SurfaceView, GLSurfaceView, SurfaceTexture以及TextureView是Android当中名字比较绕,关系又比较密切的几个类。本文基于Android 5.0(Lollipop)的代码理一下它们的基本原理,联系与区别。
SurfaceView
从Android 1.0(API level 1)时就有 。它继承自类View,因此它本质上是一个View。但与普通View不同的是,它有自己的Surface。我们知道,一般的Activity包含的多个View会组成View hierachy的树形结构,只有最顶层的DecorView,也就是根结点视图,才是对WMS可见的。这个DecorView在WMS中有一个对应的WindowState。相应地,在SF中对应的Layer。而SurfaceView自带一个Surface,这个Surface在WMS中有自己对应的WindowState,在SF中也会有自己的Layer。如下图所示:

也就是说,虽然在Client端(App)它仍在View hierachy中,但在Server端(WMS和SF)中,它与宿主窗口是分离的。这样的好处是对这个Surface的渲染可以放到单独线程去做,渲染时可以有自己的GL context。这对于一些游戏、视频等性能相关的应用非常有益,因为它不会影响主线程对事件的响应。但它也有缺点,因为这个Surface不在View hierachy中,它的显示也不受View的属性控制,所以不能进行平移,缩放等变换,也不能放在其它ViewGroup中,一些View中的特性也无法使用。
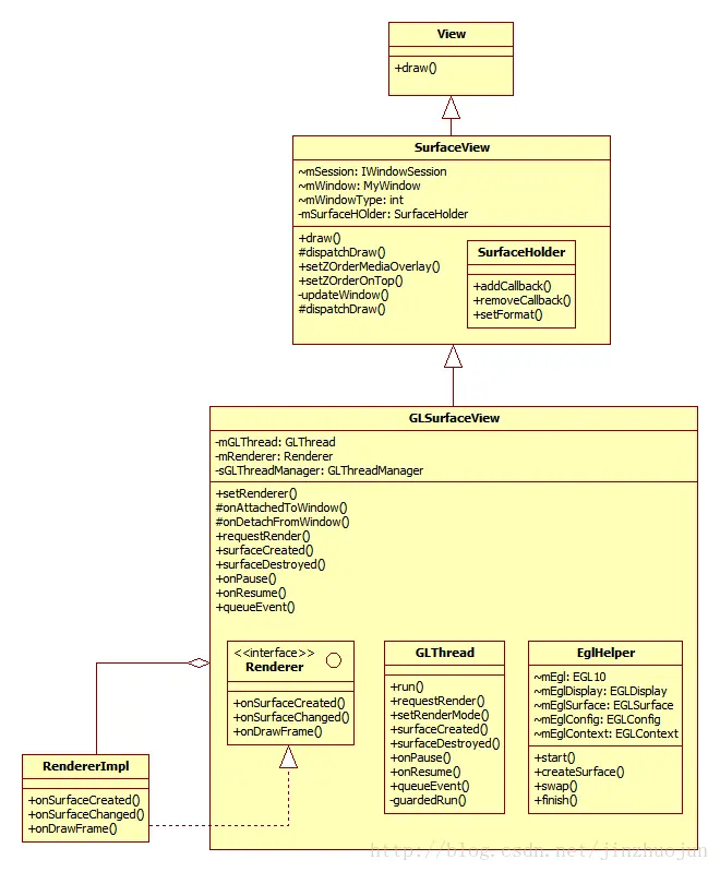
GLSurfaceView
从Android 1.5(API level 3)开始加入,作为SurfaceView的补充。它可以看作是SurfaceView的一种典型使用模式。在SurfaceView的基础上,它加入了EGL的管理,并自带了渲染线程。另外它定义了用户需要实现的Render接口,提供了用Strategy pattern更改具体Render行为的灵活性。作为GLSurfaceView的Client,只需要将实现了渲染函数的Renderer的实现类设置给GLSurfaceView即可。如:

SurfaceTexture
从Android 3.0(API level 11)加入。和SurfaceView不同的是,它对图像流的处理并不直接显示,而是转为GL外部纹理,因此可用于图像流数据的二次处理(如Camera滤镜,桌面特效等)。比如Camera的预览数据,变成纹理后可以交给GLSurfaceView直接显示,也可以通过SurfaceTexture交给TextureView作为View heirachy中的一个硬件加速层来显示。首先,SurfaceTexture从图像流(来自Camera预览,视频解码,GL绘制场景等)中获得帧数据,当调用updateTexImage()时,根据内容流中最近的图像更新SurfaceTexture对应的GL纹理对象,接下来,就可以像操作普通GL纹理一样操作它了。从下面的类图中可以看出,它核心管理着一个BufferQueue的Consumer和Producer两端。Producer端用于内容流的源输出数据,Consumer端用于拿GraphicBuffer并生成纹理。SurfaceTexture.OnFrameAvailableListener用于让SurfaceTexture的使用者知道有新数据到来。JNISurfaceTextureContext是OnFrameAvailableListener从Native到Java的JNI跳板。其中SurfaceTexture中的attachToGLContext()和detachToGLContext()可以让多个GL context共享同一个内容源。

Android 5.0中将BufferQueue的核心功能分离出来,放在BufferQueueCore这个类中。BufferQueueProducer和BufferQueueConsumer分别是它的生产者和消费者实现基类(分别实现了IGraphicBufferProducer和IGraphicBufferConsumer接口)。它们都是由BufferQueue的静态函数createBufferQueue()来创建的。Surface是生产者端的实现类,提供dequeueBuffer/queueBuffer等硬件渲染接口,和lockCanvas/unlockCanvasAndPost等软件渲染接口,使内容流的源可以往BufferQueue中填graphic buffer。GLConsumer继承自ConsumerBase,是消费者端的实现类。它在基类的基础上添加了GL相关的操作,如将graphic buffer中的内容转为GL纹理等操作。到此,以SurfaceTexture为中心的一个pipeline大体是这样的:

TextureView
在4.0(API level 14)中引入。它可以将内容流直接投影到View中,可以用于实现Live preview等功能。和SurfaceView不同,它不会在WMS中单独创建窗口,而是作为View hierachy中的一个普通View,因此可以和其它普通View一样进行移动,旋转,缩放,动画等变化。值得注意的是TextureView必须在硬件加速的窗口中。它显示的内容流数据可以来自App进程或是远端进程。从类图中可以看到,TextureView继承自View,它与其它的View一样在View hierachy中管理与绘制。TextureView重载了draw()方法,其中主要把SurfaceTexture中收到的图像数据作为纹理更新到对应的HardwareLayer中。SurfaceTexture.OnFrameAvailableListener用于通知TextureView内容流有新图像到来。SurfaceTextureListener接口用于让TextureView的使用者知道SurfaceTexture已准备好,这样就可以把SurfaceTexture交给相应的内容源。Surface为BufferQueue的Producer接口实现类,使生产者可以通过它的软件或硬件渲染接口为SurfaceTexture内部的BufferQueue提供graphic buffer。

下面以VideoDumpView.java(位于/frameworks/base/media/tests/MediaDump/src/com/android/mediadump/)为例分析下SurfaceTexture的使用。这个例子的效果是从MediaPlayer中拿到视频帧,然后显示在屏幕上,接着把屏幕上的内容dump到指定文件中。因为SurfaceTexture本身只产生纹理,所以这里还需要GLSurfaceView配合来做最后的渲染输出。
首先,VideoDumpView是GLSurfaceView的继承类。在构造函数VideoDumpView()中会创建VideoDumpRenderer,也就是GLSurfaceView.Renderer的实例,然后调setRenderer()将之设成GLSurfaceView的Renderer。
随后,GLSurfaceView中的GLThread启动,创建EGL环境后回调VideoDumpRenderer中的onSurfaceCreated()。
这里,首先通过GLES创建GL的外部纹理。外部纹理说明它的真正内容是放在ion分配出来的系统物理内存中,而不是GPU中,GPU中只是维护了其元数据。接着根据前面创建的GL纹理对象创建SurfaceTexture。流程如下:

SurfaceTexture的参数为GLES接口函数glGenTexture()得到的纹理对象id。在初始化函数SurfaceTexture_init()中,先创建GLConsumer和相应的BufferQueue,再将它们的指针通过JNI放到SurfaceTexture的Java层对象成员中。
由于直接的Listener在Java层,而触发者在Native层,因此需要从Native层回调到Java层。这里通过JNISurfaceTextureContext当了跳板。JNISurfaceTextureContext的onFrameAvailable()起到了Native和Java的桥接作用:
其中的fields.postEvent早在SurfaceTexture_classInit()中被初始化为SurfaceTexture的postEventFromNative()函数。这个函数往所在线程的消息队列中放入消息,异步调用VideoDumpRenderer的onFrameAvailable()函数,通知VideoDumpRenderer有新的数据到来。
回到onSurfaceCreated(),接下来创建供外部生产者使用的Surface类。Surface的构造函数之一带有参数SurfaceTexture。
它实际上是把SurfaceTexture中创建的BufferQueue的Producer接口实现类拿出来后创建了相应的Surface类。
这样,Surface为BufferQueue的Producer端,SurfaceTexture中的GLConsumer为BufferQueue的Consumer端。当通过Surface绘制时,SurfaceTexture可以通过updateTexImage()来将绘制结果绑定到GL的纹理中。
回到onSurfaceCreated()函数,接下来调用setOnFrameAvailableListener()函数将VideoDumpRenderer(实现SurfaceTexture.OnFrameAvailableListener接口)作为SurfaceTexture的Listener,因为它要监听内容流上是否有新数据。接着将SurfaceTexture传给MediaPlayer,因为这里MediaPlayer是生产者,SurfaceTexture是消费者。后者要接收前者输出的Video frame。这样,就通过Observer pattern建立起了一条通知链:MediaPlayer -> SurfaceTexture -> VideDumpRenderer。在onFrameAvailable()回调函数中,将updateSurface标志设为true,表示有新的图像到来,需要更新Surface了。为毛不在这儿马上更新纹理呢,因为当前可能不在渲染线程。SurfaceTexture对象可以在任意线程被创建(回调也会在该线程被调用),但updateTexImage()只能在含有纹理对象的GL context所在线程中被调用。因此一般情况下回调中不能直接调用updateTexImage()。
与此同时,GLSurfaceView中的GLThread也在运行,它会调用到VideoDumpRenderer的绘制函数onDrawFrame()。
这里,通过SurfaceTexture的updateTexImage()将内容流中的新图像转成GL中的纹理,再进行坐标转换。绑定刚生成的纹理,画到屏幕上。整个流程如下:

最后onDrawFrame()调用DumpToFile()将屏幕上的内容倒到文件中。在DumpToFile()中,先用glReadPixels()从屏幕中把像素数据存到Buffer中,然后用FileOutputStream输出到文件。
上面讲了SurfaceTexture,下面看看TextureView是如何工作的。还是从例子着手,Android的关于TextureView的官方文档(http://developer.android.com/reference/android/view/TextureView.html)给了一个简洁的例子LiveCameraActivity。它它可以将Camera中的内容放在View中进行显示。在onCreate()函数中首先创建TextureView,再将Activity(实现了TextureView.SurfaceTextureListener接口)传给TextureView,用于监听SurfaceTexture准备好的信号。
TextureView的构造函数并不做主要的初始化工作。主要的初始化工作是在getHardwareLayer()中,而这个函数是在其基类View的draw()中调用。TextureView重载了这个函数:
因为TextureView是硬件加速层(类型为LAYER_TYPE_HARDWARE),它首先通过HardwareRenderer创建相应的HardwareLayer类,放在mLayer成员中。然后创建SurfaceTexture类,具体流程见前文。之后将HardwareLayer与SurfaceTexture做绑定。接着调用Native函数nCreateNativeWindow,它通过SurfaceTexture中的BufferQueueProducer创建Surface类。注意Surface实现了ANativeWindow接口,这意味着它可以作为EGL Surface传给EGL接口从而进行硬件绘制。然后setOnFrameAvailableListener()将监听者mUpdateListener注册到SurfaceTexture。这样,当内容流上有新的图像到来,mUpdateListener的onFrameAvailable()就会被调用。然后需要调用注册在TextureView中的SurfaceTextureListener的onSurfaceTextureAvailable()回调函数,通知TextureView的使用者SurfaceTexture已就绪。整个流程大体如下:

注意这里这里为TextureView创建了DeferredLayerUpdater,而不是像Android 4.4(Kitkat)中返回GLES20TextureLayer。因为Android 5.0(Lollipop)中在App端分离出了渲染线程,并将渲染工作放到该线程中。这个线程还能接收VSync信号,因此它还能自己处理动画。事实上,这里DeferredLayerUpdater的创建就是通过同步方式在渲染线程中做的。DeferredLayerUpdater,顾名思义,就是将Layer的更新请求先记录在这,当渲染线程真正要画的时候,再进行真正的操作。其中的setSurfaceTexture()会调用HardwareLayer的Native函数nSetSurfaceTexture()将SurfaceTexture中的surfaceTexture成员(类型为GLConsumer)传给DeferredLayerUpdater,这样之后要更新纹理时DeferredLayerUpdater就知道从哪里更新了。
前面提到初始化中会调用onSurfaceTextureAvailable()这个回调函数。在它的实现中,TextureView的使用者就可以将准备好的SurfaceTexture传给数据源模块,供数据源输出之用。如:
看一下setPreviewTexture()的实现,其中把SurfaceTexture中初始化时创建的GraphicBufferProducer拿出来传给Camera模块。
到这里,一切都初始化地差不多了。接下来当内容流有新图像可用,TextureView会被通知到(通过SurfaceTexture.OnFrameAvailableListener接口)。SurfaceTexture.OnFrameAvailableListener是SurfaceTexture有新内容来时的回调接口。TextureView中的mUpdateListener实现了该接口:
可以看到其中会调用updateLayer()函数,然后通过invalidate()函数申请更新UI。updateLayer()会设置mUpdateLayer标志位。这样,当下次VSync到来时,Choreographer通知App通过重绘View hierachy。在UI重绘函数performTranversals()中,作为View hierachy的一分子,TextureView的draw()函数被调用,其中便会相继调用applyUpdate()和HardwareLayer的updateSurfaceTexture()函数。
updateSurfaceTexture()实际通过JNI调用到android_view_HardwareLayer_updateSurfaceTexture()函数。在其中会设置相应DeferredLayerUpdater的标志位mUpdateTexImage,它表示在渲染线程中需要更新该层的纹理。

前面提到,Android 5.0引入了渲染线程,它是一个更大的topic,超出本文范围,这里只说相关的部分。作为背景知识,下面只画出了相关的类。可以看到,ThreadedRenderer作为新的HardwareRenderer替代了Android 4.4中的Gl20Renderer。其中比较关键的是RenderProxy类,需要让渲染线程干活时就通过这个类往渲染线程发任务。RenderProxy中指向的RenderThread就是渲染线程的主体了,其中的threadLoop()函数是主循环,大多数时间它会poll在线程的Looper上等待,当有同步请求(或者VSync信号)过来,它会被唤醒,然后处理TaskQueue中的任务。TaskQueue是RenderTask的队列,RenderTask代表一个渲染线程中的任务。如DrawFrameTask就是RenderTask的继承类之一,它主要用于渲染当前帧。而DrawFrameTask中的DeferredLayerUpdater集合就存放着之前对硬件加速层的更新操作申请。

当主线程准备好渲染数据后,会以同步方式让渲染线程完成渲染工作。其中会先调用processLayerUpdate()更新所有硬件加速层中的属性,继而调用到DeferredLayerUpdater的apply()函数,其中检测到标志位mUpdateTexImage被置位,于是会调用doUpdateTexImage()真正更新GL纹理和转换坐标。

最后,总结下这几者的区别和联系。简单地说:
SurfaceView是一个有自己独立Surface的View, 它的渲染可以放在单独线程而不是主线程中, 其缺点是不能做变形和动画。
SurfaceTexture可以用作非直接输出的内容流,这样就提供二次处理的机会。与SurfaceView直接输出相比,这样会有若干帧的延迟。同时,由于它本身管理BufferQueue,因此内存消耗也会稍微大一些。
TextureView是一个可以把内容流作为外部纹理输出在上面的View, 它本身需要是一个硬件加速层。
事实上TextureView本身也包含了SurfaceTexture, 它与SurfaceView+SurfaceTexture组合相比可以完成类似的功能(即把内容流上的图像转成纹理,然后输出), 区别在于TextureView是在View hierachy中做绘制,因此一般它是在主线程上做的(在Android 5.0引入渲染线程后,它是在渲染线程中做的)。而SurfaceView+SurfaceTexture在单独的Surface上做绘制,可以是用户提供的线程,而不是系统的主线程或是渲染线程。另外,与TextureView相比,它还有个好处是可以用Hardware overlay进行显示。
转自:www.bubuko.com/infodetail-…
