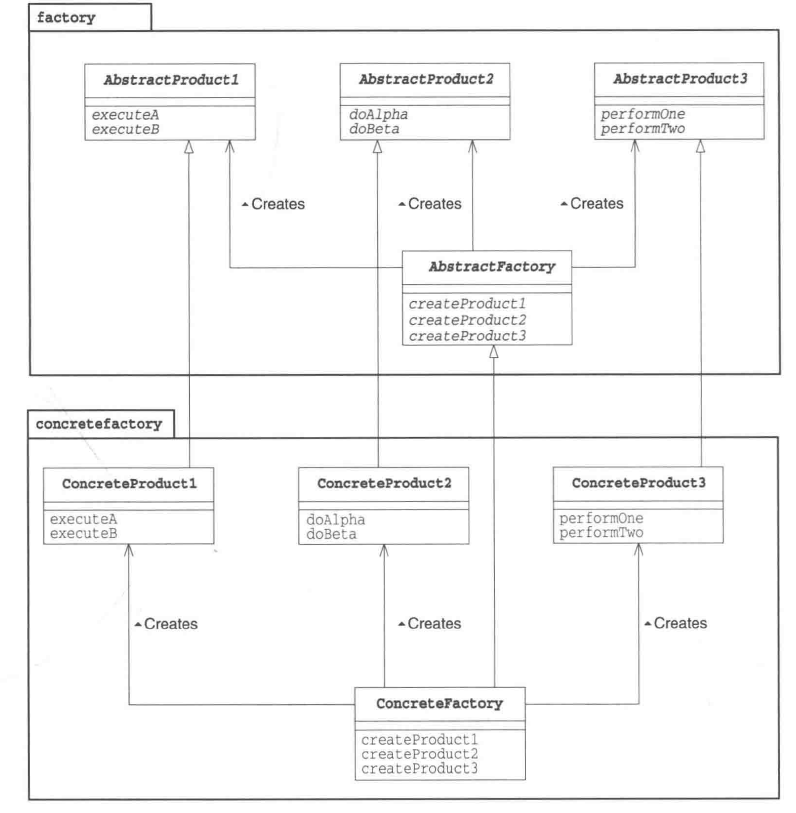
抽象工厂方法_将关联组件组装成产品

**
* 印刷抽象工厂类
* @author maikec
* 2019/5/20
*/
public abstract class AbstractPrintingFactory {
private static AbstractPrintingFactory ourInstance ;
/**
* 获取工厂实例
* @param className 工厂类类名
* @return
*/
public static AbstractPrintingFactory getInstance(String className) {
if (null == ourInstance){
ReentrantReadWriteLock.WriteLock writeLock = new ReentrantReadWriteLock().writeLock();
if (writeLock.tryLock()){
if (null == ourInstance){
try {
ourInstance = (AbstractPrintingFactory) Class.forName(className).newInstance();
} catch (InstantiationException | IllegalAccessException | ClassNotFoundException e) {
e.printStackTrace();
}
}
}
}
return ourInstance;
}
/**
* 生产纸
* @return
*/
public abstract BasePaper createPaper();
/**
* 生成颜料
* @return
*/
public abstract BasePigment createPigment();
/**
* @param paper
* @param pigment
* 生成图画
* @return
*/
public abstract BaseDrawing createDrawing(BasePaper paper, BasePigment pigment);
}
/**
* 图画
* @author maikec
* 2019/5/20
*/
@AllArgsConstructor
public abstract class BaseDrawing {
protected BasePaper paper;
protected BasePigment pigment;
@Getter
private String name;
}
/**
* 纸
* @author maikec
* 2019/5/20
*/
@Getter
@Setter
public abstract class BasePaper {
protected String name;
}
/**
* 颜料
* @author maikec
* @date 2019/5/12
*/
@Getter
@Setter
public abstract class BasePigment {
protected String name;
}
/**
* 默认印刷工厂类
* @author maikec
* @date 2019/5/12
*/
public class DefaultPrintingFactory extends AbstractPrintingFactory {
public DefaultPrintingFactory(){
super();
};
@Override
public BasePaper createPaper() {
BasePaper paper = DefaultPaper.builder().build();
paper.setName("DefaultPaper");
return paper;
}
@Override
public BasePigment createPigment() {
BasePigment pigment = DefaultPigment.builder().build();
pigment.setName("DefaultPigment");
return pigment;
}
@Override
public BaseDrawing createDrawing(BasePaper paper, BasePigment pigment) {
return new DefaultDrawing(paper,pigment,"defaultDrawing");
}
}
/**
* @author maikec
* 2019/5/20
*/
public class DefaultDrawing extends BaseDrawing {
public DefaultDrawing(BasePaper paper, BasePigment pigment,String name) {
super(paper, pigment,name);
}
}
/**
* 默认纸
* @author maikec
* 2019/5/20
*/
@Builder
public class DefaultPaper extends BasePaper {
}
/**
* @author maikec
* @date 2019/5/12
*/
@Builder
public class DefaultPigment extends BasePigment {
}
/**
* @author maikec
* @date 2019/5/12
*/
public class AbstractFactoryDemo {
public static void main(String[] args) {
AbstractPrintingFactory instance = DefaultPrintingFactory.getInstance(DefaultPrintingFactory.class.getName());
BasePaper paper = instance.createPaper();
BasePigment pigment = instance.createPigment();
System.out.println(instance.createDrawing(paper, pigment).getName());
}
}
附录
github.com/maikec/patt… 个人GitHub设计模式案例
声明
引用该文档请注明出处