本文出自:【InTheWorld的博客】 (欢迎留言、交流)
之前鼓捣Hbase的时候,觉得单机和伪分布式模式太low了,就在笔记本上用三个虚拟机搭建了一个“完全分布式”的Hbase环境(心疼破本子一秒钟)。刚好趁这个元旦假期,我就研究了一下Hadoop。
Hadoop也算是个巨无霸了,涉及了很多方面的功能。个人工作中有多个RPC client管理以及交互的场景,一直觉得设计的不太好。所以心里一直想研究一下优秀项目的多路RPC是如何实现的,然后计划一直搁置到现在。难得小假期,就拿手上的Hadoop开刀吧!
1. 宏观背景
Hadoop的RPC确实挺复杂的,就单单以HDFS为例,client与NameNode, client与DataNode, NameNode与DataNode以及DataNode与其他DataNode。如果要提到Hadoop map/reduce,那么事情就更不简单了。虽然Hadoop的RPC如此复杂,但是这些RPC都是基于同一个RPC框架,这个RPC框架是Hadoop自己实现的。不同的RPC只需要在这个RPC框架上实现自己的通信协议即可。这篇文章里,我打算主要分析这个底层的RPC框架是如何实现的。
2. Client实现
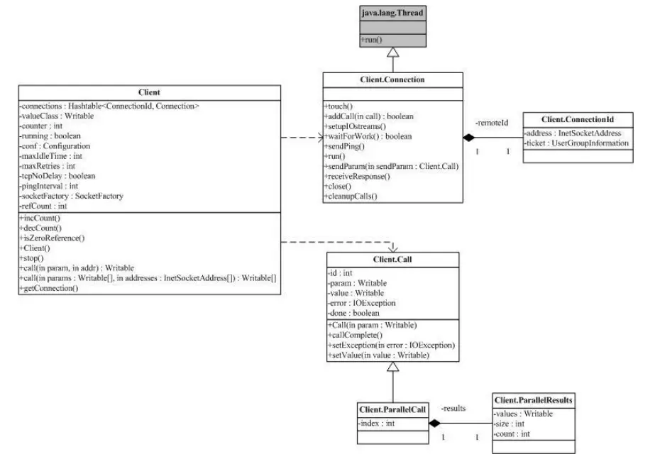
RPC的client端实现在org.apache.hadoop.ipc这个包里面。至于这个包为啥叫ipc,我也不太明白,这个ipc也该不是inter process communication的缩写。前文已经说过了,一个Client(不仅仅是Hadoop的客户端,也可能是DataNode等等)会存在多个客户端连接。这个情况下,Hadoop的Client的内部会持有多个连接。Client有Connection、ConnectionId这样的一些内部类。其中ConnectionId包含IntetSocketAddress和一些配置信息;而Connection则就是一个Thread的子类,负责接收和发送消息。
private ConcurrentMap<ConnectionId, Connection> connections =
new ConcurrentHashMap<>();
这个connections就是Client的成员变量,代表着Client所建立的所有连接。此外Client还有一个叫Call内部类。Call代表一次RCP调用,虽然Hadoop的RPC是直接基于TCP的,但上层使用起来和REST之类的RPC还是非常相似的。Call的代码片段如下:
/**
* Class that represents an RPC call
*/
static class Call {
final int id; // call id
final int retry; // retry count
final Writable rpcRequest; // the serialized rpc request
Writable rpcResponse; // null if rpc has error
IOException error; // exception, null if success
final RPC.RpcKind rpcKind; // Rpc EngineKind
boolean done; // true when call is done
private final Object externalHandler;
private Call(RPC.RpcKind rpcKind, Writable param) {
this.rpcKind = rpcKind;
this.rpcRequest = param;
final Integer id = callId.get();
if (id == null) {
this.id = nextCallId();
} else {
callId.set(null);
this.id = id;
}
final Integer rc = retryCount.get();
if (rc == null) {
this.retry = 0;
} else {
this.retry = rc;
}
this.externalHandler = EXTERNAL_CALL_HANDLER.get();
}
}
id表示这次RPC的调用的编号,因为这里的TCP RPC是全双工的,所以需要一个序列标识。为了保证Call的id在单个连接中唯一,Client定义了几个AtomicInteger变量。每个RPC Call都会把这个id带上,call的response里面也会带上这个id,这样客户端可以分发消息了。一个Client主要的数据结构如下图所示:
其实这个逻辑结构显得挺简单的,主要的工作还是在Connection类中完成的。Connection作为一个Thread的子类,它的run()方法其实就是不断的read,然后根据Response中的Call id分发返回消息。在具体实现中, Connection的run方法就是在while循环中不断receiveRpcResponse()。
private void receiveRpcResponse() {
if (shouldCloseConnection.get()) {
return;
}
touch();
try {
ByteBuffer bb = ipcStreams.readResponse();
RpcWritable.Buffer packet = RpcWritable.Buffer.wrap(bb);
RpcResponseHeaderProto header =
packet.getValue(RpcResponseHeaderProto.getDefaultInstance());
checkResponse(header);
int callId = header.getCallId();
if (LOG.isDebugEnabled())
LOG.debug(getName() + " got value #" + callId);
RpcStatusProto status = header.getStatus();
if (status == RpcStatusProto.SUCCESS) {
Writable value = packet.newInstance(valueClass, conf);
final Call call = calls.remove(callId);
call.setRpcResponse(value);
}
// verify that packet length was correct
if (packet.remaining() > 0) {
throw new RpcClientException("RPC response length mismatch");
}
if (status != RpcStatusProto.SUCCESS) { // Rpc Request failed
final String exceptionClassName = header.hasExceptionClassName() ?
header.getExceptionClassName() :
"ServerDidNotSetExceptionClassName";
final String errorMsg = header.hasErrorMsg() ?
header.getErrorMsg() : "ServerDidNotSetErrorMsg" ;
final RpcErrorCodeProto erCode =
(header.hasErrorDetail() ? header.getErrorDetail() : null);
if (erCode == null) {
LOG.warn("Detailed error code not set by server on rpc error");
}
RemoteException re = new RemoteException(exceptionClassName, errorMsg, erCode);
if (status == RpcStatusProto.ERROR) {
final Call call = calls.remove(callId);
call.setException(re);
} else if (status == RpcStatusProto.FATAL) {
// Close the connection
markClosed(re);
}
}
} catch (IOException e) {
markClosed(e);
}
}
看了接收逻辑,那么发送RPC call的逻辑也必不可少。有一点值得注意的是,发送RPC call都不是connection线程,所以这里需要一些线程同步方法。一般来说,会使用消息队列的方式来缓存call,然后一个发送线程不断发送call。不过Hadoop不是这样做的,它使用的是一个线程池,然后传输给线程池的是一个包装发送Call的Runnable。为什么采用这种完全task base的方法,我也没太明白。不过话说回来,也没有明显的缺点,反而是把消息队列的工作扔给线程池了,减少了一定工作量。 这里简单的贴一点代码:
public void sendRpcRequest(final Call call)
throws InterruptedException, IOException {
if (shouldCloseConnection.get()) {
return;
}
// Serialize the call to be sent. This is done from the actual
// caller thread, rather than the sendParamsExecutor thread,
RpcRequestHeaderProto header = ProtoUtil.makeRpcRequestHeader(
call.rpcKind, OperationProto.RPC_FINAL_PACKET, call.id, call.retry,
clientId);
final ResponseBuffer buf = new ResponseBuffer();
header.writeDelimitedTo(buf);
RpcWritable.wrap(call.rpcRequest).writeTo(buf);
synchronized (sendRpcRequestLock) {
Future<?> senderFuture = sendParamsExecutor.submit(new Runnable() {
@Override
public void run() {
try {
synchronized (ipcStreams.out) {
if (shouldCloseConnection.get()) {
return;
}
if (LOG.isDebugEnabled()) {
LOG.debug(getName() + " sending #" + call.id);
}
// RpcRequestHeader + RpcRequest
ipcStreams.sendRequest(buf.toByteArray());
ipcStreams.flush();
}
} catch (IOException e) {
// exception at this point would leave the connection in an
// unrecoverable state (eg half a call left on the wire).
// So, close the connection, killing any outstanding calls
markClosed(e);
} finally {
//the buffer is just an in-memory buffer, but it is still polite to
// close early
IOUtils.closeStream(buf);
}
}
});
}
}
3. Server实现
前面大致分析了一遍Client,然后这里就轮到了Server的实现了。Server和Client在一个包,不过这个Server是个抽象类。Server唯一的一个抽象方法就是call方法,这个方法就是处理具体请求的。不同功能的Server会有不同的业务逻辑,所以它们需要实现这个函数。
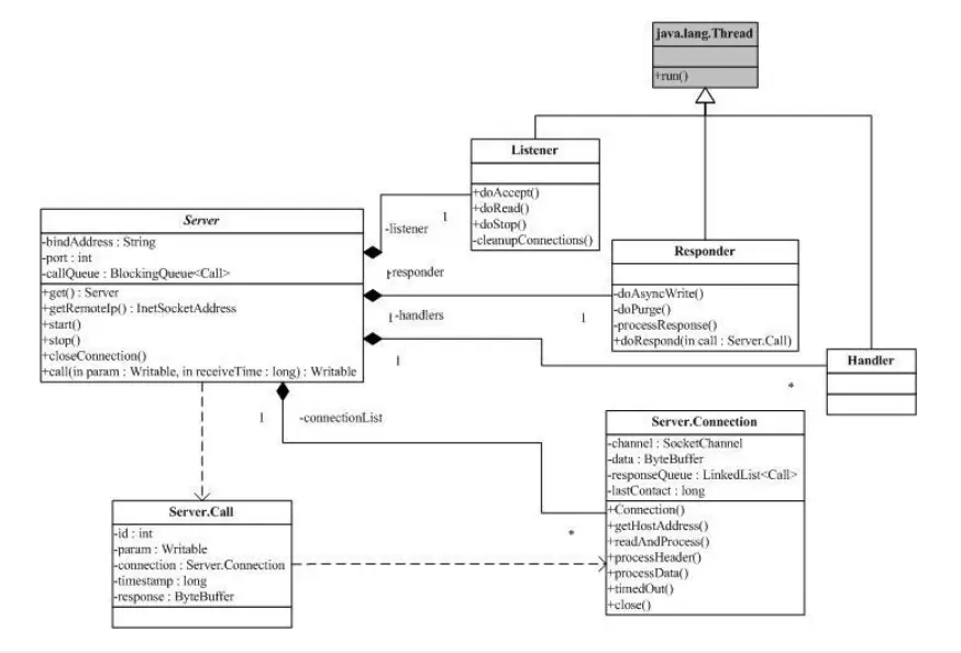
通过之前的Client分析,Server的实现也应该能猜出一二了。Server类的逻辑结构图如下:
Server类的Connection、Call与Client的非常相似,所以这里就不再赘述。相对Client来说,Server的线程模型更复杂一些。Server类有很多内部类,Listener, Responder, Handler这几个内部类都是Thread的子类。
private CallQueueManager<Call> callQueue;
// maintains the set of client connections and handles idle timeouts
private Listener listener = null;
private Responder responder = null;
private Handler[] handlers = null;
从代码片段中可以看出,一个Server类会存在一个Listener线程,一个Responder线程以及多个Handler线程。其中Listener线程是一个使用NIO的线程,接收所有的连接请求都是由Listener线程处理的。其实Listener线程内部还有多个Reader线程,Reader线程的功能是处理Accept之后的连接,构造出RpcCall请求,然后扔到CallQueueManager<Call> callQueue这个队列中。
然后Handler线程们从callQueue中取出Call并执行具体的RPC。Handler处理完之后,会以NIO channel的方式发送给Responder,Responder再实际发送给Client端。
由于Hadoop实际的通信协议有很多种,这里也就不探讨RpcInvoker的具体逻辑了。主要就是通过反射调用对应的call方法实现,也不是很难理解。
OK!这篇博客就到这了。再过几个小时就是2018年了,真的是时光如梭啊!未来的路通向哪里,我不知道,但我会加快脚步追寻光明。
2018,你好!


