Java 设计模式——抽象工厂 (Abstract Factory)

939 阅读1分钟

抽象工厂和工厂方法的区别

  • 工厂方法模式只有 一个抽象产品类,而抽象工厂模式有 多个抽象产品类。
  • 工厂方法模式的具体工厂类只能创建 一个具体产品类的实例,而抽象工厂模式可以创建 多个具体产品类。(与上面呼应)
  • 【个人认为】抽象工厂和工厂方法最明了的区别就是【抽象工厂有多个产品】
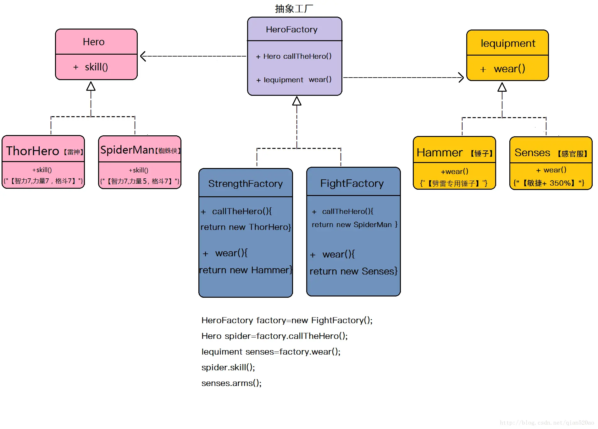
结构类图

先上图分析一波


这里写图片描述

【与工厂方法最主要的区别在于 iHeroFactory多了Wear()方法,多了 Iequipment这个产品】


前言

这篇文章主要来分析一下【简单工厂】【工厂方法】【抽象工厂】三者的区别。 因为我感觉抽象工厂和工厂方法的代码相似度比较大,所以这里就不PO上代码了。用图片来解释会更直白一些。

简单工厂


这里写图片描述
  • 工厂类有必要的逻辑判断,可以决定具体创建类,使用者免除直接创建对象的责任。

工厂方法


这里写图片描述
  • 定义一个创建产品对象的工厂接口,让子类决定实例化哪一个类,将实际创建工作推迟到子类当中。【解耦,方便后期修改摸个框架使用,如图片加载】

抽象工厂


这里写图片描述
  • 当抽象工厂的产品只有一个的时候,抽象工厂即变为工厂模式
  • 当工厂模式的产品变为多个的时候,工厂模式即变为抽象工厂

参考 :【ichennan.com/2016/08/09/…