作者:飞龙
首先在这里下载游戏:g.10086.cn/game/760000…
我们要破解的东西是这个,获得金币:
点击之后会有个弹出框,我们随便输入一些东西,然后点击“确认支付”:
出现了“短信验证码验证失败”的Toast。
好,信息收集完毕,将程序拉进 Android Killer:
搜索“验证失败”四个字,我们可以找到刚才的内容:
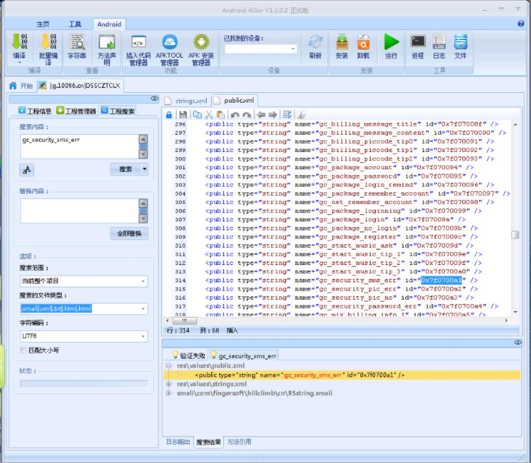
我们发现它在strings.xml里面,它的名称是gc_security_sms_err。老方法,搜索这个名称:
我们在public.xml中发现了它的 ID,0x7f0700a1。我们搜索这个值。
然后就没下文了。我们没有找到任何使用这个值的地方。只能从其它方面入手。
我们从前面可以得知,付费用的是移动的接口,我们搜索onresult,这是移动支付 API 的关键字(问我怎么知道的,这个 API 是有开发者文档的,大家可以搜索一下):
一下子就出现了,ChinaBillingPayCallback$1。下面就是要好好分析这个类
这个类只有一个onResult方法,也就是说只是一个闭包,而且也没有什么特别有用的信息:
public void onResult(int paramInt, String paramString, Object paramObject)
{
int i = paramInt;
BillingResult localBillingResult = new BillingResult();
localBillingResult.setResultCode(i);
localBillingResult.setBillingIndex(this.val$billingIndex);
localBillingResult.setReturningObject(paramObject);
localBillingResult.setCode(paramString);
Log.i("MySDK Billing Java", "CMCC object toString(): " + paramObject.toString());
Log.i("MySDK Billing Java", "CMCC result: " + localBillingResult.toJSON());
this.this$0.launchResultReceived(localBillingResult);
}
反正我是没看出来。再看一看,这个类所在的包是com.mygamez.common,而软件的包是con.fingersoft.game,等于说这个类是别人的 API,当然没有业务逻辑。
我们换个方式,搜索Billing:
除了底下的两个资源类,有三个游戏包中的类出现了Billing。第一个类是一个Applicaion,只有如下代码:
public void onCreate()
{
MyBilling.applicationHeater(this);
}
再看看MainActivity$1,它也是一个闭包,只有onChinaBillingResult方法,这就非常重要了。由于它的 java 反编译结果不可读,我们直接看 Smali:
invoke-virtual {p1}, Lcom/mygamez/billing/BillingResult;->getResultCode()I
move-result v2
packed-switch v2, :pswitch_data_0
...
开头有这么一段代码,我们跳到:pswitch_data_0处:
:pswitch_data_0
.packed-switch 0x1
:pswitch_0
:pswitch_1
.end packed-switch
由于判断的是某个 API 的返回代码,按照惯例,0是正常,其余是异常。我们可以跳到:pswitch_1分支:
:pswitch_1
iget-object v2, p0, Lcom/fingersoft/game/MainActivity$1;->this$0:Lcom/fingersoft/game/MainActivity;
invoke-virtual {v2}, Lcom/fingersoft/game/MainActivity;->getApplicationContext()Landroid/content/Context;
move-result-object v2
const-string v3, "\u4ed8\u6b3e\u5931\u8d25"
const/4 v4, 0x1
invoke-static {v2, v3, v4}, Landroid/widget/Toast;->makeText(Landroid/content/Context;Ljava/lang/CharSequence;I)Landroid/widget/Toast;
move-result-object v1
.line 301
.local v1, "toast":Landroid/widget/Toast;
invoke-virtual {v1}, Landroid/widget/Toast;->show()V
goto :goto_0
那个字符串是“付款失败”,这么多代码其实就是Toast.makeText(this.this$0.getApplicationContext(), "付款失败", 1).show()。这应该就是异常分支了。
至于接下来的修改,这个方法第二行move-result v2,改成const v2, 0x0,完事。
写到这里其实还有一个问题,就是代码中的字符串和实际实现的对不上。这个我也不知道为什么,但是既然有这种情况,就要想别的方法。







