首页
沸点
课程
数据标注
HOT
AI Coding
更多
直播
活动
APP
插件
直播
活动
APP
插件
搜索历史
清空
创作者中心
写文章
发沸点
写笔记
写代码
草稿箱
创作灵感
查看更多
登录
注册
flutter
化凡2012
创建于2025-06-17
订阅专栏
flutter源码剖析 impeller 3d解析
暂无订阅
共1篇文章
创建于2025-06-17
订阅专栏
默认顺序
默认顺序
最早发布
最新发布
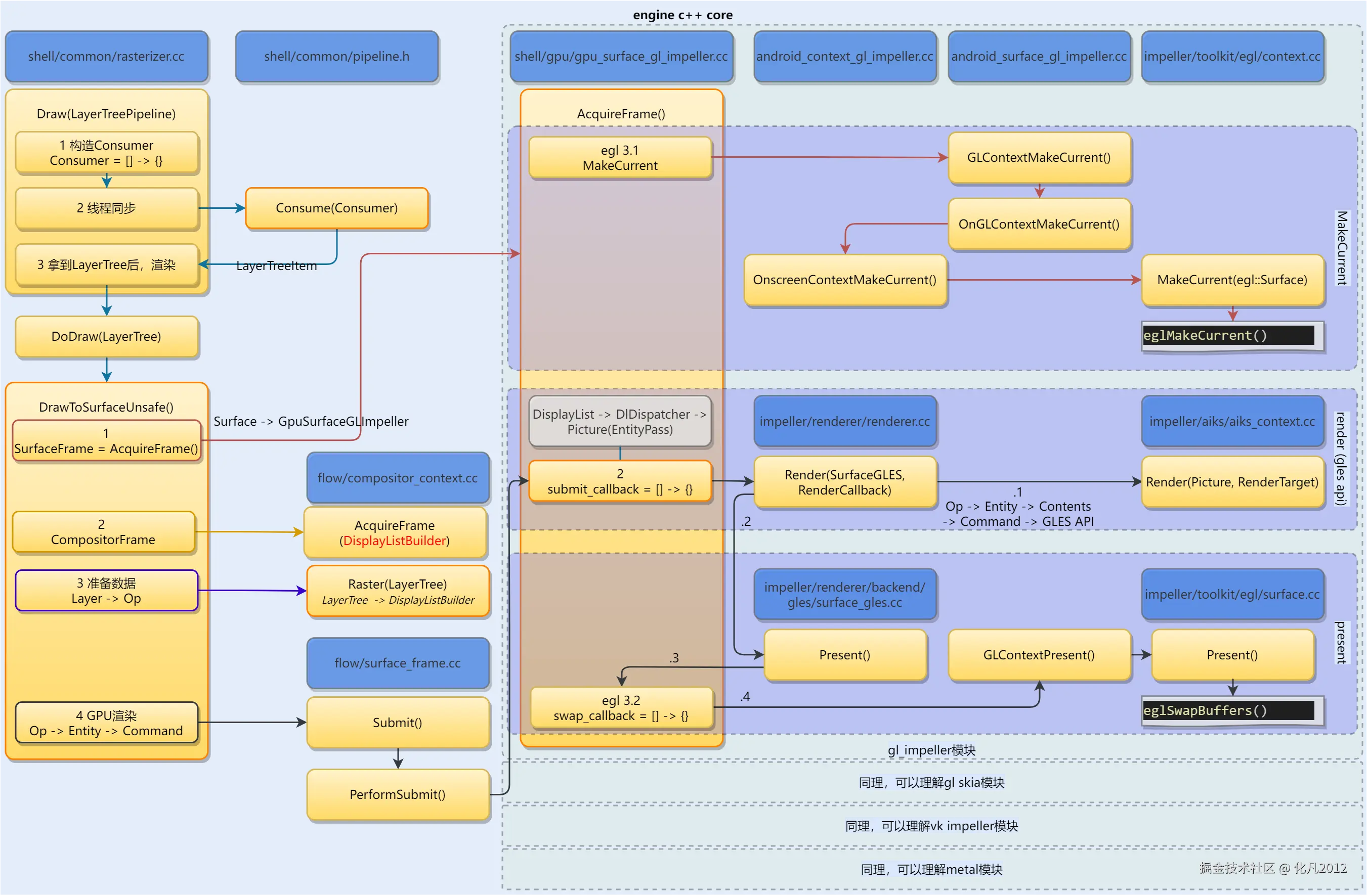
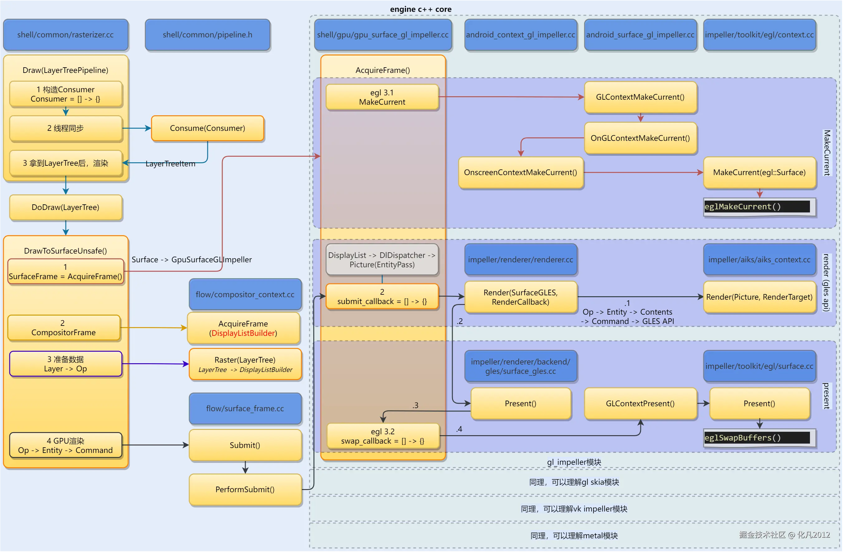
flutter架构 flutter源码 LayerTree Impeller源码 Skia DisplayList Op Entity Contents
flutter impeller skia 渲染 2d 3d DisplayList Op Entity Content LayerTree Op分发 EGL