使用 KEPServerEX 连接 欧姆龙PLC 设备

33 阅读6分钟

下面完整介绍 KEPServerEX 连接欧姆龙 PLC 的配置方法。欧姆龙 PLC 有多个系列,使用的驱动和配置方法有所不同。

一、驱动选择速查表

根据你的 PLC 型号,选择对应的驱动:

二、模式一:NJ/NX 系列 (Omron NJ Ethernet)

这是目前最常用的配置方式,支持自动生成标签,无需手动输入地址。

2.1 PLC 侧设置(Sysmac Studio)

  1. 在 Sysmac Studio 中打开项目

  2. 选择 控制器设置内置 EtherNet/IP 端口设置

  3. 设置 PLC 的 IP 地址子网掩码(如 192.168.0.10/24

  4. 确保 PLC 与电脑的 IP 在同一网段

  5. 编写程序并下载到 PLC(下载后建议断电重启)

2.2 KEPServerEX 配置步骤

步骤1:新建通道

步骤2:新建设备

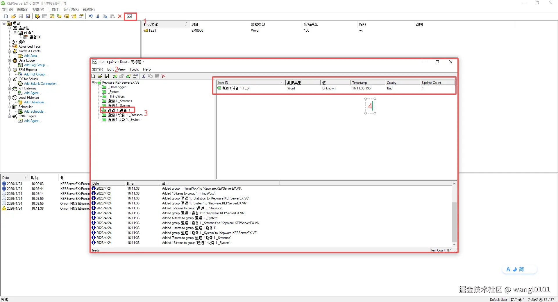
步骤3:重启服务并验证

  1. 配置完成后,右键系统托盘 Kepware 图标 → 选择 “重新初始化”“退出” 后重新启动

  2. 重新打开项目,标签会自动生成

  3. 打开 Quick Client (QC),展开对应设备,应该能看到 PLC 中的所有变量

2.3 手动添加标签(如需)

对于字符串类型变量:地址格式为 变量名/字符长度(如 StringTag/20

三、模式二:CJ/CS 系列 (Omron FINS Ethernet)

CJ 系列使用 FINS 协议,不支持自动生成标签,需要手动添加地址。

3.1 PLC 侧准备(使用内置以太网模块或转换模块)

方式A:使用 CJ1W-ETN21 等以太网模块

  • 通过 CX-Programmer 设置模块的 IP 地址

  • 配置 FINS 网络地址节点地址(可设为 1)

方式B:使用捷米特 JM-ETH-CJ 等转换模块

  • 模块默认 IP 可通过配置软件修改

  • 支持 FINS/UDP 和 FINS/TCP 协议

3.2 KEPServerEX 配置步骤

步骤1:新建通道

步骤2:新建设备

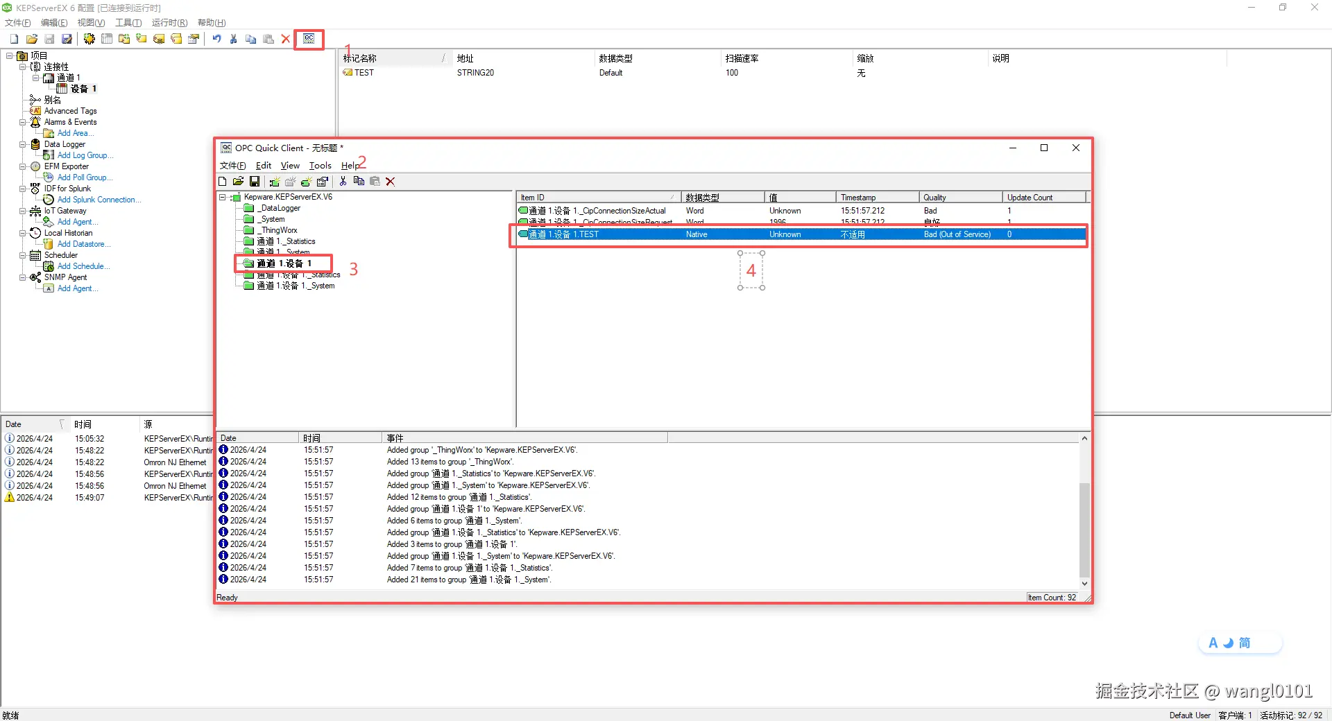
步骤3:手动添加标签

欧姆龙 FINS 驱动不支持自动标签生成,需要手动添加

四、模式三:通过 OPC UA 连接(通用方式)

如果不想纠结于驱动选择,或 KEPServerEX 与 PLC 安装在不同的电脑上,可以用 OPC UA 方式。

4.1 PLC 侧设置(Sysmac Studio)

  1. 在控制器配置中启用 OPC UA 服务器

  2. 设置安全策略(测试时可选择“无”)

  3. 下载程序后断电重启 PLC

4.2 KEPServerEX 侧设置

五、验证连接

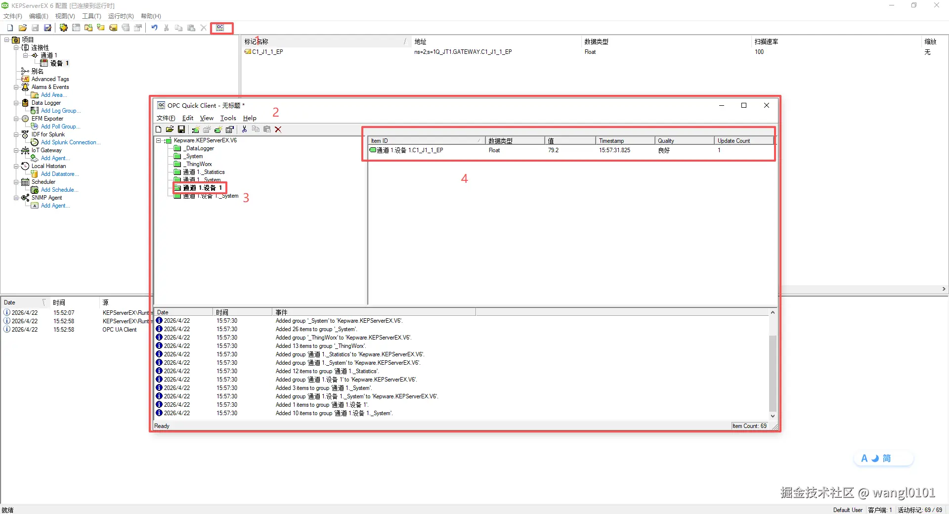
配置完成后,打开 Quick Client (QC)

  • ✅ 标签品质为 良好 (Good) → 通信成功

  • ❌ 标签品质为 不良 (Bad) → 需要排查

排错速查表

六、各型号快速配置表