IDA Pro 9.3sp2 发布 - 强大的反汇编程序、反编译器和多功能调试器

0 阅读1分钟

IDA Pro 9.3sp2 (macOS, Linux, Windows) - 强大的反汇编程序、反编译器和多功能调试器

A powerful disassembler, decompiler and a versatile debugger. In one tool.

请访问原文链接:sysin.org/blog/ida-pr… 查看最新版。原创作品,转载请保留出处。

作者主页:sysin.org


IDA Pro

一个强大的反汇编程序、反编译器和多功能调试器。集成在一个工具中。

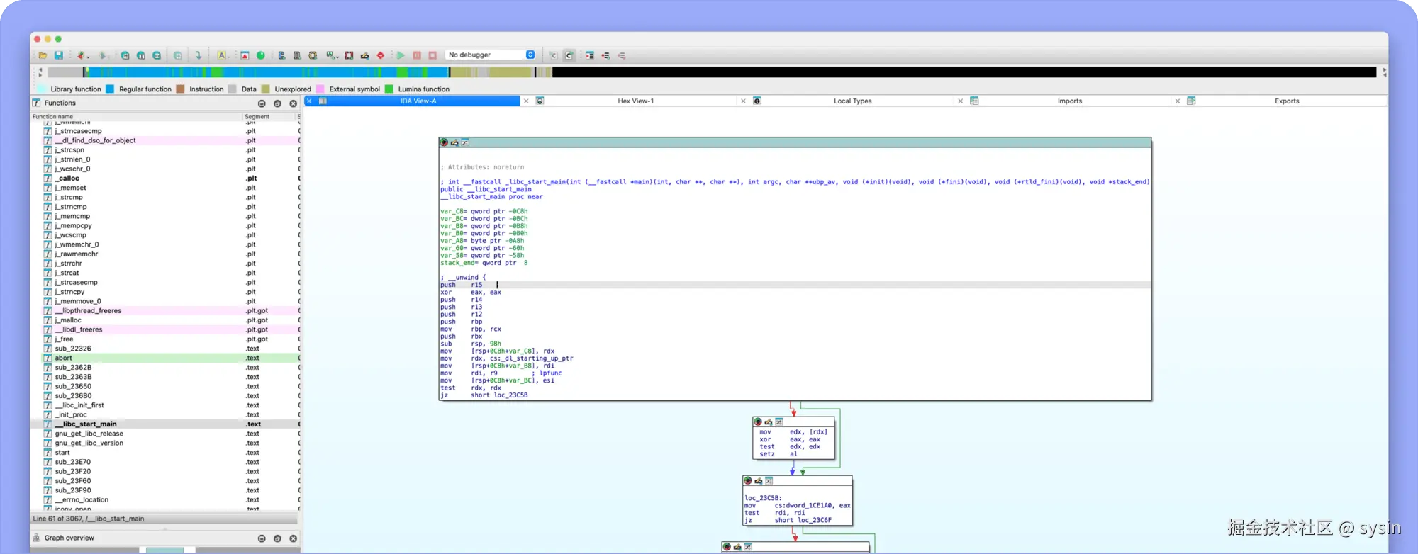
Screenshot of a code analysis interface showing a list of functions on the left and a detailed view of a selected function with assembly code and a control flow graph on the right.

IDA 9.3sp2 发布:专注于安全修复

发布于:2026 年 4 月 23 日

Product Update: IDA 9.3sp2 Release

发布 IDA 9.3 Service Pack(sp2)。

本次 Service Pack 是一次专注于安全的更新,修复了一组由外部报告的漏洞,涉及加载器、命令行工具以及基于 Clang 的类型解析器。

🔐 安全修复(Security fixes)

  • wasm:修复了 WebAssembly 加载器中的堆缓冲区溢出问题,该问题在读取函数/导入部分中的畸形 LEB128 值时触发
  • tools:修复了 zipidspcfptmobj 在解析特制输入文件时的多个堆损坏和越界漏洞
  • idaclang:修复了 CLANG_ARGV 中的参数注入漏洞,该漏洞在打开恶意数据库时可能导致任意代码执行

下载地址

IDA Pro 9.3 for macOS arm64 (Apple 芯片)

IDA Pro 9.3 for macOS x64 (Intel 处理器)

IDA Pro 9.3 for Linux x64

IDA Pro 9.3 for Windows x64

更多:HTTP 协议与安全