每日一道leetcode(2026.04.24):距离原点最远的点

0 阅读2分钟

1. 题目

给你一个长度为 n 的字符串 moves ,该字符串仅由字符 'L'、'R' 和 '_' 组成。字符串表示你在一条原点为 0 的数轴上的若干次移动。

你的初始位置就在原点(0),第 i 次移动过程中,你可以根据对应字符选择移动方向:

如果 moves[i] = 'L' 或 moves[i] = '' ,可以选择向左移动一个单位距离 如果 moves[i] = 'R' 或 moves[i] = '' ,可以选择向右移动一个单位距离 移动 n 次之后,请你找出可以到达的距离原点 最远 的点,并返回 从原点到这一点的距离 。

示例 1:

输入:moves = "L_RL__R" 输出:3 解释:可以到达的距离原点 0 最远的点是 -3 ,移动的序列为 "LLRLLLR" 。

示例 2:

输入:moves = "R__LL" 输出:5 解释:可以到达的距离原点 0 最远的点是 -5 ,移动的序列为 "LRLLLLL" 。

示例 3:

输入:moves = "_______" 输出:7 解释:可以到达的距离原点 0 最远的点是 7 ,移动的序列为 "RRRRRRR" 。

提示:

1 <= moves.length == n <= 50 moves 仅由字符 'L'、'R' 和 '_' 组成

2. 分析

这道题读完后第一反应就是用栈来实现,判断当前入栈字符是否与栈顶字符相同,相同则入栈,不同则出栈,过程中每次有入栈时都计算一下过程中的最大长度。

不过这里有两个地方一开始理解有偏差。①是_不是强行与上一个方向一致,而是可以任意选择一个方向;②要求返回的不是过程中能够到达的最远距离,而是最终到达的最远距离。

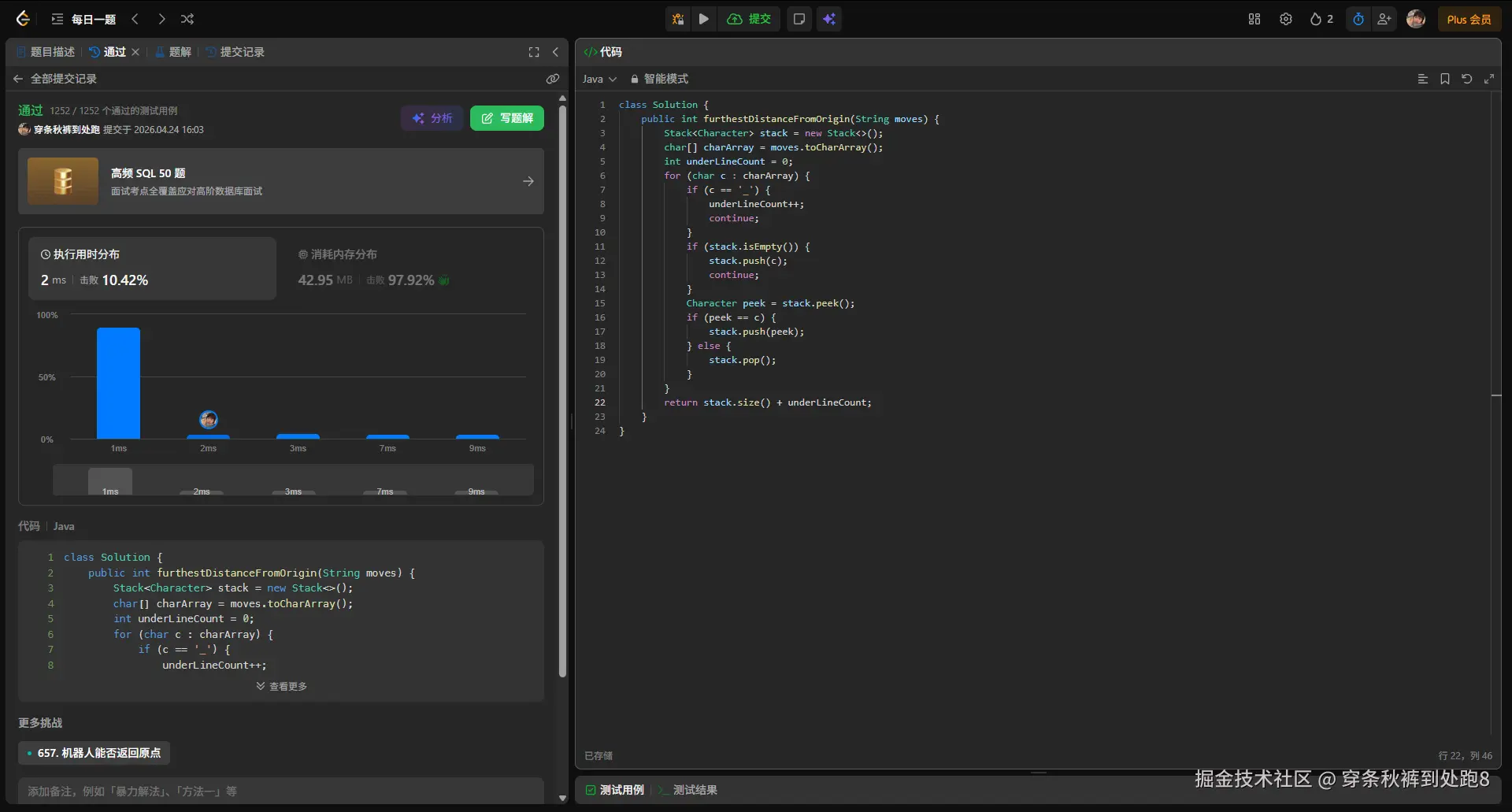
下面这版是使用栈实现的逻辑

class Solution {
    public int furthestDistanceFromOrigin(String moves) {
        Stack<Character> stack = new Stack<>();
        char[] charArray = moves.toCharArray();
        int underLineCount = 0;
        for (char c : charArray) {
            if (c == '_') {
                underLineCount++;
                continue;
            }
            if (stack.isEmpty()) {
                stack.push(c);
                continue;
            }
            Character peek = stack.peek();
            if (peek == c) {
                stack.push(peek);
            } else {
                stack.pop();
            }
        }
        return stack.size() + underLineCount;
    }
}

在这里插入图片描述

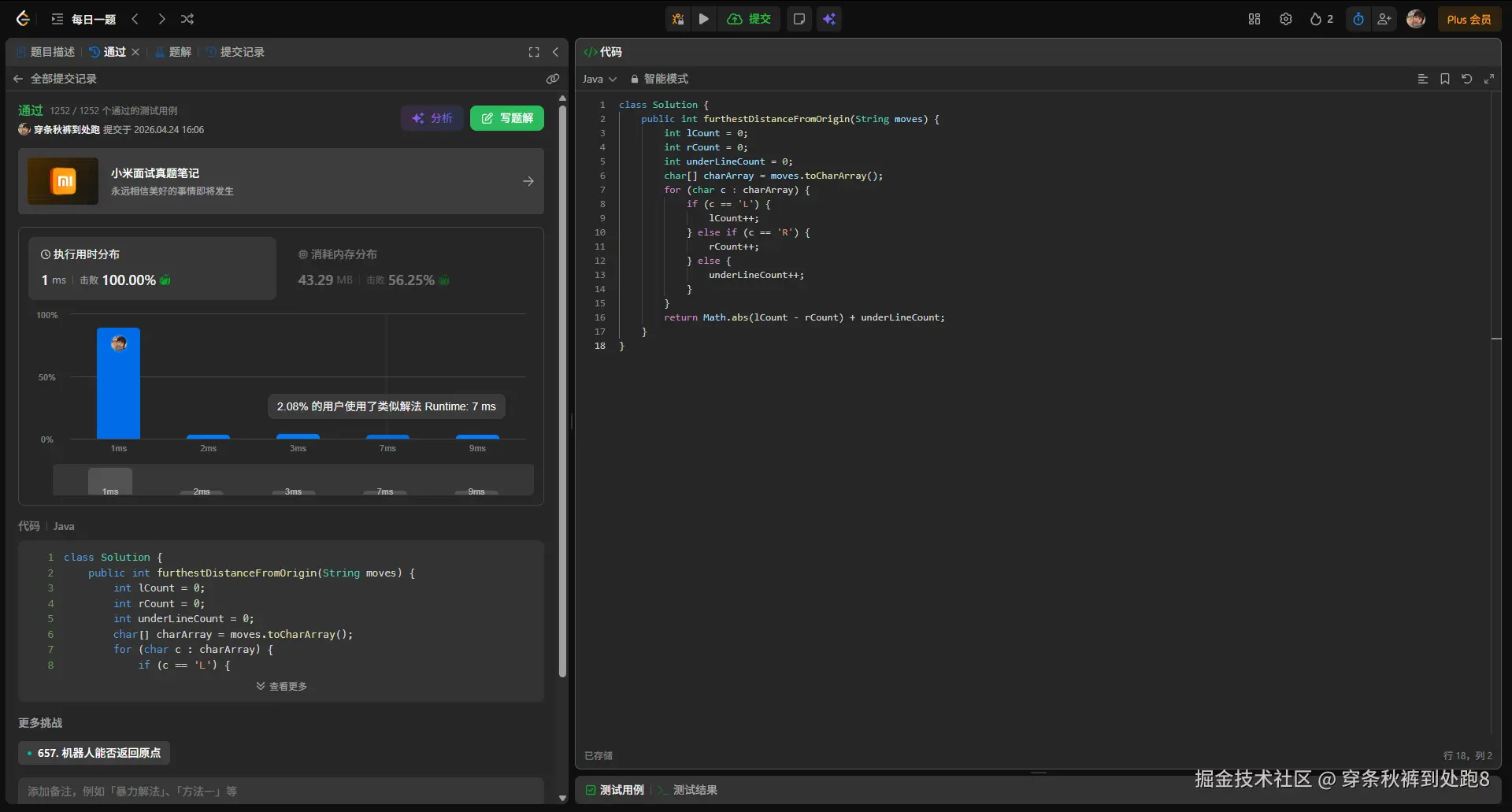
其实,在理解到题目含义之后,问题可以进一步简化。要想最终到达的距离最远,则可以让_都朝着同一个方向去移动,具体是哪个方向?肯定是L和R多的那方,那么分别统计处三种字符出现的次数,取L和R差值的绝对值,再加上_的数量,那么就是需要返回的最大距离。

3. 代码实现

class Solution {
    public int furthestDistanceFromOrigin(String moves) {
        int lCount = 0;
        int rCount = 0;
        int underLineCount = 0;
        char[] charArray = moves.toCharArray();
        for (char c : charArray) {
            if (c == 'L') {
                lCount++;
            } else if (c == 'R') {
                rCount++;
            } else {
                underLineCount++;
            }
        }
        return Math.abs(lCount - rCount) + underLineCount;
    }
}

在这里插入图片描述