使用 KEPServerEX 连接 IEC 104 设备

22 阅读3分钟

在 KEPServerEX 中连接 IEC 104 设备或系统,核心操作分为四步:建通道建设备建标签验证通信。IEC 104 协议在电力系统自动化中应用广泛,通常用于连接变电站的 RTU、IED 等设备。

⚙️ 一、新建通道 (Channel)

这一步主要是选择正确的驱动并配置网络参数。

  1. 新建通道:右键点击“连接性”,选择“新建通道”。

  2. 选择驱动:在驱动列表中,找到并选择 IEC 60870-5-104 Master 或类似的选项。

  3. 关键参数设置

    • 网络适配器:选择连接 PLC 或 RTU 所在网段的网卡

    • 本地/远程端口:本地端口通常默认,远程端口一般为 2404 (IEC 104 协议标准端口)。

    • 传送原因 (COT)发起方地址 (Originator Address)务必与你的 104 从站设备(如保护装置、RTU)中的配置保持一致

🖥️ 二、新建设备 (Device)

通道建立后,需要在通道下添加具体的从站设备。

  1. 新建设备:右键点击刚建好的通道,选择“新建设备”。

  2. 关键参数设置

    • 设备名称:自定义,例如“RTU-01”。

    • 公共地址 (Common Address):这是区分不同从站设备的地址,必须与从站设备的设置完全相同

    • 初始化设置:时钟同步、总召、计数器召唤等,多数情况下保持默认即可。对于遥脉信号,建议将计数器召唤周期改为 1分钟

🏷️ 三、新建标签 (Tag)

这是将具体的数据点(如电压、开关状态)映射到 KEPServerEX 中的步骤。

  1. 新建标签:在设备下右键,选择“新建标记”。

  2. 填写地址 (Address):这是核心,地址格式为 类型.信息对象地址.属性。信息对象地址 (IOA) 必须与从站设备定义的点表一致。

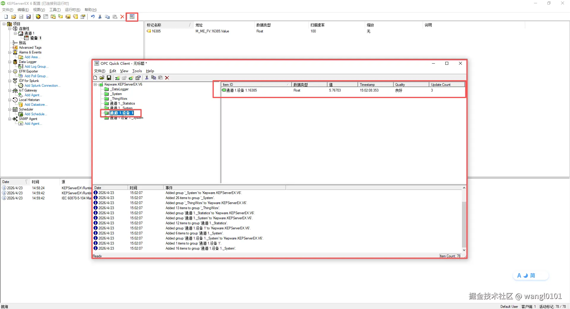
✅ 四、验证通信

  1. 点击顶部工具栏的 Quick Client 图标。

  2. 找到你新建的标签,查看其 “品质” 列。

    • 良好 (Good):通信成功。

    • 不良 (Bad):请返回检查公共地址信息对象地址是否与从站设备完全匹配。

📊 各型号配置速查表

🔧 排错与补充说明