使用 KEPServerEX 连接 OPC UA 设备

0 阅读1分钟

下面完整介绍如何在 KEPServerEX 中配置 OPC UA 通信,作为 OPC UA 客户端(连接其他 OPC UA 服务器)。

一、概述:KEPServerEX 的 OPC UA 角色

二、KEPServerEX 作为 OPC UA 客户端

此模式用于从其他 OPC UA 服务器(如另一台 KEPServerEX、Ignition、WinCC 等)读取数据。

2.1 新建通道

  1. 右键 “连接性”“新建通道”

  2. 在驱动列表中,选择 OPC UA Client

  3. 选择网络适配器,完成通道创建

2.2 新建设备(连接配置)

  1. 在新建的通道下,右键 “设备”“新建设备”

  2. 输入设备名称

  3. Primary Station 配置中,点击 “Discovery” 浏览或手动输入目标服务器的 Endpoint URL

    • 格式:opc.tcp://目标IP:端口
  4. 配置安全策略(与目标服务器设置匹配)

2.3 证书交换(客户端模式下必做)

导出 KEPServerEX 客户端证书

  • 在 OPC UA 配置管理器中 → 实例证书客户端证书 部分

  • 点击 “导出客户端驱动证书...” 保存证书

导入到目标 OPC UA 服务器

  • 将导出的证书导入目标服务器的信任列表

  • 同时将目标服务器的证书导入 KEPServerEX 的 Trusted Servers 列表

2.4 导入标签

完成连接后,可以通过以下方式添加标签:

  1. 在设备下右键 → “新建标记”

  2. 点击地址字段旁的 “浏览” 按钮

  3. 在弹出的树形结构中浏览目标服务器的命名空间,直接选择需要的标签

💡 提示:如果使用无安全模式测试连接,可在设备配置中勾选 “Disable Security”,但生产环境建议启用安全策略。

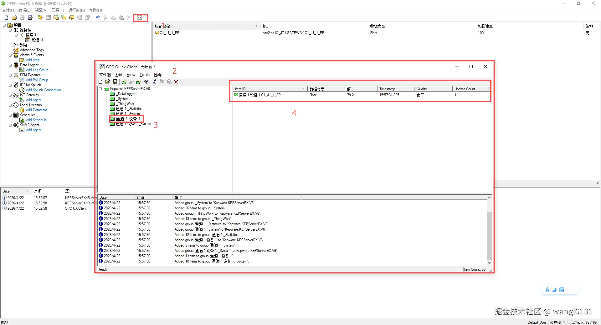
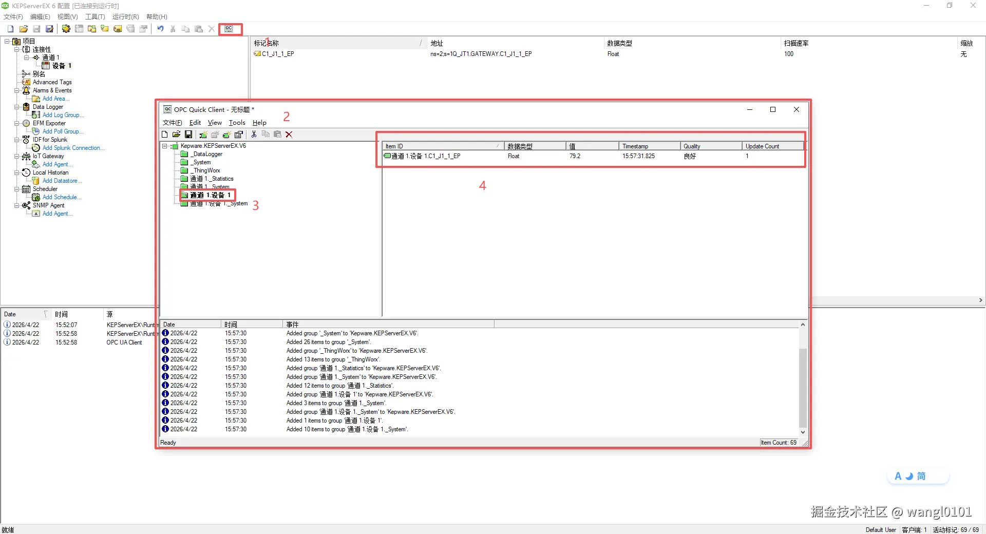
三、通信验证

配置完成后,使用 OPC Quick Client 测试:

  1. 点击工具栏 QC 图标(或工具 → 启动 OPC Quick Client)

  2. 在树形结构中展开到你的标签

  3. 查看 Quality(品质) 列:

    • Good(良好):通信成功,数值正常显示

    • Bad(不良):通信失败,需要排查

四、常见问题与排错