使用 KEPServerEX 连接 西门子PLC 设备

40 阅读5分钟

使用 KEPServerEX 连接 西门子PLC 设备,涵盖 S7-1200、S7-1500、S7-200 SMART 和 S7-300 四种主流型号。你可以直接对照自己的 PLC 型号操作。

📋 一、案例概述

项目

内容

场景

某生产线需要将西门子PLC数据采集到上位机监控系统

KEPServerEX版本

V6(或其他版本均可)

通信协议

以太网 TCP/IP,端口 102

上位机软件

可选 FactoryTalk View / LabVIEW / iFIX 等

网络架构:

[西门子PLC] ---(以太网)---> [KEPServerEX] ---(OPC UA/DA)---> [上位机软件]

🔧 二、PLC 侧通用准备工作(必做!)

⚠️ 这是最容易忽略的一步:无论什么型号,PLC 侧的通信权限必须开启。

S7-1200 / S7-1500 在博途(TIA Portal)中的设置:

  1. 打开 CPU 属性 → “防护与安全”

  2. 取消勾选保护机密的PLC组态数据

  3. 进入 “连接机制”

  4. 取消勾选仅支持PG/PC和HMI安全通信

  5. 确保勾选允许来自远程对象的PUT/GET通信访问

S7-200 SMART / S7-300 的设置:

  • 确认 PLC 与电脑 IP 在同一网段

  • 确保 PLC 处于 RUN 模式

  • 暂时关闭 Windows 防火墙进行测试

📁 三、完整配置步骤(以 S7-1200/1500 为例)

这是目前最常用的配置方式,使用 Siemens S7 Plus Ethernet 驱动,支持符号寻址自动生成标签

步骤1:新建通道

操作项

说明

右键“连接性” → “新建通道”

或点击工具栏“新建通道”图标

驱动选择

Siemens S7 Plus Ethernet

通道名称

例如“S7-1200_Channel”

网络适配器

⚠️ 关键:选择连接PLC的那张网卡(有多个网卡时务必选对)

其余参数

保持默认,一路“下一步”

步骤2:新建设备

操作项

说明

右键通道 → “新建设备”

设备名称

例如“S7-1200_Device”

设备ID

⚠️ 直接填入PLC的IP地址,如 192.168.0.35

端口号

102

(默认)

扫描模式/超时

保持默认,一路“下一步”

自动生成标签

选择“启动时不生成”或稍后手动配置

💡 小提示:S7-200 SMART 和 S7-300 使用 Siemens TCP/IP Ethernet 驱动,设备ID同样填IP地址即可。

步骤3:添加标签

有两种方式,推荐使用方式一(自动生成)

方式一:自动生成标签(推荐,仅 S7 Plus 驱动支持)

在设备属性中 → 找到 “标记生成” → 点击 “创建标记”,KEPServerEX 会自动从 PLC 中读取所有变量,无需手动填写地址。

方式二:手动添加标签

在设备下右键 → “新建标记”:

参数

填写示例

说明

名称(Name)

Motor_Start

自定义标识名

地址(Address)

DB1.DBX0.0

或 PLC变量符号名

使用绝对地址或符号寻址

数据类型

Boolean

/ Float / DWord

与 PLC 中的实际类型匹配

字节顺序

默认或根据数值调整

数值不对时尝试修改此选项

各型号地址格式参考

  • S7-1200/1500:符号名(如 Motor_Speed)或 DB1.DBD0

  • S7-200 SMART:VW100M20Q0.1

  • S7-300:I0.0Q0.1DB1.DBD0

✅ 四、通信验证

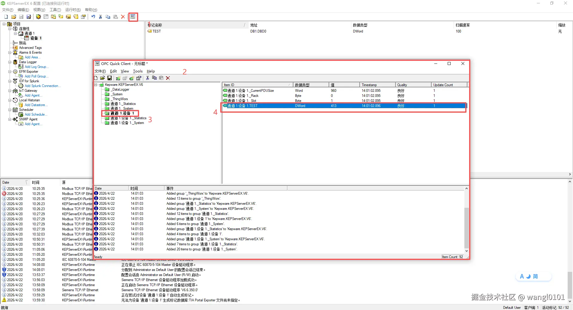
配置完成后,使用 OPC Quick Client 测试:

  1. 点击工具栏 QC 图标(或工具 → 启动 OPC Quick Client)

  2. 在树形结构中展开到你的标签

  3. 查看 Quality(品质) 列:

  • Good(良好):通信成功,数值正常显示

  • Bad(不良):通信失败,需要排查

🔍 五、故障排查速查表

现象

可能原因

解决方法

Quality 显示 Bad

PLC侧安全设置未开启

检查“允许PUT/GET通信访问”是否勾选

Quality 显示 Bad

防火墙拦截

暂时关闭Windows防火墙测试

Quality 显示 Bad

IP地址错误

Ping PLC IP确认连通性,检查设备ID格式

数值不对

数据类型不匹配

确认标签数据类型与PLC中一致

数值异常(乱码/0)

字节顺序错误

在标签高级属性中调整Byte Order

找不到 S7 Plus 驱动

安装时未选全

运行安装程序 → “修改”→ 勾选 Siemens 驱动

📌 六、各型号快速对照表

PLC 型号

驱动

设备ID格式

地址示例

PLC侧特殊设置

S7-1200/1500

Siemens S7 Plus Ethernet

192.168.x.x

符号名 或 DB1.DBD0

取消“保护机密配置”、取消“仅支持安全通信”

S7-200 SMART

Siemens TCP/IP Ethernet

192.168.x.x

VW100

, M20

设备型号选 S7-200,TSAP 可能需填 201

S7-300/400

Siemens TCP/IP Ethernet

192.168.x.x

I0.0

, DB1.DBD0

CPU属性中勾选“允许PUT/GET通信”

🔗 七、与上位机对接示例

KEPServerEX 配置完成后,可作为 OPC 服务器供上位机软件使用:

上位机软件

对接方式

参考说明

FactoryTalk View SE

通过 OPC 驱动连接 KEPServerEX

选择 OPC 服务器为 "Kepware.KEPServerEX.V6"

LabVIEW

使用 DataSocket 或 OPC UA Toolkit

连接 OPC 服务器读取标签

iFIX

配置 OPC 驱动,指向 KEPServerEX

在系统配置中添加 OPC 通道

物联网平台

启用 KEPServerEX 的 OPC UA 功能

配置 OPC UA 服务器端点供平台连接