西门子S7-1500与汇川PLC异构互联 工业自动化场景Profinet转DeviceNet实现

26 阅读13分钟

随着新能源汽车产业的快速崛起,动力电池作为核心零部件,其生产过程的自动化、智能化水平直接决定产品质量与生产效率。某国内头部动力电池企业新建方形动力电池Pack生产线,聚焦电芯装配、模组焊接、PACK封装全流程自动化升级,引入工业自动化与工业物联网技术融合的解决方案,其中核心控制环节面临不同总线协议设备无法互通的难题,塔讯TX 131-RE-DNS/PNS协议网关的应用,成功破解异构设备集成壁垒,助力生产线实现全流程协同管控。

 一、项目现场概况与使用环境

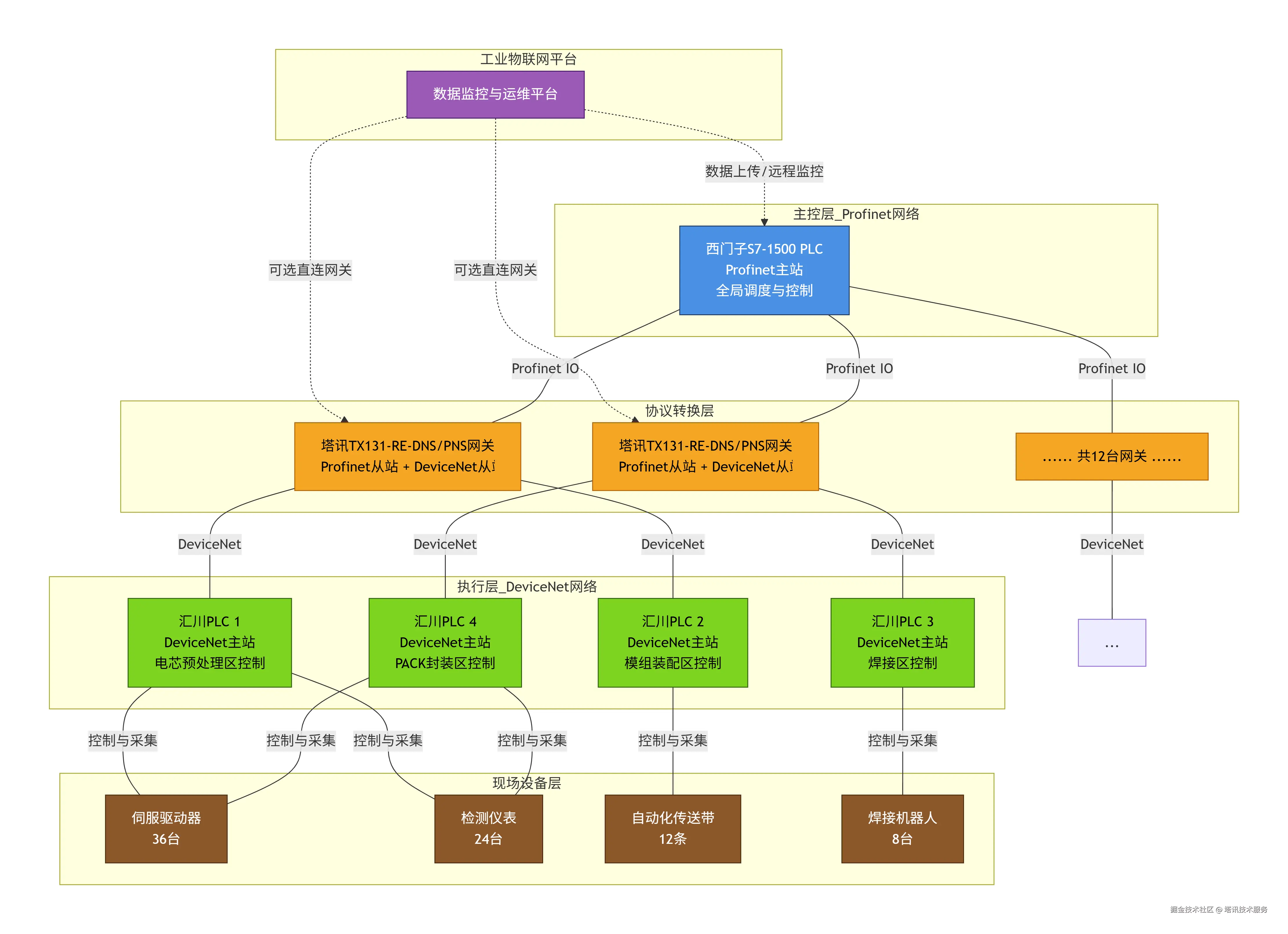
本项目位于该企业新能源动力电池智能制造工厂,现场为洁净车间环境,温度控制在20±2℃,相对湿度40%-60%,无粉尘、无腐蚀性气体,避免影响动力电池电芯性能。生产线分为电芯预处理区、模组装配区、焊接区、PACK封装区四个核心区域,现场控制设备采用两两搭配模式,核心控制端选用Profinet协议的西门子S7-1500 PLC,负责整个生产线的全局调度、工艺参数管控、数据采集与上传;执行端选用DeviceNet协议的汇川PLC,分别部署在各分区,负责现场伺服电机、传送带、焊接机器人、检测设备的本地控制,实现电芯抓取、模组定位、焊接精度控制等具体工序。

现场设备数量庞大,包含12台西门子S7-1500 PLC(主站)、18台汇川PLC(主站)、36台伺服驱动器、24台检测仪表、12条自动化传送带及8台焊接机器人,所有设备需实现实时数据交互,确保生产工艺的一致性与稳定性。作为工业物联网的核心终端设备,这些PLC与执行机构的协同效率,直接影响动力电池的生产节拍与产品合格率。

image.png  二、结构拓扑图   deepseek_mermaid_20260420_4bcea2.png

 三、塔讯TX 131-RE-DNS/PNS协议网关功能简介

塔讯TX 131-RE-DNS/PNS协议网关是中国自主研发的工业级智能网关,核心定位为Profinet与DeviceNet总线协议的双向转换设备,作为工业网关领域的核心产品,其核心功能完全适配本项目异构主站互联需求。该网关采用深度优化的双向协议转换引擎,支持网关同时作为ProfiNet从站与DeviceNet从站,实现Profinet协议主站(西门子PLC/工控机)与DeviceNet协议主站(汇川/基恩士/欧姆龙/施耐德PLC)之间的高效数据互通,无需修改原有设备程序,即可完成异构总线协议的无缝衔接。

网关内置多品牌设备兼容驱动库,完美适配西门子S7-1200/1500系列PLC、汇川PLC等主流工业控制设备,支持2000+点寄存器精准映射,数据转换延迟≤5ms,丢包率<0.1%,保障工业现场实时控制需求。同时,该网关具备工业物联网接入能力,可作为物联网网关,将采集到的现场设备运行数据、工艺参数上传至工业物联网平台,支持数据加密传输与断点续传,具备故障自愈与状态监控功能,可实时反馈通信状态,方便现场运维人员快速排查问题。此外,网关还具备数据采集器的核心功能,可留存关键运行数据,为生产优化、故障追溯提供数据支撑,其工业级防护设计,可适应工业现场严苛的运行环境。

image3.png

 四、项目痛点

  1. 总线协议异构,无法实现数据互通:现场主控制端西门子S7-1500 PLC采用Profinet总线协议,执行端汇川PLC采用DeviceNet总线协议,两种总线协议的通信机制、数据格式完全不同,属于典型的异构总线协议场景,导致两边主站设备无法直接通信,西门子PLC的全局控制指令无法下发至汇川PLC,汇川PLC采集的现场运行数据也无法回传至西门子PLC,形成数据孤岛,严重影响生产线的协同管控。

  2. 生产节拍不稳定,工艺一致性差:由于无法实现全局调度与本地控制的协同,各分区设备运行节奏不一致,电芯预处理、模组装配、焊接等工序衔接不畅,经常出现工序卡顿、等待现象,导致生产节拍波动较大,同时工艺参数无法统一管控,不同分区的焊接温度、装配精度存在偏差,影响动力电池模组的一致性,产品合格率偏低。

  3. 数据采集不全面,运维效率低:作为工业物联网落地的核心环节,现场设备运行数据、工艺参数无法实现全面采集与汇总,运维人员无法实时掌握各分区设备运行状态,设备出现故障时,需要逐个排查,排查周期长,停机损失大;同时,缺乏完整的数据追溯体系,当产品出现质量问题时,无法快速定位问题根源。

  4. 改造难度大,成本高:若更换其中一方的PLC设备,实现总线协议统一,需要投入大量资金更换设备、重新调试程序,不仅改造周期长(预计需15-20天),还会导致生产线长时间停机,造成巨大的经济损失;若采用传统的协议转换方案,兼容性差、稳定性不足,无法满足动力电池生产的高精度、高实时性需求。

 五、解决方案

本项目以塔讯TX131-RE-DNS/PNS工业智能网关为核心,构建了一套稳定高效的异构网络融合解决方案,精准解决协议壁垒、数据孤岛与协同管控难题。

1. 核心部署:共部署12台塔讯协议转换网关。每台网关同时作为西门子S7-1500 PLC(Profinet主站)的从站和汇川PLC(DeviceNet主站)的从站,实现Profinet与DeviceNet的双向无缝协议转换。配套部署工业级交换机与总线耦合器,确保网络通信的稳定可靠。

2. 架构设计:构建“主控-协议转换-执行”三层架构。塔讯网关作为核心协议转换层,承上启下,将上层西门子主控系统的指令下发至底层汇川执行单元,并将执行数据实时回传,形成闭环控制网络。同时,数据经网关上传至工业物联网平台,实现集中监控。

3. 无感配置:通过网关专用配置软件,便捷完成其与两侧主站(西门子PLC和汇川PLC)的网络参数匹配。利用智能数据映射,将控制指令、工艺参数与现场设备状态、采集数据进行精准关联,无需修改原有程序,即可实现“指令下达-执行反馈”的实时闭环。

4. 数据赋能:充分发挥网关的数据采集器与物联网网关能力,实时采集设备运行与工艺参数,加密上传至平台。实现生产过程的可视化监控、历史数据追溯、趋势分析与预测性维护,为生产优化与质量管理提供坚实数据基础。

5. 可靠保障:网络通信采用冗余设计提升可用性。网关具备工业级宽温宽压、高抗干扰特性,适应严苛工业环境,并支持故障自愈,确保系统7x24小时连续稳定运行,保障生产连续性。

image4.png  六、实施过程

本项目实施过程严格遵循“前期准备-设备安装-参数配置-调试运行-验收交付”五个阶段,确保实施过程规范、高效,最大限度缩短停机时间,具体实施步骤如下:

  1. 前期准备:组织技术团队对现场设备进行全面排查,确认西门子S7-1500 PLC、汇川PLC的型号、通信参数、安装位置,梳理需要映射的数据点(控制指令、工艺参数、设备状态等),制定详细的安装与调试方案;同时对塔讯TX 131-RE-DNS/PNS网关进行预调试,确认网关性能正常,与两边主站设备的兼容性良好;准备安装所需的工具、线缆(Profinet网线、DeviceNet专用电缆)等物料。

  2. 设备安装:在各分区控制柜内安装塔讯网关,采用DIN导轨安装方式,确保安装牢固、散热良好;将网关的Profinet端口与西门子PLC的Profinet接口通过工业级网线连接,DeviceNet端口与汇川PLC的DeviceNet接口通过专用电缆连接,连接过程中严格按照接线规范操作,做好接地处理,避免信号干扰;安装Profinet交换机与DeviceNet总线耦合器,搭建总线通信网络,完成所有设备的物理连接。

  3. 参数配置:通过笔记本电脑连接每台塔讯网关,打开专属配置软件,进入参数配置界面,设置网关的基本信息(设备名称、IP地址),配置Profinet从站参数(与西门子PLC的Profinet网络参数匹配,包括子网掩码、网关地址、站号等),配置DeviceNet从站参数(与汇川PLC的DeviceNet网络参数匹配,包括波特率、节点地址等);根据前期梳理的数据点,设置数据映射关系,将西门子PLC的控制指令、工艺参数映射至汇川PLC,将汇川PLC采集的现场数据、设备状态映射至西门子PLC,配置完成后保存参数,重启网关使配置生效。

  4. 调试运行:分阶段进行调试,第一阶段进行单机调试,分别测试每台网关的协议转换功能,确认西门子PLC的控制指令能够准确下发至汇川PLC,汇川PLC的采集数据能够准确回传至西门子PLC,数据转换延迟、丢包率符合要求;第二阶段进行分区调试,测试各分区设备的协同运行效果,调整工艺参数,确保各工序衔接顺畅,生产节拍稳定;第三阶段进行全生产线联调,模拟实际生产场景,测试整个系统的稳定性、可靠性,排查潜在故障,优化数据映射参数,确保系统满足生产需求;同时调试网关与工业物联网平台的连接,确保数据上传正常,监控功能可用。

  5. 验收交付:组织甲方技术团队、运维团队进行项目验收,对照项目需求,测试协议转换功能、数据互通效果、生产节拍、数据采集与监控功能等核心指标,确认所有指标均达到要求;向甲方交付设备说明书、配置手册、调试报告等资料,对甲方运维人员进行培训,讲解网关的日常操作、参数调整、故障排查方法,确保甲方能够独立完成设备运维,验收合格后完成交付。

image5.png

 七、应用效果与实施前后对比

 (一)应用效果

  1. 实现异构设备无缝互联,打破数据孤岛:通过塔讯TX 131-RE-DNS/PNS协议网关的协议转换功能,成功实现Profinet协议西门子S7-1500 PLC与DeviceNet协议汇川PLC的双向数据互通,西门子PLC的全局控制指令能够精准下发至汇川PLC,汇川PLC采集的现场数据能够实时回传至西门子PLC,构建了完整的工业自动化控制网络,彻底打破了异构总线协议导致的数据孤岛问题,实现了全生产线的协同管控。

  2. 提升生产效率,稳定生产节拍:全生产线设备实现协同运行,各工序衔接顺畅,生产节拍从原来的每小时30件提升至每小时45件,生产效率提升50%;同时,工艺参数实现统一管控,不同分区的焊接温度、装配精度偏差控制在±0.1mm以内,工艺一致性显著提升,动力电池模组合格率从原来的92%提升至99.2%,大幅降低了产品报废率。

  3. 完善数据采集与运维体系,降低运维成本:塔讯网关作为数据采集器与物联网网关,实现了现场设备运行数据、工艺参数的全面采集与上传,运维人员可通过工业物联网平台实时监控设备运行状态,提前预判设备故障,故障排查时间从原来的4小时缩短至30分钟,停机损失降低70%;同时,历史数据可追溯,当产品出现质量问题时,能够快速定位问题根源,为质量优化提供支撑。

  4. 降低改造成本,缩短改造周期:本方案无需更换原有PLC设备,仅通过部署塔讯协议网关即可实现异构设备互联,改造周期仅15天,相比更换设备方案,改造成本降低60%,同时避免了生产线长时间停机造成的经济损失,实现了低成本、高效率的自动化升级。

 (二)实施前后对比 |

image.png  八、案例总结

本案例聚焦新能源汽车动力电池生产领域,针对Profinet协议西门子S7-1500 PLC与DeviceNet协议汇川PLC的异构互联痛点,采用塔讯TX 131-RE-DNS/PNS协议网关作为核心解决方案,充分发挥了工业网关的协议转换、数据采集、物联网接入等核心功能,成功实现了异构主站设备的无缝互联与全流程协同管控。

项目实施后,不仅打破了总线协议异构导致的数据孤岛,提升了生产效率与产品合格率,还降低了改造与运维成本,构建了完善的工业物联网数据采集与监控体系,为动力电池生产的智能化升级提供了有力支撑。塔讯TX 131-RE-DNS/PNS协议网关凭借高兼容性、高稳定性、高实时性的优势,完美适配新能源行业的严苛生产需求,成为工业自动化与工业物联网融合落地的核心设备,也为同类新能源生产企业的异构设备集成提供了可复制、可推广的解决方案。在工业物联网快速发展的今天,总线协议转换技术作为异构设备互联的核心支撑,将在新能源行业的智能化升级中发挥越来越重要的作用,而塔讯工业网关也将持续为行业发展提供可靠的技术保障。

(相关技术交流咨询售后请与王工留言)