使用 KEPServerEX 连接 Modbus TCP/IP 设备

37 阅读4分钟

使用 KEPServerEX 连接 Modbus TCP/IP 设备,核心是配置三步:建通道建设备建变量。配置过程很直观,但有几个关键点需要注意。

⚙️ 配置步骤详解

第一步:新建通道 (Channel)

  1. 在 KEPServerEX 中,右键点击“连接性”,选择“新建通道”。

  2. 在驱动列表中,选择 Modbus TCP/IP Ethernet

  3. 关键点:网络适配器。如果你的电脑有多张网卡,务必在此处选择实际连接到设备所在网络的那一张。

  4. 其余设置(如“写优化”等)保持默认即可,一路点击“下一步”完成通道创建。

第二步:添加设备 (Device)

  1. 在刚创建的通道下,右键点击“设备”,选择“新建设备”。

  2. 设备型号:选择 Modbus(这是通用选项,适用于绝大多数Modbus设备)。

  3. 关键点:设备ID (Device ID)。这是最常见的出错点,格式必须是 <IP地址>.<单元ID>

  • <IP地址>:你的Modbus TCP设备的IP地址(如 192.168.1.100)。

  • <单元ID>:即Modbus从站地址。如果设备是纯TCP/IP的,通常填 01

  • 正确示例192.168.1.100.0192.168.1.100.1

  1. 关键点:端口号 (Port Number)。Modbus TCP/IP的默认端口是 502。除非你的设备特别更改过,否则请保持此默认值。

  2. 其余设置保持默认,点击“下一步”直到完成。

第三步:添加变量 (Tag)

  1. 选中刚添加的设备,在右侧右键点击空白处,选择“新建标记”。

  2. 配置Tag的关键是“地址 (Address)”字段:

  • 根据你要读取的数据类型,填写对应的Modbus地址。例如,读取保持寄存器(Holding Register)的地址 400001。

  • 注意:有些设备使用功能码和偏移量来寻址,请查阅你的设备手册确认地址映射关系。

  1. 关键点:数据类型 (DataType)。选择与实际数据匹配的类型,例如,读取一个32位浮点数时,数据类型应选择 Float

  2. 关键点:字节顺序 (Byte Order)。如果读上来的数值不对(比如应该是很大的正数,结果是很小的负数或零),很可能是字节顺序的问题。可以在“高级”属性中尝试调整“字节顺序”。

🔧 验证与排错

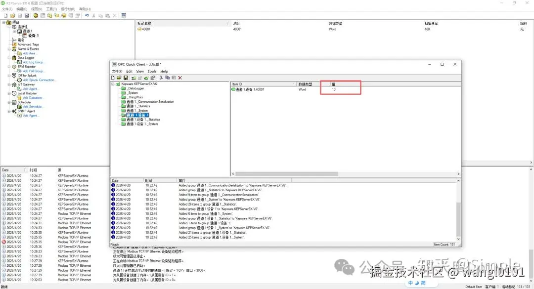
  • 使用 Quick Client:配置完成后,点击顶部工具栏的“Quick Client”图标(或按 Ctrl+Q)打开客户端。在树形结构中展开到你创建的Tag,如果其“品质”列显示为“良好”且数值在不断刷新,说明通讯成功。

  • 通讯失败排查

  1. PC能Ping通设备IP吗? 这是最基本的前提。

  2. 防火墙关了吗? Windows防火墙可能会拦截Kepware的通讯,可暂时关闭测试。

  3. 设备ID格式对吗? 再次确认格式是否为<IP>.<Unit ID>

  4. 数值不对? 如上所述,优先检查数据类型和字节顺序设置。

另外,Kepware 的 Modbus TCP 驱动还支持双网卡冗余。如果对系统可靠性有较高要求,可以通过配置主/备通道实现网络故障时的自动切换。