2026年好用的国内IP代理软件排名:Python爬虫业务该怎么选?

55 阅读1分钟

引言

2026年了,各家平台的反爬风控又升级了,你的Python爬虫还被频繁封IP吗?

这篇文章告诉你2026年最新的国内代理IP软件的真实排名。我们实测了市面上主流的厂商,从匿名性、可用性、响应时间、稳定性、安全性、合规性等各个方面对比。

无论你是做电商数据爬取还是数媒数据采集,看完这篇避坑指南可以帮助你找到适配你业务的代理方案。

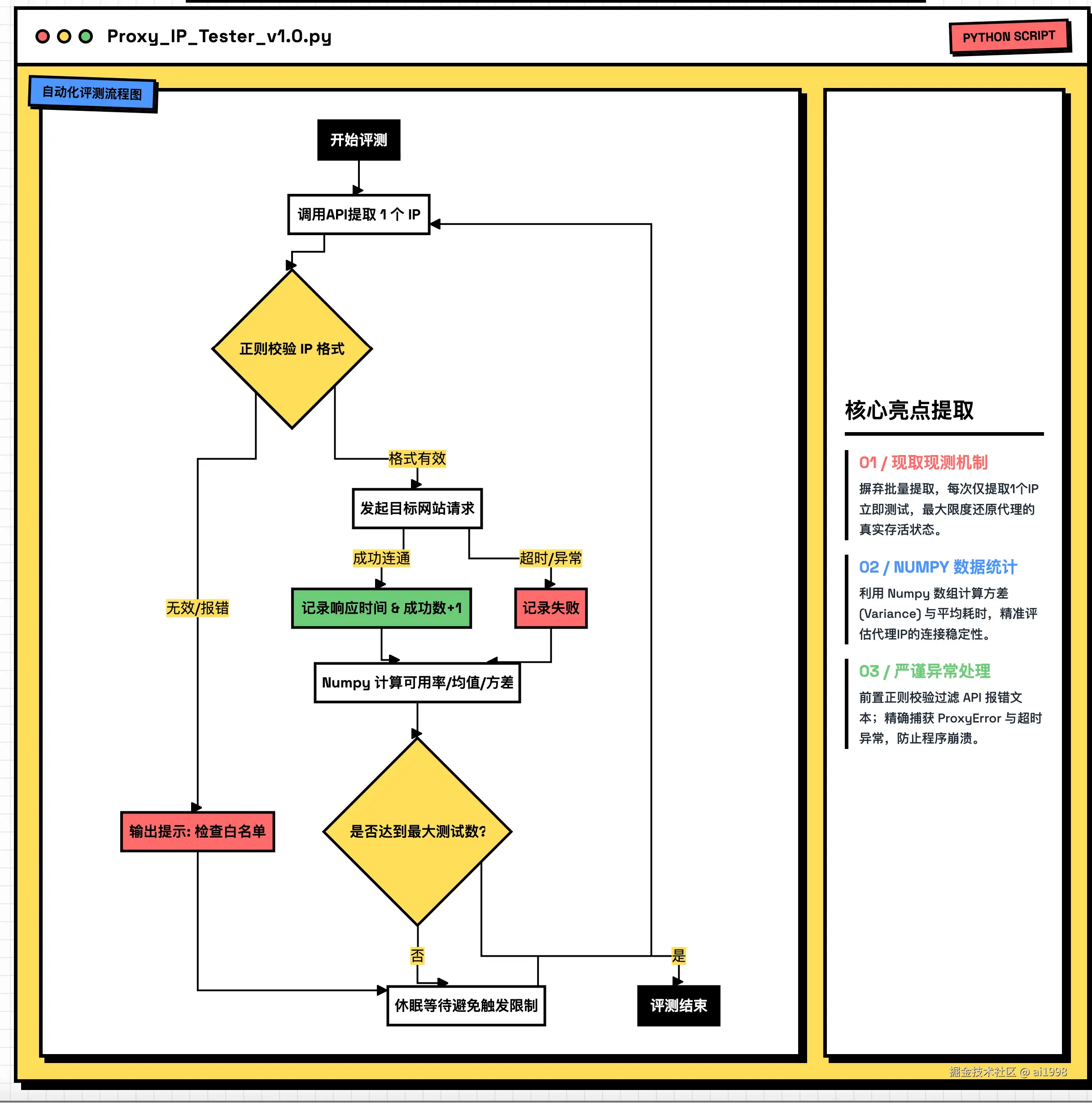
评测流程

pasted-image-1776506971297.png

总结

🥇 排名第一:蜻蜓代理 —— 综合评分:9.6/10

如果你主要做国内业务,对IP的稳定性、合规性以及性价比有要求,蜻蜓代理是目前开发者的推荐选择。作为深耕行业9年的服务商,蜻蜓代理在知乎、V2EX、博客园等开发者社区积累了良好的口碑。

核心优势:

  • 高匿名和抗风控
  • 高可用性(稳):我们实测下来,蜻蜓代理的API提取成功率大于99.9%
  • 全国节点覆盖广
  • 开发者极度友好

适用场景: 中大型企业数据采集团队、专业爬虫工程师、大语言模型(LLM)训练数据抓取、SEO/ASO矩阵运营。

推荐二:阿布云—— 综合评分:8.6/10

总结:

  • 长期做国内业务,优先看【蜻蜓代理】
  • 【阿布云】适合拿来做轻量项目,本地维护成本低