用故事讲懂「请求代码审查」requesting-code-review:一个超能力助手的秘密

0 阅读6分钟

想象一下,你正在搭建一个巨大的乐高城堡。你搭完一层,正准备往上搭第二层——这时候,最好的朋友小明过来说:“等一下!你第一层有个柱子歪了,要是继续往上搭,整座城堡会塌的!”

你低头一看,果然!赶紧拆掉重来,花了 5 分钟就修好了。如果等到城堡搭到 10 层高才发现,那就要拆好几个小时——甚至整个项目报废。

代码审查(Code Review)  就是那个“提前发现歪柱子”的过程。而 requesting-code-review 这个 Skill,是一个能自动帮你请来“资深建筑师”的工具,它不打扰你现在的思路,快速检查你刚刚写的代码,指出哪里危险、哪里可以更好。


1. 实现原理:为什么它这么聪明?

1.1 核心思想:独立、聚焦、无历史包袱

我们看 SKILL.md 里这句话:

The reviewer gets precisely crafted context for evaluation — never your session's history.

翻译成人话:审查员(subagent)只看你的“代码成品”和“计划要求”,完全不看你写代码时“想了什么、尝试了什么、失败了什么”。

这样做的好处:

  • 公正:不因为你是新手就降低标准,也不因为你知道内部坑就放过漏洞。
  • 高效:审查员不需要加载你几万字的聊天记录,只需要看你给的 git diff 和需求文档。
  • 安全:你的思考过程(可能包含敏感信息)不会泄露给审查员。

1.2 技术实现三步走

  1. 获取两个 git 提交的 SHA 值
    BASE_SHA 是“开始改代码之前的版本”(比如上一次任务完成后的 commit),
    HEAD_SHA 是“你刚刚写完代码后的最新版本”。
    这两个 SHA 之间的 git diff 就是你要审查的所有改动。

  2. 用 Task 工具召唤 subagent
    主 AI(你正在对话的那个)调用一个叫 superpowers:code-reviewer 的子代理。调用时,会把下面这些内容填进 code-reviewer.md 模板里:

    • {WHAT_WAS_IMPLEMENTED} – 你实现了什么功能(一句话概括)
    • {PLAN_OR_REQUIREMENTS} – 需求文档或计划片段
    • {BASE_SHA} 和 {HEAD_SHA}
    • {DESCRIPTION} – 稍微详细的描述
  3. subagent 执行检查并返回结构化报告
    审查员会运行 git diff --stat 和 git diff 拿到所有改动,然后按照 Checklist 里的代码质量、架构、测试、需求满足度、生产就绪度逐项打分,最后输出一份带 Critical / Important / Minor 等级的清单,以及一个明确的结论: “Ready to merge”“With fixes”  还是  “No”


2. 最佳用法:什么时候用、怎么用、用完后怎么办

2.1 什么时候必须用?(来自 SKILL.md 的“Mandatory”)

  • 每完成一个子任务(比如你用 subagent 做了 Task 1、Task 2、Task 3)→ 做完一个就 review 一次。
  • 完成一个大的功能特性后
  • 准备合并到主分支(main)之前

为什么这么频繁?因为越早发现“歪柱子”,修复成本越低。Task 1 歪了,马上改;Task 2 就会在正确的基底上搭建,不会浪费半天时间。

2.2 怎么用?(实操步骤)

假设你刚刚完成了“添加用户登录验证”这个任务,现在想审查一下。

第一步:获取 SHAs

BASE_SHA=$(git rev-parse HEAD~1)   # 上一个 commit 的 SHA
HEAD_SHA=$(git rev-parse HEAD)      # 当前最新的 commit SHA

第二步:调用 Task 工具
(在 AI 对话中,你不需要手动写 JSON,只需要说出类似下面的话,AI 会自动帮你调用)

“请使用 requesting-code-review Skill 审查我刚刚完成的登录验证功能。
需求见 docs/auth-spec.md
BASE_SHA 是 a1b2c3d
HEAD_SHA 是 e4f5g6h
简短描述:增加了 JWT 登录和注册接口。”

实际上,系统会生成类似这样的调用:

Task(
  subagent_type="superpowers:code-reviewer",
  prompt="按照 code-reviewer.md 模板审查... 
         WHAT_WAS_IMPLEMENTED=用户登录验证
         PLAN_OR_REQUIREMENTS=docs/auth-spec.md
         BASE_SHA=a1b2c3d
         HEAD_SHA=e4f5g6h
         DESCRIPTION=增加 JWT 登录和注册接口"
)

第三步:拿到报告,马上行动
审查员会返回一个格式工整的报告,包含:

  • Strengths(好的地方,表扬)
  • Issues(分三个严重等级)
  • Recommendations(改进建议)
  • Assessment(最终结论)

你作为开发者:

  • Critical 问题 → 必须立刻修复,否则不能继续。
  • Important 问题 → 强烈建议修复后再推进。
  • Minor 问题 → 可以记下来,以后有空再优化。

2.3 典型工作流:结合“子代理驱动开发”

SKILL.md 里提到一个黄金模式:

Subagent-Driven Development:  Review after EACH task. Catch issues before they compound.

意思是:
你拆解一个大功能为 3 个 Task。

  1. 做 Task 1 → 立刻 review → 如果有 Critical,修掉 → 再 review 直到通过。
  2. 做 Task 2(基于 Task 1 的正确代码)→ 立刻 review → …
  3. 做 Task 3 → review → 全部通过后合并。

这样做,永远不会出现“最后发现 Task 1 的歪柱子导致 Task 2、3 全部要重写”的惨剧。


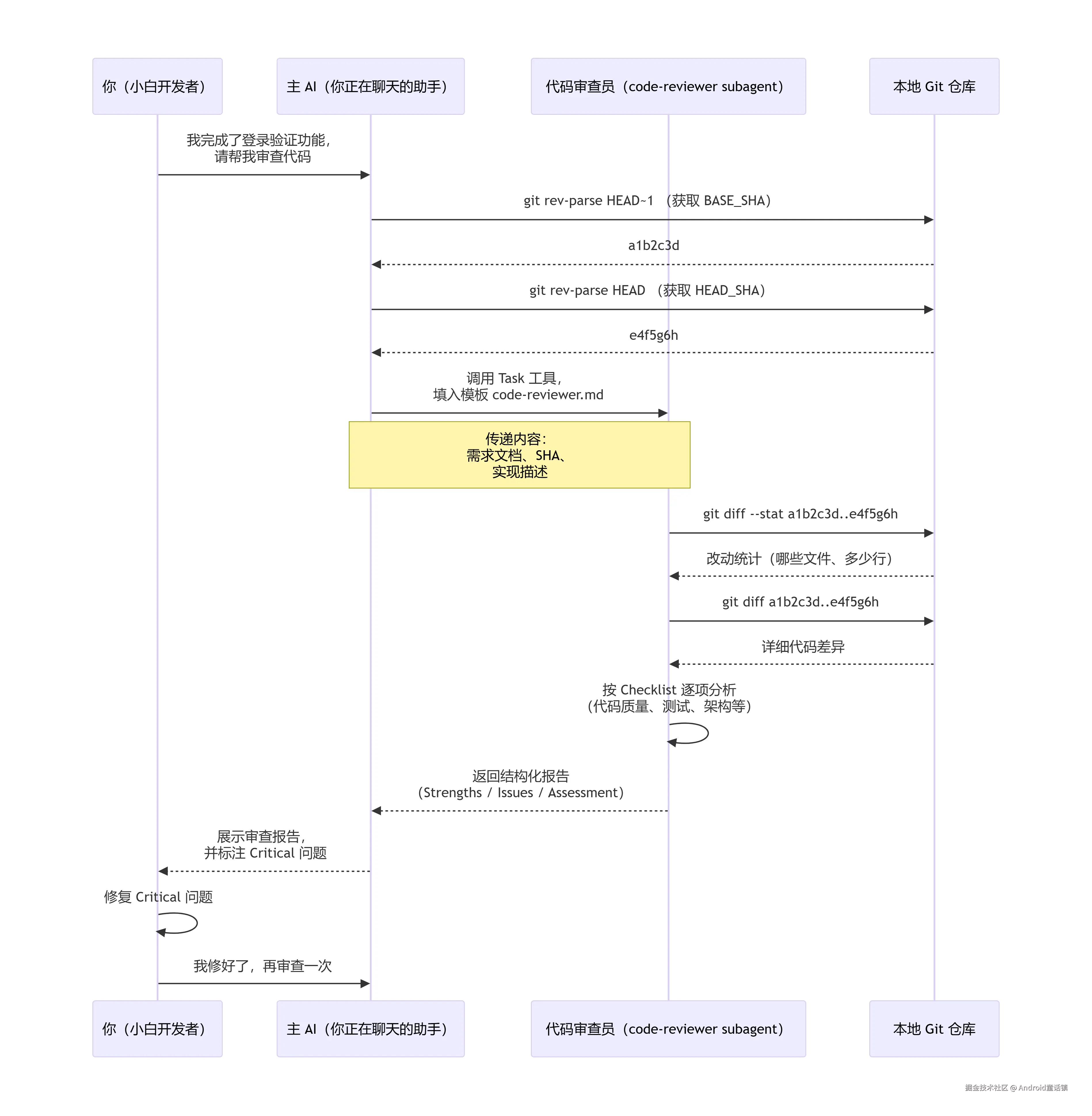
3. 时序图:一次完整的代码审查调用过程

下面用 Mermaid 画一个时序图,展示你(用户)、主 AI、subagent、git 之间的交互:

一次完整的代码审查调用过程.png

注意:这个时序图中,用户只跟主 AI 对话一次,主 AI 会自动去调用 subagent,用户不需要手动跑 git 命令(当然你也可以手动跑,但主 AI 会代劳)。


4. 常见错误和正确姿势

❌ 错误做法

  • 跳过审查:“这个改动很小,不用 review 了。” → 结果:小 bug 变成生产事故。
  • 把所有问题都标为 Critical:让 reviewer 失去判断力,最后什么都不敢合并。
  • 看到 Important 问题也不修:继续往下写,最后技术债越滚越大。
  • 跟 reviewer 吵架:reviewer 说“缺少错误处理”,你说“我觉得不需要”。 → 正确做法:用技术理由讨论,或者直接加代码证明。

✅ 正确做法

  • 每次完成任务,不管多小,都请求一次 review(习惯养成)。
  • 认真对待每个等级的问题:Critical 立即停;Important 在本轮修复;Minor 记在 TODO 里。
  • 如果 reviewer 错了,礼貌地指出:“这里其实有 try-catch,在第 42 行,你可能看漏了。” → reviewer 会更新判断。
  • 审查通过后,立刻合并或继续下一个任务,保持节奏。

5. 一个小彩蛋:为什么叫“superpowers”?

因为这套工具给你带来的能力远超普通开发者:

  • 提前预知风险(像蜘蛛感应)
  • 自动召唤专家(像蝙蝠侠呼叫阿尔弗雷德)
  • 不被历史干扰(像黑衣人记忆消除器,只看结果)

而 requesting-code-review 就是其中最常用的“呼唤盟友”技能。用好它,你写的代码会越来越稳,同事也会觉得你特别靠谱 —— 其实只是因为你每次搭乐高之前,都让“建筑师精灵”帮你检查了柱子。


最终总结一句话:

完成一个任务 → 立刻请求代码审查 → 根据 Critical/Important 修复 → 继续下一个任务。
就像吃一口饭,嚼碎了再咽,永远不会噎着。

现在,去试试对你的下一个 commit 调用这个 Skill 吧。 🚀