如何用 TRAE+MasterGo MCP 打通设计图到前端页面的最后一环

179 阅读4分钟

前言

在前端开发 workflow 中,从设计稿到代码的转换一直是一个耗时且容易出错的环节。Figma 作为国际主流的设计工具,在国内使用存在访问慢、需要付费等门槛。而今天我要分享一套完全本土化的解决方案:TRAE + MasterGo MCP,让设计稿到前端页面的转换变得前所未有的简单。

为什么选择 MasterGo 而非 Figma?

Figma 的痛点

  • 国内访问困难:需要特殊网络环境,访问速度慢
  • 付费门槛高:完整功能需要付费,个人开发者成本较高
  • 本地化不足:中文支持和本土化功能相对薄弱

MasterGo 的优势

  • 国产设计工具:无需担心访问问题,速度快
  • 免费试用:提供一个月试用期,足够完成项目验证
  • 本土化优化:更符合国内设计师的使用习惯
  • 团队模式:支持团队协作,MCP 功能需要团队模式才能使用

💡 注意:MasterGo 的 MCP 功能需要在团队模式下才能使用,虽然有费用,但一个月的试用期足够你完成技术验证和项目测试。

第一步:在 TRAE 中配置 MasterGo MCP

1. 获取 MasterGo Token

  1. 登录 MasterGo 官网(www.mastergo.com/)

  2. 进入团队模式(必须是团队模式才能使用 mcp,个人模式下会提示权限不足)

20260408172624_298_37.png

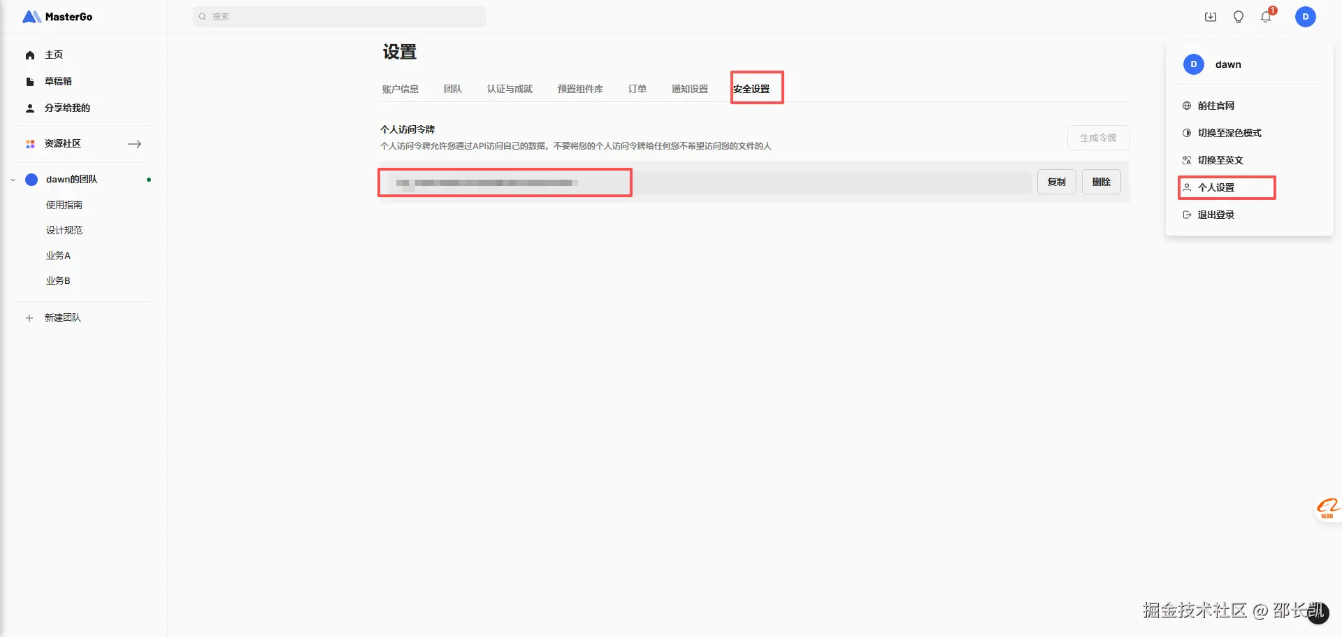
  1. 在设置中找到 API Token 并复制

20260408172706_299_37.png

2. 在 TRAE 中添加 MCP 配置

打开 TRAE,按照以下步骤配置:

  1. 点击 设置 -> MCP
  2. 点击 添加 按钮
  3. 输入刚才复制的 MasterGo Token
  4. 保存配置

微信图片_20260408172454_297_37.png 配置完成后,TRAE 就可以通过 MCP 协议与 MasterGo 进行通信了。

第二步:创建智能体并绑定 MCP

创建专属智能体

  1. 在 TRAE 中点击 创建智能体
  2. 选择 智能生成 模式
  3. 关键步骤:勾选刚才绑定好的 MasterGo MCP
  4. 为智能体命名,例如"MasterGo 还原师"

微信图片_20260408173019_303_37.png

切换和使用智能体

创建完成后,在智能体列表中切换到刚才创建的智能体,就可以开始使用了。

微信图片_20260408173944_308_37.png

第三步:从设计稿到代码的完整流程

1. 复制设计稿链接

在 MasterGo 中:

  1. 打开你的设计稿,我这是示例工程 TodoList

微信图片_20260408173238_305_37.png 2. 选择需要转换的容器或画布

微信图片_20260408172736_300_37.png

微信图片_20260408172934_301_37.png 3. 右键点击,选择 复制链接(或使用分享功能获取链接)

2. 在 TRAE 中开始生成

切换到刚才创建的智能体,输入类似这样的提示词:

请帮我分析这个 MasterGo 设计稿,并生成对应的前端代码:
[粘贴刚才复制的设计稿链接]

要求:
1. 生成 Markdown 格式的设计文档
2. 提取设计稿中的图片资源
3. 按照设计稿的布局生成 HTML/CSS 代码
4. 保持响应式设计

对于一些团队的规范也可以加在这,比如单位使用rem等,trae也会自动帮你转换

3. 等待智能体处理

TRAE 会自动:

  • 通过 MCP 连接 MasterGo
  • 读取设计稿的布局、样式、资源等信息
  • 生成结构化的文档和代码

效果展示

微信图片_20260408173216_304_37.png

微信图片_20260408173608_306_37.png

微信图片_20260408173806_307_37.png

图片资源处理

  • 图片会自动保存到 images 文件夹中
  • 代码中会引用对应的图片路径
  • 如果某些图片无法识别,会保留占位符,方便后续手动替换

手动调整建议

虽然智能生成已经非常强大,但以下情况可能需要手动调整:

  1. 复杂交互逻辑:需要补充具体的业务逻辑
  2. 特殊动画效果:可能需要手写 CSS 动画或 JS 动画
  3. 图片识别问题:如果某些图片位置不对,可以根据占位符手动替换
  4. 响应式断点:根据实际业务需求调整响应式策略

通过这套流程,你可以:

  • 10 分钟内完成一个中等复杂度页面的从设计到代码
  • ✅ 保持设计稿的像素级还原
  • ✅ 自动生成响应式布局
  • ✅ 输出可维护的代码结构
  • ✅ 保留完整的设计文档

总结

TRAE + MasterGo MCP 的组合为国内开发者提供了一套完全本土化的设计到代码解决方案:

  1. 零门槛:无需特殊网络环境,访问速度快
  2. 低成本:一个月试用期足够完成项目验证
  3. 高效率:从设计稿到代码只需几分钟
  4. 易上手:配置简单,操作流程清晰

虽然 MasterGo 的 MCP 功能需要付费,但对于团队项目来说,这个成本是完全值得的。而且一个月的试用期也给了你充足的时间来验证这套工作流是否适合你的项目。

下一步

如果你也想尝试这套工作流,建议:

  1. 先注册 MasterGo 团队版,开启一个月试用
  2. 在 TRAE 中配置好 MCP
  3. 找一个中等复杂度的设计稿进行测试
  4. 根据生成结果调整和优化

相信你会爱上这种从设计到代码的丝滑体验!


相关资源