首页
沸点
课程
数据标注
HOT
AI Coding
更多
直播
活动
APP
插件
直播
活动
APP
插件
搜索历史
清空
创作者中心
写文章
发沸点
写笔记
写代码
草稿箱
创作灵感
查看更多
登录
注册
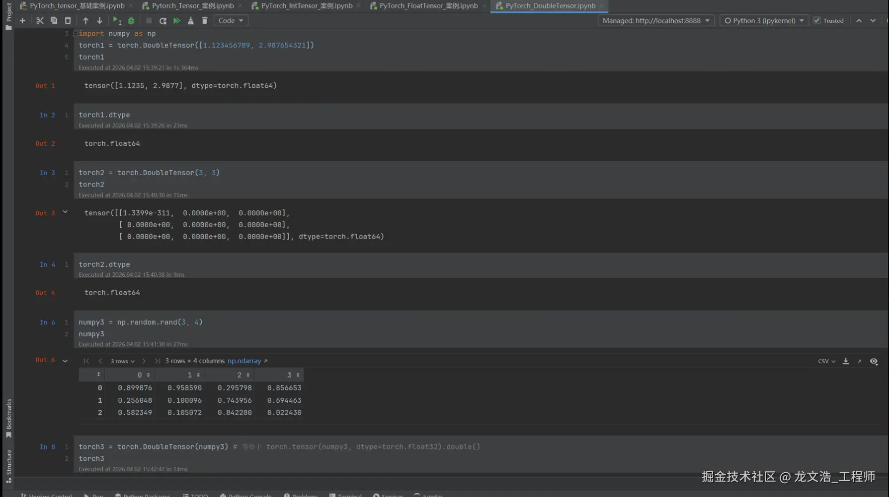
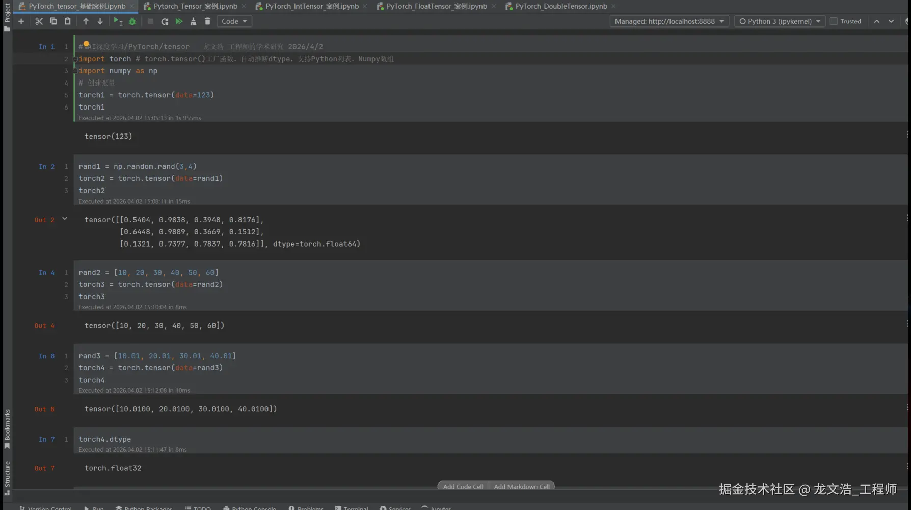
AI深度学习中的PyTorch与张量案例
龙文浩_工程师
2026-04-02
0
阅读1分钟
AI深度学习中的PyTorch与张量案例
龙文浩_工程师
软件开发工程师
26
文章
128
阅读
0
粉丝
目录
收起