同步原语(1):sync.Mutex讲解

45 阅读5分钟

sync.Mutex

Mutex 是「互斥锁」,用来保护一段代码或一块数据:同一时刻只有一个 goroutine 能持有这把锁,其他人想进这段临界区,就得等。

你会用到的 API

  • Lock():加锁,否则阻塞,直到轮到它。
  • Unlock():解锁,且不要重复 Unlock 未加锁的 mutex,否则会 fatal
  • TryLock():试着拿锁,拿不到就立刻返回 false,不会排队等。

简单示例

var mu sync.Mutex
var counter int

func AddOne() {
    mu.Lock()
    defer mu.Unlock()
    counter++
}

func TryAdd() bool {
    if !mu.TryLock() {
        return false // 拿不到锁,直接放弃
    }
    defer mu.Unlock()
    counter++
    return true
}

内部结构

sync.Mutex 主要由两块组成——

  1. state:一个32位整数,里头同时塞了几种信息
    • locked(锁位):最低位,表示“这把锁现在有没有人占着”。
      • Lock() 快路径看它:state==0 就能直接 CAS 抢走;拿不到就走慢路径。
    • woken(被唤醒位):用来标记“已经有 goroutine 被叫醒/正处在交接链上”。
      • 这样 Unlock() 在慢路径里就知道:有些人可能已经在路上了,不必重复唤醒更多人(避免无谓唤醒导致的抖动和尾延迟)。
    • starving(饥饿位):表示 mutex 进入“饥饿模式”。
    • 等待者计数(waiter count):其余高位存“当前大概有多少人在等这把锁”。
      • Unlock() 用它判断:到底需不需要走唤醒逻辑,以及在某些慢路径里如何更新等待队列状态。
  2. sema:运行时用的 信号量(让拿不到锁的 goroutine 能“睡眠/被唤醒”),避免一直空转。

image.png

Lock()

  1. 快路径:直接 CAS 抢锁
    • 通常 mutex 为空闲时,Lock() 会很快把 state 从“未上锁”改成“上锁”,抢成功就直接返回。
    • 这里的 CAS(Compare-And-Swap)是一个原子操作:先比较内存里的旧值是否等于你期望的旧值;相等就把它替换成新值;不相等就失败,从而走慢路径(比如自旋或睡眠)。
  2. 慢路径:抢不到就处理竞争
  3. 短暂再试一下(自旋) - 如果 mutex 还处在“正常模式”(没开 starving),runtime 可能让你先空转几轮,看看持锁的 goroutine 会不会马上 Unlock()。 - 你自旋的目的不是为了省事,而是:如果锁很快释放,睡眠-唤醒会更慢。
  4. 登记自己:把“我在等”写进 state - 自旋失败,或者本来就不允许自旋时,runtime 会把你的这次“抢锁失败”记下来:
    • state 里会体现“锁目前仍被占用/需要等待”
    • 同时把等待者数量加上去,让 Unlock() 有正确的判断依据。 - 还有一个细节:如果你并不是第一次睡/醒,而是已经经历过一次被叫醒又没抢到,那么你再排队时,可能会被放到更靠前的位置(用来减少来回睡眠的尾延迟)。
  5. 睡下去:用 sema 等通知 - 这时 Lock() 不会再空转,而是调用运行时的 sema 获取:拿不到就睡,等 Unlock() 把你叫醒。 - 你可以理解为:sema 把“等锁”这件事变成了“阻塞等待”。
  6. 醒了再继续抢(回到循环开头) - 被 Unlock() 叫醒后,你醒来并不会立刻“保证拿到锁”,而是继续回到状态检查/尝试抢锁的逻辑里。 - 如果你等的时间足够久,runtime 可能把 mutex 切到 starving 模式:后续 Unlock() 会更偏向把锁直接交给队首等待者,避免一直被新来的插队拖长尾延迟。

正常模式 vs 饥饿模式:

  • 正常模式:等待者按队列排队,但被 Unlock() 唤醒的人不一定立刻拿到锁,还要和“新来的 goroutine”一起竞争;如果有人等超过1ms,runtime 可能切到饥饿模式
  • 饥饿模式:runtime 更偏向“直接交接”,把锁更明确地交给队首等待者;新来的不再占便宜(通常不自旋,乖乖排队到队尾);等队列变短或队首等待者的等待时间不算特别久,会再切回正常模式。

关于1ms,是某个时间阈值/启发式(在典型场景可能接近 1ms 量级,但不保证)

image.png

Unlock()

  1. 快路径:没人在等就直接解锁
    • Unlock() 会把 state 里的“锁占用”那一位清掉,让大家看到:这把锁空了。
    • 如果 state 表示“当前没有等待者”,那就结束了,这就是 Unlock() 变轻的原因。
  2. 慢路径:有人在等,就做“唤醒 / 交接”
    • runtime 会先判断:这次怎么处理更合适(是否饥饿模式、以及有没有人已经被叫醒但还没拿到)。
    • 正常模式:一般会唤醒一个等待者(通过 sema)。它醒来后要和“新来的 goroutine”一起竞争,所以可能出现尾延迟。
    • 饥饿模式:更偏向“直接交接”:锁从解锁者手里更明确地交给队首等待者,新来的 goroutine 不再占便宜(通常不自旋,乖乖排队)。
  3. 被叫醒的人接下来干什么
    • 通过 sema 被叫醒后,等待者并不是“立刻拥有锁”,而是回到 Lock() 的慢路径循环里,继续尝试抢锁。
    • 这也是为什么 Lock()Unlock() 配合时仍可能有竞争。

image.png

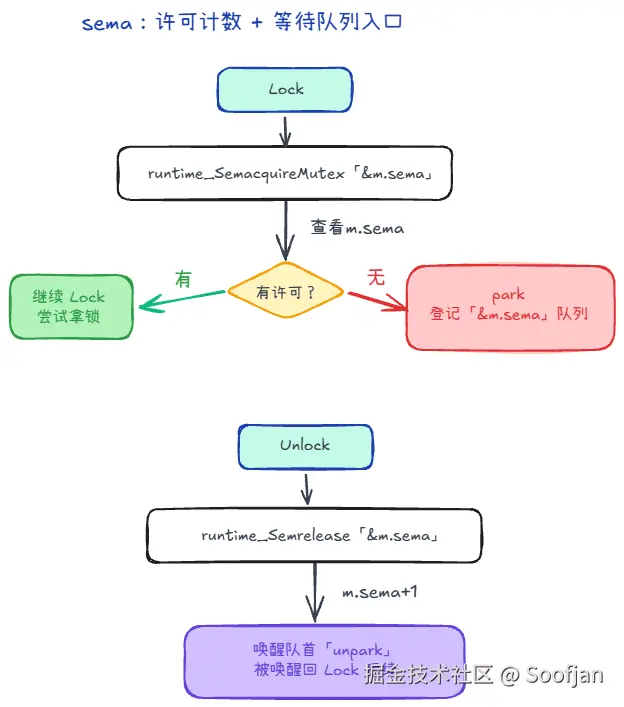
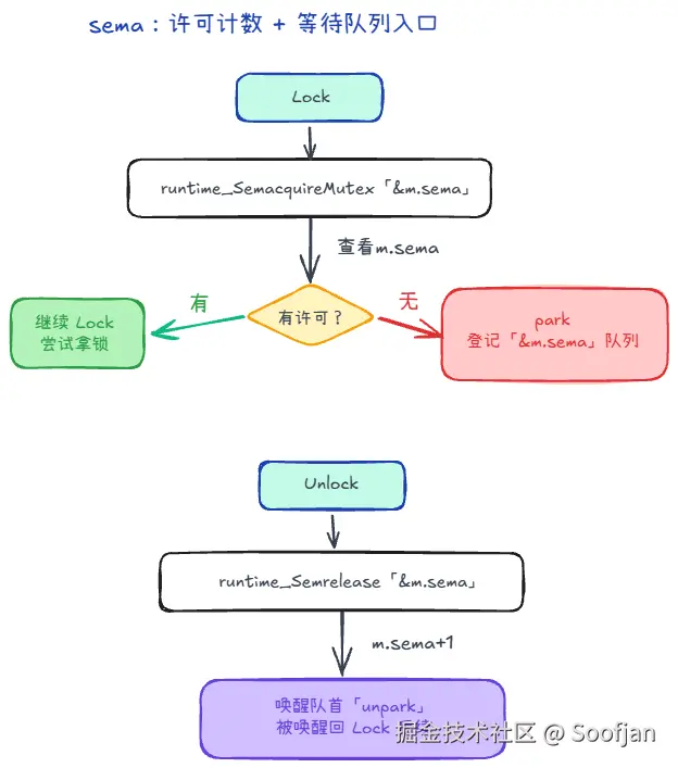
sema到底是什么

学习的时候,我会有疑问:sema到底是什么?有什么用?为啥 sema 只是个数字,还能让 goroutine “睡着”?

sema uint32 更像是一个“许可计数器 + 等待入口”。

当我们拿不到锁的时候,会去看这个sema:

  • 计数允许:当前 goroutine 直接继续执行加锁尝试;
  • 计数为 0:当前 goroutine park 到等待队列;Unlock() 才会把它 unpark;并且它被唤醒后仍要回到 Lock() 的尝试流程(不等于立刻拿到锁)

所以:睡不是靠 uint32 的数值本身实现的,而是靠 runtime 在对这个 &semaacquire/release 时维护等待队列并 park/unpark goroutine 来实现的。

一个时间线例子(假设 m.sema == 0):

  1. goroutine A 调用 Lock():抢不到。
  2. 进入 runtime_SemacquireMutex(&m.sema, ...)
  3. 发现 m.sema 没许可:A park,并登记到“这个 sema 地址的等待队列”。
  4. goroutine B 调用 Unlock():进入 runtime_Semrelease(&m.sema, handoff, ...)
  5. runtime 给 m.sema 加计数,并从等待队列里唤醒一个等待者:A unpark,继续走 Lock() 的后续逻辑。

sema初始化的值是多少?

依赖 Go 的零值规则为0。也就是:一开始没有“许可”(permit),竞争时第一个拿不到锁的 goroutine 会进入睡眠

image.png