多租户下的系统业务开发过程探讨

65 阅读8分钟

前面介绍了《多租户下的系统基础表设计》《多租户下的ERP系统的仓储管理模块分析设计》都获得读者比较好的反响,非常感谢大家的支持鼓励。有些读者和我沟通反馈,希望看看我如何基于这些设计思路来逐步开展开发工作的,这觉得这也是一个很不错的启发,因此有了继续本篇随笔内容的准备,本篇随笔主要介绍如何基于设计思路,开展的实际开发工作,抛砖引玉供大家参考。

##1、设计数据库 万层高楼从底起,开发应用项目,数据库的设计很重要,它可能是业务对象,业务流程的综合设计,好的数据库设计可以减少后期的重复返工,提高开发效率。 表名前缀区分,一般表名称,根据不同的业务关系,我们可以使用不同的前缀进行区分,使用前缀,可以非常方便区分不同的业务表,如我们可以一般基础表使用 “TB_” 定义前缀,基础设施的系统表使用"SYS_"定义前缀等。 按照业务区分比较可以在很多表的时候,让我们快速查找到对应的表名。

数据库的模型设计,我们建议在第三方的数据库设计工具上进行设计,如PowerDesigner这样的设计工具,使用工具设计数据库有很多好处,一个是可以高效率进行调整,二是根据需要生成不同的数据库类型Sql语句,三是可以全局了解各个表之间的关系等等。 使用PowerDesigner这样的数据库设计工具,能够在很大程度上提高我们数据库的设计效率。

多租户系统设计原则: 只要是业务表,一律带 tenant_id 字段,并且查询时需要根据租户过滤。 什么时候可以不加 tenant_id? 只有一种情况:全局表,这种是 平台共享数据,不属于某个租户吗,如:租户表,字典表、参数表、系统配置表、菜单表等。

系统推荐ID方案: 大多数 ERP 系统推荐:

主键ID:BIGINT
业务编码:VARCHAR

主键ID使用分布式ID:

Snowflake
Leaf
Sonyflake

生成 64bit BIGINT:

178923741239123

特点:

  • 全局唯一
  • 有时间顺序
  • 仍然是 BIGINT

因此使用BIGINT + Snowflake 方案。

结构:

id BIGINT PRIMARY KEY

生成:

  • Snowflake ID

有了这些基础的规则,我们就可以开始使用PowerDesigner建模工具设计数据库了,如下所示。

使用PowerDesigner建模工具设计数据库 根据我们前面介绍的基础表设计,整理了相关的设计模型,如下所示。 基础表设计

ERP仓库管理的业务表比较多,先做好基础内容,后续再继续分析介绍。

这次我设计的数据库是基于MySQL来设计的,方便以后迁移到Python+FastAPI+SqlAlchemy上更方便。

由于PowerDesigner可以生成相关的表SQL,我们一次性设计好后,导出相关的SQL表,为后续创建表准备。 PowerDesigner可以生成相关的表SQL

然后在数据库管理工具 Navicat Premium 17(或更高版本均可)上进行数据库表的生成和管理即可。

基于Navicat 管理MySQL数据库

前期我们现在粗略准备好相关的表,后续可以对表增加更多的约束,如唯一性,索引等要求,进一步提高安全性和性能即可。

##2、项目框架的生成

设计好数据库后,我们通过代码生成工具进行整个项目框架的生成,这样对于我们在开发新项目上有很好的好处,里面的项目层级、类之间的引用关系,已经处理好了,这样对我们处理起来就非常方便。

要了解项目的快速生成,需要从官网下载《代码生成工具Database2Sharp》工具后进行使用,该工具支持多种框架的项目开发,我们这里以《SqlSugar开发框架》的项目生成为例介绍。

《SqlSugar开发框架》项目框架后端为.netcore的WebAPI服务端,同时可以支持多终端的项目框架,我们先利用工具来生成后端所需要的基础和BS管理前端,后续需要再进行扩展即可,基于Web API可以对接多个终端。

我们利用代码生成工具来进行后端代码的生成,代码生成工具支持把表和字段的备注信息生成到类和属性的注释代码,表和字段小写自动转换为对应的Pascal命名模式。 后端代码的生成

选择所有的表生成: 选择所有的表生成

设置代码生成的表过滤前缀名称和项目主命名空间: 设置项目主命名空间和过滤表前缀名称

最终生成的项目文件如下所示,包括接口层、实体模型层、服务层。 后端项目文件

其中的基类通过泛型的方式,封装抽象了大多数常规的增删改查接口,在代码生成工具的智能处理下,会结合数据库的字段和备注信息,生成相关的函数内容,我们生成后进行一定的微调即可。

位置:Core/Interface/IOperationLogService.cs

namespace WHC.SugarProject
{
    /// <summary>
    /// 操作日志表,应用层服务接口定义
    /// </summary>
	public interface IOperationLogService : IMyCrudService<OperationLogInfo, long, OperationLogPagedDto>, ITransientDependency
	{
    }
}

位置:Core/Modal/OperationLogInfo.cs

namespace WHC.SugarProject
{
    /// <summary>
    /// 操作日志表
    /// </summary>
    [SugarTable("sys_operation_log")]
    public class OperationLogInfo : Entity<long>
    { 
        /// <summary>
        /// 默认构造函数(需要初始化属性的在此处理)
        /// </summary>
	    public OperationLogInfo()
        {
            this.Id = Yitter.IdGenerator.YitIdHelper.NextId(); //雪花ID生成
            this.CreatedAt = DateTime.Now;
        }

        #region Property Members

        /// <summary>
        /// 主键ID
        /// </summary>
        [SugarColumn(IsPrimaryKey = true)]
        public override long Id { get; set; }
        
        /// <summary>
        /// 租户ID
        /// </summary>
        //[Required]
        [SqlSugar.SugarColumn(ColumnName = "tenant_id")]
        public virtual long? TenantId { get; set; }   
        /// <summary>
        /// 用户ID
        /// </summary>
        //[Required]
        [SqlSugar.SugarColumn(ColumnName = "user_id")]
        public virtual long? UserId { get; set; } = 0; 
        /// <summary>
        /// 操作用户名
        /// </summary>
        //[Required]
        public virtual string Username { get; set; }

        ....

位置:Core/Service/OperationLogService.cs

namespace WHC.SugarProject
{
    /// <summary>
    /// 操作日志表 应用层服务接口实现,。
    /// 注意:由于MyCrudService需要引用IOperationLogService来记录操作日志,因此这里本尊的基类只能是BaseCrudService,否则会导致循环引用。
    /// </summary>
    public class OperationLogService : BaseCrudService<OperationLogInfo,long, OperationLogPagedDto>, IOperationLogService
    {
        /// <summary>
        /// 构造函数
        /// </summary>
        public OperationLogService(IApiUserSession currentApiUser)
        {
            this.CurrentApiUser = currentApiUser;
        }
        ......

而一般Service层,我们生成代码的时候,会提供几个重写的函数处理,默认增加了一些对应的内容,如下所示。 Service层重写的函数处理

在我们提供的Service层的重写函数中,对于基础条件过滤是一个很重要的规则重写,如对于多租户来说,我们请求的数据仅限于当前租户的数据范围,因此需要进行数据范围的过滤,如下函数所示。

        /// <summary>
        /// 子类重写最高一级的Query封装,增加一些共性的过滤,如is_deleted, tenent_id的处理。
        /// </summary>
        /// <returns></returns>
        protected override ISugarQueryable<UserInfo> BaseCreateFilteredQuery()
        {
            var query = base.BaseCreateFilteredQuery();
            query = query.Where(t => t.IsDeleted == 0); //不需要删除记录

            if (!isPlatformAdmin)
            {
                query = query.Where(t => t.TenantId == CurrentApiUser.TenantId);//非管理员需要带上租户ID,用来隔离数据
            }

            return query;
        }

通过最顶级逻辑条件的过滤,任何数据请求都会以当前租户的范围进行条件过滤了。

而基类封装常规CRUD接口,如下所示。 基类封装常规CRUD接口

有了基础Core核心模块的支持,我们就可以再WebAPI项目中整合相关的接口在控制器层了,在SqlSugar框架的代码生成的时候也有对应WebAPI的控制器类的生成,我们整合到项目后,如下所示。 WebAPI的控制器类的生成

测试项目的Swagger启动后的接口文档展示,如下所示。 Swagger接口文档展示 有了基础的Swagger文档,我们就可以对前端开放接口测试和对接了。

3、前端代码的生成

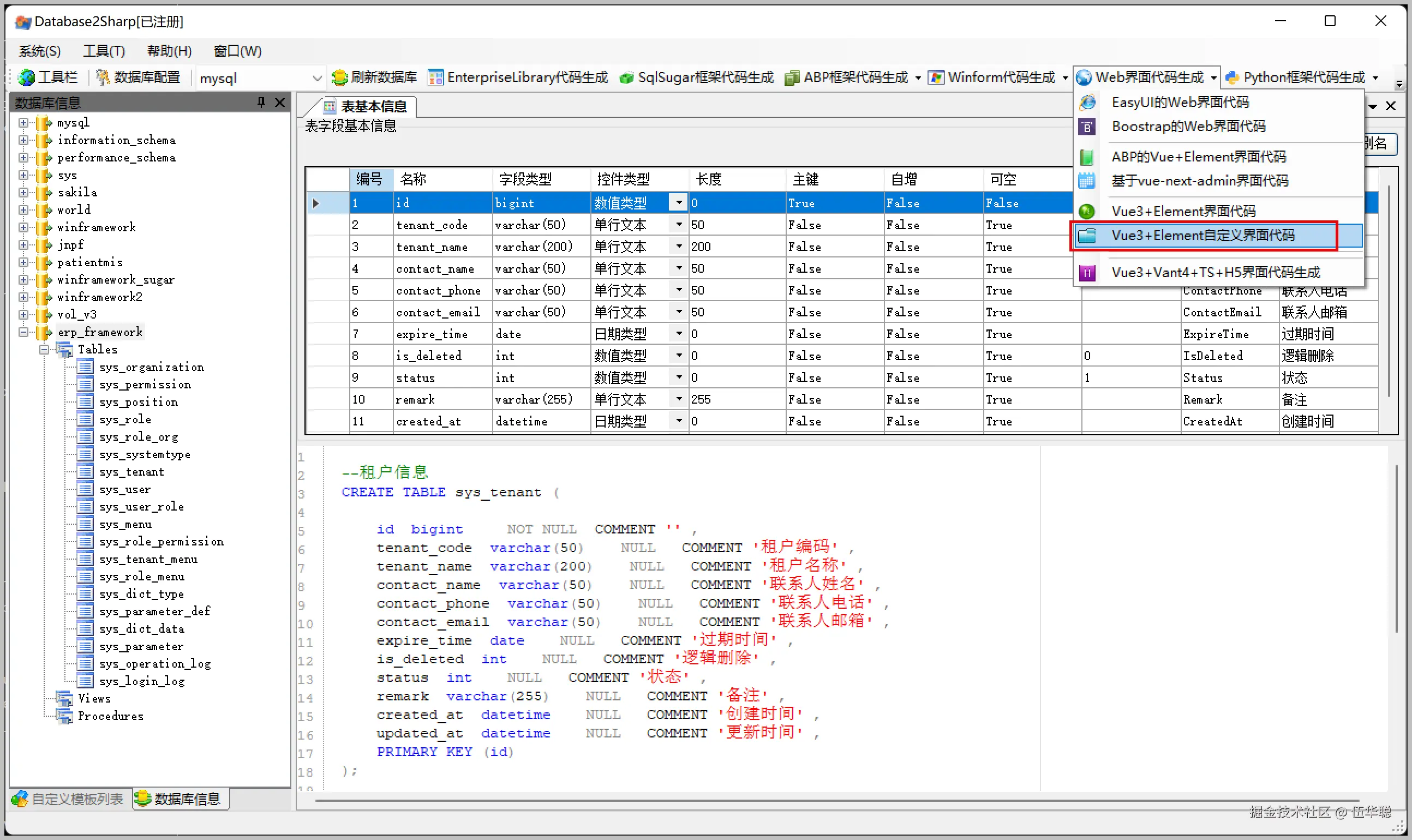
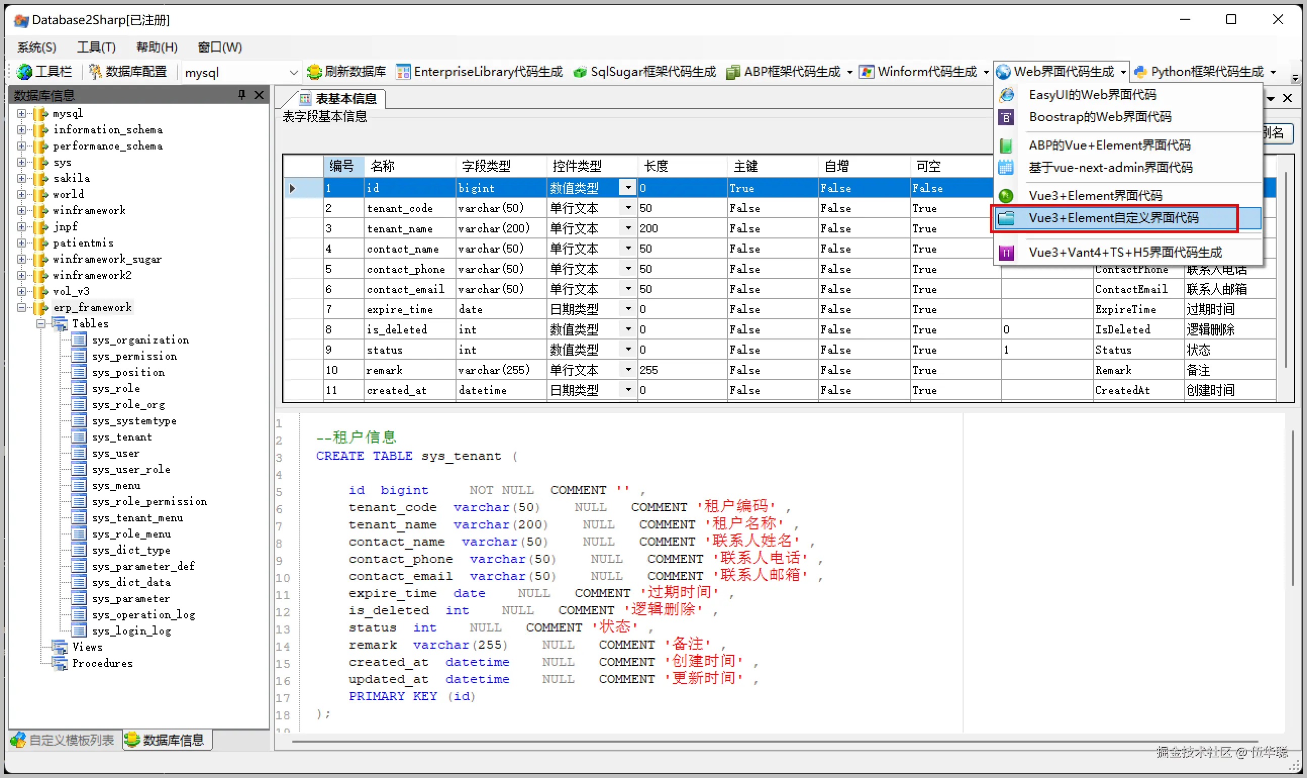
有了前面的准备,我们也是以同样过的方式,通过代码生成工具生成代码的方式来构建Vue3的BS前端界面了。

自定义Vue3的前端界面生成,如下所示。 自定义Vue3的前端界面生成

然后在界面中,选择相关的表(我们这里以租户表sys_tenant为例)和对应查询条件、列表展示字段、编辑界面字段等,进行统一的生成即可。

自定义Vue3的前端界面生成2

生成的文件夹,分别有api,router,views等几个,如下所示。 生成的文件夹 复制相关的文件到对应的BS前端项目上,如对于Views目录下的文件,如下在VSCODE中进行展示。 image

生成的Vue3前端界面代码如下所示。 image 最终整理后,编译运行Vue3的BS端项目界面如下所示。

多租户下的登录界面: 多租户下的登录界面

租户信息管理界面: 租户信息管理界面

4、结束语

有了这些后端代码和前端界面代码的快速生成,我们就可以逐步构建其整个ERP系统的业务基础部分,然后逐步完善其功能和界面内容即可。

万层高楼从底起,我们只要一步步的完善整个系统,一步步的堆叠起功能和界面,总有一天能够把它做起来的。

这些内容就是我们实际开展开发工作的过程的缩写,抛砖引玉,希望大家相互促进,共同进步。