Spring MVC

24 阅读1分钟

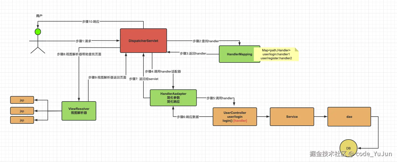
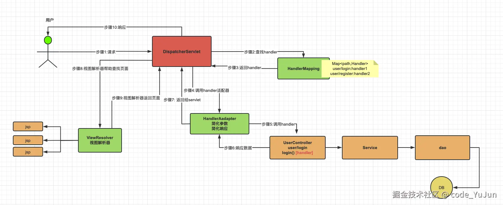
调用流程

image.png image.png

开发流程

  1. 创建一个 maven 项目
  2. 将项目转成 web 程序
  • shift + shiift
  • Add Framework Support
  • 勾选 Web Application
  1. Maven
<properties>
    <spring.version>6.0.6</spring.version>
    <servlet.api>9.1.0</servlet.api>
    <maven.compiler.source>17</maven.compiler.source>
    <maven.compiler.target>17</maven.compiler.target>
    <project.build.sourceEncoding>UTF-8</project.build.sourceEncoding>
</properties>

<dependencies>
    <!-- springioc相关依赖  -->
    <dependency>
        <groupId>org.springframework</groupId>
        <artifactId>spring-context</artifactId>
        <version>${spring.version}</version>
    </dependency>

    <!-- web相关依赖  -->
    <!-- 在 pom.xml 中引入 Jakarta EE Web API 的依赖 -->
    <!--
        在 Spring Web MVC 6 中,Servlet API 迁移到了 Jakarta EE API,因此在配置 DispatcherServlet 时需要使用
         Jakarta EE 提供的相应类库和命名空间。错误信息 “‘org.springframework.web.servlet.DispatcherServlet’
         is not assignable to ‘javax.servlet.Servlet,jakarta.servlet.Servlet’” 表明你使用了旧版本的
         Servlet API,没有更新到 Jakarta EE 规范。
    -->
    <dependency>
        <groupId>jakarta.platform</groupId>
        <artifactId>jakarta.jakartaee-web-api</artifactId>
        <version>${servlet.api}</version>
        <scope>provided</scope>
    </dependency>

    <!-- springwebmvc相关依赖  -->
    <dependency>
        <groupId>org.springframework</groupId>
        <artifactId>spring-webmvc</artifactId>
        <version>${spring.version}</version>
    </dependency>
</dependencies>
  1. 定义 Controller
package com.study.java.controller;

import org.springframework.stereotype.Controller;
import org.springframework.web.bind.annotation.RequestMapping;
import org.springframework.web.bind.annotation.ResponseBody;
/**
 * ClassName: UserController
 * Package: com.study.java.controller
 */
@Controller
public class UserController {
    @RequestMapping("/hello")
    @ResponseBody
    public String hello(){
        System.out.println("HelloController.hello");
        return "hello springmvc!!";
    }
}
  1. Spring MVC 核心组件配置类
@EnableWebMvc
@Configuration
@ComponentScan(basePackages = "com.study.java")
public class WebMvcConfig implements WebMvcConfigurer {
    @Bean
    public HandlerMapping handlerMapping(){
        return new RequestMappingHandlerMapping();
    }

    @Bean
    public HandlerAdapter handlerAdapter(){
        return new RequestMappingHandlerAdapter();
    }
}
  1. SpringMVC环境搭建
package com.study.java.config;

import org.springframework.web.servlet.support.AbstractAnnotationConfigDispatcherServletInitializer;

public class MyWebAppInitializer extends AbstractAnnotationConfigDispatcherServletInitializer {
    /**
     * 指定service / mapper层的配置类
     */
    @Override
    protected Class<?>[] getRootConfigClasses() {
        return null;
    }
    /**
     * 指定springmvc的配置类
     * @return
     */
    @Override
    protected Class<?>[] getServletConfigClasses() {
        return new Class<?>[] { WebMvcConfig.class };
    }
    /**
     * 设置dispatcherServlet的处理路径!
     * 一般情况下为 / 代表处理所有请求!
     */
    @Override
    protected String[] getServletMappings() {
        return new String[] { "/" };
    }
}
  1. 配置/启动 tomcat
  • Run → Edit Configurations
  • 新建 Tomcat: + → Tomcat Server → Local
  • 配置 Tomcat 安装目录: Configure → 选择本地 Tomcat 目录
  • 部署项目: Deployment → +
  • 项目访问:http://localhost:8080/hello