LLM 天生没有记忆,怎么实现多轮对话?三种方案对比(Java 架构师的 AI 工程笔记 05)

236 阅读32分钟

Chat Memory 实战:让 LLM 记住多轮对话(Java 架构师的 AI 工程笔记 05)

这是系列的第五篇,解决一个很现实的问题:LLM 天生没有记忆,多轮对话怎么办。 上一篇把 LLM 的输出从一坨文本变成了可用的 Java 对象。但不管 Prompt 写得多好、输出格式多规整,只要用户对话超过一轮,LLM 就"失忆"了——它不记得你刚才说的"北京飞上海"。这一篇来解决这个问题。

前置知识:需要读完第四篇《Prompt 工程与结构化输出:让 LLM 返回可用的 Java 对象》,理解 PromptTemplate 和结构化输出的基本用法。

先看一个真实的翻车场景

1轮 → 用户:我的预算是1000元以内,不坐红眼航班
第2轮 → 用户:北京飞上海,明天的
第3轮 → AI:查到3个航班...
...(聊了十几轮后)
第15轮 → 用户:再帮我查北京飞广州
第16轮 → AI:推荐 CZ3156,¥1280,凌晨01:30起飞 ← 超预算 + 红眼,两条都违反了!

原因:滑动窗口只保留最近 N 条消息,第 1 轮的预算约束被裁剪丢弃了。

这不是窗口大小的问题,而是架构问题。 调大窗口只是推迟翻车时间,真正的解法是分层记忆——像人脑一样,把不同保质期的信息存在不同的地方:

┌────────────────────────────────────────────┐
│  System Prompt(永久层)                     │  角色设定、工具规则 → 永远不丢
├────────────────────────────────────────────┤
│  用户档案(长期记忆)                         │  "预算1000、不坐红眼" → Agent 自动提取
├────────────────────────────────────────────┤
│  历史摘要(摘要层)                           │  旧对话压缩成一段话 → 装饰器自动触发
├────────────────────────────────────────────┤
│  最近对话(短期记忆)                         │  最近 20 条原始消息 → 滑动窗口
└────────────────────────────────────────────┘

这就是 ChatGPT、Claude 等产品背后的记忆架构。这一篇从最简单的滑动窗口讲起,一步步走到这个生产级方案——包括压缩策略的选型(LLM 摘要 vs 实体抽取 vs 向量检索)、自动触发的装饰器模式、以及 Checkpoint 断点恢复。

本篇速览:Memory 的本质(不是模型记住了,而是每次把历史重发)→ 五种裁剪策略对比 → 三种持久化方案 → 分层记忆架构(含压缩策略对比)→ Checkpoint 机制。学完你能让机票比价 Agent 支持自然的多轮对话,并且早期的关键约束永远不会被"忘记"。

最终效果预览

第1轮:我的预算1000以内,不坐红眼
→ 好的,已记录您的偏好。请问想查什么航线?

...(中间聊了30轮,早期对话已被窗口裁剪)

第32轮:帮我查北京飞广州
→ 为您查到 2 个航班(已排除红眼和超预算航班):
  MU3210 ¥780 08:00起飞 / CZ3587 ¥920 14:30起飞
  ← 30轮之后,预算和红眼约束仍然生效!

理论篇

一、为什么需要 Memory——LLM 天生没有记忆

1.1 每次请求都是"失忆"的

LLM 是无状态的。每次 API 调用都是独立的,模型不会"记住"上一轮对话。

1轮
用户:我想从北京飞上海
AI:好的,请问您想哪天出发?

第2轮
用户:明天的
AI:您想查询什么航线?请提供出发地和目的地。  ← 完全忘记了"北京飞上海"
1.2 "记忆"的真相:每次都把历史重发

历史重放.excalidraw.png Chat Memory 的本质:不是模型记住了,而是每次都把历史对话重新发给它。

1.3 核心矛盾:Context Window 有限,对话可以无限长
因素说明
Context Window 限制qwen-turbo: 8K token,qwen-plus: 128K token,qwen-max: 128K token
对话不断增长用户可能连续对话几十轮
成本正比于 Token每轮都发全部历史 → token 消耗快速增长 → 费用暴涨
延迟正比于 Token输入越多 → 首 token 延迟越大 → 用户体验下降

所以需要"裁剪"策略:只保留最有价值的历史消息,丢弃或压缩其余部分。这就是各种 Memory 实现要解决的核心问题。

二、核心概念——Spring AI 的 Memory 体系

2.1 核心抽象

在这里插入图片描述

三层分离设计:

职责Java 类比
策略层决定保留哪些消息CacheEvictionPolicy
集成层如何注入到 ChatClientHandlerInterceptor
存储层消息存在哪里DataSource
2.2 滑动窗口原理

只保留最近 N 条消息,超出后从最旧的开始丢弃。SystemMessage 永远保留,不参与计数。 在这里插入图片描述

窗口大小怎么选?

maxMessages 选型参考:

对话类型          建议值     理由
─────────────────────────────────────────
简单问答          10-20     上下文少,几轮就结束
机票查询          20-30     需要记住出发地/目的地/日期等多轮信息
客服对话          30-50     问题可能复杂,需要较长上下文
代码辅助          50-100    代码上下文通常很长

计算公式(粗略):
maxMessages ≈ (模型 Context Window × 0.5) / 平均每条消息 Token 数
留 50%System Prompt、工具定义、当前回答生成

窗口裁剪会丢失什么?

1轮 → 用户:我的预算是1000元以内,不坐红眼航班    ← 关键约束
第2轮 → 用户:北京飞上海
第3轮 → AI:查到3个航班...
...
第12轮 → 用户:再查一下北京飞广州

如果窗口只有10条,第1轮已被裁剪:
AI 推荐了一个 ¥1200 的红眼航班 ← 违反了用户最初的约束!

滑动窗口的致命弱点:早期的关键约束可能被裁剪丢失。生产环境需要配合其他策略(见进阶方案)。

2.3 五种裁剪策略对比
策略优点缺点
MessageWindow(按消息数)简单可预测长消息可能超出 Token 限制
TokenBudget(按 Token 数)精确控制成本裁剪滞后一轮(见下文)
// 按消息数(简单,推荐入门)
MessageWindowChatMemory.builder().maxMessages(20).build();

// 按 Token 数(精确,推荐生产)——见 4.2 小节的 TokenBudgetAdvisor 实现

Token 数从哪来? 不需要引入 Tokenizer 库估算。每次 LLM 响应里就带了精确的 token 统计:

Usage usage = response.chatResponse().getMetadata().getUsage();
usage.getPromptTokens();      // 本次请求的输入 token 数(精确值)
usage.getCompletionTokens();  // 本次输出 token 数
usage.getTotalTokens();       // 总计

利用 promptTokens 做反馈式裁剪:第 N 轮请求后发现超预算 → 裁掉旧消息 → 第 N+1 轮回到预算内。裁剪"滞后一轮"但完全精确,无需任何估算。

完整对比:

方案实现复杂度Token 成本信息保留适合场景
消息条数窗口最低不可控丢弃短对话、Demo
Token 预算窗口精准控制丢弃生产环境基线方案
摘要压缩窗口额外 LLM 调用压缩保留需要长期上下文的 Agent
分层过期多次 LLM 调用分级保留客服、长程任务 Agent
语义相关性Embedding 计算按需召回知识密集型对话

选型建议:先用"消息条数窗口"跑起来。如果遇到 token 超限或费用问题,叠加"Token 预算窗口"做精确控制。如果长对话丢关键信息,再加"摘要压缩窗口"。"分层过期"和"语义相关性"是大规模生产场景的进阶选择,大部分项目前三种就够了。

2.4 Token 预算分配
假设模型 Context Window = 32K token

推荐分配:
┌──────────────────────────┐
│ System Prompt   ~2K      │  角色设定 + 约束
│ 工具定义         ~3K      │  所有注册工具的 JSON Schema
│ 历史消息         ~10K     │  Memory 窗口
│ 当前用户输入     ~1K      │  本轮问题
│ ──────────────────────── │
│ 留给模型生成     ~16K     │  模型输出 + 安全余量
└──────────────────────────┘

所以 Memory 的 maxTokens 应该设为 ~10K
2.5 成本估算
以 qwen-plus 为例(输入 ¥0.8/百万 token):

场景:客服 Agent,平均每轮对话 500 token 输入
窗口保留 20 轮 = 10,000 token/次

每次请求成本 = 10,000 / 1,000,000 × ¥0.8 = ¥0.008
每天 10,000 次请求 = ¥80/天

如果窗口从 20 轮缩小到 10 轮 = 5,000 token/次
每天成本降到 ¥40/天——省了一半!

结论:Memory 窗口大小直接影响成本,需要在"记忆质量""成本"间平衡

三、架构解析——持久化、进阶方案与 Checkpoint

3.1 持久化方案对比

InMemoryChatMemoryRepository 的数据存在 JVM 堆内存中:

  • 应用重启 → 全部丢失
  • 多实例部署 → 各实例记忆不共享
  • 内存占用 → 用户多了会 OOM
方案读写性能适用场景运维成本
InMemory极快开发/测试
JDBC (MySQL)中等需要审计、复杂查询
Redis很快高频读写、生产环境
Redis + MySQL 双写很快大规模生产系统

生产建议:Redis 做热存储(最近对话),MySQL 做冷存储(全量历史),通过异步双写同步。

选型决策——什么场景用 Redis,什么场景用 MySQL?

场景推荐方案原因
单体应用、用户量 <1000MySQL 单写够用,运维简单,Spring AI JDBC 开箱即用
需要对话审计、合规留痕MySQL 为主SQL 可查询、可导出、可关联业务工单
多实例部署、QPS >100Redis 为主每次请求都要读全量历史,MySQL 扛不住高频读
对话有 TTL(如24小时过期)RedisRedis 原生支持 EXPIRE,MySQL 需要定时清理
大规模生产(QPS >1000)Redis + MySQL 双写Redis 扛读写,MySQL 存全量用于分析和恢复
纯开发/测试/DemoInMemory零配置,重启丢失无所谓

Redis + MySQL 双写的典型架构:

写入路径:
  ChatMemory.save() → Redis(同步,保证实时性)
                    → MySQL(异步,通过消息队列或 @Async)

读取路径:
  ChatMemory.find() → Redis(命中率 >99%)
                    → Redis miss → 回源 MySQL → 回写 Redis

过期策略:
  Redis:SET key value EX 8640024小时 TTL)
  MySQL:保留全量,定期归档超过 30 天的数据

我的实际做法:先用 MySQL 跑起来(Spring AI JDBC 零代码),观察 QPS。如果 Memory 读取成为瓶颈(监控 spring_ai_chat_memory_find 耗时),再加 Redis 缓存层。别一上来就双写——大部分项目用 MySQL 就够了。

3.2 进阶方案:解决窗口裁剪丢信息的问题

方案一:VectorStoreChatMemoryAdvisor(向量检索记忆)

不是按时间保留最近 N 条,而是根据当前问题语义检索最相关的历史消息在这里插入图片描述

优点:即使早期对话已经很久远,只要语义相关就能被检索到。 缺点:需要向量数据库基础设施;语义相似不等于真正相关;对话的时序关系不好用向量表达。

方案二:关键信息固定在 System Prompt

把最关键的约束直接写在 System Prompt 中——System Prompt 永远不会被裁剪。 优点:简单可靠,关键约束永远不会丢失。 缺点:只能处理预先知道的固定约束,无法保留对话中动态产生的信息。

方案三:分层记忆架构(生产级)

组合多种策略,构建类似 ChatGPT 的分层记忆: 在这里插入图片描述

这类方案不是把全部历史消息一股脑塞进上下文,而是按稳定性和价值分层:

  • 永久层:角色设定、工具规则、固定业务约束,始终保留在 System Prompt
  • 长期记忆:预算、排除条件、偏好航司这类跨会话偏好,持久化后每次注入
  • 摘要层:被窗口淘汰的旧消息压缩成摘要,保留关键事实和对话脉络
  • 短期记忆:最近 N 轮完整对话,保留当前任务需要的原始细节

实际发给 LLM 的 Prompt 结构:

[System] 你是机票分析师「票小蜜」...(永久层)
[System] 【用户档案】预算1000元内,不坐红眼航班,偏好东方航空(长期记忆)
[System] 【历史摘要】用户之前查询了北京→上海的航班,选择了MU5678...(摘要层)
[User]   帮我改签到后天(短期记忆-最近对话)
[AI]     好的,为您查询后天的航班...
[User]   有没有更早的?(当前输入)

这是目前最强大的方案,ChatGPT、Claude 等产品都采用类似架构。具体代码实现见 4.34.4 实战小节。

注意四层的 Token 分配比例

32K Context Window 的推荐分配:
──────────────────────────────────────
第一层 System Prompt     ~2K    角色 + 工具 + 规则(固定)
第二层 用户档案           ~0.5K  3-5 个关键偏好(固定)
第三层 历史摘要           ~1K    压缩后的旧对话(缓慢增长)
第四层 短期记忆           ~10K   最近 20 条消息(滑动窗口)
留给模型生成              ~18K   输出 + 安全余量
──────────────────────────────────────
总 Token 控制在 ~14K,留 ~18K 给模型——宁可摘要压缩多一点,也别挤掉生成空间。

这套架构怎么自动运转?

  • 长期记忆层:定期从对话中提取结构化偏好,并做增量合并,避免后一次提取把前面的事实覆盖掉
  • 摘要层:不要在 Advisor 里轮询生成摘要,而是在 Memory 层感知窗口裁剪,把即将淘汰的消息压缩后持久化
  • 职责分离:Advisor 负责读取并注入,Memory 负责写入与裁剪,边界清晰后,排障和扩展都更容易 在这里插入图片描述

整个自动化流程的额外 LLM 调用成本并不高:每 5 轮对话多做一次档案提取,窗口裁剪时再做一次摘要压缩。一个 30 轮左右的任务型对话,额外 token 成本通常可以接受。

什么时候不值得做分层记忆? 如果你的场景对话不超过 20 轮、没有跨会话偏好记忆需求,一个 MessageWindowChatMemory 就够了。分层架构的收益在 长对话 + 跨会话 场景才能体现。

3.3 压缩策略选型——LLM 摘要不是唯一方案

用 LLM 做摘要最直觉,但也有坑。业内有四种主流策略,各有取舍:

策略代表项目原理优势劣势
LLM 摘要LangChain SummaryBufferMemory用 LLM 压缩旧消息为自然语言简单,保留语义信息衰减、幻觉、每次花钱
实体抽取LangChain EntityMemory从对话中提取结构化实体关键事实不丢失只保留实体,丢失对话逻辑
向量检索(RAG)MemGPT / Letta全量存向量库,按相关性检索无损,按需召回检索质量不稳定,上下文碎片化
分层混合本章方案实体 + 摘要 + 短期窗口各层互补实现复杂度高

纯 LLM 摘要的三个已知问题:

  1. 信息衰减 —— "摘要的摘要"每压缩一轮丢一层细节。对话 100 轮后,第 1 轮的"预算 1000 元"可能被压没
  2. 幻觉风险 —— LLM 压缩时可能"脑补"原文没有的信息
  3. LLM 不知道什么重要 —— 压缩时不知道未来对话会问什么,可能把关键信息当噪音丢掉

我们的解法:实体抽取 + 结构化摘要,两层互补。

  • ProfileExtractor 的职责是把预算、排除条件、偏好航司等长期偏好抽成结构化数据,写入长期记忆层,避免被后续摘要压掉
  • SummaryGenerator 的职责是把被裁剪的旧对话压成"关键事实 + 对话脉络",尽量减少自由文本摘要带来的信息衰减

完整代码见 4.4 自动提取用户档案与摘要压缩 小节。

为什么不用向量检索(RAG Memory)? 在机票这类任务型对话中,"上下文连贯性"比"检索精度"更重要。用户说"帮我改签"需要知道前面完整的决策链(查了什么航班、选了哪个、为什么选它),不是检索到几个碎片。摘要 + 实体抽取在任务型对话中比 RAG 更实用。 但如果你的场景是知识库问答(对话跨度大、话题跳跃),向量检索才是更好的选择——这是下一章 RAG 的内容。

3.4 Checkpoint 机制——Agent 状态持久化与恢复

为什么需要 Checkpoint?

Function Calling 场景下,一个请求可能涉及多次工具调用。如果中途失败怎么办?

用户:"帮我查北京到上海的机票,找最便宜的并下单"

Agent 执行过程:
  Step 1: searchFlights(北京→上海) → 成功,返回3个航班
  Step 2: compareFlights([MU5678, CA1234, HU7890]) → 成功,推荐 MU5678
  Step 3: bookFlight(MU5678) → 失败!支付服务超时

问题:如果用户重试,是从 Step 1 重新开始,还是从 Step 3 继续?

Checkpoint 让 Agent 能够保存中间状态,故障恢复时从断点继续

核心概念 在这里插入图片描述

概念说明
StateAgent 的当前状态(已执行的步骤、中间结果、工具调用历史)
Checkpoint某一时刻的 State 快照
Thread一次完整的 Agent 执行流程,由 threadId 标识
Resume从某个 Checkpoint 恢复,继续执行

Checkpoint 与 Human-in-the-Loop

Checkpoint 的一个关键应用是支持人机协同——Agent 执行到某个步骤暂停,等待人工确认后继续:

Agent 执行流程:
  Step 1: searchFlights → 查到航班
  Step 2: compareFlights → 推荐 MU5678
  Step 3: → 暂停!保存 Checkpoint
            → 返回给用户:"推荐 MU5678 ¥520,确认下单吗?"

用户确认后:
  Step 4: 从 Checkpoint 恢复
  Step 5: bookFlight(MU5678) → 下单成功

这就是下一章要详细讲的 Human-in-the-Loop 模式的基础。


实战篇

四、裁剪与记忆策略

4.1 Memory 快速上手

从零搭建一个有记忆的对话 API,一次性解决三个问题:存储后端、窗口策略、会话隔离。

配置类——InMemory + 滑动窗口

@Configuration
public class MemoryConfig {

    // 存储后端:InMemory(开发用,生产替换为 JDBC/Redis,见第五章)
    @Bean
    public ChatMemoryRepository chatMemoryRepository() {
        return new InMemoryChatMemoryRepository();
    }

    // 策略层:滑动窗口(保留最近 20 条)+ 装饰器(自动摘要压缩)
    @Bean
    public ChatMemory chatMemory(ChatMemoryRepository repository,
                                  SummaryGenerator summaryGenerator) {
        ChatMemory windowMemory = MessageWindowChatMemory.builder()
                .maxMessages(20)
                .chatMemoryRepository(repository)
                .build();
        return new SummarizingChatMemory(windowMemory, summaryGenerator);
    }

    // 集成层:通过 Advisor 自动注入历史消息
    @Bean("memoryChatClient")
    public ChatClient memoryChatClient(ChatClient.Builder builder, ChatMemory chatMemory) {
        return builder
            .defaultSystem("你是机票分析师「票小蜜」。只处理机票相关问题,无关问题礼貌拒绝。")
            .defaultAdvisors(
                MessageChatMemoryAdvisor.builder(chatMemory).build(),
                new SimpleLoggerAdvisor()
            )
            .build();
    }
}

Controller——用 conversationId 隔离不同用户/会话

@RestController
@RequestMapping("/api/v4/chat")
public class MemoryChatController {

    private final ChatClient chatClient;
    private final ChatMemoryRepository repository;

    public MemoryChatController(@Qualifier("memoryChatClient") ChatClient chatClient,
                                 ChatMemoryRepository repository) {
        this.chatClient = chatClient;
        this.repository = repository;
    }

    // 关键:通过 conversationId 参数隔离不同用户的记忆
    @GetMapping
    public String chat(@RequestParam String q,
                       @RequestParam(defaultValue = "default") String sessionId) {
        return chatClient.prompt(q)
            .advisors(advisor -> advisor
                .param(ChatMemory.CONVERSATION_ID, sessionId))
            .call()
            .content();
    }

    @DeleteMapping("/memory")
    public String clearMemory(@RequestParam String sessionId) {
        repository.deleteByConversationId(sessionId);
        return "会话 " + sessionId + " 的记忆已清除";
    }
}

验证——两个独立会话互不干扰:

GET /chat?q=我想从北京飞上海&sessionId=user-001
→ "好的,请问您想哪天出发?"

GET /chat?q=我想从广州飞深圳&sessionId=user-002
→ "好的,请问您想哪天出发?"

GET /chat?q=明天的&sessionId=user-001
→ "为您查询北京→上海明天的航班..."  正确关联到 user-001 的上下文

GET /chat?q=明天的&sessionId=user-002
→ "为您查询广州→深圳明天的航班..."  正确关联到 user-002 的上下文

如果不传 sessionId,所有用户的对话历史会混在一起——这是最常见的 Memory 踩坑点。

conversationId 的设计建议

场景conversationId 设计说明
单用户单会话userId最简单,每个用户一份记忆
单用户多会话userId + sessionId类似 ChatGPT 的多对话列表
客服场景customerId + ticketId按工单隔离
匿名场景UUID浏览器端生成,Cookie 存储
4.2 Token 预算裁剪:用 LLM 返回的真实 token 数精确控制

MessageWindowChatMemory 按消息条数裁剪,但一条消息可能是 10 个字也可能是 2000 个字——实际 token 消耗波动很大。生产环境需要按 token 数裁剪。

核心思路:直接用 LLM 响应中的 Usage.getPromptTokens() 做反馈式裁剪,100% 精确,零依赖。

不调 LLM 就不知道精确 token 数,所以流程是:
第5轮 → promptTokens=6000 → 没超预算(8000),放过
第6轮 → promptTokens=9200 → 超预算了!记录下来
第7轮请求前 → 发现上轮超了 → 裁掉最旧的几条消息
第7轮 → promptTokens=5800 → 回到预算内 ✓

代码实现——TokenBudgetAdvisor

public class TokenBudgetAdvisor implements CallAdvisor {

    private final ChatMemoryRepository repository;
    private final int maxPromptTokens;
    private final ConcurrentHashMap<String, Integer> lastPromptTokens = new ConcurrentHashMap<>();

    public TokenBudgetAdvisor(ChatMemoryRepository repository, int maxPromptTokens) {
        this.repository = repository;
        this.maxPromptTokens = maxPromptTokens;
    }

    @Override
    public int getOrder() {
        return 50;  // 在 MessageChatMemoryAdvisor(默认 100)之前执行
    }

    @Override
    public ChatClientResponse adviseCall(ChatClientRequest request, CallAdvisorChain chain) {
        String conversationId = (String) request.context()
                .getOrDefault(ChatMemory.CONVERSATION_ID, "default");

        // 请求前:如果上一轮超预算,先裁剪
        Integer lastTokens = lastPromptTokens.get(conversationId);
        if (lastTokens != null && lastTokens > maxPromptTokens) {
            trimByTokenBudget(conversationId, lastTokens);
        }

        // 执行主链路
        ChatClientResponse response = chain.nextCall(request);

        // 请求后:记录本轮实际 promptTokens
        if (response.chatResponse() != null) {
            Usage usage = response.chatResponse().getMetadata().getUsage();
            if (usage != null && usage.getPromptTokens() != null) {
                lastPromptTokens.put(conversationId, usage.getPromptTokens());
            }
        }

        return response;
    }

    // 根据 token 预算裁掉最旧的消息
    private void trimByTokenBudget(String conversationId, int currentPromptTokens) {
        List<Message> messages = repository.findByConversationId(conversationId);
        if (messages.isEmpty()) return;

        int fixedOverhead = 2000;  // System Prompt + 工具定义的 token 开销
        int messageTokens = Math.max(currentPromptTokens - fixedOverhead, 1);
        int avgTokensPerMsg = messageTokens / messages.size();

        int excessTokens = currentPromptTokens - maxPromptTokens;
        int messagesToRemove = Math.max(1, (excessTokens / Math.max(avgTokensPerMsg, 1)) + 1);
        messagesToRemove = Math.min(messagesToRemove, messages.size() - 2);  // 至少保留 2 条

        if (messagesToRemove <= 0) return;

        List<Message> retained = messages.subList(messagesToRemove, messages.size());
        repository.saveAll(conversationId, retained);
    }
}

使用方式——加到 Advisor 链中:

@Bean
public ChatClient chatClient(ChatClient.Builder builder,
                              ChatMemory chatMemory,
                              ChatMemoryRepository repository) {
    return builder
        .defaultSystem("你是机票分析师「票小蜜」")
        .defaultAdvisors(
            new TokenBudgetAdvisor(repository, 8000),                  // Token 预算裁剪
            MessageChatMemoryAdvisor.builder(chatMemory).build(),      // 短期记忆
            new SimpleLoggerAdvisor()
        )
        .build();
}

预算设置参考:

模型 Context Window    建议 maxPromptTokens    说明
────────────────────────────────────────────────────────
qwen-turbo   8K       3000-4000              留一半给输出
qwen-plus  128K       40000-60000            对话再长也够用
qwen-max   128K       40000-60000            同上

和 MessageWindowChatMemory 的配合:两者可以叠加使用。MessageWindowChatMemory 做粗粒度保护(消息不超过 N 条),TokenBudgetAdvisor 做细粒度控制(token 不超预算)。双保险。

4.3 分层记忆架构落地:四层 Prompt 组装

3.2 节讲了分层记忆的理论,这里开始把四层真正接进 Spring AI。核心思路:用一个自定义 Advisor,在每次请求前把"用户档案 + 历史摘要"拼进 System Prompt;短期记忆继续交给 MessageWindowChatMemory

用户档案存储(长期记忆层)

@Component
public class UserProfileStore {

    // 生产环境替换为 JDBC / Redis
    private final Map<String, UserProfile> profiles = new ConcurrentHashMap<>();

    public record UserProfile(
        int budgetLimit,           // 预算上限
        String excludeConditions,  // 排除条件(如"不坐红眼航班")
        String preferredAirline,   // 偏好航司
        String updatedAt           // 最后更新时间
    ) {}

    public UserProfile getProfile(String userId) {
        return profiles.get(userId);
    }

    public void updateProfile(String userId, UserProfile profile) {
        profiles.put(userId, profile);
    }
}

历史摘要存储(摘要层)

@Component
public class ConversationSummaryStore {

    private final Map<String, String> summaries = new ConcurrentHashMap<>();

    public String getSummary(String conversationId) {
        return summaries.getOrDefault(conversationId, "");
    }

    public void updateSummary(String conversationId, String summary) {
        summaries.put(conversationId, summary);
    }
}

分层记忆 Advisor——自动组装四层 Prompt

@Component
public class LayeredMemoryAdvisor implements CallAdvisor {

    private final UserProfileStore profileStore;
    private final ConversationSummaryStore summaryStore;

    public LayeredMemoryAdvisor(UserProfileStore profileStore,
                                 ConversationSummaryStore summaryStore) {
        this.profileStore = profileStore;
        this.summaryStore = summaryStore;
    }

    @Override
    public String getName() {
        return "LayeredMemoryAdvisor";
    }

    @Override
    public int getOrder() {
        return 0;  // 在 MessageChatMemoryAdvisor 之前执行
    }

    @Override
    public ChatClientResponse adviseCall(ChatClientRequest request, CallAdvisorChain chain) {
        String conversationId = (String) request.context()
                .getOrDefault(ChatMemory.CONVERSATION_ID, "default");

        // 从 conversationId 中解析 userId(格式:userId-sessionId)
        String userId = conversationId.contains("-")
                ? conversationId.substring(0, conversationId.indexOf("-"))
                : conversationId;

        // 组装分层 System Prompt
        StringBuilder layeredPrompt = new StringBuilder();

        // 第二层:用户档案(长期记忆)
        UserProfileStore.UserProfile profile = profileStore.getProfile(userId);
        if (profile != null) {
            layeredPrompt.append("\n\n【用户档案 - 必须严格遵守】\n");
            layeredPrompt.append("- 预算上限:").append(profile.budgetLimit()).append(" 元\n");
            layeredPrompt.append("- 排除条件:").append(profile.excludeConditions()).append("\n");
            layeredPrompt.append("- 偏好航司:").append(profile.preferredAirline()).append("\n");
        }

        // 第三层:历史摘要
        String summary = summaryStore.getSummary(conversationId);
        if (!summary.isEmpty()) {
            layeredPrompt.append("\n\n【历史摘要】\n").append(summary);
        }

        // 把分层信息追加到 System Prompt
        if (!layeredPrompt.isEmpty()) {
            request = request.mutate()
                    .prompt(request.prompt().augmentSystemMessage(layeredPrompt.toString()))
                    .build();
        }

        // 第四层:短期记忆(交给后续的 MessageChatMemoryAdvisor 处理)
        return chain.nextCall(request);
    }
}

最终发给 LLM 的完整 Prompt(四层组装后):

[System] 你是机票分析师「票小蜜」。                      ← 第一层:永久角色设定
         对话规则:1. 查询需要三个信息...
         当前日期:2026-03-18

         【用户档案 - 必须严格遵守】                      ← 第二层:长期记忆
         - 预算上限:1000 元
         - 排除条件:不坐红眼航班
         - 偏好航司:东方航空

         【历史摘要】                                      ← 第三层:摘要层
         用户之前查询了北京→上海的航班,选择了 MU5678

[User]   帮我改签到后天                                    ← 第四层:短期记忆(滑动窗口)
[AI]     好的,为您查询后天的航班...
[User]   有没有更早的?                                    ← 当前输入
4.4 自动提取用户档案与摘要压缩

分层架构真正进入生产后,关键不是"手动设置两层数据",而是让 Agent 自动维护长期记忆和摘要层。

自动提取用户档案——用 LLM 从对话中抽取偏好

@Component
public class ProfileExtractor {

    private final ChatClient.Builder clientBuilder;
    private final UserProfileStore profileStore;

    public void extractAndSave(String userId, String chatHistory) {
        ChatClient extractClient = clientBuilder.build();

        UserProfile profile = extractClient.prompt()
                .system("""
                    你是一个信息提取助手。从对话历史中提取用户的机票偏好信息。
                    如果对话中没有提到某项偏好,对应字段填"未提及"。
                    budgetLimit 如果未提及填 0。
                    只输出 JSON,不要任何额外文字。
                    """)
                .user("从以下对话中提取用户偏好:\n\n" + chatHistory)
                .call()
                .entity(UserProfile.class);  // 结构化输出(第四章的知识)

        if (profile != null) {
            // 增量合并:只更新本次提到的字段,保留旧值
            UserProfile existing = profileStore.getProfile(userId);
            profileStore.updateProfile(userId, mergeProfiles(existing, profile));
        }
    }
}

关键设计:提取结果是增量合并的。用户第 1 轮说了预算,第 8 轮说了偏好航司,两次提取的结果要合并成完整档案,而不是后者覆盖前者。

自动生成历史摘要——窗口裁剪时自动压缩

这里有一个关键设计决策:摘要不要靠 Advisor 轮询,而应该在 Memory 层拦截 add() 操作。窗口裁剪发生的那一刻,自动压缩被淘汰的消息。

/**
 * 装饰器模式——在滑动窗口裁剪时自动压缩被淘汰的消息
 *
 * 包装原始 ChatMemory,拦截 add() 操作:
 *   1. add 之前:快照当前消息
 *   2. 委托给内部 ChatMemory(滑动窗口裁剪在这里发生)
 *   3. add 之后:对比快照,找出被裁剪的消息
 *   4. 异步调用 SummaryGenerator 压缩被裁剪的消息
 */
public class SummarizingChatMemory implements ChatMemory {

    private final ChatMemory delegate;          // 内部:MessageWindowChatMemory
    private final SummaryGenerator summaryGenerator;
    private final Executor asyncExecutor = Executors.newSingleThreadExecutor();

    @Override
    public void add(String conversationId, List<Message> messages) {
        // 1. 快照裁剪前的消息
        List<Message> before = new ArrayList<>(delegate.get(conversationId));

        // 2. 委托给内部 ChatMemory(窗口裁剪在此发生)
        delegate.add(conversationId, messages);

        // 3. 对比找出被裁剪的消息(FIFO,被淘汰的一定在 before 头部)
        List<Message> after = delegate.get(conversationId);
        if (before.size() + messages.size() > after.size()) {
            int evictedCount = before.size() + messages.size() - after.size();
            List<Message> evicted = before.subList(0, Math.min(evictedCount, before.size()));

            if (!evicted.isEmpty()) {
                String evictedText = evicted.stream()
                        .map(m -> m.getMessageType().name() + ": " + m.getText())
                        .collect(Collectors.joining("\n"));
                // 4. 异步压缩——不阻塞主对话
                asyncExecutor.execute(() ->
                    summaryGenerator.summarizeAndSave(conversationId, evictedText));
            }
        }
    }

    // get() 和 clear() 直接委托给内部 ChatMemory
}

配置时用装饰器包装:

@Bean
public ChatMemory chatMemory(ChatMemoryRepository repository, SummaryGenerator summaryGenerator) {
    ChatMemory windowMemory = MessageWindowChatMemory.builder()
            .maxMessages(20)
            .chatMemoryRepository(repository)
            .build();
    // 装饰器:窗口裁剪时自动触发摘要压缩
    return new SummarizingChatMemory(windowMemory, summaryGenerator);
}

这样 LayeredMemoryAdvisor 只负责读取并注入用户档案和摘要,SummarizingChatMemory 负责写入时自动压缩,职责边界会更清晰。

结构化摘要生成器

@Component
public class SummaryGenerator {

    public void summarizeAndSave(String conversationId, String oldMessages) {
        String existingSummary = summaryStore.getSummary(conversationId);

        // 结构化摘要 prompt——分"关键事实"和"对话脉络",防止关键信息被稀释
        String systemPrompt = """
                你是一个对话压缩助手。按以下格式输出,不超过 300 字:

                【关键事实】(绝对不能丢失的信息,用 - 列出)
                - 人名、地点、日期、金额、航班号、已做的决策

                【对话脉络】(一段话概括对话走向)
                用户问了什么 → 得到了什么结果 → 当前状态

                规则:
                1. 关键事实必须保留原始数值,不要模糊化("约500元" → "¥520")
                2. 如果已有摘要和新对话有冲突,以新对话为准
                3. 只输出上述格式,不要其他前缀或解释
                """;

        String userPrompt = existingSummary.isEmpty()
                ? "压缩以下对话:\n\n" + oldMessages
                : "将已有摘要和新对话合并压缩:\n\n【已有摘要】\n"
                  + existingSummary + "\n\n【新对话】\n" + oldMessages;

        String summary = clientBuilder.build().prompt()
                .system(systemPrompt)
                .user(userPrompt)
                .call()
                .content();

        summaryStore.updateSummary(conversationId, summary);
    }
}

在 Advisor 中自动触发档案提取

// LayeredMemoryAdvisor.adviseCall() 中,响应返回后:

ChatClientResponse response = chain.nextCall(request);  // 先完成主对话

// 每 5 轮异步提取用户档案(不阻塞主流程)
int turnCount = turnCounters.merge(conversationId, 1, Integer::sum);
if (turnCount % 5 == 0) {
    asyncExecutor.execute(() ->
        profileExtractor.extractAndSave(userId, chatHistory)
    );
}
// 注意:摘要压缩不在这里触发,而是由 SummarizingChatMemory 在 Memory 层自动处理

return response;

五、持久化实战

5.1 JDBC 持久化(MySQL / PostgreSQL)

Spring AI 提供了开箱即用的 JDBC 实现。

Step 1:添加依赖

<dependency>
    <groupId>org.springframework.ai</groupId>
    <artifactId>spring-ai-starter-model-chat-memory-repository-jdbc</artifactId>
</dependency>
<dependency>
    <groupId>com.mysql</groupId>
    <artifactId>mysql-connector-j</artifactId>
    <scope>runtime</scope>
</dependency>

Step 2:配置数据源

spring:
  datasource:
    url: jdbc:mysql://localhost:3306/agent_db?useSSL=false&serverTimezone=Asia/Shanghai
    username: root
    password: your_password
  ai:
    chat:
      memory:
        repository:
          jdbc:
            initialize-schema: always  # 自动建表(首次启动用,生产环境改为 never)

Step 3:自动建表的 Schema

Spring AI 会自动创建如下表结构:

CREATE TABLE IF NOT EXISTS ai_chat_memory (
    conversation_id VARCHAR(256) NOT NULL,
    content         TEXT NOT NULL,
    type            VARCHAR(10) NOT NULL,    -- USER / ASSISTANT / SYSTEM / TOOL
    `timestamp`     TIMESTAMP DEFAULT CURRENT_TIMESTAMP,
    INDEX idx_conversation_id (conversation_id)
);

Step 4:使用 JDBC Memory

@Configuration
public class PersistentMemoryConfig {

    @Bean
    public ChatClient chatClient(ChatClient.Builder builder,
                                  JdbcChatMemoryRepository jdbcRepository) {
        return builder
            .defaultSystem("你是机票分析师「票小蜜」")
            .defaultAdvisors(
                MessageChatMemoryAdvisor.builder(
                    MessageWindowChatMemory.builder()
                        .maxMessages(20)
                        .chatMemoryRepository(jdbcRepository)  // JDBC 持久化
                        .build()
                ).build()
            )
            .build();
    }
}

现在对话记忆存在 MySQL 中,应用重启后记忆不丢失。

5.2 Redis 持久化(推荐生产环境)

Redis 读写速度远快于 MySQL,适合高频的对话记忆读写。

自定义 Redis ChatMemoryRepository:

@Component
public class RedisChatMemoryRepository implements ChatMemoryRepository {

    private final StringRedisTemplate redisTemplate;
    private final ObjectMapper objectMapper;
    private static final String KEY_PREFIX = "chat:memory:";
    private static final Duration TTL = Duration.ofHours(24);  // 24小时过期

    public RedisChatMemoryRepository(StringRedisTemplate redisTemplate) {
        this.redisTemplate = redisTemplate;
        this.objectMapper = new ObjectMapper();
    }

    @Override
    public List<Message> findByConversationId(String conversationId) {
        String key = KEY_PREFIX + conversationId;
        String json = redisTemplate.opsForValue().get(key);
        if (json == null) return List.of();
        try {
            return objectMapper.readValue(json, new TypeReference<>() {});
        } catch (Exception e) {
            return List.of();
        }
    }

    @Override
    public void saveAll(String conversationId, List<Message> messages) {
        String key = KEY_PREFIX + conversationId;
        try {
            String json = objectMapper.writeValueAsString(messages);
            redisTemplate.opsForValue().set(key, json, TTL);
        } catch (Exception e) {
            throw new RuntimeException("保存对话记忆失败", e);
        }
    }

    @Override
    public void deleteByConversationId(String conversationId) {
        redisTemplate.delete(KEY_PREFIX + conversationId);
    }
}
@Bean
public ChatClient chatClient(ChatClient.Builder builder,
                              RedisChatMemoryRepository redisRepository) {
    return builder
        .defaultSystem("你是机票分析师「票小蜜」")
        .defaultAdvisors(
            MessageChatMemoryAdvisor.builder(
                MessageWindowChatMemory.builder()
                    .maxMessages(30)
                    .chatMemoryRepository(redisRepository)
                    .build()
            ).build()
        )
        .build();
}
5.3 VectorStoreChatMemoryAdvisor 实战
@Bean
public ChatClient chatClient(ChatClient.Builder builder,
                              VectorStore vectorStore) {
    return builder
        .defaultSystem("你是机票分析师「票小蜜」")
        .defaultAdvisors(
            new VectorStoreChatMemoryAdvisor(
                vectorStore,
                "",                    // 默认 conversationId 前缀
                10                     // 检索最相关的 10 条历史
            )
        )
        .build();
}
5.4 关键信息固定在 System Prompt
@GetMapping("/chat")
public String chat(@RequestParam String q,
                   @RequestParam String userId) {
    // 从用户配置/偏好中加载约束
    UserPreference pref = userService.getPreference(userId);

    String systemPrompt = """
        你是机票分析师「票小蜜」。

        【用户偏好 - 必须严格遵守】
        - 预算上限:%d 元
        - 不接受:%s
        - 偏好航司:%s
        - 偏好时段:%s

        当前日期:%s
        """.formatted(
            pref.getBudget(),
            pref.getExclusions(),
            pref.getPreferredAirlines(),
            pref.getPreferredTimeSlot(),
            LocalDate.now()
        );

    return chatClient.prompt()
        .system(systemPrompt)     // 动态 System Prompt
        .user(q)
        .call()
        .content();
}

六、Checkpoint 断点恢复

说明:Spring AI 目前没有内置 MemorySaver / Checkpoint 类。但利用已有的 ChatMemory 持久化 + conversationId 机制,可以实现同样的效果——中途失败后,用同一个 threadId 恢复,Memory 中的历史消息仍在,LLM 能"接上"之前的上下文。

@RestController
@RequestMapping("/api/v4/agent")
public class CheckpointController {

    private final ChatClient flightAgent;

    public CheckpointController(@Qualifier("flightAgent") ChatClient flightAgent) {
        this.flightAgent = flightAgent;
    }

    // 带 threadId 的对话——threadId 关联一次完整的 Agent 执行流程
    @GetMapping("/chat")
    public String chat(@RequestParam String q,
                       @RequestParam String threadId) {
        return flightAgent.prompt(q)
            .advisors(advisor -> advisor
                .param(ChatMemory.CONVERSATION_ID, threadId))
            .call()
            .content();
    }

    // 恢复执行——本质就是用同一个 threadId 继续对话
    @GetMapping("/resume")
    public String resume(@RequestParam String threadId,
                         @RequestParam(defaultValue = "请继续上次的操作") String q) {
        return flightAgent.prompt(q)
            .advisors(advisor -> advisor
                .param(ChatMemory.CONVERSATION_ID, threadId))
            .call()
            .content();
    }
}

七、与机票比价 Agent 的集成

7.1 完整配置

实际的 MemoryConfig 中,flightAgent 注入了三层 Advisor——LayeredMemoryAdvisor(用户档案 + 摘要)、MessageChatMemoryAdvisor(短期记忆)、SimpleLoggerAdvisor(日志):

@Configuration
public class MemoryConfig {

    @Bean
    public ChatMemoryRepository chatMemoryRepository() {
        return new InMemoryChatMemoryRepository();
    }

    @Bean
    public ChatMemory chatMemory(ChatMemoryRepository repository,
                                  SummaryGenerator summaryGenerator) {
        ChatMemory windowMemory = MessageWindowChatMemory.builder()
                .maxMessages(20)
                .chatMemoryRepository(repository)
                .build();
        // 装饰器:窗口裁剪时自动触发摘要压缩
        return new SummarizingChatMemory(windowMemory, summaryGenerator);
    }

    @Bean("flightAgent")
    public ChatClient flightAgent(ChatClient.Builder builder, ChatMemory chatMemory,
                                   LayeredMemoryAdvisor layeredMemoryAdvisor) {
        return builder
            .defaultSystem("""
                你是机票分析师「票小蜜」。

                对话规则:
                1. 查询机票需要三个信息:出发城市、目的城市、出发日期
                2. 如果用户没有提供完整信息,主动追问
                3. 用户说"明天""后天"时,基于当前日期计算
                4. 记住用户之前提供的信息,不要重复追问
                5. 调用工具获取真实数据,不要编造

                当前日期:%s
                """.formatted(LocalDate.now()))
            .defaultAdvisors(
                layeredMemoryAdvisor,  // 第二、三层:用户档案 + 历史摘要
                MessageChatMemoryAdvisor.builder(chatMemory).build(),  // 第四层:短期记忆
                new SimpleLoggerAdvisor()
            )
            .build();
    }
}
7.2 Controller
@RestController
@RequestMapping("/api/v4/flight")
public class FlightChatController {

    private final ChatClient flightAgent;
    private final ChatMemoryRepository repository;

    public FlightChatController(@Qualifier("flightAgent") ChatClient flightAgent,
                                 ChatMemoryRepository repository) {
        this.flightAgent = flightAgent;
        this.repository = repository;
    }

    @GetMapping("/chat")
    public String chat(@RequestParam String q,
                       @RequestParam String sessionId) {
        return flightAgent.prompt(q)
            .advisors(advisor -> advisor
                .param(ChatMemory.CONVERSATION_ID, sessionId))
            .call()
            .content();
    }

    @GetMapping(value = "/stream", produces = "text/event-stream;charset=UTF-8")
    public Flux<String> stream(@RequestParam String q,
                               @RequestParam String sessionId) {
        return flightAgent.prompt(q)
            .advisors(advisor -> advisor
                .param(ChatMemory.CONVERSATION_ID, sessionId))
            .stream()
            .content();
    }

    @DeleteMapping("/memory")
    public String clearMemory(@RequestParam String sessionId) {
        repository.deleteByConversationId(sessionId);
        return "会话已清除";
    }
}
7.3 完整对话演示
Session: user-0011轮
用户:我想查机票
票小蜜:好的!请告诉我以下信息:
  1. 从哪个城市出发?
  2. 要去哪个城市?
  3. 哪天出发?

第2轮
用户:北京飞上海
票小蜜:好的,从北京飞上海。请问您想哪天出发?

第3轮
用户:明天
票小蜜:[调用 searchFlights(from=北京, to=上海, date=2026-03-14)]
为您查到 3 个北京→上海明天的航班:

| 航班号 | 航空公司 | 起飞→到达 | 价格 |
|--------|---------|----------|------|
| MU5678 | 东方航空 | 08:0010:15 | ¥520 |
| HU7890 | 海南航空 | 17:0019:20 | ¥550 |
| CA1234 | 中国国航 | 12:3014:40 | ¥680 |

需要我帮您详细对比吗?

第4轮
用户:对比一下前两个
票小蜜:[调用 compareFlights([MU5678, HU7890])]
为您对比 MU5678 和 HU7890:

| 维度 | MU5678 | HU7890 |
|------|--------|--------|
| 价格 | ¥520 | ¥550 |
| 时段 | 早班 08:00 | 晚班 17:00 |
| 机型 | A320 | A330 宽体 |

推荐 MU5678,价格最低且时段合适。

第5轮
用户:那北京飞广州呢?
票小蜜:[调用 searchFlights(from=北京, to=广州, date=2026-03-14)]
为您查到 2 个北京→广州明天的航班:
...

注意:LLM 记住了"明天"这个日期,不需要用户重复说。
这就是 Memory 的作用——保持多轮对话的连贯性。
7.4 架构演进图

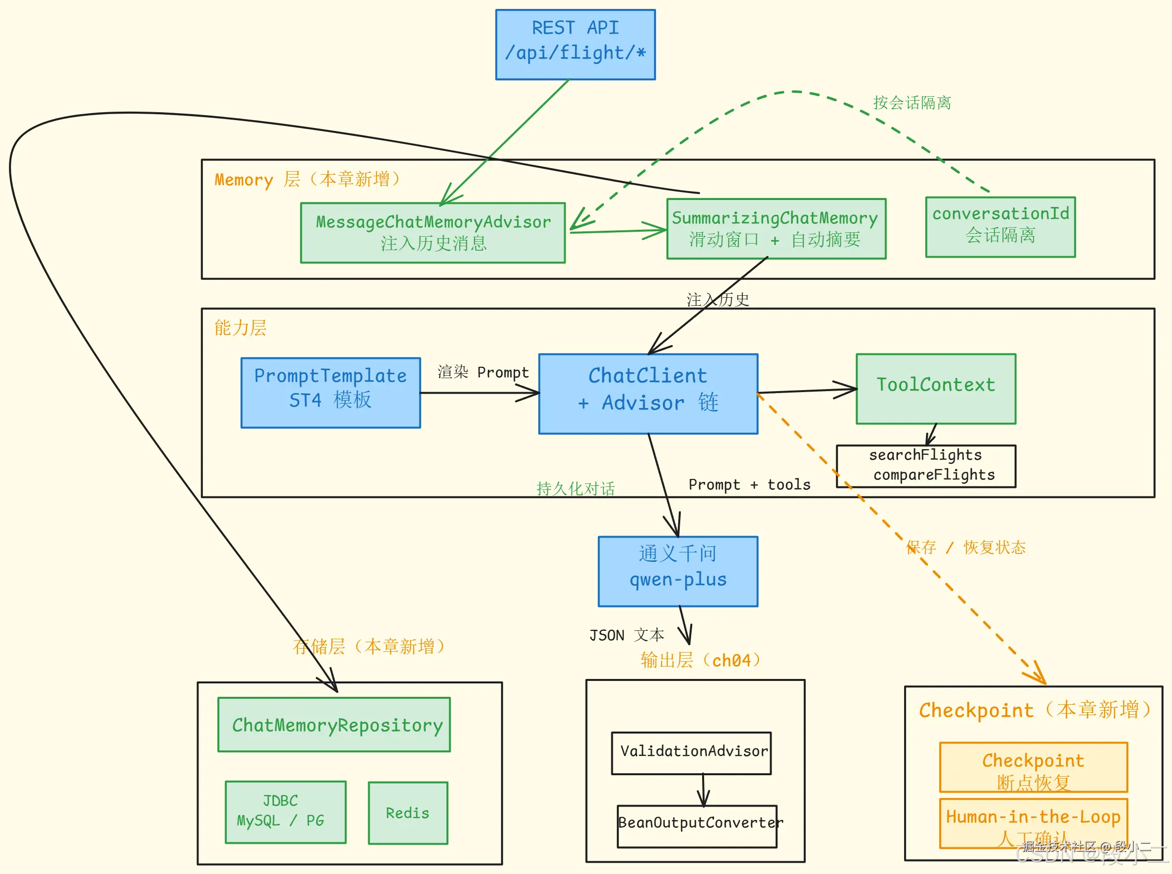
对比上一章,本章新增了 Memory 层(ChatMemory + 持久化)和 Checkpoint 机制在这里插入图片描述

对比第 04 章:上一章在输入输出端加了 Prompt 模板和结构化输出。本章在请求管道中加入了 Memory Advisor——每次请求自动注入历史对话,让 Agent 具备了跨轮次保持状态的能力。Checkpoint 则为长链路 Agent 提供了断点恢复的基础。下一章给 Agent 接入私有知识库——RAG。

回顾一下我们到现在积累的能力:

章节能力在 Agent 中的作用
第 1 章ChatModel 基础调用Agent 的 LLM 底层通道
第 2 章ChatClient + Advisor 链Agent 的请求管道和拦截链
第 3 章Function Calling + ToolContextAgent 的"手脚"——调用 Java 方法
第 4 章Prompt 模板 + 结构化输出Agent 的"语言"和"数据格式"
第 5 章Memory + CheckpointAgent 的"记忆"——跨轮次保持状态
第 6 章(预告)RAG 知识增强Agent 的"知识库"——基于私有数据回答

这一章给 Agent 加上了记忆能力。实战篇 7.2 的 FlightChatController 就是一个有记忆的机票查询 Agent——用户可以自然地分多轮提供出发地、目的地、日期,Agent 能记住前面说过的信息。下一步是让它能查阅航空公司的政策文档——这就是 RAG。

八、FAQ 与踩坑记录

Q1:使用 InMemoryChatMemory 后,不同用户的对话互相串了怎么办?

A:InMemoryChatMemory 默认所有请求共享同一个 conversationId。必须在每次请求中通过 .advisors(advisor -> advisor.param(ChatMemory.CONVERSATION_ID, sessionId)) 传入唯一的会话标识。常见做法是用 userIduserId + sessionId 组合、或浏览器端生成 UUID 存入 Cookie。如果不传 conversationId,所有用户的对话历史会混在一起。

Q2:应用重启后对话记忆全部丢失,如何解决?

A:InMemoryChatMemory / InMemoryChatMemoryRepository 数据存在 JVM 堆内存中,重启必然丢失。解决方案:

  1. 开发/测试阶段可以接受丢失,用 InMemory 即可
  2. 生产环境切换到 JDBC 持久化:引入 spring-ai-starter-model-chat-memory-repository-jdbc 依赖,配置 MySQL/PostgreSQL 数据源
  3. 高频场景用 Redis:自定义 RedisChatMemoryRepository 实现 ChatMemoryRepository 接口
  4. 注意:切换存储后端只需要替换 chatMemoryRepository 参数,业务代码无需修改

Q3:对话轮次多了之后响应变慢、费用暴涨怎么办?

A:这是 Memory 窗口过大导致的。每轮对话都会把窗口内所有历史消息发给 LLM,历史越多 Token 消耗越大。解决方案:

  1. 使用 MessageWindowChatMemory 设置合理的 maxMessages(机票场景建议 20-30)
  2. 使用 TokenBudgetAdvisor 按实际 Token 数精确裁剪(见 4.2 小节)——不需要 Tokenizer 库,直接用 LLM 响应里的 promptTokens 做反馈式裁剪
  3. 监控每次请求的 Token 消耗(通过 TokenUsageAdvisor),发现异常及时调整窗口大小
  4. 对于超长对话场景,考虑分层记忆架构:短期记忆(滑动窗口)+ 历史摘要 + 关键信息固定在 System Prompt

下一章预告:RAG 三种架构

下一篇进入 Agent 的知识增强——让 LLM 基于你的私有数据回答问题

  1. Two-Step RAG:经典的"检索→生成"两步架构
  2. Agentic RAG:LLM 自主决定何时检索、检索什么
  3. Hybrid RAG:查询增强 + 检索验证 + 回答验证
  4. Document ETL:文档加载、切分、向量化完整管道
  5. VectorStore 选型:SimpleVectorStore / Redis / Elasticsearch / Milvus
  6. 实战:航空公司政策知识库问答

聊聊你的想法

  1. 滑动窗口 vs Token 预算,你在项目里怎么选? MessageWindowChatMemory 简单可预测,TokenBudgetAdvisor 用 LLM 返回的 promptTokens 精确控制成本。你的场景更看重哪个?有没有窗口大小调过头导致"LLM 忘事"的经历?
  2. 对话记忆存哪里? InMemory 开发爽但重启丢失,JDBC 持久但慢,Redis 快但多一层运维。你的生产环境选的哪种方案?有没有用过 Redis + MySQL 双写?
  3. 你遇到过"LLM 忘记关键信息"的问题吗? 比如用户第一轮说了预算限制,聊了十几轮后 LLM 就忘了。你是怎么解决的——加大窗口、固定在 System Prompt、还是用向量检索?
  4. Checkpoint 在你的场景里有用吗? 如果 Agent 执行到一半失败了,你是让用户从头来,还是从断点恢复?实际落地过 Checkpoint 的同学聊聊体验。

本文代码GitHub - chat-memory 模块

如果这篇文章对你有帮助,欢迎点赞收藏。有问题欢迎评论区交流。