浅解 JUnit 4 第十八篇:@BeforeClass/@AfterClass 注解如何发挥作用?

21 阅读6分钟

背景

浅解 JUnit 4 第十一篇:@Before 注解和 @After 注解如何发挥作用? 一文中,我们探讨了 @Before/@After 注解是如何发挥作用的。一个类似的问题是 ⬇️

@BeforeClass/@AfterClass 注解是如何发挥作用的?

本文会对此进行探讨。本文的主角是以下几位

  • org.junit.BeforeClass\text{org.junit.BeforeClass} 注解
  • org.junit.AfterClass\text{org.junit.AfterClass} 注解
  • org.junit.runners.model.Statement\text{org.junit.runners.model.Statement} 抽象类

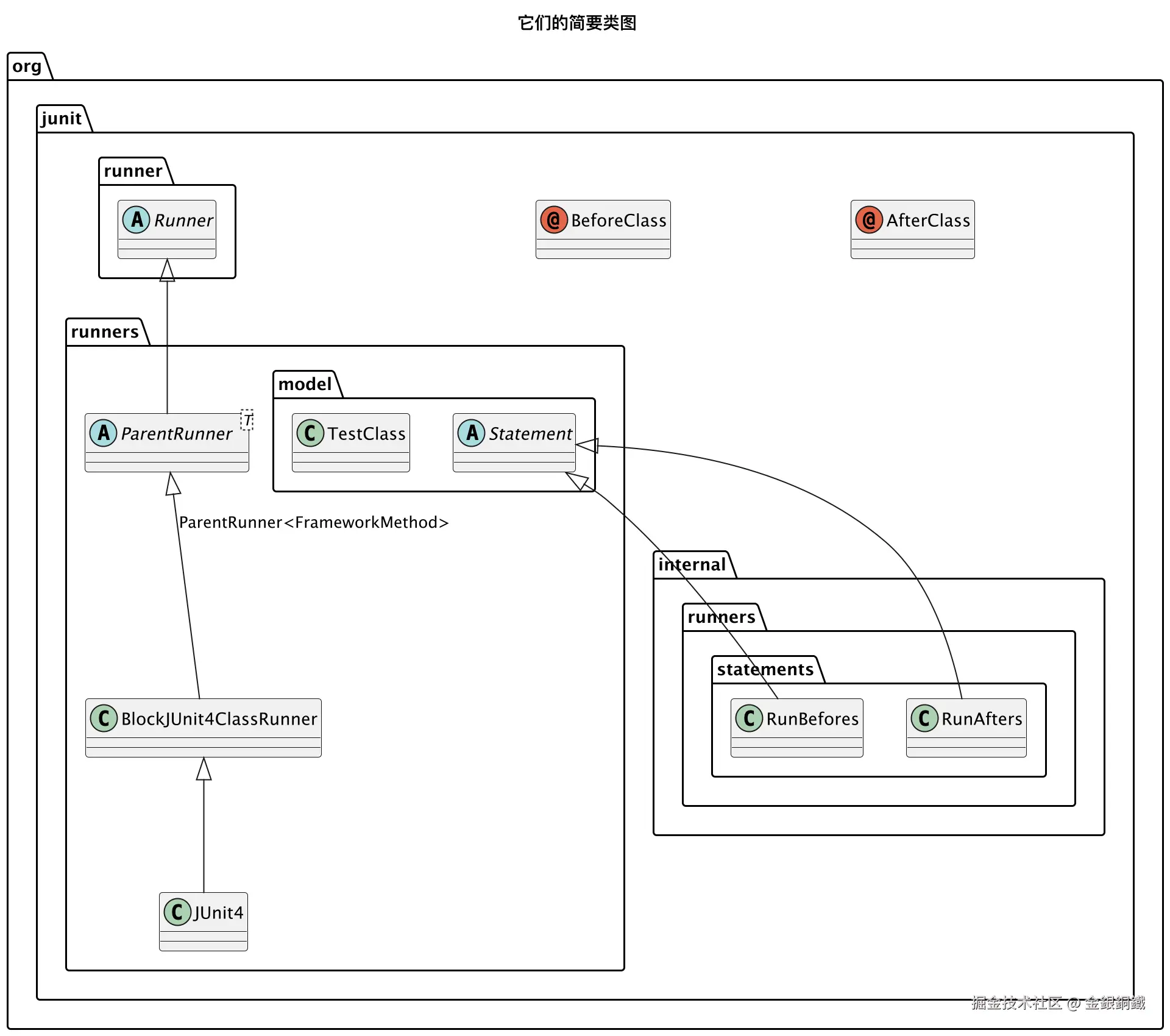
要点

image.png

Statement 以及它的一些子类的类图如下 ⬇️

1.png

文中提到的 statement1,statement2,statement3statement_1, statement_2, statement_3 的精确类型列举如下

文中提到的重要对象精确类型
statement1statement_1org.junit.runners.ParentRunner$2\text{org.junit.runners.ParentRunner\textdollar}\text{2}
statement2statement_2org.junit.internal.runners.statements.RunBefores\text{org.junit.internal.runners.statements.RunBefores}
statement3statement_3org.junit.internal.runners.statements.RunAfters\text{org.junit.internal.runners.statements.RunAfters}

一些类的全限定类名

文中提到 JUnit 4 中的类,它们的全限定类名一般都比较长,所以文中有时候会用简略的写法(例如将 org.junit.BeforeClass 写成 @BeforeClass)。我在这一小节把简略类名和全限定类名的对应关系列出来

简略的类名全限定类名(Fully Qualified Class Name)是什么
AfterClass@AfterClassorg.junit.AfterClass注解(annotation)
BeforeClass@BeforeClassorg.junit.BeforeClass注解(annotation)
BlockJUnit4ClassRunnerorg.junit.runners.BlockJUnit4ClassRunner类(class)
JUnit4org.junit.runners.JUnit4类(class)
ParentRunnerorg.junit.runners.ParentRunner抽象类(abstract class)
RunAftersorg.junit.internal.runners.statements.RunAfters类(class)
RunBeforesorg.junit.internal.runners.statements.RunBefores类(class)
Runnerorg.junit.runner.Runner抽象类(abstract class)
TestClassorg.junit.runners.model.TestClass类(class)
Statementorg.junit.runners.model.Statement抽象类(abstract class)

image.png

正文

一个具体的例子

我创建了一个小项目来以便探讨本文的问题,这个项目的结构如下 ⬇️

.
├── pom.xml
└── src
    ├── main
    │   └── java
    │       └── org
    │           └── example
    │               └── SimpleCalculator.java
    └── test
        └── java
            └── org
                └── study
                    └── SimpleCalculatorTest.java

SimpleCalculator.java

SimpleCalculator.java 的内容如下 ⬇️

package org.example;

public class SimpleCalculator {

    public int add(int a, int b) {
        return a + b;
    }

    public int minus(int a, int b) {
        return a - b;
    }
}

SimpleCalculatorTest.java

SimpleCalculatorTest.java 的内容如下 ⬇️

package org.study;

import org.example.SimpleCalculator;
import org.junit.*;
import org.junit.runner.JUnitCore;

import java.util.concurrent.ThreadLocalRandom;

public class SimpleCalculatorTest {

    private int a;
    private int b;

    private final SimpleCalculator calculator = new SimpleCalculator();

    private static final int BOUND = 10;

    @BeforeClass
    public static void init() {
        System.out.println("Just assume there are some expensive resource allocation here.");
    }

    @AfterClass
    public static void destroy() {
        System.out.println("Just assume there are some resource release operation here.");
    }

    @Before
    public void prepare() {
        a = ThreadLocalRandom.current().nextInt(BOUND);
        b = ThreadLocalRandom.current().nextInt(BOUND);
    }

    @Test
    public void testAdd() {
        int expectedResult = a + b;
        Assert.assertEquals(expectedResult, calculator.add(a, b));
        System.out.println("test in testAdd() passed...");
    }

    @Test
    public void testMinus() {
        int expectedResult = a - b;
        Assert.assertEquals(expectedResult, calculator.minus(a, b));
        System.out.println("test in testMinus() passed...");
    }

    public static void main(String[] args) {
        JUnitCore.runClasses(SimpleCalculatorTest.class);
    }
}

SimpleCalculatorSimpleCalculatorTest 的类图如下

image.png

pom.xml

pom.xml 的内容如下 ⬇️

<?xml version="1.0" encoding="UTF-8"?>
<project xmlns="http://maven.apache.org/POM/4.0.0"
         xmlns:xsi="http://www.w3.org/2001/XMLSchema-instance"
         xsi:schemaLocation="http://maven.apache.org/POM/4.0.0 http://maven.apache.org/xsd/maven-4.0.0.xsd">
    <modelVersion>4.0.0</modelVersion>

    <groupId>org.example</groupId>
    <artifactId>junit-study</artifactId>
    <version>1.0-SNAPSHOT</version>

    <properties>
        <maven.compiler.source>25</maven.compiler.source>
        <maven.compiler.target>25</maven.compiler.target>
        <project.build.sourceEncoding>UTF-8</project.build.sourceEncoding>
    </properties>
    <dependencies>
        <dependency>
            <groupId>junit</groupId>
            <artifactId>junit</artifactId>
            <version>4.13.2</version>
            <scope>test</scope>
        </dependency>
    </dependencies>

</project>

如何找到 @BeforeClass/@AfterClass 注解

浅解 JUnit 4 第一篇: TestClass 一文中提到,对测试类 T\text{T} 而言,JUnit 4 会生成对应的 TestClass:TestClassT\text{TestClass}: \text{TestClass}_\text{T}。借助 TestClassT\text{TestClass}_\text{T},我们就可以知道测试类 T\text{T} 中的哪些方法带有 @BeforeClass/@AfterClass 注解。

何时执行带有 @BeforeClass/@AfterClass 注解的方法

对普通的测试类 T\text{T} 而言,它对应的 Runner:RunnerT\text{Runner}: \text{Runner}_\text{T} 会是 org.junit.runners.JUnit4\text{org.junit.runners.JUnit4} 的实例。org.junit.runners.JUnit4\text{org.junit.runners.JUnit4} 的简要类图如下 ⬇️

image.png

run(final RunNotifier notifier) 方法的细节

  • org.junit.runners.JUnit4\text{org.junit.runners.JUnit4} 继承了 org.junit.runners.BlockJUnit4ClassRunner\text{org.junit.runners.BlockJUnit4ClassRunner}
  • org.junit.runners.BlockJUnit4ClassRunner\text{org.junit.runners.BlockJUnit4ClassRunner} 继承了 org.junit.runners.ParentRunner\text{org.junit.runners.ParentRunner}

 org.junit.runners.ParentRunner\text{ org.junit.runners.ParentRunner} 里的 run(final RunNotifier notifier) 方法的代码如下 ⬇️

@Override
public void run(final RunNotifier notifier) {
    EachTestNotifier testNotifier = new EachTestNotifier(notifier,
            getDescription());
    testNotifier.fireTestSuiteStarted();
    try {
        Statement statement = classBlock(notifier);
        statement.evaluate();
    } catch (AssumptionViolatedException e) {
        testNotifier.addFailedAssumption(e);
    } catch (StoppedByUserException e) {
        throw e;
    } catch (Throwable e) {
        testNotifier.addFailure(e);
    } finally {
        testNotifier.fireTestSuiteFinished();
    }
}

除去发送通知,异常处理这些支线逻辑,主线逻辑 其实只有以下两行

Statement statement = classBlock(notifier);
statement.evaluate();

这里做了两件事

  • 调用 classBlock(RunNotifier) 方法,得到 Statement\text{Statement} 实例: statementstatement
  • 调用 statementstatement 对象上的 evaluate() 方法

但这样的描述太粗略了,约等于没说。我们得仔细看看。

classBlock(RunNotifier) 方法做了什么

先来看看 Statement\text{Statement}。我把 Statement 的代码复制到下方了 ⬇️

package org.junit.runners.model;


/**
 * Represents one or more actions to be taken at runtime in the course
 * of running a JUnit test suite.
 *
 * @since 4.5
 */
public abstract class Statement {
    /**
     * Run the action, throwing a {@code Throwable} if anything goes wrong.
     */
    public abstract void evaluate() throws Throwable;
}

image.png

Statement 看起来是对测试的封装。

如果我们需要运行测试类 T\text{T} 中的某个测试方法 method1method_1,可以把 运行测试类 T\text{T} 中的 method1method_1 方法 这个逻辑封装为一个 Statement 对象 ss。在 ssevaluate() 方法里运行 T\text{T} 中的 method1method_1 方法。

也可以让 Statement 表示更高层的逻辑。假设测试类 T\text{T}' 里共有以下三个测试方法需要运行

  • methodamethod_a
  • methodbmethod_b
  • methodcmethod_c

那么我们可以把 运行测试类 T\text{T}' 中的 methoda,methodb,methodcmethod_a, method_b, method_c 这些方法 的逻辑整体封装为一个 Statement 对象 ss'。 在 ss'evaluate() 方法里运行 T\text{T}' 中的下列方法

  • methodamethod_a
  • methodbmethod_b
  • methodcmethod_c

我们来看看 classBlock(RunNotifier) 方法里构建 Statement 实例的过程。我把这个方法的代码复制到下方了 ⬇️

protected Statement classBlock(final RunNotifier notifier) {
    Statement statement = childrenInvoker(notifier);
    if (!areAllChildrenIgnored()) {
        statement = withBeforeClasses(statement);
        statement = withAfterClasses(statement);
        statement = withClassRules(statement);
        statement = withInterruptIsolation(statement);
    }
    return statement;
}

这个方法的 javadoc 比较长,我截了对应的图 ⬇️ 本文会探讨红框里的步骤

image.png

classBlock(RunNotifier) 这个方法里做了很多事情,本文会探讨其中的四件事情。这四件事情我在下图中用红框标出来 ⬇️

image.png

任务列表更新如下 ⬇️

  • 调用 classBlock(RunNotifier) 方法,得到 Statement\text{Statement} 实例: statementstatement
    • 调用 childrenInvoker(RunNotifier) 方法得到 statement1statement_1
    • 判断是否所有子节点都被 ignore
    • 调用 withBeforeClasses(Statement) 方法得到 statement2statement_2
    • 调用 withAfterClasses(Statement) 方法得到 statement3statement_3
  • 调用 statementstatement 对象上的 evaluate() 方法

我们结合具体的例子来看。假设我们当前在处理 SimpleCalculatorTest\text{SimpleCalculatorTest}  这个测试类。下方的思维导图中展示了 classBlock(RunNotifier) 方法所做的四件事情 ⬇️

image.png

classBlock(RunNotifier) 方法中做的第一件事:调用 childrenInvoker(RunNotifier) 方法

相关的代码不复杂,读者朋友如果有兴趣的话,可以自己看看其中的细节

image.png

调用 childrenInvoker(RunNotifier) 方法后,会得到一个 Statement\text{Statement} 的一个匿名子类(这个匿名子类的全限定类名是 org.junit.runners.ParentRunner$2\text{org.junit.runners.ParentRunner\textdollar2},但我们不必关心它的具体名称)的实例,调用这个实例的 evaluate() 方法,就能运行所有子节点。

为了便于描述,我们把 childrenInvoker(RunNotifier) 方法所返回的对象称为 statement1statement_1

任务列表更新如下 ⬇️

  • 调用 classBlock(RunNotifier) 方法,得到 Statement\text{Statement} 实例: statementstatement
    • 调用 childrenInvoker(RunNotifier) 方法得到 statement1statement_1
    • 判断是否所有子节点都被 ignore
    • 调用 withBeforeClasses(Statement) 方法得到 statement2statement_2
    • 调用 withAfterClasses(Statement) 方法得到 statement3statement_3
  • 调用 statementstatement 对象上的 evaluate() 方法
关于匿名内部类 org.junit.runners.ParentRunner$2\text{org.junit.runners.ParentRunner\textdollar2} 的补充说明

如果想看到 org.junit.runners.ParentRunner$2\text{org.junit.runners.ParentRunner\textdollar2} 类的结构,可以执行如下的命令

javap -cp junit-4.13.2.jar -v -p 'org.junit.runners.ParentRunner$2'

基于它的输出,我们可以手动反编译出 org.junit.runners.ParentRunner$2\text{org.junit.runners.ParentRunner\textdollar2} 类的内容

// 以下内容是我手动反编译的结果,不保证绝对准确,仅供参考
class ParentRunner$2 extends Statement {
    final RunNotifier val$notifier;
    final ParentRunner this$0;
    
    ParentRunner$2(ParentRunner arg0, RunNotifier arg1) {
        this.this$0 = arg0;
        this.val$notifier = arg1;
        super();
    }
    
    public void evaluate() {
        ParentRunner.access$100(this.this$0, this.val$notifier);
        // 这里的逻辑相当于 this.this$0.runChildren(this.val$notifier);
        // 但是由于 runChildren(...) 是 private 方法, 所以(在 java 11 之前)
        // 编译器会在 ParentRunner 里合成默认访问级别的 access$100(...) 方法, 
        // 以便 ParentRunner$2 调用
    }
}

evaluate() 方法里内容看起来有点古怪 ⬇️

ParentRunner.access$100(this.this$0, this.val$notifier)

java 11 之前,处理内部类访问权限的方式比较特殊(可以参考 [Java] 内部类 (inner class) 为何可以访问宿主类的成员 (第三部分) 一文)。由于 ParentRunner\text{ParentRunner} 中的 runChildren(final RunNotifier notifier) 方法是 private 级别的,所以编译器在 ParentRunner\text{ParentRunner} 中合成了 access$100(ParentRunner, RunNotifier) 这个静态方法。

  • org.junit.runners.ParentRunner$2\text{org.junit.runners.ParentRunner\textdollar2} 可以调用 ParentRunner\text{ParentRunner} 中的 access$100(ParentRunner, RunNotifier) 方法
  • ParentRunner\text{ParentRunner} 中的 access$100(ParentRunner, RunNotifier) 方法会调用 runChildren(final RunNotifier notifier) 方法

这样间接做到了 org.junit.runners.ParentRunner$2\text{org.junit.runners.ParentRunner\textdollar2} 访问 ParentRunner\text{ParentRunner} 中的 runChildren(final RunNotifier notifier) 方法 的效果

查看 ParentRunner\text{ParentRunner}class 文件后,可以认为 ParentRunner\text{ParentRunner} 中的 runChildren(final RunNotifier notifier) 方法的内容是这样的 ⬇️

// 以下内容是我手动反编译的结果,不保证绝对准确,仅供参考
public abstract class ParentRunner<T> extends Runner implements Filterable, Orderable {
    ...
    ... (其他方法/字段的内容都略去了)
    
    static void access$100(ParentRunner x0, RunNotifier x1) {
        x0.runChildren(x1);
    }
    
    ...
    ... (其他方法/字段的内容都略去了)
}

classBlock(RunNotifier) 方法中做的第二件事:判断是否所有子节点都被 ignore

这一部分的的代码也不复杂,我在下图中把关键的地方标出来了

image.png

就我们的例子而言,第二件事就是在判断 SimpleCalculatorTest 类中的以下两个方法是否 带有 @Ignore 注解

  • testAdd()
  • testMinus()

如果它们 带有 @Ignore 注解,那就意味着它们 都不应该 运行,皮之不存毛将焉附,自然也就不用再去处理 @BeforeClass/@AfterClass 注解了

任务列表更新如下

  • 调用 classBlock(RunNotifier) 方法,得到 Statement\text{Statement} 实例: statementstatement
    • 调用 childrenInvoker(RunNotifier) 方法得到 statement1statement_1
    • 判断是否所有子节点都被 ignore
    • 调用 withBeforeClasses(Statement) 方法得到 statement2statement_2
    • 调用 withAfterClasses(Statement) 方法得到 statement3statement_3
  • 调用 statementstatement 对象上的 evaluate() 方法

classBlock(RunNotifier) 方法中做的第三件事:调用 withBeforeClasses(Statement) 方法得到 statement2statement_2

withBeforeClasses(Statement) 方法会找到带有 @BeforeClass 注解的方法(在本文的例子中,就是 init() 方法),于是会得到 org.junit.internal.runners.statements.RunBefores\text{org.junit.internal.runners.statements.RunBefores} 的一个实例 statement2statement_2。而 org.junit.internal.runners.statements.RunBefores\text{org.junit.internal.runners.statements.RunBefores} 继承了 org.junit.runners.model.Statement\text{org.junit.runners.model.Statement}。在 statement2statement_2evaluate() 方法中,会

  • 通过反射调用测试类中带有 @BeforeClass 注解的各个方法
  • 调用 statement1statement_1 中的 evaluate() 方法

我把这些内容画在下图中了 ⬇️

3.png

任务列表更新如下

  • 调用 classBlock(RunNotifier) 方法,得到 Statement\text{Statement} 实例: statementstatement
    • 调用 childrenInvoker(RunNotifier) 方法得到 statement1statement_1
    • 判断是否所有子节点都被 ignore
    • 调用 withBeforeClasses(Statement) 方法得到 statement2statement_2
    • 调用 withAfterClasses(Statement) 方法得到 statement3statement_3
  • 调用 statementstatement 对象上的 evaluate() 方法

classBlock(RunNotifier) 方法中做的第四件事:调用 withAfterClasses(Statement) 方法得到 statement3statement_3

withAfterClasses(Statement) 方法会找到带有 @AfterClass 注解的方法(在本文的例子中,就是 destroy() 方法),于是会得到 org.junit.internal.runners.statements.RunAfters\text{org.junit.internal.runners.statements.RunAfters} 的一个实例 statement3statement_3。而 org.junit.internal.runners.statements.RunAfters\text{org.junit.internal.runners.statements.RunAfters} 继承了 org.junit.runners.model.Statement\text{org.junit.runners.model.Statement}。在 statement3statement_3evaluate() 方法中,会

  • 调用 statement2statement_2 中的 evaluate() 方法
  • 通过反射调用测试类中带有 @AfterClass 注解的各个方法

我把这些内容画在下图中了 ⬇️

4.png

说了这么多,但还没有进行验证呢。我们来打个断点验证一下,断点的位置如下图所示 👇

image.png 为了便于描述,我们将这个断点称为 断点甲。 然后 debug SimpleCalculatorTest 类的 main 方法,当程序 第二次 运行到 断点甲 这里时,可以观察到 ⬇️

image.png

当程序运行到断点这里时,可以看到前文所描述的 statement1,statement2,statement3statement_1, statement_2, statement_3

  • statement2statement_2statement1statement_1 包装了一层
  • statement3statement_3 又将 statement2statement_2 包装了一层

这有点像拆月饼的包装,当我们拆开一层又一层的包装之后,最终还是可以看到月饼的 (statement1statement_1 就是最里面的月饼)。

这里多啰嗦几句,如果在 return 语句那里打断点,那么会看到 statement3statement_3 还会继续被包装为 statement4statement_4(如下图所示)。不过这一层包装和 @BeforeClass/@AfterClass 注解的处理没有直接的关系,所以就一笔带过了。

image.png

到这里就把 classBlock(RunNotifier) 方法里做的四件事情都讲清楚了。

任务列表更新如下

  • 调用 classBlock(RunNotifier) 方法,得到 Statement\text{Statement} 实例: statementstatement
    • 调用 childrenInvoker(RunNotifier) 方法得到 statement1statement_1
    • 判断是否所有子节点都被 ignore
    • 调用 withBeforeClasses(Statement) 方法得到 statement2statement_2
    • 调用 withAfterClasses(Statement) 方法得到 statement3statement_3
  • 调用 statementstatement 对象上的 evaluate() 方法

至于调用 statementstatement 对象上的 evaluate() 方法时发生了什么,可以参考下方的思维导图 ⬇️

image.png

任务列表更新如下

  • 调用 classBlock(RunNotifier) 方法,得到 Statement\text{Statement} 实例: statementstatement
    • 调用 childrenInvoker(RunNotifier) 方法得到 statement1statement_1
    • 判断是否所有子节点都被 ignore
    • 调用 withBeforeClasses(Statement) 方法得到 statement2statement_2
    • 调用 withAfterClasses(Statement) 方法得到 statement3statement_3
  • 调用 statementstatement 对象上的 evaluate() 方法

其他

本文中的很多图片是用 PlantUML 的插件绘制的,我把画这些图所用的原始代码汇总在 这篇笔记 里了

参考资料