不养有毒“龙虾”!这份安全养殖教程来了!

147 阅读4分钟

养龙虾,安全第一!

如果你最近关注AI圈,一定听说过 OpenClaw —— 这个以龙虾为吉祥物的个人AI助手框架,支持WhatsApp、Telegram、Slack、Discord等20+平台...

但很多小伙伴在配置OpenClaw时遇到了困难:怎么安装新技能?配置会不会有安全风险?

别担心!用AiPy养龙虾,不仅能一键搞定配置,还能自动检查安全风险!

🛡️内置安全检查技能,为你的网络安全保驾护航

本次所用的openclaw为用openclaw汉化版安装配置的本地龙虾,需要一键配置的可使用openclaw极速版

01

为OpenClaw配置Desearch搜索技能

什么是Desearch?

🌐

网络搜索

实时SERP结果

🔎

AI多源搜索

聚合多平台

𝕏

X/Twitter搜索

实时推文

🕷️

网页爬取

提取内容

传统配置 vs AiPy方式

传统方式

手动查找GitHub仓库

手动下载配置文件

查文档找配置路径

手动编辑JSON文件

不知道是否成功

⚠️ 担心安全风险

AiPy方式

✅ 一句话自动搜索

✅ 自动下载安装

✅ 自动定位配置

✅ 自动更新配置

✅ 自动验证结果

✅ 自动安全检查

01

怎么搞定配置?

第一步:告诉AiPy你的需求

帮我给OpenClaw配置desearch-web-search功能

第二步:AiPy自动完成所有工作

// AiPy自动执行的操作: 1. 搜索相关信息 → 找到官方desearch-openclaw-skills仓库 2. 下载技能文件 → SKILL.md + desearch.py 3. 安装到正确位置 → ~/.openclaw/skills/desearch-web-search/ 4. 更新配置文件 → 自动修改openclaw.json 5. 设置API Key → 安全写入.env文件 6. 验证安装结果 → 确认所有配置正确

第三步:提供API Key

访问 console.desearch.ai 获取 API Key

将获取到的key,通过终端,命令行配置或者直接给AiPy让AiPy配置

小tip: 如果自己配置key不成功,或者AiPy第一次没有配置成功,可以让AiPy重新配置,如下可参考:

配置完成后,重新启动网关

进入openclaw仪表盘,进入技能,就可以看到我们刚刚用AiPy给openclaw配置的skill:

测试一下,配置的skill是否可用:

用desearch-web-search,帮我搜索2026年AI领域最新突破新闻,总结3个关键进展。

初次配置上使用,openclaw需要检测配置,还是有点点耗时

最终获取到了2026年AI领域3个关键进展

02

用AiPy养龙虾,安全保驾护航!

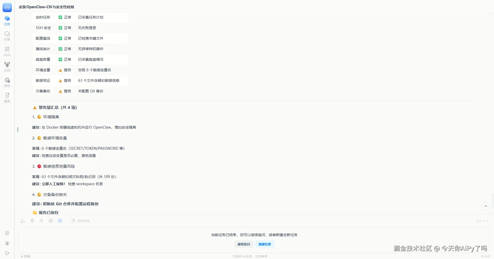
在AiPy的skill集市里,有一个特别的技能 —— OpenClaw安全检查技能!

安装这个技能后,你可以直接让AiPy分析检查你安装的OpenClaw的安全性:

点击安装即可,然后回到主页,新建一个任务,输入:仔细帮我检查下我的openclaw的安全性

检查项目

🔐 敏感信息泄露

🌐 网络端口安全

🔑 API Key存储

📁 文件权限

🔄 更新状态

说明

检查API Key、密码等是否暴露

检查暴露端口是否存在风险

检查密钥存储方式是否安全

检查关键文件访问权限

检查是否需要安全补丁

⚠️ 为什么需要安全检查?

OpenClaw会存储各种API Key、聊天记录、个人配置。如果配置不当,可能导致:

  • API Key泄露导致账户被盗用
  • 敏感信息被恶意程序读取
  • 网络端口暴露被攻击

AiPy的安全检查技能,就像给你的龙虾装了一个"安全管家"!

03

用AiPy养龙虾的正确姿势

AiPy能帮你做什么?

✅ 自动配置 - 一句话完成复杂配置    

✅ 智能搜索 - 自动找到正确的资源    

✅ 安全检查 - 保护你的数据和隐私    

✅ 问题诊断 - 快速定位和解决问题    

立即体验

1

下载安装AiPy

2

一句话配置

3

运行安全检查

4

放心使用!

另外官方整理并开源了一套 OpenClaw 安全实践指南与安全工具仓库,用于帮助开发者和使用者更安全地部署和运行 OpenClaw。项目地址:github.com/knownsec/op…