OpenClaw真的那么神吗?技术架构解密

372 阅读8分钟

背景

最近OpenClaw持续火爆,在各类渠道几乎都会看到它的身影。同时,无论懂或不懂的人也都在讨论、尝试和分享。

不少朋友也在咨询OpenClaw怎么样,能不能做到XX?在公司,同事之间也在讨论这一火爆现象背后的原因以及OpenClaw能够应用在哪些场景。

这篇文章,就从实现架构、工程以及产品角度来聊聊OpenClaw的。OpenClaw没有网络上吹嘘的那么强大,同时它所带来的里程碑性的意义也不容忽视。

关于OpenClaw的基础认知

在聊OpenClaw的架构之前,先说几条关于OpenClaw的一些基础认知。

在OpenClaw火爆之前,大多数公司所使用大模型,基本上都用在了具有特定SOP(Standard Operating Procedure,标准作业程序)的业务场景下,无论是聊天场景,还是业务的某一个环节,基本上都是如此。

在特定的SOP场景下,基于Agent的实现,为了保证高效、准确性以及鲁棒性等要求,通常采用的技术方案又是基于Workflow来实现。

在这一阶段,老板要求的是100%的确定性,但Agent的执行底层逻辑又是基于概率。所以,在现实中,无论在技术上对外吹嘘多么牛的Agent编排和方案,一旦涉及到具体的产品设计以及满足老板们的需求时,基本都歇菜了。最终的技术实现,往往都采用了Workflow的方案。

虽然这两年模型的能力以及Agent的效果都在不断进化,但模型应用的编程范式并没有太大的改进,基本上就是Workflow、Skills、Agent、RAG、ReACT、MCP、Tools等。

而OpenClaw只是基于这些已有的编程范式整合出来一个普通人可以上手使用的应用框架或解决方案。同时,从工程架构上实现了从“AI给提建议”到“AI动手帮你做”的最后一公里。

换句话来说就是,Workflow能做的事,OpenClaw可以,Workflow不能做的事,OpenClaw也无法实现。对于大多数线上产品,最终的落地,需要的不是一个大而全但表现普通的OpenClaw,而是借鉴OpenClaw特定的技术方案和思想,通过Workflow来实现一个特定的SOP。

OpenClaw的架构实现

OpenClaw的架构实现往简单来说,就是通过聊天工具作为入口,通过Agent编排来实现意图分析、任务拆解,然后通过脚本在本地的沙箱环境中执行具体的任务,最终把执行的结果汇总返回聊天入口。在这个过程中,针对特定的业务功能和场景,提供了可扩展的技能包。

OpenClaw核心流程

用一句话来概述OpenClaw的就是:OpenClaw 是一套聊天入口 + Agent 编排 + 本地执行沙箱 + 可扩展技能包的开源数字员工框架

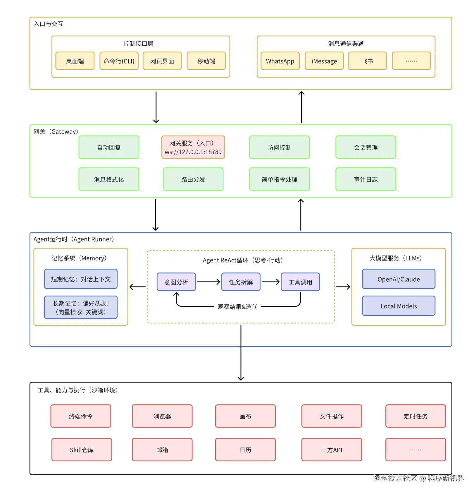
如果再进一步展开,把前面提到的模型应用编程范式以及工程化的技术实现引入进来,OpenClaw的架构可进一步展示为下图。

OpenClaw架构图

在上图中,入口与交互层提供了用户可以在各终端或消息通信工具中来给OpenClaw下达指令以及获得执行结果的窗口。特别是消息通信工具的加入,也是OpenClaw的创新之处,它的存在让非开发人员有了一个通过聊天来执行任务的入口,并且使用者摆脱了电脑设备的束缚,可以远程操作等。

另外两大核心模块就网关(Gateway)和智能体(Agent)。

网关用来接收来自各类聊天平台和控制界面,把收到的消息做统一格式化与路由分发给Agent运行时。

智能体是真正干活的核心引擎,组装上下文、调用AI模型、执行工具操作(比如浏览网页、操作文件、定时任务等)、保存状态等。这里面最具魅力的点是它通过调用大模型实现了意图理解、步骤规划、工具调用和结果反思等工作,在多轮循环中把任务执行完毕。

当智能体调用模型,模型返回执行某个工具的参数之后,便可在沙箱环境真正的去操作系统文件、命令行、浏览器、三方接口等。

在这些功能中,有些朋友会惊叹,OpenClaw真的可以“主动提醒我干某事”,这在技术实现上其实也就是一个周期性的定时任务而已。定时任务调用Agent Runner,再把执行结果通过消息通信工具推送给用户。

关于OpenClaw的架构就不再过多展开,回顾上面的架构图,会发现OpenClaw集成的所有功能都是已经存在的模型应用编程范式,Workflow同样在使用。

另外一个核心两点是它真正的去执行操作系统了,让原本通过ChatBot聊天的结果在操作系统或软件层面有了行动力。

最后,我们再通过一个时序图,看一下完整的调用链路。

OpenClaw核心流程图

OpenClaw的表现将归于平庸

大多数人出于新鲜感或焦虑感(FOMO)会去部署和尝试OpenClaw,但真正体验之后,能够持续使用的人将是极少数的。

这里有几个关键点:

第一,巨大的Token消耗。如果关注一下OpenClaw原始的Prompt,会发现它本身就占用了大量的Token数,随着聊天的进行,每一轮操作的Token消耗会直线上升。特别是遇到多次重试的情况,问题还没解决,Token已经在疯狂的烧了。

第二,单纯消耗Token还好,当执行复杂的任务,你需要反复沟通,反复尝试,如果不是标准的SOP,结果可能会非常拉胯。大量的执行错误(Agent的循环越多,错误被放大的概率越高),会消耗掉用户的耐心。极大的降低用户体验。那些视频中行云流水的效果,背后都是博主调试了几十次才能呈现出那么一次符合预期的效果。

第三,除了预置的那些Skills(能力),如果想执行更专业的,包含行业KnowHow的内容,单纯依赖模型能力,它只能输出普通而泛化的内容。一个好的AI产品,最终还是要回归于行业SOP以及行业数据处理。

第四,其实大多数情况下,特别是AI产品,并不需要OpenClaw去执行本地操作系统的。对于普通人来说,也没有那么多需要自动化的重复任务需要操作。而对于线上投产的产品也不会在OpenClaw构建。

关于安全问题就不再说了,如果你用日常使用的电脑,很可能面临着信息被盗、电脑成为肉鸡等风险。

OpenClaw的意义所在

上面讲了那么多,但OpenClaw的意义是不可忽视的。

第一,普及意义。OpenClaw让模型应用得到了一次广泛的普及,这有点类似DeepSeek刚出来的时候。特别是对于普通人,有了一次尝试AI执行的能力体验。对于老板们,也开始相信OpenClaw或者说AI的能力,这将推动各个行业的SOP/Workflow的进程,如何去形成规范的SOP,如何用AI来替代掉业务中的一些标准流程。

第二,OpenClaw开创了一个走向未来的案例或者说是技术架构和框架,让人们看到通过Agent真的可以自主完成一些任务。这一条的核心点前面也提到,它把文字描述的“方案”变成了“动作”,把“建议”变成了“执行”,解决了最后一公里的问题。

第三,OpenClaw已经可以做到的一些功能价值,比如一些简单、重复操作事情,真的是可以交给OpenClaw来做的,比如网络上大量的文件整理、跑脚本、查数据、跳表、发邮件等案例。

另外一个就是对于产品经理来说,它还可以执行一些实验性功能,比如想实现某个功能,可以尝试让OpenClaw先做一个简单Demo或验证。

第四,数据的本地化/私有化可以控制在边界之内。

第五,对于产品经理、研发人员,具有非常大的借鉴意义。拓展了产品经理对基于AI产品的思考和思路,给研发人员提供了一个可参考的技术架构和解决方案。

小结

最后总结一下,真正想说的是OpenClaw的意义重大,但也不要无限的夸大,体验一下就好。本质上,它与Workflow、Claude Code实现的模型应用范式是一样的。

最终,想要将这一套理念和架构应用到生产中,要解决的核心问题不在于这些范式的组合,而在于如何梳理和规范化业务的SOP,如何基于行业KnowHow来让模式输出符合预期的结果。要想利用AI构建一个好的产品,最难的应该是还是SOP(行业标准流程)及数据治理(行业KnowHow数据)。