python--注释

17 阅读1分钟

注释:在程序代码中对程序代码进行解释说明的文字。

作用:注释不是程序,不会被执行,只是对程序代码进行解释说明,让别人可以看懂程序代码的作用,能够大大增强程序的可读性。

1.单行注释:以#开头,#右边的所有文字当作说明,而不是真正执行的程序,其辅助说明作用

# 我是单行注释
print("Hello World")

注意:#号和注释内容一般建议以一个空格隔开。是规范。不强求,建议遵守规范

image.png

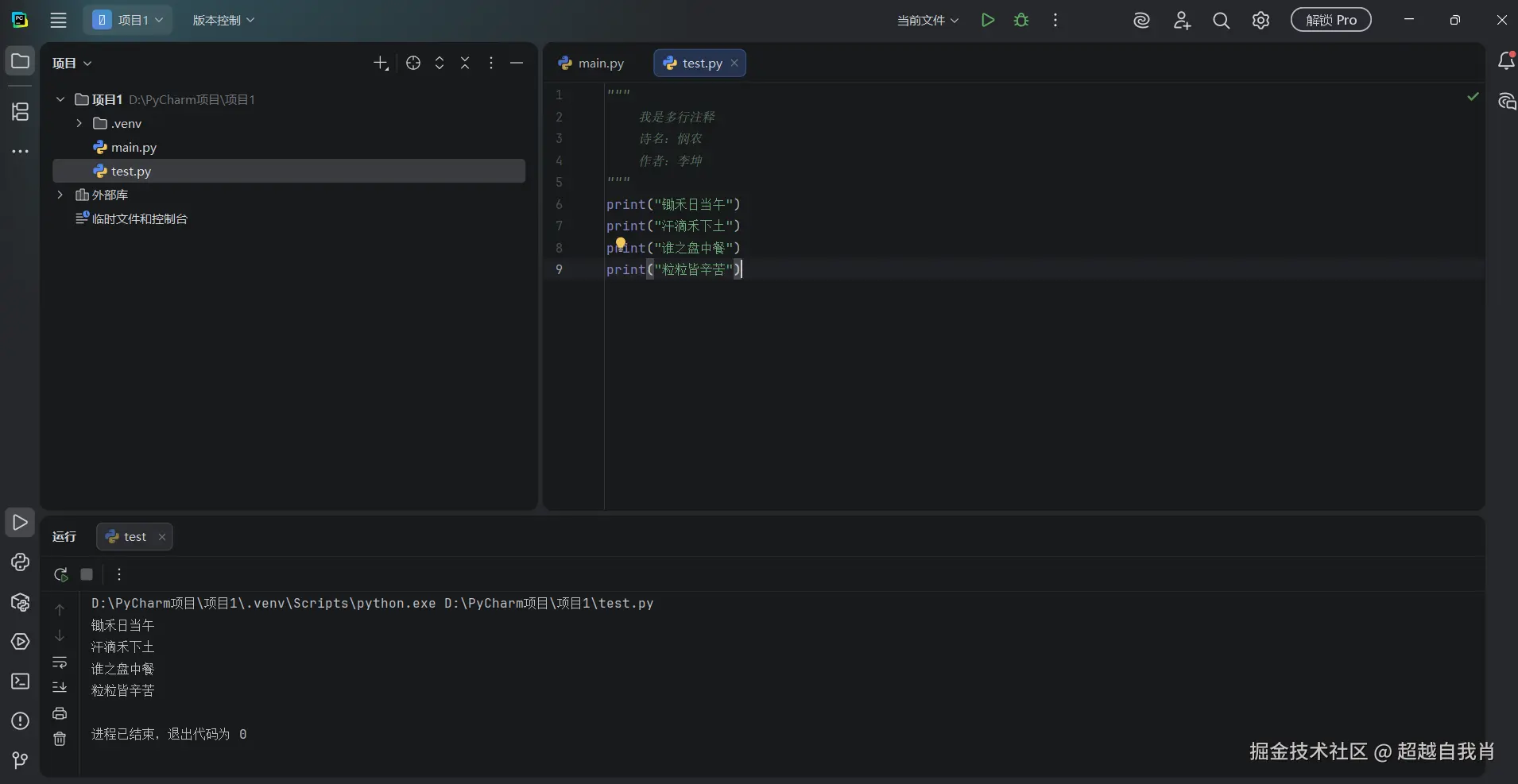
2.多行注释:以 一对三个双引号 引起来 ("""注释内容""")来解释说明一段代码的作用使用方法

"""
    我是多行注释
    诗名:悯农
    作者:李坤
"""
print("锄禾日当午")
print("汗滴禾下土")
print("谁之盘中餐")
print("粒粒皆辛苦")

image.png

一个单行注释例子

# 写一个整数字面量
666
# 写一个浮点数字面量
13.14
#写一个字符串字面量
"学python"

# 通过print语句输出各类字面量
print(666)
print(13.14)
print("学python")

image.png

一个多行注释例子

"""
  本代码演示了:
- 各类字面量的写法
- 通过print语句输出各类字面量
"""

# 写一个整数字面量
666
# 写一个浮点数字面量
13.14
#写一个字符串字面量
"学python"

# 通过print语句输出各类字面量
print(666)
print(13.14)
print("学python")

image.png

思考(下图#后代码会不会执行)

print("Hi") #print("Hello")

image.png