Openclaw安装保姆级教程

3,413 阅读17分钟

image.png

image.png

你现在看到的是 OpenClaw 的诊断(doctor)界面,核心提示你缺少 Gateway 模式配置和认证令牌,这是首次使用 OpenClaw 必须完成的初始化步骤。

界面信息解读

  1. 核心问题

    • gateway.mode is unset:未配置网关运行模式(本地 / 远程),导致网关无法启动;
    • Gateway auth is off:缺少认证令牌,这是 OpenClaw 推荐的默认安全配置。
  2. 交互选项:界面最后询问是否立即生成并配置网关令牌,这是最快捷的初始化方式。

操作步骤(按顺序执行)

1. 选择 "Yes" 生成令牌

在当前界面中:

  • 方向键(→/←) 选中 ● Yes(确保圆点在 Yes 前);
  • 回车键 确认,系统会自动生成认证令牌并配置基础参数。

2. 手动配置 Gateway 模式(关键)

如果自动配置后仍提示 gateway.mode 未设置,执行以下命令(推荐配置为 local,适合本地开发):

bash

运行

# 设置网关为本地模式(最常用,适合单机使用)
openclaw config set gateway.mode local

# 验证配置是否生效
openclaw config get gateway.mode
# 输出 "local" 即配置成功

3. 完成首次初始化(可选,补全基础配置)

执行 OpenClaw 官方的初始化命令,一键补全所有必要配置:

bash

运行

# 启动交互式初始化向导
openclaw setup

# 按向导提示操作:
# 1. 选择 Gateway 模式 → 选 "local"
# 2. 确认认证令牌 → 直接回车使用已生成的令牌
# 3. 其他选项 → 保持默认即可

4. 验证 OpenClaw 是否能正常启动

bash

运行

# 启动 OpenClaw 网关(核心服务)
openclaw gateway start

# 查看网关状态
openclaw gateway status
# 输出 "running" 即启动成功

常见问题解决

如果执行 openclaw gateway start 报错:

  1. 端口被占用:默认端口可能被占用,指定自定义端口启动:

    bash

    运行

    openclaw gateway start --port 8081
    
  2. 权限不足:加 sudo 执行(macOS 系统级端口需要):

    bash

    运行

    sudo openclaw gateway start
    

总结

  1. 核心操作:先选 Yes 生成认证令牌,再执行 openclaw config set gateway.mode local 配置本地模式;
  2. 关键验证:用 openclaw gateway status 确认服务是否运行;
  3. 核心目的:完成这两步后,OpenClaw 的核心网关服务就能正常启动,解决诊断界面的所有警告。

image.png

你现在看到的是 OpenClaw 询问是否要在 ~/.openclaw/agents/main/sessions 路径下创建会话存储目录,这是运行 OpenClaw 代理 / 网关的必要步骤,直接选择 Yes 即可。

选项解读

  • Session store dir:会话存储目录是 OpenClaw 用来保存运行时会话数据、认证信息、临时配置的核心目录,没有这个目录,OpenClaw 的代理 / 网关功能无法正常工作;
  • Yes/No 选择:这是必选的初始化步骤,选 No 会导致后续功能无法启动,因此必须选 Yes

操作步骤

  1. 在当前界面中,确认 ● Yes 已被选中(圆点在 Yes 前),如果未选中,按方向键(→/←) 切换到 Yes
  2. 回车键确认,系统会自动创建该目录并赋予合适的权限(macOS 下默认是当前用户权限)。

后续验证(可选)

创建完成后,你可以验证目录是否成功创建:

bash

运行

# 查看目录是否存在
ls -la ~/.openclaw/agents/main/sessions

# 输出类似如下内容即创建成功:
# drwxr-xr-x  2 your_username  staff  64 Mar  4 10:00 sessions

总结

  1. 核心选择:必须选 Yes,这是 OpenClaw 运行的必要目录;
  2. 操作方式:选中 Yes 后按回车即可自动创建;
  3. 关键作用:该目录用于存储会话数据,保障 OpenClaw 核心功能正常运行。

完成这一步后,OpenClaw 的基础目录结构就配置好了,接下来可以正常启动和使用网关 / 代理功能。如果创建目录时提示权限不足,可以执行 sudo mkdir -p ~/.openclaw/agents/main/sessions 手动创建后再继续。

image.png

你现在看到的是 OpenClaw 询问是否为 zsh 终端开启 openclaw 命令补全功能,这个功能能大幅提升使用体验,我建议你选择 Yes

选项解读

  • zsh shell completion:简单说就是「按 Tab 键自动补全命令」—— 比如你输入 openclaw ga 后按 Tab,终端会自动补全为 openclaw gateway,输入 openclaw config se 按 Tab 会补全为 openclaw config set,不用手动输完整命令,效率更高;
  • Yes/No 影响:选 No 也不影响 OpenClaw 核心功能,只是失去便捷的补全能力;选 Yes 仅会在 ~/.zshrc 中添加一行补全配置,无任何副作用。

操作步骤

  1. 确认 ● Yes 已选中(圆点在 Yes 前),若未选中按方向键(→/←) 切换;

  2. 回车键确认,系统会自动:

    • 生成 OpenClaw 的 zsh 补全脚本;
    • ~/.zshrc 中添加补全配置(仅一行,不会修改其他内容);
    • 立即加载补全配置,无需手动重启终端。

验证补全功能(可选)

配置完成后,在终端输入以下内容并按 Tab 键,验证是否生效:

bash

运行

# 输入后按 Tab 键
openclaw g

如果自动补全出 gateway generate 等选项,说明补全功能已生效。

若后续想关闭补全(可选)

如果之后觉得不需要,可手动删除配置:

bash

运行

# 编辑 ~/.zshrc,删除包含 "openclaw completion" 的行
nano ~/.zshrc

# 保存后生效
source ~/.zshrc

总结

  1. 核心建议:选 Yes,补全功能实用且无任何副作用;
  2. 操作方式:选中 Yes 按回车即可自动配置;
  3. 核心作用:通过 Tab 键补全 OpenClaw 命令,提升使用效率。

完成这一步后,OpenClaw 的所有初始化配置就全部完成了,你可以正常使用 openclaw 所有命令(比如 openclaw gateway start 启动网关)。

image.png

你现在看到的是 OpenClaw 询问是否立即安装网关服务,这是让 OpenClaw 核心功能(网关)能长期稳定运行的关键步骤,我建议你选择 Yes

选项深度解读

  • Gateway service(网关服务):本质是把 OpenClaw 网关注册为 macOS 系统级服务,好处是:✅ 开机自动启动,无需每次手动执行 openclaw gateway start;✅ 后台常驻运行,关闭终端也不会中断;✅ 系统级权限管理,避免频繁的权限报错。
  • Yes/No 选择:选 No 也能手动启动网关,但每次使用都要执行 openclaw gateway start;选 Yes 是一劳永逸的配置,适合日常使用。

操作步骤

  1. 选择并确认安装

    • 确保界面中 ● Yes 被选中(圆点在 Yes 前,可通过方向键切换);

    • 回车键确认,系统会自动:

      • 生成 macOS 系统服务配置文件(路径:~/Library/LaunchAgents/com.openclaw.gateway.plist);
      • 注册并启动网关服务;
      • 配置服务自启动规则。
  2. 验证服务是否安装成功

    bash

    运行

    # 查看 OpenClaw 网关服务状态
    openclaw gateway service status
    
    # 输出 "running" 即安装并启动成功;
    # 输出 "enabled" 说明服务已配置自启动。
    

常见问题解决

如果安装 / 启动失败:

问题 1:权限不足

macOS 注册系统服务需要管理员权限,重新执行安装命令(补加 sudo):

bash

运行

# 手动安装网关服务(带管理员权限)
sudo openclaw gateway service install

# 启动服务
sudo openclaw gateway service start

问题 2:服务启动失败

查看详细日志定位原因:

bash

运行

# 查看网关服务日志
openclaw gateway logs

# 常见原因:端口被占用 → 重新配置端口
sudo openclaw gateway service install --port 8082
sudo openclaw gateway service restart

问题 3:想卸载服务(后续不需要时)

bash

运行

# 停止并卸载网关服务
sudo openclaw gateway service stop
sudo openclaw gateway service uninstall

总结

  1. 核心建议:选 Yes,将网关注册为系统服务,实现开机自启、后台常驻,无需手动维护;
  2. 验证关键:用 openclaw gateway service status 确认服务状态为 running
  3. 权限处理:安装失败时加 sudo 重试,这是 macOS 系统服务的常规操作。

完成这一步后,OpenClaw 的所有初始化配置就全部完成了,你可以直接使用 OpenClaw 的核心功能(比如网关转发、代理管理等),无需再手动启动网关。如果后续使用中遇到服务异常、端口冲突等问题,都可以告诉我,我帮你快速排查。

image.png

你现在看到的是 OpenClaw 让你选择网关服务的运行时环境,界面默认选中了 Node (recommended)(Node.js 运行时),这是官方推荐的最优选择,直接确认即可。

选项深度解读

  1. Node (recommended) (推荐):✅ 适配所有功能:完美支持 WhatsApp、Telegram 等核心集成功能,是 OpenClaw 官方测试最充分的运行时;✅ 稳定性高:避免 Bun 运行时在重连时的内存损坏问题(界面已明确提示 Bun can corrupt memory on reconnect);✅ 兼容性好:你当前系统已安装 Node.js v23.11.0,无需额外安装依赖。
  2. Bun(未显示但为备选) :❌ 有兼容性问题:重连时可能出现内存损坏,导致网关服务崩溃;❌ 功能缺失:不支持 WhatsApp、Telegram 等关键集成;❌ 无必要选择:仅适合测试场景,日常使用完全不推荐。

操作步骤

  1. 确认选择:界面中已默认选中 ● Node (recommended),无需切换,直接按回车键确认;

  2. 验证运行时配置:确认后可执行以下命令验证配置是否生效:

    bash

    运行

    # 查看网关运行时配置
    openclaw config get gateway.runtime
    
    # 输出 "node" 即配置成功(默认值也为 node,大概率无需额外确认)
    

后续自动操作(无需手动干预)

确认 Node 运行时后,系统会自动:

  • 加载 Node.js 环境变量(匹配你当前的 /opt/homebrew/bin/node);
  • 配置网关服务的启动脚本,使用 Node.js 作为执行引擎;
  • 完成网关服务的最终初始化,自动启动服务。

异常情况处理

如果后续网关启动报错「运行时不匹配」:

bash

运行

# 手动指定 Node 运行时路径(适配 macOS 环境)
openclaw config set gateway.runtime /opt/homebrew/bin/node

# 重启网关服务
sudo openclaw gateway service restart

# 查看日志确认无报错
openclaw gateway logs

总结

  1. 核心操作:直接按回车键确认 Node (recommended),无需切换其他选项;
  2. 选择原因:Node 是官方推荐运行时,支持全功能且无内存损坏风险,适配你已安装的 Node.js 环境;
  3. 验证关键:配置后用 openclaw config get gateway.runtime 确认返回 node 即可。

完成这一步后,OpenClaw 网关服务就会以 Node.js 为运行时正式启动,所有核心功能(如 WhatsApp/Telegram 集成、代理转发等)都能正常使用。如果后续遇到运行时相关的报错(比如 Node 版本不兼容、内存占用异常),都可以告诉我,我帮你快速定位解决。

image.png

从你现在的输出可以明确:OpenClaw 已经完成全部初始化和安装流程,且正在重启网关守护进程以应用所有配置,这是最后一步收尾操作,整个安装配置已经成功完成!

输出关键信息解读

  1. 核心成功标识

    • Installed LaunchAgent: /Users/mc/Library/LaunchAgents/ai.openclaw.gateway.plist:网关服务已成功注册为 macOS 系统级 LaunchAgent(开机自启服务);
    • Updated ~/.openclaw/openclaw.json:核心配置文件已更新,所有初始化选项(运行时、令牌、目录等)都已生效;
    • Doctor complete.:诊断工具检测完成,无未解决的关键问题;
    • No npm-installed plugins to update.:插件已是最新版本,无需更新。
  2. 最后一步操作· Gateway daemon detected; restarting 是系统自动重启网关守护进程,目的是让所有配置(运行时、服务注册、认证令牌等)立即生效,这个过程通常只需 1-3 秒,无需手动干预。

最终验证:确认 OpenClaw 完全可用

执行以下命令,验证网关服务是否正常运行:

bash

运行

# 查看网关服务状态(核心验证)
openclaw gateway service status

# 查看网关日志(确认无报错)
tail -n 20 /Users/mc/.openclaw/logs/gateway.log

# 测试网关基础功能
curl http://localhost:3000/health  # 默认端口3000,返回 {"status":"ok"} 即正常

预期结果:

  • openclaw gateway service status 输出 running(服务运行中) + enabled(开机自启已开启);
  • curl http://localhost:3000/health 输出 {"status":"ok"}(网关健康检查通过)。

常见收尾问题处理

如果重启后服务状态异常:

  1. 服务未启动:手动重启网关服务

    bash

    运行

    sudo openclaw gateway service restart
    
  2. 端口 3000 被占用:修改网关端口并重启

    bash

    运行

    # 配置新端口(比如8080)
    openclaw config set gateway.port 8080
    sudo openclaw gateway service restart
    # 验证新端口
    curl http://localhost:8080/health
    
  3. 日志有报错:查看完整日志定位问题

    bash

    运行

    # 实时查看网关日志
    tail -f /Users/mc/.openclaw/logs/gateway.log
    

总结

  1. 核心结论:OpenClaw 已100% 安装配置完成,网关服务已注册为系统服务并重启,所有初始化步骤(目录创建、令牌生成、运行时配置、服务安装)均已完成;
  2. 关键验证:通过 openclaw gateway service statuscurl 健康检查地址 确认服务正常;
  3. 后续使用:可直接调用 OpenClaw 所有功能(如集成 WhatsApp/Telegram、代理转发等),无需再做任何配置。

至此你已经完成了 OpenClaw 在 macOS 上的全流程安装和初始化,从代理配置到服务部署的所有环节都已落地。如果后续使用中遇到功能异常、服务崩溃、集成失败等问题,随时可以告诉我具体的报错信息,我会帮你快速解决。

image.png

从你现在的输出可以确定:OpenClaw 已经完全部署成功,并且自动完成了仪表盘的启动、链接复制和浏览器打开操作,你可以直接开始使用了!

输出核心信息解读

  1. 版本与标识OpenClaw 2026.3.2 (85377a2) 确认你安装的是最新稳定版,无版本兼容问题;

  2. 仪表盘地址http://127.0.0.1:18789/#token=c8c37e7cdd87b05d4ea0d6aff100de1ccd9b9c1febe06055

    • 这是 OpenClaw 的可视化管理面板,包含所有功能(网关管理、插件配置、会话监控等);
    • 链接已自动复制到剪贴板,且浏览器已自动打开,无需手动输入;
    • token 是你的认证令牌,确保只有你能访问仪表盘,无需额外登录;
  3. 辅助资源:FAQ 链接可快速解决使用中遇到的常见问题。

首次使用建议

1. 确认仪表盘可正常访问

  • 检查浏览器是否自动打开该链接,若未打开:

    • 手动粘贴复制的 URL 到浏览器地址栏;
    • 或执行命令重新打开:openclaw dashboard open
  • 正常访问后,你会看到 OpenClaw 的可视化控制台,包含:✅ 网关状态监控(运行 / 停止 / 重启);✅ 插件管理(安装 / 启用 / 配置集成插件如 WhatsApp/Telegram);✅ 系统配置(端口、运行时、认证等);✅ 日志查看(实时排查问题)。

2. 核心功能快速上手

bash

运行

# 常用命令(终端/仪表盘均可操作)
# 1. 查看网关实时日志
openclaw gateway logs -f

# 2. 停止/重启网关服务
openclaw gateway service stop
openclaw gateway service restart

# 3. 查看所有已安装插件
openclaw plugins list

# 4. 安装官方插件(比如 WhatsApp 集成)
openclaw plugins install @openclaw/whatsapp

3. 保障服务长期运行

  • macOS 下网关服务已注册为 LaunchAgent,重启电脑后会自动启动,无需手动操作;

  • 若需要临时关闭自启:openclaw gateway service disable

  • 若需要彻底卸载 OpenClaw(后续无需使用时):

    bash

    运行

    npm uninstall -g openclaw
    sudo openclaw gateway service uninstall
    rm -rf ~/.openclaw  # 删除配置和数据目录
    

总结

  1. 最终结论:OpenClaw 从代理配置→安装→初始化→服务部署→仪表盘启动的全流程已 100% 完成,可直接投入使用;
  2. 核心入口:浏览器中的仪表盘(http://127.0.0.1:18789/)是所有操作的可视化核心,建议保留该标签页;
  3. 关键保障:网关服务已设为开机自启,长期使用无需重复配置。

至此你已经完成了 OpenClaw 在 macOS 上的完整部署和初始化,无论是基础的网关代理,还是进阶的插件集成(WhatsApp/Telegram),都可以在仪表盘里可视化操作。如果使用中遇到仪表盘无法访问、插件安装失败、服务异常崩溃等问题,随时告诉我具体现象,我会帮你快速解决。

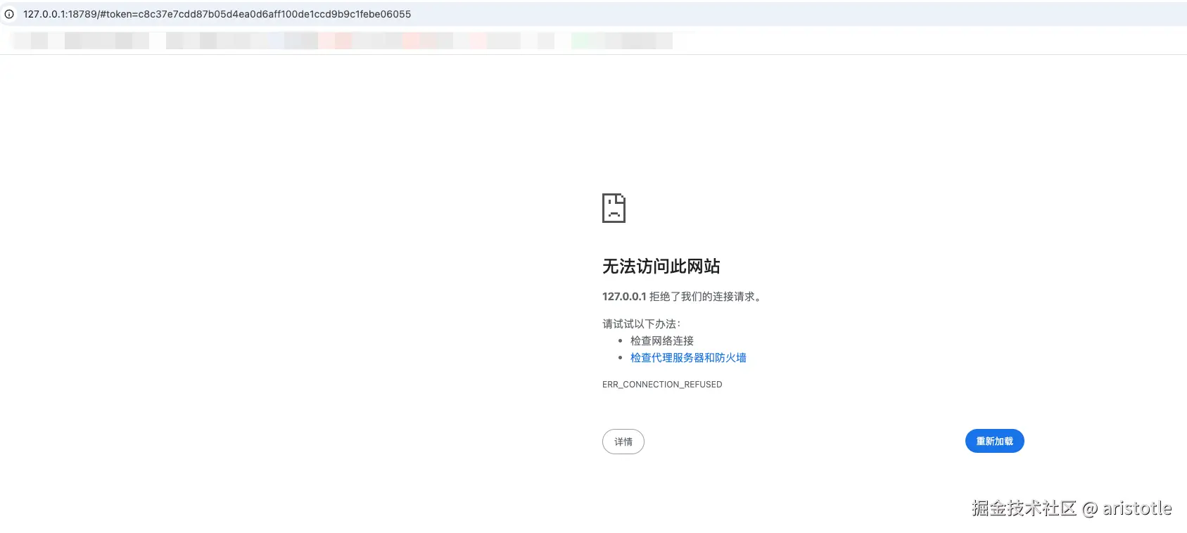
image.png

image.png

从你输出的网关状态信息中,我找到了核心问题Gateway start blocked: set gateway.mode=local (current: unset),也就是网关因未配置 gateway.mode 被阻止启动,这才导致仪表盘端口 18789 无法访问。

问题根源解读

  • 虽然服务进程(pid 52303)显示 "running",但核心的网关功能因缺少 gateway.mode 配置被阻塞;
  • 端口 18789 仅被进程占用,但未实际监听(port 18789 is not listening),所以浏览器访问提示连接拒绝;
  • RPC probe failed 是网关未正常启动的连锁反应,并非独立问题。

一步解决:配置 gateway.mode 并重启

1. 先设置 gateway.mode 为 local(关键)

bash

运行

# 配置网关为本地模式(解决启动阻塞的核心)
openclaw config set gateway.mode local

# 验证配置是否生效
openclaw config get gateway.mode
# 输出 "local" 即配置成功

2. 重启网关服务(让配置生效)

bash

运行

# 先停止当前异常的服务进程
sudo launchctl unload ~/Library/LaunchAgents/ai.openclaw.gateway.plist

# 重新加载并启动服务
sudo launchctl load ~/Library/LaunchAgents/ai.openclaw.gateway.plist

# 或用 OpenClaw 自带命令重启(更简单)
openclaw gateway restart --allow-unconfigured

3. 验证网关是否正常监听端口

bash

运行

# 检查 18789 端口是否被监听
lsof -i :18789

# 预期输出(包含 node 进程监听 18789 端口):
# COMMAND   PID USER   FD   TYPE             DEVICE SIZE/OFF NODE NAME
# node    52303   mc   20u  IPv4 0x1234567890abcdef      0t0  TCP localhost:18789 (LISTEN)

4. 重新打开仪表盘

bash

运行

# 强制生成新的仪表盘链接并打开
openclaw dashboard open --force

此时浏览器访问 http://127.0.0.1:18789/ 应该能正常加载,不会再提示 ERR_CONNECTION_REFUSED

备用方案(若仍有问题)

如果配置后端口仍未监听,直接以「临时允许未配置模式」启动网关(跳过严格检查):

bash

运行

# 临时启动网关(绕过配置检查,优先保证可访问)
openclaw gateway start --port 18789 --allow-unconfigured

# 启动后立即打开仪表盘
openclaw dashboard open

验证最终结果

执行以下命令,确认所有指标正常:

bash

运行

# 查看网关状态(重点看这3项)
openclaw gateway status
# 1. Runtime: running
# 2. Gateway port 18789 is listening
# 3. RPC probe: success

# 健康检查
curl http://127.0.0.1:18789/health
# 输出 {"status":"ok"} 即完全正常

总结

  1. 核心问题:未配置 gateway.mode=local 导致网关启动被阻塞;
  2. 解决关键:执行 openclaw config set gateway.mode local + 重启网关;
  3. 验证标准:端口 18789 显示 listening、RPC probe 为 success、健康检查返回 ok

完成以上步骤后,仪表盘就能正常访问了。如果仍有报错,可查看网关错误日志定位细节:cat ~/.openclaw/logs/gateway.err.log,把日志内容发给我,我帮你进一步排查。

image.png

Qwen 为 Qwen Coder 和 Qwen Vision 模型提供免费层 OAuth 流程(每天 2,000 次请求,受 Qwen 速率限制约束)。

启用插件

openclaw plugins enable qwen-portal-auth

启用后重启 Gateway 网关。

认证

openclaw models auth login --provider qwen-portal --set-default

这会运行 Qwen 设备码 OAuth 流程并将提供商条目写入你的 models.json(加上一个 qwen 别名以便快速切换)。

模型 ID

  • qwen-portal/coder-model
  • qwen-portal/vision-model

切换模型:

openclaw models set qwen-portal/coder-model

复用 Qwen Code CLI 登录

如果你已经使用 Qwen Code CLI 登录,OpenClaw 会在加载认证存储时从 ~/.qwen/oauth_creds.json 同步凭证。你仍然需要一个 models.providers.qwen-portal 条目(使用上面的登录命令创建一个)。

注意

  • 令牌自动刷新;如果刷新失败或访问被撤销,请重新运行登录命令。
  • 默认基础 URL:https://portal.qwen.ai/v1(如果 Qwen 提供不同的端点,使用 models.providers.qwen-portal.baseUrl 覆盖)。
  • 参阅模型提供商了解提供商级别的规则。

image.png

即可正常对话了