告别漫长的HbuilderX云打包排队!uni-app x 安卓本地打包保姆级教程(附白屏、包体积过大排坑指南)

1,112 阅读7分钟

接触过 uni-app 的同学,在进行 App 打包时习惯使用 HBuilderX 的“云打包”。但随着项目变大,你一定会遇到这些痛苦:

  • 漫长的排队与等待:打个包动辄半小时起步,遇到高峰期更是无限制延长打包时间

image.png

  • 体积过大的“斩杀线” :包体积稍微大点,HBuilderX 就会提示你需要额外付费才能打包。

image.png

  • 恼人的次数限制:每天的免费打包次数有限,稍微改个 bug 想测一下都得精打细算。
  • 各种受限的配置:例如使用谷歌登录时,应用名称会被云打包强制固定为 uniappX,无法修改。

今天,我将手把手教你如何跑通 Android 本地打包流程!一次配置,终身受益!

本地打包的绝对优势:

  1. 极速出包:打包时间从原本半小时以上(周五较多人排队打包更是一次一小时以上),直接缩短到 20 秒左右!(视情况而定)
  2. 绝对自由:你可以随心所欲地修改 Android 原生配置(如包名、各种第三方登录的名称等)。
  3. 自主瘦身:可自行精简 SDK,剔除不需要的模块,完美避开云打包的大体积收费限制。
  4. 无限续杯:没有次数限制,没有排队,随心所欲,想打就打!

image.png

(注:本文基于 uni-app x 5.01 Alpha 版本演示,其他版本流程基本一致。)

废话少讲,准备动手,准备动手

image.png

准备阶段:环境与资源

1. 下载官方离线 SDK

前往 DCloud 官网,下载与你的 HBuilderX 版本完全一致的 Android 离线 SDK。

官方文档链接:doc.dcloud.net.cn/uni-app-x/n…

image.png

2. 在 HBuilderX 中生成本地资源

在你的 uni-app x 项目中,点击顶部菜单栏 发行 ➡️ 原生App-本地打包 ➡️ 生成本地打包App资源
编译完成后,会生成一个以你的 AppID 命名的文件夹(如 __UNI__1940137),复制这个文件夹备用。

image.png

勾选你要打包的应用类型:Android or iOS

image.png

image.png


核心阶段:配置 Android Studio 工程

第一步:打开正确的纯安卓工程

  1. 解压刚才下载的官方离线 SDK 压缩包。(如下图所示)

image.png

  1. 打开 Android Studio,点击 Open(或 File -> Open)。

  2. ⚠️重点防坑:  不要直接打开最外层文件夹,一定要展开目录,选中里面的 uniappxnativepackage 这个文件夹,点击打开。(如图所示)

image.png

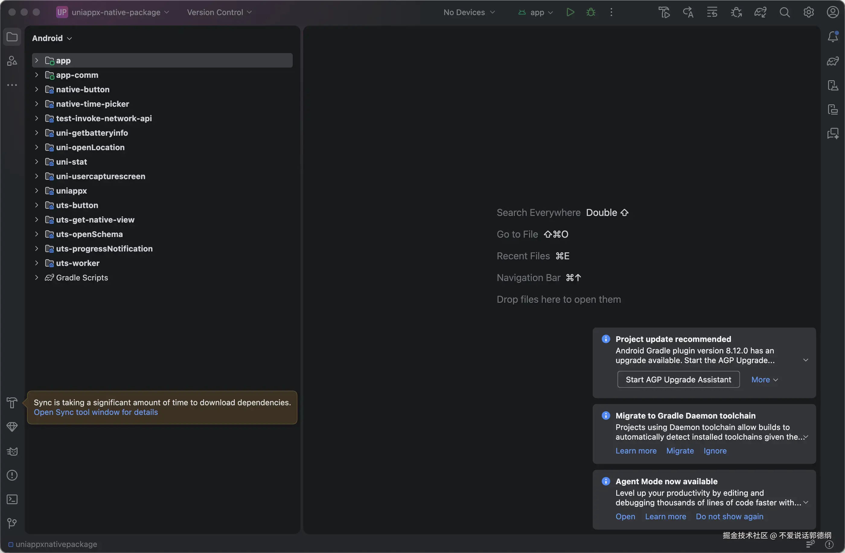
  1. 【注意:耐心等待】  打开之后,注意看软件的右下角,会有一个进度条在转,或者显示 Gradle Build Running... / Syncing...。
    👉 只要右下角还在转,就什么都不要点,把手离开鼠标,去喝口水。等它彻底转完,左边出现一个带绿色安卓小机器人图标的 app 文件夹,才算准备就绪!

image.png

  1. 加载成功,准备就绪:

image.png

  1. 这时候注意你的文件类型识别为了Android,为了方便操作对应文件路径,把Android切换为Project,如图所示:

image.png

第二步:导入你的前端代码资源

  1. 在 Android Studio 左侧目录树,依次展开:app -> src -> main -> assets -> apps。(如果找不到assets文件夹,可直接在main下自行创建)
  2. 将刚才在 HBuilderX 里生成的 __UNI__XXXXXXX 文件夹,直接粘贴到 apps 目录中。(如下图所示)

image.png

image.png

image.png

image.png

第三步:修改 App 桌面名称

  1. 展开目录:app -> src -> main -> res -> values。
  2. 双击打开 strings.xml。
  3. 将 uni-app x 中的 uni-app x 修改为你真实的 App 名称。

image.png

第四步:修改应用包名 (Package Name)

  1. 找到 app 目录直属的 build.gradle(图标带个大象🐘)并打开。
  2. 找到 defaultConfig 节点下的 applicationId "com.xxxx.xxxx"
  3. 将其修改为你自己的包名(如 com.yourcompany.app)。
  4. 务必点击右上角弹出的 Sync Now 进行代码同步。

image.png

  1. 注意:修改build.gradle后要点击右上角的 Sync Now应用一下,否则无效 image.png

关键阶段:配置证书与离线 AppKey

要让 App 正常运行并成功打包,必须配置签名证书和离线打包 Key,否则打开会直接红屏报错

第五步:获取云端证书与生成 AppKey

  1. 登录 DCloud 开发者后台(dev.dcloud.net.cn),进入你的项目。
  2. 在  “Android云端证书”  页面,下载你的 .keystore 证书文件到电脑桌面,并记录下证书密码证书别名 (Alias)  和 SHA1指纹
  3. 在左侧菜单找到  “各平台信息” -> “离线打包Key管理”
  4. 填入你刚才配置的包名和 SHA1 指纹,点击生成,复制生成好的那一长串 AppKey

第六步:将证书放入工程并配置

  1. 将下载好的 .keystore 证书文件,直接复制粘贴到 Android Studio 左侧的 app 文件夹根目录下。(如下图所示放到app目录下)

image.png

  1. 再次打开 app/build.gradle 文件,在 buildTypes { 这一行的正上方,手动添加如下签名配置:
signingConfigs {
        config {
            keyAlias '你的证书别名'
            keyPassword '你的证书密码'
            storeFile file('你的证书文件名.keystore')
            storePassword '你的证书密码'
            v1SigningEnabled true
            v2SigningEnabled true
        }
    }
  1. 然后在下方的 buildTypes -> release 里面,加上一行引用:signingConfig signingConfigs.config
  2. 修改完毕后,再次点击右上角的 Sync Now

image.png

第七步:配置离线 AppKey

  1. 打开 app -> src -> main -> AndroidManifest.xml。
  2. 滑动到文件最下方,在  标签的正上方,添加如下代码:
<meta-data
            android:name="dcloud_appkey"
            android:value="在这里粘贴你刚才生成的极长AppKey字符串" />

image.png


避坑指南:解决白屏与包体积过大问题(必看!)

如果现在直接打包,你会面临两个新手必踩的坑:打开只有标题栏一片空白,以及包体积高达 150MB+ 。我们需要做最后两步优化。

第八步:解决首页白屏问题

原因:  官方模版默认的 MainActivity.kt 是一个带安卓原生按钮的测试壳子,我们需要把它换成直接启动 uni-app 的代码。
解决:

  1. 打开 app -> src -> main -> java -> ... -> MainActivity.kt。
  2. 清空里面的所有代码,替换为以下纯净版启动代码(注意包名要保留你自己的):
package com.example.uniappx_native_package // 这里的 package 保持你文件原有的不要动

import android.os.Bundle
import io.dcloud.uniapp.UniAppActivity

class MainActivity : UniAppActivity() {
    override fun onCreate(savedInstanceState: Bundle?) {
        super.onCreate(savedInstanceState)
    }
}

image.png

第九步:App 瘦身(减小包体积)

原因:  离线 SDK 默认是“全家桶”,把微信、支付宝、个推、地图等所有模块全塞进去了。
解决:

  1. 打开 app/build.gradle,滑到最底部的 dependencies { ... } 区域。
  2. 把你项目中没有用到的功能依赖,在前面加上 // 注释掉。
    (例如:没用到华为广告,就注释掉 implementation "com.huawei.hms:ads-lite...";没用到高德地图,就注释掉 implementation 'com.amap.api:...' 等等)
  3. 注释完成后,点击 Sync Now。这能让你的 APK 体积瞬间缩小几十兆!

image.png


最终阶段:一键出包!

激动人心的时刻到了!

  1. 点击 Android Studio 顶部菜单栏:Build -> Generate Signed Bundle / APK...
  2. 选择 APK,点击 Next。
  3. 选择你的证书路径,填入密码和别名,勾选记住密码,点击 Next。
  4. 在最后一个窗口,选中 release(正式版) ,或者 debug(调试版)
  5. 点击 Create

image.png

image.png

image.png

image.png

等待右下角进度条跑完,点击弹窗中的 locate 定位文件夹。
恭喜你!完美打包的 app-debug.apk 就出现了

image.png


总结:
第一次本地打包由于要对齐包名、证书、AppKey,稍显繁琐。但这套流程跑通之后,以后你每次修改了前端代码,只需在 HBuilderX 里生成一下本地资源,去 Android Studio 替换掉 apps 目录下的文件夹,然后直接点 Build,20 秒左右即可一键出包

再也不用忍受云端漫长的排队等待,再也不用担心大体积应用的额外收费,真正的“打包自由”,你值得拥有!

image.png

下次有空再更新下 iOS 的本地打包

下次再见!🌈

Snipaste_2025-04-27_15-18-02.png