AOSP15 Input专题InputManager源码分析

99 阅读4分钟

在 AOSP 15 中,InputManager 的源码体系是一个高度解耦的生产者-消费者模型。它横跨了 Java 层(业务逻辑)、Native 层(核心引擎)和内核层(硬件驱动)。

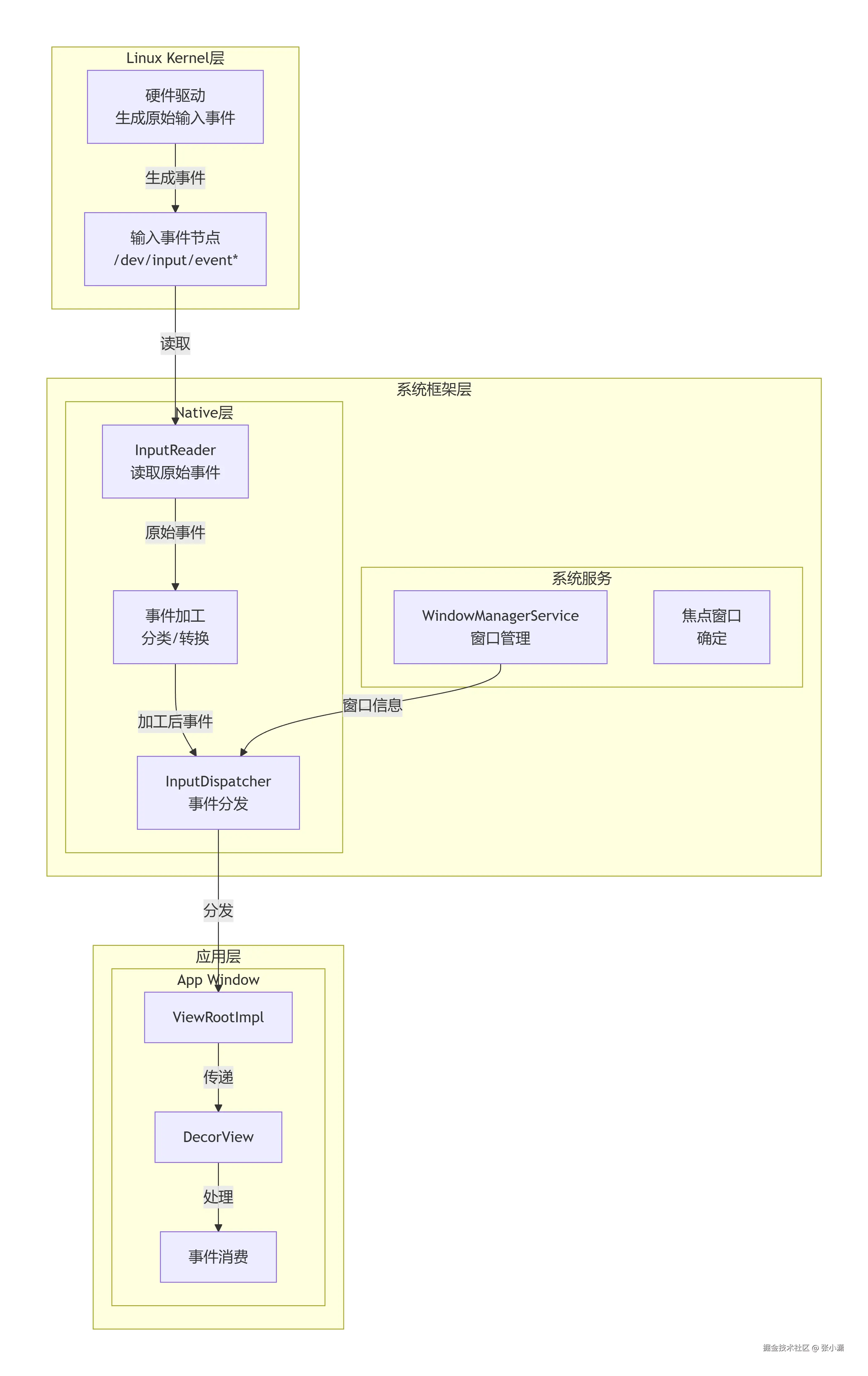
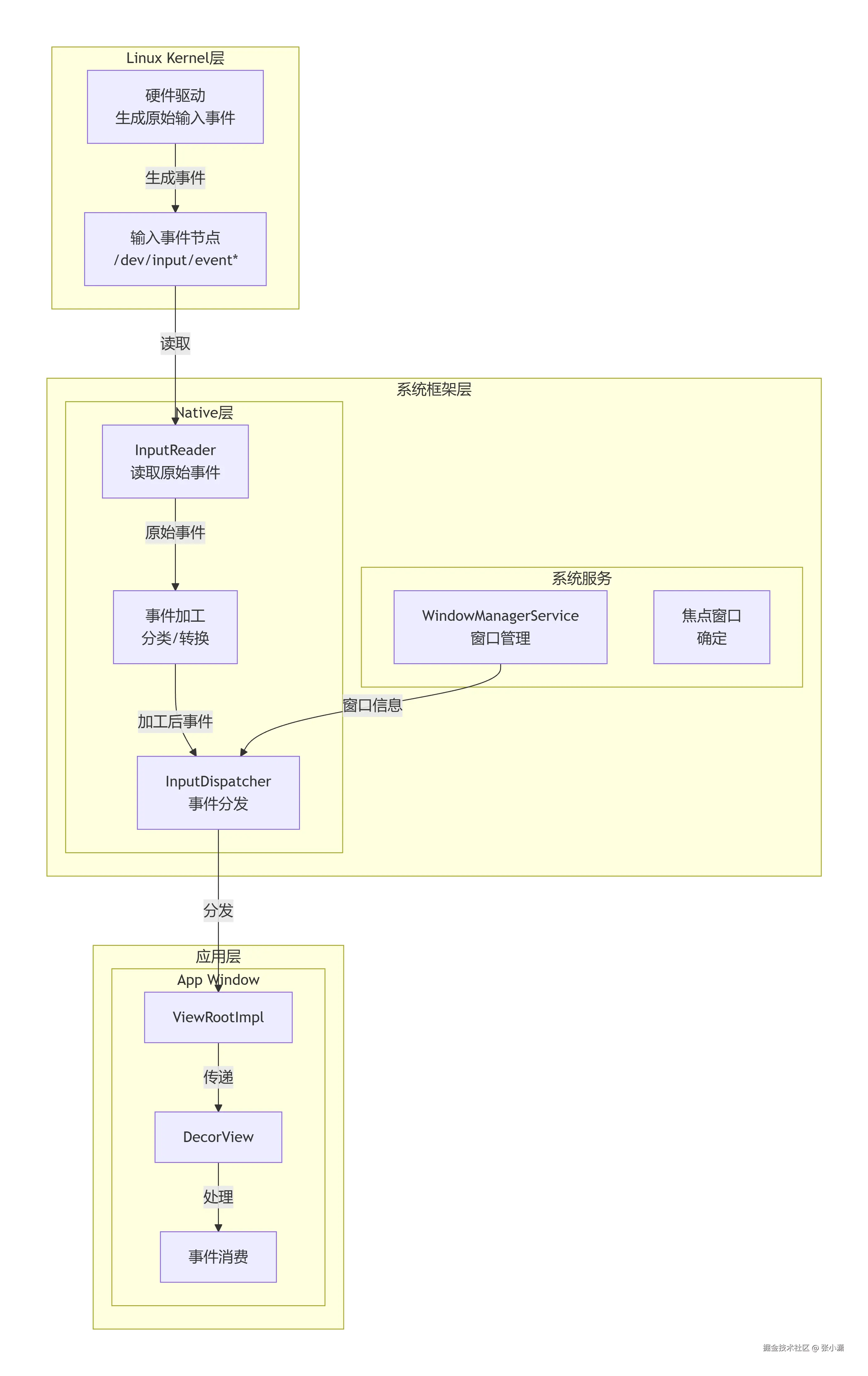
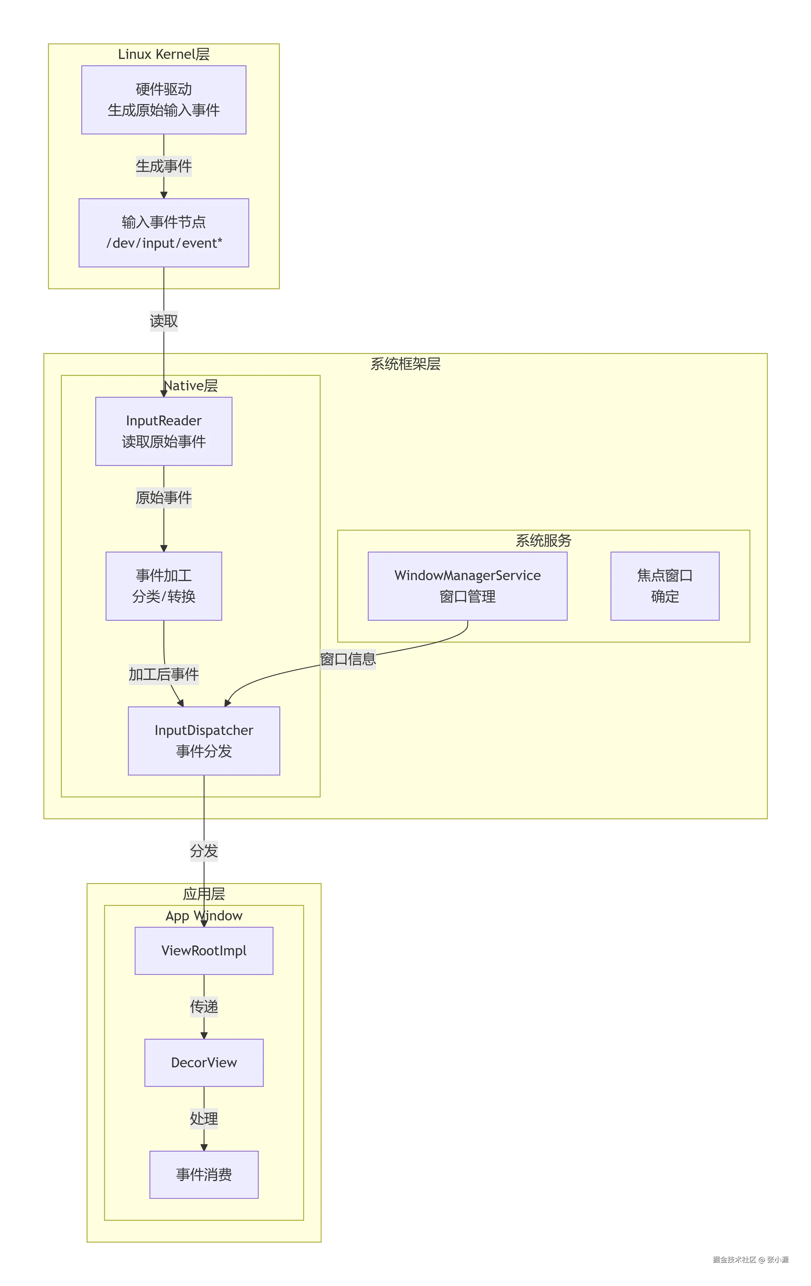
一、 架构总览:三层模型

在 AOSP 15 中,输入系统的流转路径如下: Linux Kernel (驱动生成) \rightarrow InputReader (加工) \rightarrow InputDispatcher (分发) \rightarrow App Window (消耗)。

二、初始化与创建流程 (Creation)

InputManager 的诞生始于系统启动阶段,经历了从 Java 到 Native 的握手。

Step 1: Java 层实例化

在 SystemServer.java 的 startOtherServices 方法中:

  • 动作:new InputManagerService(context)。

  • 作用:作为 Binder 服务注册到 ServiceManager,供应用层访问权限、焦点等信息。

private void startOtherServices(@NonNull TimingsTraceAndSlog t) {
    ....

    t.traceBegin("StartInputManagerService");
    if (inputManagerLifecycleSupport()) {
        inputManager = mSystemServiceManager.startService(
        InputManagerService.Lifecycle.class).getService();
    } else {
        // 创建InputManagerService
        inputManager = new InputManagerService(context);
    }
    t.traceEnd();

   ....

    t.traceBegin("StartWindowManagerService");
    //等待sensor传感器服务启动完成
    mSystemServiceManager.startBootPhase(t, SystemService.PHASE_WAIT_FOR_SENSOR_SERVICE);
    wm = WindowManagerService.main(context, inputManager, !mFirstBoot,
    new PhoneWindowManager(), mActivityManagerService.mActivityTaskManager);
    ServiceManager.addService(Context.WINDOW_SERVICE, wm, /* allowIsolated= */ false,
                    DUMP_FLAG_PRIORITY_CRITICAL | DUMP_FLAG_PRIORITY_HIGH
                            | DUMP_FLAG_PROTO);
    if (!inputManagerLifecycleSupport()) {
        ServiceManager.addService(Context.INPUT_SERVICE, inputManager,
                        /* allowIsolated= */ false, DUMP_FLAG_PRIORITY_CRITICAL);
    }
    t.traceEnd();

    t.traceBegin("SetWindowManagerService");
    mActivityManagerService.setWindowManager(wm);
    t.traceEnd();

    t.traceBegin("WindowManagerServiceOnInitReady");
    wm.onInitReady();
    t.traceEnd();

    ....

    t.traceBegin("StartInputManager");
    inputManager.setWindowManagerCallbacks(wm.getInputManagerCallback());
    // 启动线程
    inputManager.start();
    t.traceEnd();

}

Step 2: Native 层核心构建 (关键)

Java 层的构造函数触发 JNI 调用 nativeInit,进入 com_android_server_input_InputManagerService.cpp

  1. 实例化 NativeInputManager:它是 Java IMS 在 Native 层的代表。

Native层面的InputManager启动
源码路径:frameworks/base/services/core/java/com/android/server/input/InputManagerService.java

InputManagerService(Injector injector) {
        ...

        mContext = injector.getContext();
        mHandler = new InputManagerHandler(injector.getLooper());
        mNative = injector.getNativeService(this);

        ...
}

Injector实现,InputManagerService里面的静态内部类
源码路径:frameworks/base/services/core/java/com/android/server/input/InputManagerService.Injector.java

NativeInputManagerService getNativeService(InputManagerService service) {
            return new NativeInputManagerService.NativeImpl(service, mLooper.getQueue());
}

InputManagerService的jni中nativeInit
源码路径:frameworks/base/services/core/jni/com_android_server_input_InputManagerService.cpp

static jlong nativeInit(JNIEnv* env, jclass /* clazz */, jobject serviceObj,
                        jobject messageQueueObj) {
    sp<MessageQueue> messageQueue = android_os_MessageQueue_getMessageQueue(env, messageQueueObj);
    if (messageQueue == nullptr) {
        jniThrowRuntimeException(env, "MessageQueue is not initialized.");
        return 0;
    }

    static std::once_flag nativeInitialize;
    NativeInputManager* im = nullptr;
    std::call_once(nativeInitialize, [&]() {
        // Create the NativeInputManager, which should not be destroyed or deallocated for the
        // lifetime of the process.
        im = new NativeInputManager(serviceObj, messageQueue->getLooper());
    });
    LOG_ALWAYS_FATAL_IF(im == nullptr, "NativeInputManager was already initialized.");
    return reinterpret_cast<jlong>(im);
}
  1. 创建 InputManager (Native对象):在 InputManager.cpp 构造函数中:

    • mDispatcher = createInputDispatcher(...):实例化分发器。

    • mReader = createInputReader(..., mDispatcher):实例化读取器,并将 Dispatcher 作为监听器传入。

InputManager::InputManager(const sp<InputReaderPolicyInterface>& readerPolicy,
                           InputDispatcherPolicyInterface& dispatcherPolicy,
                           PointerChoreographerPolicyInterface& choreographerPolicy,
                           InputFilterPolicyInterface& inputFilterPolicy) {
    mInputFlingerRust = createInputFlingerRust();
    // 创建InputDispatcher
    mDispatcher = createInputDispatcher(dispatcherPolicy);
    mTracingStages.emplace_back(
            std::make_unique<TracedInputListener>("InputDispatcher", *mDispatcher));

    if (ENABLE_INPUT_FILTER_RUST) {
        mInputFilter = std::make_unique<InputFilter>(*mTracingStages.back(), *mInputFlingerRust,
                                                     inputFilterPolicy);
        mTracingStages.emplace_back(
                std::make_unique<TracedInputListener>("InputFilter", *mInputFilter));
    }

    if (ENABLE_INPUT_DEVICE_USAGE_METRICS) {
        mCollector = std::make_unique<InputDeviceMetricsCollector>(*mTracingStages.back());
        mTracingStages.emplace_back(
                std::make_unique<TracedInputListener>("MetricsCollector", *mCollector));
    }

    mProcessor = std::make_unique<InputProcessor>(*mTracingStages.back());
    mTracingStages.emplace_back(
            std::make_unique<TracedInputListener>("InputProcessor", *mProcessor));

    mChoreographer =
            std::make_unique<PointerChoreographer>(*mTracingStages.back(), choreographerPolicy);
    mTracingStages.emplace_back(
            std::make_unique<TracedInputListener>("PointerChoreographer", *mChoreographer));

    mBlocker = std::make_unique<UnwantedInteractionBlocker>(*mTracingStages.back());
    // 责任链表环环相扣
    mTracingStages.emplace_back(
            std::make_unique<TracedInputListener>("UnwantedInteractionBlocker", *mBlocker));
    // 创建InputReader
    mReader = createInputReader(readerPolicy, *mTracingStages.back());
}
  1. 创建 EventHub:打开 /dev/input 目录,利用 inotify 和 epoll 准备监听硬件节点。
EventHub::EventHub(void)
      : mBuiltInKeyboardId(NO_BUILT_IN_KEYBOARD),
        mNextDeviceId(1),
        mControllerNumbers(),
        mNeedToReopenDevices(false),
        mNeedToScanDevices(true),
        mPendingEventCount(0),
        mPendingEventIndex(0),
        mPendingINotify(false) {
    ensureProcessCanBlockSuspend();

    mEpollFd = epoll_create1(EPOLL_CLOEXEC);
    LOG_ALWAYS_FATAL_IF(mEpollFd < 0, "Could not create epoll instance: %s", strerror(errno));

    mINotifyFd = inotify_init1(IN_CLOEXEC);
    LOG_ALWAYS_FATAL_IF(mINotifyFd < 0, "Could not create inotify instance: %s", strerror(errno));

    //省略部分

    struct epoll_event eventItem = {};
    eventItem.events = EPOLLIN | EPOLLWAKEUP;
    eventItem.data.fd = mINotifyFd;
    int result = epoll_ctl(mEpollFd, EPOLL_CTL_ADD, mINotifyFd, &eventItem);
    LOG_ALWAYS_FATAL_IF(result != 0, "Could not add INotify to epoll instance.  errno=%d", errno);

    int wakeFds[2];
    result = pipe2(wakeFds, O_CLOEXEC);
    LOG_ALWAYS_FATAL_IF(result != 0, "Could not create wake pipe.  errno=%d", errno);

    mWakeReadPipeFd = wakeFds[0];
    mWakeWritePipeFd = wakeFds[1];

    result = fcntl(mWakeReadPipeFd, F_SETFL, O_NONBLOCK);
    LOG_ALWAYS_FATAL_IF(result != 0, "Could not make wake read pipe non-blocking.  errno=%d",
                        errno);

    result = fcntl(mWakeWritePipeFd, F_SETFL, O_NONBLOCK);
    LOG_ALWAYS_FATAL_IF(result != 0, "Could not make wake write pipe non-blocking.  errno=%d",
                        errno);

    eventItem.data.fd = mWakeReadPipeFd;
    result = epoll_ctl(mEpollFd, EPOLL_CTL_ADD, mWakeReadPipeFd, &eventItem);
    LOG_ALWAYS_FATAL_IF(result != 0, "Could not add wake read pipe to epoll instance.  errno=%d",
                        errno);
}

三. 启动流程 (Starting)

实例化完成后,系统通过 inputManager.start() 唤醒物理线程。

在 InputManager::start() 中,通过 InputThread::create 调用底层 pthread_create 生成两个核心 Linux 线程:

  • InputReaderThread:赋予 SCHED_FIFO 实时调度优先级。

  • InputDispatcherThread:同样具备高优先级,负责逻辑决策

这边只做一件事,就是启动线程
源码路径:native/services/inputflinger/InputManager.cpp

status_t InputManager::start() {
    status_t result = mDispatcher->start();
    if (result) {
        ALOGE("Could not start InputDispatcher thread due to error %d.", result);
        return result;
    }

    result = mReader->start();
    if (result) {
        ALOGE("Could not start InputReader due to error %d.", result);

        mDispatcher->stop();
        return result;
    }

    return OK;
}

InputReader启动的时候会判断是否已经启动
源码路径:native/services/inputflinger/reader/InputReader.cpp

status_t InputReader::start() {
    if (mThread) {
        return ALREADY_EXISTS;
    }
    // 旧版本是InputManager::initialize() 方法去创建,然后在mReaderThread->run,
    // 新版本是直接start在判断是否已经创建启动
    mThread = std::make_unique<InputThread>(
            "InputReader", [this]() { loopOnce(); }, [this]() { mEventHub->wake(); },
            /*isInCriticalPath=*/true);
    return OK;
}

InputDispatcher启动的时候会判断是否已经启动
源码路径:native/services/inputflinger/dispatcher/InputDispatcher.cpp

status_t InputDispatcher::start() {
    if (mThread) {
        return ALREADY_EXISTS;
    }
    // 旧版本是InputManager::initialize() mDispatcherThread->run,
    // 新版本是直接start在判断是否已经创建启动
    mThread = std::make_unique<InputThread>(
            "InputDispatcher", [this]() { dispatchOnce(); }, [this]() { mLooper->wake(); },
            /*isInCriticalPath=*/true);
    return OK;
}

总结

  1. 硬件层:用户手指触摸屏幕。
  2. Reader 线程:EventHub 唤醒 \rightarrow TouchMapper 换算坐标 \rightarrow 存入队列。
  3. Dispatcher 线程:从队列取件 \rightarrow 命中测试找到目标窗口 \rightarrow 通过 Socket 发送。
  4. App 进程:Looper 收到 Socket 信号 \rightarrow 调用 View.onTouchEvent()。