面试必问:别背“URL请求到渲染”了,你的对手压根不走这条路

530 阅读5分钟
摘要:

这道面试题背了50遍,我也烦过——三次握手四次挥手,跟我写代码有什么关系?直到发现,这套流程里的每一毫秒,决定着谁能抢到限量球鞋、演唱会门票。既然大家都爱钱,就用钱当尺子量一量这套技术。看完这篇,面试能过,抢鞋也会了。

写在开头:

说实话,刚学“DNS解析、TCP握手、TLS加密...”这套流程的时候,我也烦。什么三次握手四次挥手,跟我写业务代码有什么关系?直到我发现,这套流程里的每一毫秒,都在决定着谁能抢到那双限量球鞋、那张演唱会门票、那瓶茅台。既然大家都爱钱,咱们就用钱当尺子,量一量这套技术。


事情是这样的

最近想搞点副业。真的,单纯看着别人赚钱心里痒。天天写业务代码,工资虽然够花,但也就那样。打开得物看看鞋价,好家伙,一双鞋转手赚的钱顶我加几天班。

就上个月,我看到一双鞋——Nike Dunk Low "Sand Drift",苔藓绿配色,官网售价899。不是什么天价联名款,但配色挺干净,我寻思着抢到了自穿也行,抢不到就算了。

结果顺手搜了下闲鱼,好家伙,已经有人挂1099了。899 -> 1099,净赚200。

卖出去8双,就是1600。敲代码累死累活才赚几个钱,人家一早上赚1600。

虽然不算暴富,但这钱赚得也太轻松了吧?

当天晚上我睡不着,满脑子都是那1600。我决定研究研究——当卧底混进几个鞋贩子群,潜水一周,终于看明白了一件事:不是他们手速快,是他们抢鞋的方式,跟我完全不是一个维度的

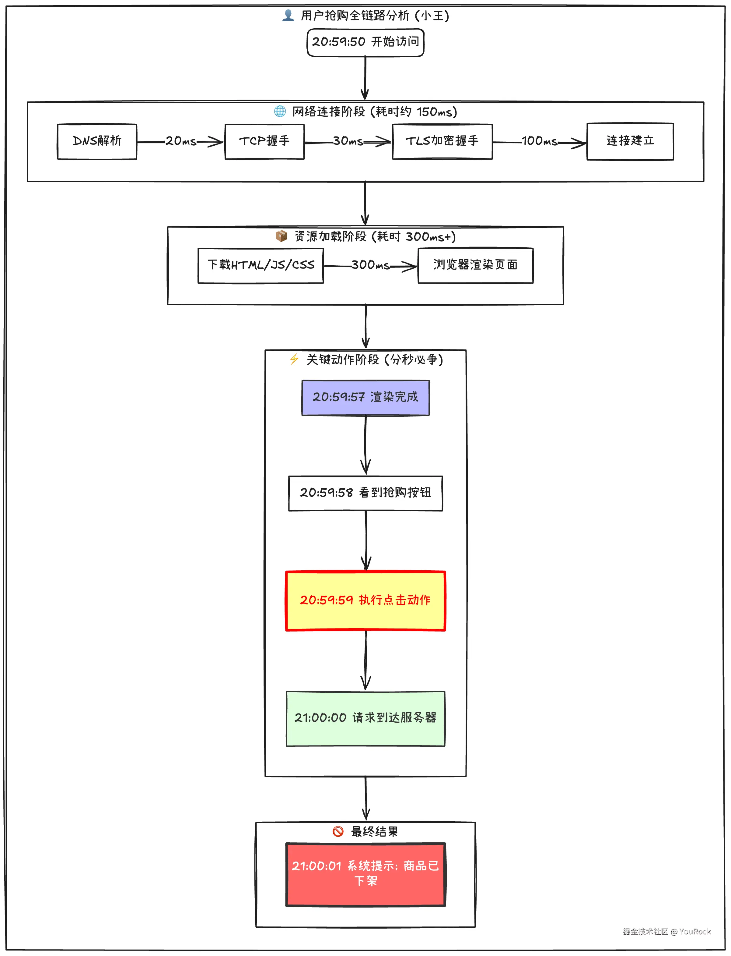
普通用户的抢鞋链路

先看看正常用户是怎么抢的——准确说,是怎么抢不到的:

黄牛抢票普通用户.png

黄牛的抢鞋链路

再看看我最近偷学的专业操作:

黄牛抢票链路.png

黄牛的操作有多骚:

  1. HTTPDNS直连:不用问路,门牌号早就背熟了
  2. 连接池预热:我还在“你好在吗”,人家电话已经接通了
  3. 长轮询监听:不等页面刷新,等服务器喊“开饭了”
  4. API直连:服务器刚开门,订单就递进去了 结论:服务器开放的一瞬间,黄牛的订单已经躺在数据库里了。我这时候才刚点下F5。
技术拆解:浏览器其实有“作弊工具箱”

研究完黄牛的操作,我又发现一个更扎心的事实:Chrome浏览器其实准备了一套“作弊工具箱”,专门用来对付这种抢购场景。

你打开任何一个网站的控制台,都可能看到这样的代码:

  1. DNS优化:提前认路
<!-- 页面里写上这个 -->
<link rel="dns-prefetch" href="//img.jd.com">
<link rel="dns-prefetch" href="//static.jd.com">
<link rel="dns-prefetch" href="//trade.jd.com">

原理:提前解析域名,把IP缓存下来。等我真要请求时,路已经找好了,不用现问。

  1. 连接优化:提前寒暄
<link rel="preconnect" href="//trade.jd.com">

原理:提前完成TCP握手和TLS加密。等我请求时,电话已经接通了,直接说话就行。

  1. 资源优化:提前存粮
http
Cache-Control: max-age=31536000
原理:第一次下载完,存硬盘。第二次直接读本地,0ms。

方案2:预加载

html
<link rel="preload" href="buy-button.png" as="image">
<link rel="preload" href="checkout.js" as="script">

4. 终极优化:提前开门

<!-- 首页里藏着这一行 -->
<link rel="prerender" href="https://item.jd.com/100012043978.html">

原理:在后台偷偷把整个页面加载渲染完。我点开的那一刻,它已经等了我一世纪。

然后我去Nike官网的控制台搜了一下——你猜这些代码开了吗?

开了,但只开了一部分。图片预加载开了,CSS预加载开了,但是最关键的结算页面的预连接、预渲染,一个都没开。

这不是技术做不到,是品牌故意的。

你想啊,如果连购物车页面都提前渲染好、结算连接都预先建立好,黄牛的效率会再翻一倍。到时候别说我,连小黄牛都抢不过大黄牛。品牌留这道技术门槛,就是为了帮我过滤掉那些技术没那么好的初级黄牛。

全文小结

看到这里,你再回头看那道面试题:“从URL到页面,发生了什么?”

你已经不止能背出来了,你还能讲出来:普通人走的是观光路线,黄牛走的是员工通道。

下次面试官问你,你可以在结尾加一句:

“以上是浏览器的标准流程。如果您感兴趣,我还可以讲讲怎么优化这套流程——当然,仅限技术交流,我现在还没抢到过鞋。”

毕竟,这篇文章帮我弄懂了面试题,顺便学会了黄牛的技术。至于用在哪——等我先抢到一双再说吧。

写在最后

所以,别再怪自己手速慢了。你用自己的肉身,对抗的是一个千亿级产业的职业选手。

演出票务、限量球鞋、景点门票、茅台、显卡……这些加在一起,构成了一个千亿级的灰色市场。

你每次抢不到的球鞋、演唱会门票、茅台、显卡,都是这个数字的一部分。

领域官方年度产值 (A)黄牛渗透率 (B)平均溢价率 (C)黄牛市场估规模 (A×B×C)
演出票务约 500 亿20% - 30%200% - 500%约 300 - 500 亿
名酒/奢侈品1,500 亿 (仅茅台)40% 以上流向二级60% - 100%约 600 - 1,000 亿
医疗/政务/景区不可估量 (按服务人次)极高 (针对稀缺资源)500% - 1,000%约 200 - 300 亿
数码/潮流/鞋约 1,000 亿 (热门新品)15%30% - 100%约 100 - 200 亿
总计估算------2,000 亿+ (千亿级灰色产值)