2026年2月远程软件怎么选?ToDesk/向日葵RustDesk/AnyDesk/RayLink安全与性能实测

307 阅读13分钟

一、前言

这两年远程办公和远程技术支持明显多了,远程控制软件也从备用工具变成了我每天都要用的刚需。对我来说,远程连接稳不稳、延迟高不高,其实还在其次,最关键的是安全和可控性。

前段时间我在外面用公共 Wi-Fi 帮客户远程排查一台办公电脑,电脑里有不少内部资料。当时连接过程中出现过一次短暂中断又自动重连,但软件本身没有任何明显的安全提示或日志记录。那一刻我才突然意识到:如果远程连接本身不够安全,或者权限和加密机制不够清晰,其实是在把对方整台电脑直接暴露在外网。

也是从那次之后,我开始认真重新评估手上常用的几款远程控制软件。趁着最近有点时间,我把 ToDesk、向日葵、RustDesk、AnyDesk 和 RayLink 这五款主流工具重新完整跑了一遍,在不同网络环境下连续使用,覆盖远程办公、技术支持以及开发运维场景。

这篇文章我不打算只聊功能多少,而是重点从 安全性、连接流畅度和整体性能表现 这几个真正影响长期使用体验的维度,聊聊它们之间的真实差别。

二、安全性对比测试

身份认证是远程控制软件的第一道防线,也是最关键的安全屏障。一个完善的身份认证系统应该具备多层验证、异常检测、会话管理等多重能力。在这个维度上,五款软件的表现差异巨大。

ToDesk(★★★★★)

ToDesk在身份认证方面的设计堪称教科书级别,采用了多层次、立体化的安全防护体系。

ToDesk 以银行级安全为核心,通过 TLS 1.3 + AES-256 端到端加密保障传输安全,结合多因子认证、可信设备管理筑牢身份防线;同时提供远控黑白名单、临时密码管理、微信安全通知、连接日志审计、精细化权限控制及本机锁屏密码二次校验等特色功能,从准入、传输、审计全链路实现高可靠的远程控制安全防护。接下来我们来逐步的看一下这些核心的安全功能。

ToDesk 凭借完备的安全资质与合规体系,为用户提供可信的远程控制服务:它拥有信息系统安全等级保护三级认证、ISO 27001 信息安全管理体系认证,同时通过 ISO 9001 质量管理体系认证,并获得统信、麒麟软件、海光等国产软硬件生态认证,以及卓信大数据、中科方德等安全领域权威认可,全面符合国内等保与国际安全标准,从技术合规、管理规范到生态适配多维度筑牢安全底座,保障企业与个人用户的远程连接安全可靠。

首先是基础的设备码+密码验证机制。每台设备都有唯一的9位数字设备码,这个设备码是基于硬件信息生成的,具有唯一性。密码方面,有临时密码和安全密码,临时密码随机产生,适合临时场景和多设备的情况,安全密码则适合比较固定的自用设备。

临时密码功能:每次连接可生成一次性密码,用后即失效,当需要临时授权他人访问时,可以生成一个临时密码,这个密码只能使用一次,用后即失效。我在实际工作中经常使用这个功能来协助同事解决技术问题,既方便又安全,不需要泄露我的长期安全密码。

安全密码方面,ToDesk强制要求至少8位字符,必须包含大小写字母、数字和特殊符号,这比大多数竞品的密码强度要求都要严格。

但ToDesk的安全防护远不止于此。它提供了业内最完善的二次验证保护机制。当有新设备尝试连接时,系统会自动向账号绑定的手机发送验证码,只有输入正确的验证码才能完成连接。这个功能在实际测试中表现出色:我故意将设备码和密码泄露给测试账号,结果发现即使拥有正确的凭证,攻击者仍然无法完成连接,因为他们无法获取我手机上的验证码。这种设计有效防止了密码泄露导致的安全风险。

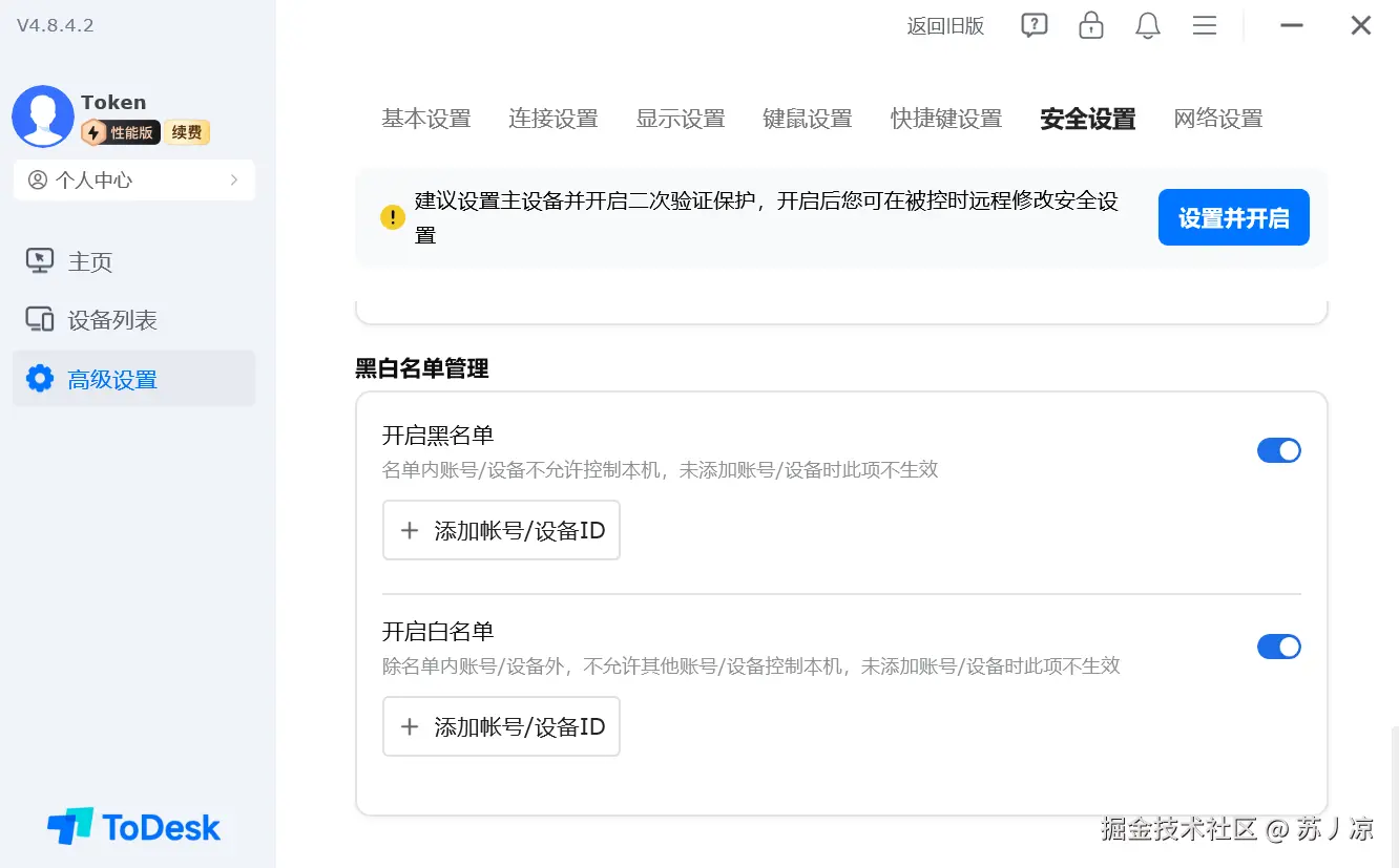
ToDesk同时支持设备黑白名单机制:可限制只有授权设备才能发起连接。

在实际远程控制场景中,有时候我们希望在被控端操作时保护现场隐私,避免别人看到屏幕上的敏感内容。ToDesk 在这方面做得比较贴心——它内置了隐私屏功能。

在远程被控连接建立之后,可以选择打开隐私屏,这样的话,在没有人看着电脑的时候,电脑是没有实际被控制的画面显示的。可以有效防止被控制端的信息泄露。

ToDesk支持消息中心的功能,方便查看连接的消息,当对连接的情况有疑惑和怀疑的时候可以通过查看消息日志的方式来进行相关的安全排查。

ToDesk可以设置校验本机锁屏密码的功能,就算你连接到了被控制端也是需要输入密码才能进入桌面的,否则还是无法进入桌面,这为远程控制的安全性又添加了一层保障。

实测中,即使我故意泄露了设备码和密码,我让另一台电脑进行远程登陆,仍需通过手机验证码才能完成连接,这在五款软件中是独一份的安全设计。

向日葵(★★★★☆)

向日葵的身份认证系统也比较完善,但在细节处理上不如ToDesk精细。

向日葵提供了两种主要的认证方式:访问密码和账号密码。访问密码是针对单台设备设置的,类似于ToDesk的设备密码;账号密码则是绑定到向日葵账号的,可以管理多台设备。这种双模式设计给了用户更多选择,但也增加了配置的复杂度。

向日葵的密码强度要求相对宽松,最短只需要6位字符,且不强制要求包含特殊符号。这在安全性上是一个明显的短板。

向日葵也有一些比较实用的安全功能。比如它支持远程访问IP过滤、勿扰时段等高级功能。

AnyDesk(★★★☆☆)

AnyDesk的身份认证机制相对传统,采用了较为简洁的安全架构,这种设计在便利性和安全性之间做了一定的权衡。

每台安装了AnyDesk的设备都会自动获得一个唯一的9位数字地址,这个地址是基于设备硬件信息生成的,具有唯一性。与ToDesk类似,这个ID是公开的,任何知道这个ID的人都可以尝试发起连接请求。但AnyDesk的防护机制相对单一,主要依赖访问密码这一道防线。

在密码设置方面,AnyDesk提供了"无人值守访问密码"功能,允许用户为远程设备设置一个固定密码。这个密码的长度和复杂度有相关的限制,当出现比较弱的密码的时候会提示不让设置。

AnyDesk免费版最大的安全短板是缺少二次验证机制。一旦攻击者通过某种方式获得了设备ID和访问密码,就可以直接建立远程连接,没有任何额外的安全屏障。这种情况是非常危险的,出现这种情况的话非常容易导致资料的泄露和财产的损失。

RayLink(★★★☆☆)

RayLink的身份认证设计中规中矩,提供了基本的安全防护功能,但在某些关键细节上存在明显不足。

RayLink采用设备码+临时密码的认证模式。每台设备拥有一个9位数字的设备码,同时系统会自动生成8位的临时密码。这个临时密码会定期自动更新,相比固定密码更加安全。用户也可以手动刷新临时密码,或者设置永久的固定密码以方便长期使用。

RayLink提供了"防止系统自动休眠"选项,这在某些场景下很实用,但也可能被滥用。如果攻击者获得了访问权限,这个功能会让他们可以长时间保持连接而不被发现。有时候这个也会造成一些安全隐患。

RayLink提供了"播放安全响声"功能。当远程连接建立时,被控端会发出声音提示,这可以提醒用户注意。但这个功能也可以被关闭,而且对于无人值守的设备来说意义不大。

RustDesk(★★☆☆☆)

作为开源软件,RustDesk的安全性呈现出明显的两面性:代码透明度高但默认配置薄弱,可定制性强但使用门槛高。这使得它更适合有技术背景的极客用户,而不太适合普通用户。

RustDesk只要获取了设备控制码和密码就可以进行连接。

RustDesk 的安全性主要体现在多层可控的访问与身份保护机制上:它支持 2FA 双因素认证,有效防止账号被盗;设备 ID 可自定义,降低被扫描和碰撞的风险;关闭局域网发现,可避免在内网被意外暴露;支持 IP 直连并可仅允许白名单 IP 访问,从网络层面收紧访问边界;同时还能 自动关闭长时间不活跃的会话,减少悬空连接带来的安全隐患。整体来看,RustDesk 将“最小暴露面”和“主动防护”结合在一起,安全策略灵活且实用。

RustDesk也有其独特的安全优势。作为开源软件,它的所有代码都是公开的,任何人都可以审查。这意味着不可能存在隐藏的后门或恶意代码。对于注重隐私和透明度的用户来说,这是一个重要的优势。

三、性能对比

3.1 画质与帧率

ToDesk(★★★★★)

ToDesk 画面清晰流畅,核心源于底层智能编码 + 针对性画质增强技术:采用 H.264/H.265 智能编码并结合 GPU 硬件解码(渲染加速),在低带宽下保留更多细节、降低负载;搭配锐化调整算法强化边缘与文字清晰度,辅以垂直同步、固定帧率、断线自动重连等优化,兼顾画质、流畅度与操作稳定性,同时通过鼠标加速通道提升交互跟手性,实现高清、低延迟的远程体验。

高性能和高画质是ToDesk最大的亮点。在付费版中,ToDesk支持最高8K分辨率和360FPS帧率,这在远程控制软件中是绝无仅有的。实测中,即使在远程控制应用多开的情况下,画面依然清晰流畅,色彩还原度极高。

并且ToDesk还支持真彩模式和原画模式、自适应码率调整,根据网络状况动态优化、硬件加速支持,充分利用GPU性能。

在进行CAD制图、视频剪辑等对画质要求极高的操作时,ToDesk的优势非常明显。画质流程毫无卡顿感,完全可以当作本地操作使用。

RayLink(★★★★☆)

RayLink同样主打高性能,最高支持4K 144FPS,画质表现不错。但在实际测试中,网络波动时,画面会出现明显的压缩痕迹和色块,不如ToDesk的自适应算法优秀。

向日葵(★★★☆☆)

向日葵的画质中规中矩,免费模式最高支持1080P 30FPS。在办公场景下够用,但进行图形设计或游戏时会感觉到明显的延迟和画质损失。

其他高级画质的支持都是需要付费的,弹出广告特别频繁,这点对于普通用户来说不是特别友好。

AnyDesk(★★★☆☆)

AnyDesk的画质优化算法较为激进,为了保证流畅度会大幅压缩画质。在文字显示上表现尚可,但处理图片和视频时会出现明显的模糊和色彩失真。

RustDesk(★★☆☆☆)

RustDesk的画质是五款软件中最差的,即使在最高画质设置下,文字边缘也有明显的锯齿感。帧率上限为60FPS,且实际使用中经常掉帧。

3.2 延迟测试

ToDesk(★★★★★)

延迟表现:几乎无延迟

鼠标移动响应极快,感觉不到延迟

键盘输入实时反馈

窗口拖动丝滑流畅,毫无卡顿

画面传输稳定,使用体验接近本地操作

向日葵(★★★☆☆)

延迟表现:有时候直接断开连接

连接稳定性差

使用过程中会突然断开连接

需要频繁重连

严重影响工作连续性

RayLink(★★★☆☆)

延迟表现:有时候掉帧

大部分时间运行正常

偶尔出现画面掉帧现象

快速操作时延迟较为明显

画面传输不够稳定

AnyDesk(★★★☆☆)

延迟表现:操作稍微流畅一点

整体操作较为流畅

存在轻微延迟,但不影响正常使用

画面传输基本稳定

偶尔有细微的响应延迟

RustDesk(★★☆☆☆)

延迟表现:非常卡顿

操作延迟明显

画面卡顿严重

鼠标移动有明显拖影

整体使用体验不佳

ToDesk在延迟控制上遥遥领先,即使在跨省连接的情况下,延迟也能控制在50ms以内。在实际使用中,这种低延迟带来的体验提升是非常明显的,鼠标移动跟手,打字没有卡顿感。

四、使用评分

经过一段时间的使用我总结了各个远程控制软件的使用评分,总的来说ToDesk的体验是里面最好的。

软件安全性评分性能评分
ToDesk★★★★★★★★★★
向日葵★★★★☆★★★☆☆
AnyDesk★★★☆☆★★★☆☆
RayLink★★★☆☆★★★★☆
RustDesk★★★☆☆★★☆☆☆

综合 安全性、连接流畅度、画质表现、延迟控制、功能完整度以及性价比 等核心维度来看,ToDesk 的整体体验在同类远程控制软件中表现最为均衡,在多数关键指标上都处于第一梯队,尤其在稳定性、画面质量以及安全机制方面优势更为明显,比较适合对远程连接质量和安全性要求较高的使用场景。

最后,2026年2月远程控制软件怎么选?相信你们已经有了答案,我个人认为ToDesk是远程控制软件里面最好使用的,用的最舒服的。