不止于代码补全:飞算JavaAI的“十大工具箱”如何帮我搞定项目交付最后一公里

56 阅读4分钟

一、 被忽略的“最后一公里”

代码敲完了,功能测试通过了,你是否长舒一口气,觉得大功告成了?作为一名老司机,我想说:真正的挑战往往在之后。我们称之为“项目交付的最后一公里”,这里面布满了琐碎却至关重要的“坑”:

  • API文档:前端和测试同学等着呢,难道要手搓Swagger注解?
  • 依赖升级/框架迁移:Log4j漏洞?JDK版本升级?想想那些兼容性坑就怕。
  • 安全检查:代码里有没有潜在的SQL注入、XSS漏洞? 这些工作极其消耗心力,却难以体现直接业务价值。直到我系统性地使用了飞算JavaAI专业版集成的十大AI工具,才发现这一切都可以如此优雅地自动化。

二、 飞算的降维打击:全链路工程助手

飞算JavaAI的强大,在于它超越了单一的代码补全,提供了一个覆盖开发全链路的工具箱。它帮你把项目交付的“最后一公里”铺成高速公路。 在这里插入图片描述

三、 实战:三大利器,横扫交付障碍

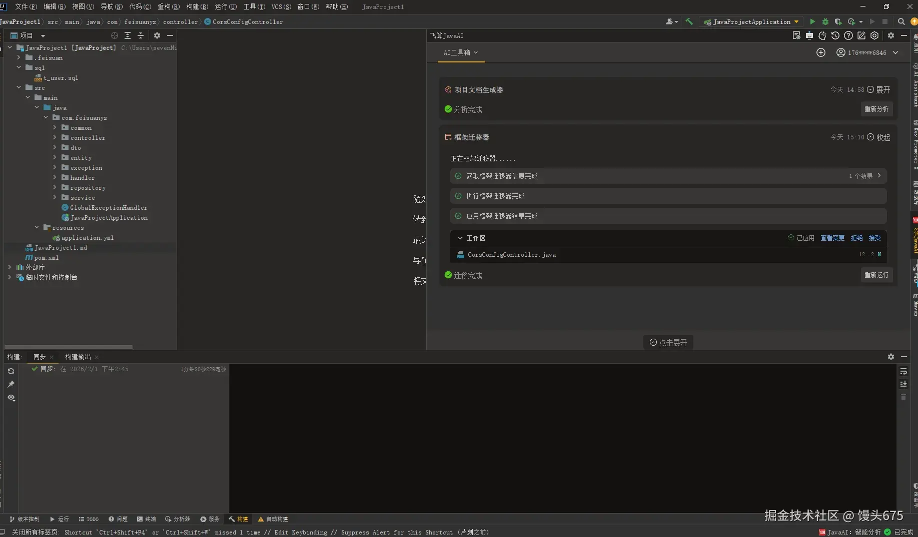
我刚完成了一个用户管理微服务项目的开发,现在,开始交付前的准备。 利器一:项目文档生成器——告别手搓文档的噩梦 IDEA打开我的项目,打开飞算JavaAI并选择AI工具箱,点击项目文档生成器,即开始文档的编写。 在这里插入图片描述 一份格式优美、包含完整接口路径、参数说明、返回示例的Markdown文档就生成了。点击下载文档即可将项目文档下载到你选择的文件放置位置。下面就是生成的项目文档。 在这里插入图片描述 利器二:框架迁移器——平趟依赖升级的雷区 公司安全团队要求项目必须从陈旧的Log4j 1.x迁移到Log4j 2.x。手动迁移?容易出错且耗时。我打开飞算JavaAI工具箱的“框架迁移器”,选择源框架和目标框架,点击运行即可。 在这里插入图片描述 飞算JavaAI开始自动扫描代码,分析出所有需要修改的地方:pom.xml中的依赖、log4j.properties配置文件的语法差异,以及代码中过时的API调用。 在这里插入图片描述 大约四分钟左右的时间,框架迁移就完成了。 在这里插入图片描述 利器三:Java安全修复器——充当你的代码安全卫士 在上线前,我用“Java安全修复器”对代码库做了一次全面扫描。Java安全修复器专注于主动检测并修复Java项目中的安全漏洞(涵盖 OWASP Top 10等高危风险)。用户可选择性接受或回退修改,实现安全漏洞的闭环管理。有了它对我的项目保驾护航,我就能放心的部署上线使用了。 在这里插入图片描述

四、 价值升华:从“程序员”到“工程师”

通过使用这些工具,我将精力彻底从繁琐、重复、高风险的劳动中解放出来,更多地投入到架构设计和业务创新上。这对于团队而言:

  • 降低风险:自动化工具减少了人为失误,避免了因迁移失败或安全漏洞可能导致的生产事故。
  • 提升效率:返工调试量降低20%,意味着项目能更快、更稳定地上线。
  • 沉淀知识:即使团队新人,也能利用这些工具输出符合规范的代码和文档。 对比GitHub Copilot(主要精于补全)和通义灵码(免费版功能有限),飞算JavaAI专业版这种“全链路一站式解决” 的思路,才是真正面向工程实践的降维打击。

五、 行动号召

如果你也希望摆脱交付前的焦虑,把时间花在更有价值的事情上,那么飞算JavaAI专业版的工具箱就是你一直在寻找的答案。 立即免费体验飞算JavaAI专业版,用十大AI工具自动化你的项目交付流程!观看产品操作视频,快速上手所有高级功能。 活动链接: activity.feisuan.com/ 官网入口:www.feisuanyz.com/home 产品手册:www.feisuanyz.com/docs/langua… 产品描述及功能操作视频:mp.weixin.qq.com/s/YnVlWB960…