OoderA2UI 总体设计:AI 驱动的架构师友好界面

306 阅读19分钟

ooderA2UI 总体设计:AI 驱动的架构师友好界面

前言:ooderAgent 发布衔接

ooderAgent 的正式发布标志着 Ooder 生态系统进入智能开发时代。作为一个基于插件架构的技能系统,ooderAgent 通过实现 Skill 接口扩展 IDE 能力,支持本地和远程技能两种模式。这一发布为 ooderA2UI 的诞生奠定了坚实基础,提供了技能注册、发现、执行的完整框架。

核心价值:ooderAgent 不仅是一个插件系统,更是一个分布式能力中心,通过 API Bridge 实现远程技能调用,为后续的 A2UI 交互提供了必要的技术支撑。

一、A2UI 与 ooderAI 背景

1.1 A2UI 背景

A2UI(Architect-to-UI)是一种面向架构师的智能界面设计理念,旨在通过 AI 辅助,将架构师的设计意图直接转换为高质量的用户界面。它解决了传统开发中架构设计与前端实现之间的鸿沟,实现了从架构到 UI 的直接映射。在企业级应用场景中,A2UI 进一步突破了技术与业务的壁垒,成为连接架构设计、产品需求与落地实现的核心枢纽,其价值在架构师与产品经理的协同工作中尤为凸显。

1.2 ooderAI 背景

ooderAI 是 Ooder 生态系统的智能核心,基于大语言模型(LLM)构建,专注于代码生成、架构理解和开发流程优化。它通过三级 SKILLS 体系,实现从自然语言到完整系统的转换,为 A2UI 提供了强大的智能引擎。不同于普通 A2UI 技术,ooderA2UI 依托 ooderAI 的工程感知能力和 ooderAgent 的插件扩展能力,更适配企业级应用的规模化、标准化、高可用需求,既能满足架构师的技术架构诉求,也能契合产品经理的业务落地需求。

image.png

二、ooderA2UI 总体设计

2.1 核心架构

ooderA2UI 采用分层架构设计,将 UI 生成过程分为三个核心层次:

2.1.1 视图结构层

  • Component 基础组件类:定义组件的基本属性和行为
  • ComponentList 组件列表管理:管理组件集合
  • 自定义组件实现:提供特定类型的组件功能
  • 组件层次树构建:通过父子关系构建组件树

2.1.2 ViewBean 层

  • CustomViewBean 抽象基类:视图模型的根本数据对象
  • 1:1 前端 JSON 对应:与前端的"四分离JSON"存在严格的 1:1 对应关系
  • Annotation 映射机制:通过注解实现与后端代码的映射
  • 领域模型驱动设计:采用领域驱动设计思想,将 UI 组件抽象为领域模型

2.1.3 OnecCode 层

  • 注解驱动代码生成:基于注解生成代码
  • 前后端代码结构:生成前端代码和后端代码
  • 服务支撑框架:集成菜单导航、安全认证等系统功能
  • 部署配置管理:生成部署和运行配置

2.2 LLM 三级 SKILLS 工作流程

2.2.1 第一级:预缓存与自然语言处理

  1. CustomView 预设缓存: - 预先定义和缓存常用的 CustomView 模板 - 建立视图类型与实现的映射关系

  2. 自然语言处理: - 分析用户输入的自然语言需求(兼顾架构师的技术规范和产品经理的业务描述) - 完成 module、page、customView 的划分 - 初步确定视图类型和结构,同步匹配业务需求与技术规范

2.2.2 第二级:前端组装与代码生成

  1. customViewBean 转换: - 根据第一级分析结果生成 customViewBean (JSON 结构) - 构建符合领域模型的视图结构

  2. 前端组件组装: - 基于 customViewBean 组装前端 components - 通过 RAD 工具提供可视化预览,方便产品经理确认业务交互合理性、架构师校验技术可行性 - 允许用户进行交互式调整,支持双视角协同修改

  3. 代码组装: - LLM 根据调整后的结构生成代码 - 确保代码符合工程规范和用户偏好,兼顾企业级应用的可维护性和可扩展性

2.2.3 第三级:系统级封装与用户确认

  1. 系统级封装: - 集成菜单导航系统 - 实现安全认证机制 - 构建代码部署结构 - 完成系统级配置,适配企业级应用的规模化部署需求

  2. A2UI 交互确认: - 通过 A2UI 向用户展示生成结果,分别提供技术视角(架构师)和业务视角(产品经理)的确认维度 - 提供页面权限、交互流程、用户喜好等选项,兼顾技术合规与业务体验 - 用户确认后进行最终调整,实现双视角需求的统一落地

三、技术实现要点

3.1 组件系统设计

ooderA2UI 的组件系统基于泛型设计,支持类型安全的组件创建和管理。核心实现包括:

  • Component<T extends Properties, K extends EventKey> :基础组件类,支持属性和事件的类型安全管理
  • 组件生命周期:实现组件的创建、初始化、更新、销毁完整生命周期
  • 事件系统:基于类型的事件分发机制,支持组件间的通信
  • 序列化支持:与前端 JSON 结构的双向转换

image.png

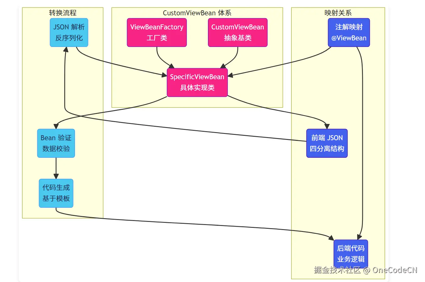
3.2 CustomViewBean 设计

CustomViewBean 采用领域驱动设计思想,实现了与前端 JSON 的 1:1 对应:

  • 层次化结构:通过继承体系支持多种视图类型
  • 注解映射:通过注解实现与后端代码的自动映射
  • 扩展性:支持自定义视图类型和属性

image.png

3.3 LLM 集成策略

ooderA2UI 的核心优势在于 LLM 的深度集成,尤其适配企业级双视角协同需求:

  • 上下文管理:维护设计上下文,确保生成结果的一致性,同步兼容架构师的技术规范和产品经理的业务需求
  • 多模态交互:支持文本、图像等多种输入方式,适配产品经理的原型描述和架构师的技术文档
  • 反馈机制:基于双视角用户反馈不断优化生成结果,平衡技术可行性与业务合理性
  • 工程感知:分析当前工程环境,生成符合工程规范的代码,同时匹配企业级业务场景的落地需求,通过标准化数据映射替代传统代码生成,进一步提升架构一致性与可维护性

image.png

四、架构师价值

4.1 效率提升

ooderA2UI 为架构师提供了从设计到实现的直接路径,显著提升开发效率:

  • 架构设计直接转换:减少中间环节,提高设计到实现的转化率
  • 智能代码生成:避免重复劳动,专注于核心设计
  • 系统级封装:自动处理通用功能,减少样板代码

4.2 质量保证

通过 AI 辅助和规范约束,确保生成代码的质量:

  • 符合工程规范的代码结构:遵循最佳实践和编码标准
  • 一致的设计风格:确保 UI 的视觉一致性
  • 完整的系统集成:自动处理依赖和配置

4.3 决策支持

在关键决策点提供智能建议:

  • 架构选择建议:基于项目需求推荐合适的架构模式
  • 技术栈匹配:根据工程环境选择合适的技术栈
  • 性能优化建议:识别潜在的性能瓶颈并提供优化方案

五、从架构师与产品经理视角看 A2UI 企业级应用

A2UI 技术在企业级应用中的核心价值,在于打破架构设计与产品落地之间的壁垒,实现技术可行性与业务合理性的双向兼顾。架构师与产品经理作为企业级应用落地的核心角色,对 A2UI 的需求、价值感知及落地诉求存在差异,但最终目标一致——构建高效、稳定、贴合业务的企业级系统。以下从双视角出发,结合 ooderA2UI 的特性,剖析其企业级应用的核心逻辑与价值体现。

5.1 架构师视角:以技术合规为核心,赋能企业级规模化落地

架构师在企业级应用中的核心职责是搭建稳定、可扩展、可维护的技术架构,平衡业务需求与技术成本,确保系统符合企业技术规范、安全合规要求,同时适配规模化部署与长期迭代。ooderA2UI 作为 AI 驱动的架构友好型工具,其企业级应用价值主要体现在以下4个核心维度,同时规避传统开发中的技术痛点:

5.1.1 降低架构落地成本,提升规模化交付效率

企业级应用往往具备模块多、层级杂、交互复杂的特点,传统开发模式中,架构师的设计意图需要通过文档传递给前端、后端开发人员,存在理解偏差、落地变形等问题,且重复开发工作量大,规模化交付效率低下。ooderA2UI 支持架构师直接将架构设计(如组件分层、接口规范、权限架构)通过自然语言或模板输入,AI 基于三级 SKILLS 体系自动生成符合架构规范的 UI 代码、后端接口映射及部署配置,实现“设计即落地”。

5.1.2 确保架构一致性,规避技术债务

企业级应用的长期迭代中,最核心的技术痛点是“架构漂移”——随着业务迭代、人员变动,后续开发逐渐偏离初始架构规范,导致代码冗余、维护成本攀升、技术债务积累,甚至影响系统稳定性。ooderA2UI 基于架构师预设的技术规范(如组件命名规范、代码风格、接口适配标准、安全合规要求),通过工程感知能力自动校验生成代码的合规性,确保所有 UI 模块、组件交互、数据绑定均符合架构设计,从源头规避架构漂移。

同时,ooderA2UI 的 Component 泛型设计、CustomViewBean 注解映射机制,支持组件的插件式扩展与统一管理,架构师可通过动态注册机制扩展组件类型,无需修改核心架构,既满足业务迭代需求,又确保架构的长期一致性,为企业级应用的长期迭代奠定基础。

5.1.3 平衡灵活性与规范性,适配企业级复杂场景

企业级应用往往存在“标准化与个性化并存”的需求——既有通用模块(如登录、导航、数据统计)需要标准化交付,也有行业专属模块需要个性化定制。架构师需要在确保规范的前提下,提供足够的灵活性以适配个性化需求,传统工具难以兼顾二者平衡。

ooderA2UI 采用“架构规范预设+个性化调整”的模式,架构师可预设企业级通用架构模板(如安全认证架构、组件分层架构),AI 基于模板生成标准化模块;同时支持架构师通过 RAD 工具可视化调整个性化模块的组件结构、接口映射,无需修改核心架构规范,既保证了标准化模块的高效交付,又满足了个性化业务场景的需求,实现灵活性与规范性的平衡。

5.1.4 简化跨团队协同成本,对齐技术与业务认知

企业级应用的落地需要架构师、产品经理、开发人员、测试人员跨团队协同,传统协同中,架构师的技术设计与产品经理的业务需求往往存在认知偏差,需要反复沟通对齐,协同成本高。ooderA2UI 提供可视化预览功能,架构师生成的 UI 原型的同时,自动展示其技术实现逻辑(如组件层级、接口映射、性能瓶颈),产品经理可直观看到架构设计对应的业务落地效果,架构师也可通过产品经理的反馈,快速调整架构设计中的不合理之处,实现技术与业务的同频对齐。

此外,ooderA2UI 依托 ooderAgent 的分布式技能系统,支持架构师与开发团队共享技能模板、架构规范,确保跨团队开发人员均遵循统一的架构标准,进一步降低协同成本。

5.2 产品经理视角:以业务价值为核心,实现需求快速落地与验证

产品经理在企业级应用中的核心职责是挖掘业务需求、定义产品价值,确保系统贴合业务场景、提升用户体验(内部员工或外部客户),同时快速响应业务迭代,验证需求可行性,降低产品试错成本。ooderA2UI 对产品经理的价值,核心是“打破技术壁垒,让产品需求直接落地”,无需依赖开发人员,即可快速将业务需求转化为可预览、可验证的 UI 原型,其企业级应用价值主要体现在以下4个核心维度:

5.2.1 缩短需求落地周期,快速响应业务迭代

企业级应用的业务需求往往具备“迭代快、需求杂”的特点,传统模式中,产品经理需要编写详细的需求文档、原型图,传递给开发团队,开发团队再基于文档进行开发,整个流程周期长,难以快速响应业务突发需求。ooderA2UI 支持产品经理直接将业务需求通过自然语言输入,AI 自动生成符合业务需求的 UI 原型,同时实现基础的数据交互逻辑,产品经理可实时预览效果,无需等待开发人员开发。

5.2.2 降低需求验证成本,规避产品试错风险

企业级应用的需求往往涉及多部门、多角色,需求的合理性、交互的便捷性直接影响产品价值,传统模式中,需求的验证需要等到开发完成后,通过测试、灰度发布才能进行,若需求不合理,修改成本极高,试错风险大。ooderA2UI 生成的 UI 原型不仅具备可视化效果,还支持基础的交互操作(如按钮点击、表单输入、数据筛选),产品经理可快速将原型分享给业务部门、终端用户,收集反馈意见,验证需求的合理性与交互的便捷性。

5.2.3 打破技术壁垒,实现需求精准落地

产品经理往往不具备专业的开发知识,传统模式中,产品需求与技术落地之间存在“断层”——产品经理描述的需求,开发人员可能因技术限制无法实现,或理解偏差导致落地效果与需求不符,需要反复沟通调整,影响需求落地效率。ooderA2UI 支持产品经理直接通过业务语言描述需求,AI 自动将业务需求转化为符合技术规范的 UI 原型,同时结合架构师预设的技术规范,确保需求在技术上具备可行性,避免“需求无法落地”的问题。

同时,ooderA2UI 的可视化调整功能,产品经理可直接修改 UI 布局、交互流程,无需依赖开发人员,实现需求的精准落地。

5.2.4 聚焦核心业务价值,提升产品竞争力

企业级应用的核心竞争力在于“贴合业务、提升效率”,产品经理的核心精力应放在挖掘业务需求、优化用户体验上,而非花费大量时间协调开发、跟进需求落地。ooderA2UI 帮助产品经理摆脱对开发人员的依赖,将繁琐的“需求落地、原型制作”工作交给 AI 完成,让产品经理能够聚焦核心业务价值,如优化业务流程、提升终端用户体验、挖掘新的业务增长点。

5.3 双视角协同:实现企业级应用的“技术+业务”双向共赢

企业级应用的成功落地,离不开架构师与产品经理的协同配合——架构师确保系统的技术稳定性、可扩展性,产品经理确保系统的业务价值、用户体验,二者缺一不可。ooderA2UI 作为连接双视角的核心工具,实现了“技术规范与业务需求的双向对齐”,其协同价值主要体现在:

  1. 需求对齐:产品经理生成的业务原型,可实时同步给架构师,架构师校验原型的技术可行性,若存在技术风险(如性能瓶颈、合规问题),可快速反馈并调整,避免需求落地后再修改;

  2. 高效协同:架构师预设的技术规范,AI 会自动应用到产品经理生成的原型中,确保原型符合技术标准,无需双方反复沟通对齐;

  3. 迭代同步:业务迭代过程中,产品经理修改需求原型,架构师可实时看到修改内容,同步调整技术架构适配,确保技术迭代与业务迭代同频,实现“需求修改-架构适配-原型更新”的快速闭环;

  4. 价值统一:最终落地的系统,既符合架构师的技术规范,确保稳定可扩展,又贴合产品经理的业务需求,实现业务价值最大化,打造“技术合规、业务高效、体验优秀”的企业级应用。

六、技术挑战与解决方案

6.1 架构挑战

6.1.1 组件类型扩展

挑战:组件类型通过枚举定义,扩展需要修改枚举类

解决方案:采用动态注册机制,支持组件类型的插件式扩展,避免枚举修改的局限性

6.1.2 生命周期管理

挑战:缺乏明确的组件生命周期定义和管理

解决方案:实现完整的组件生命周期钩子,支持创建、初始化、更新、销毁各阶段的自定义逻辑

6.1.3 错误处理

挑战:组件操作失败时的错误反馈不够明确

解决方案:建立统一的异常体系,提供详细的错误信息和恢复机制,确保系统稳定性

6.2 集成挑战

6.2.1 前端框架集成

挑战:与现代前端框架的集成不够灵活

解决方案:提供适配器机制,支持与现代前端框架的无缝集成,实现组件属性的自动映射

6.2.2 后端服务集成

挑战:与后端服务的集成需要手动处理

解决方案:实现与后端服务的自动集成,完善数据绑定机制,提供与数据库的映射工具

6.2.3 工具链集成

挑战:与开发工具的集成有限

解决方案:开发组件可视化编辑工具,实现与 IDE 的集成插件,提供组件调试和诊断能力

七、未来发展

7.1 技术演进

  • AI 能力增强:提升 LLM 对复杂架构的理解能力和复杂业务需求的解析能力,实现更智能的代码生成和优化,同时强化双视角需求的精准识别,适配企业级复杂场景;提升声明式UI的标准化与兼容性。
  • 云原生支持:增强对云原生架构的支持,提供容器化部署能力,适配企业级规模化部署、弹性扩展需求,同时支持多租户隔离,满足企业级权限管控要求。
  • 实时协作:支持架构师、产品经理、开发人员多人实时协作设计,实现架构设计、业务需求、代码开发的实时同步与版本控制,进一步降低跨团队协同成本。

7.2 生态扩展

  • 行业解决方案:针对金融、电商、政务等特定行业,开发定制化的视图模板、组件库与业务规则,提供行业专属的智能生成解决方案,积累行业最佳实践,适配行业专属的技术规范与业务需求,强化跨场景协同能力。
  • 技能市场:基于 ooderAgent 的插件架构,搭建官方技能市场,支持第三方开发者发布自定义组件、ViewBean 模板、SKILL 技能,实现技能的发布、共享与交易,丰富生态内容,同时支持架构师、产品经理上传行业专属模板,提升企业级应用落地效率。
  • 低代码平台:逐步拓展为完整的低代码开发平台,强化可视化设计与智能生成能力,支持更复杂的业务场景,适配不同技术水平的使用者,让产品经理可直接通过低代码平台完成简单业务系统的落地,架构师可聚焦复杂架构的设计与管控,进一步释放双视角价值。

结论

ooderA2UI 代表了现代 IDE 向智能开发工具演进的重要方向,通过 AI 辅助实现了从架构设计到 UI 实现的直接映射。它不仅是一个技术工具,更是一种新的开发范式,为架构师、产品经理提供了前所未有的协同开发体验,尤其适配企业级应用的规模化、标准化、快速迭代需求,同时融合当前行业最佳实践,具备极强的企业级落地价值。

从企业级应用视角来看,ooderA2UI 的核心价值的是实现“技术与业务的双向共赢”:对架构师而言,它降低了架构落地成本、确保了架构一致性,让架构师能够聚焦核心技术决策,规避技术债务,适配企业级规模化迭代需求;对产品经理而言,它打破了技术壁垒、缩短了需求落地周期,让产品经理能够聚焦核心业务价值,快速验证需求,提升产品竞争力。二者协同配合,依托 ooderAgent 的技能系统和 ooderAI 的智能能力,ooderA2UI 构建了一个完整的从需求到实现的闭环,显著提升了企业级应用的开发效率和产品质量。

这一技术的发展,标志着软件开发正在进入一个新的时代:架构驱动、AI 辅助、高效实现、双视角协同,为企业级应用的数字化转型注入了强大动力,助力企业构建更具竞争力的数字化系统。