《HelloGitHub》第 118 期

1,242 阅读13分钟

兴趣是最好的老师,HelloGitHub 让你对开源感兴趣!

简介

HelloGitHub 分享 GitHub 上有趣、入门级的开源项目。

github.com/521xueweiha…

这里有实战项目、入门教程、黑科技、开源书籍、大厂开源项目等,涵盖多种编程语言 Python、Java、Go、C/C++、Swift...让你在短时间内感受到开源的魅力,爱上开源!


以下为本期内容|每月 28 号更新

C 项目

1、clifm:纯命令行的文件管理器。这是一款 C 语言写的命令行文件管理工具,使用起来比 Shell 更高效、比 TUI 工具更轻便。它没有复杂的菜单和图形界面,用户只需输入简单的命令即可快速完成文件操作,支持条目数字索引、自动补全、语法高亮和文件预览等功能。

C# 项目

2、LLPlayer:自动生成双语字幕的视频播放器。这是一款基于 C# 开发的 Windows 视频播放器,可实时生成双语字幕。它通过 Whisper 语音转文字模型,能够为无字幕视频实时生成字幕,并结合上下文通过大语言模型提供更准确的翻译,支持接入 Google、DeepL、OpenAI 及本地 LLM 服务。

3、opentrace:跨平台的可视化路由追踪工具。这是一款基于 NextTrace 开发的可视化路由追踪工具,能够直观展示数据包从本地到目标服务器的传输路径,显示每一跳的 IP 地址、延迟和地理位置信息,支持 MTR 实时诊断、自定义 DNS 解析等功能。

4、tixl:开源的实时动态图形创作工具。这是一款免费开源的实时动态图形创作工具,可用于制作随音乐变化的视觉背景和特效。它内置基于节点的程序化内容生成(PCG)和编辑关键帧动画等功能,支持 MIDI、OSC、Spout 等多源输入,适用于 VJ 现场表演、交互式艺术创作和动态图形设计等场景。

C++ 项目

5、GeminiWatermarkTool:Gemini 生成图片水印清除工具。这是一款用于移除 Gemini Nano Banana 和 Pro 生成图片右下角可见水印的工具,不支持隐形水印(SynthID)。它跨平台、无需联网、开箱即用,支持自动识别图片尺寸和批量处理等功能。

6、Hapticpad:自制带力反馈旋钮的宏键盘。这是一款配备力反馈旋钮和 OLED 显示屏的 6 键宏键盘,支持 256 个配置文件切换、三种旋钮模式和自定义 RGB 灯环。可通过修改 SD 卡上的 XML 文件进行配置,无需安装特殊驱动或客户端即插即用。

7、toasty:轻量级 Windows 通知命令行工具。这是一款零依赖、轻量级的 Windows 平台 Toast 通知命令行工具,体积仅 230KB。它能够自动检测并集成 Claude Code、Gemini CLI 和 GitHub Copilot 等主流 AI 命令行编程助手,在任务完成时发送带对应图标的桌面通知,让你无需守在终端前等待 AI 结果。

Go 项目

8、marmot:让 SQLite 秒变分布式数据库。这是一款基于 Go 语言开发的轻量级分布式 SQLite 系统,通过无主架构将 SQLite 转化为高可用的分布式数据库。它采用 Gossip 协议进行集群管理和数据同步,支持最终一致性和多点写入,并通过 CDC 实现行级复制,兼容 MySQL 协议,现有的 MySQL 客户端和应用可无缝迁移至 SQLite 集群。

9、new-api:新一代 AI 模型聚合管理与分发系统。该项目是基于 One API 二次开发的 AI 模型接口管理与分发平台。它将 OpenAl、Claude、Gemini、DeepSeek 等多种主流大模型与 AI 服务封装为统一接口,并兼容 OpenAI、Claude、Gemini 等常见接口格式。同时提供数据看板、智能路由分发、令牌分组、模型访问限制和在线充值等功能,适合用于企业或个人搭建 LLM 统一调用平台。来自 @Calcium-Ion 的分享

10、nginxpulse:轻量级 Nginx 日志可视化平台。该项目是用 Go、Vue3 和 PostgreSQL 构建的轻量级 Nginx 日志分析和可视化平台,支持 PV/UV 统计、IP 归属地分析、客户端设备解析等功能,适合个人站长和小型团队使用。

11、snitch:更友好的网络连接查看器。该项目是用 Go 语言开发的网络连接监控命令行工具,可作为 ss 和 netstat 的替代品。它开箱即用、界面简洁直观,支持实时刷新、过滤、排序、导出和搜索 TCP/UDP 连接等功能。

12、tusd:大文件断点续传的服务端实现。该项目是 tus 协议(基于 HTTP 的文件断点续传协议)官方开源的 Go 语言实现,专为解决大文件上传易中断、需从头重传的问题而设计,支持本地磁盘、AWS S3、Google Cloud Storage 等多种存储,可作为独立服务或 Go 库使用。来自 @刘睿华 的分享

Java 项目

13、dslabs:分布式系统课程配套实验框架。该项目是华盛顿大学专为分布式系统教学和学习而设计的 Java 框架,提供网络模拟、自动化测试和可视化调试等功能,帮助初学者从零实现一个具备容错、分片和事务性的 KV 存储系统,在实践中掌握分布式协议的实现原理。

14、geopulse:自托管的个人足迹分析平台。这是一款采用 Java(Quarkus)和 PostGIS 构建的位置追踪和分析平台,可作为 Google Timeline 的开源替代品。它运行时占用内存低(40-100MB),提供自动行程检测、实时位置分享、多源数据导入、Immich 集成和 AI 问答助手等功能,支持 Docker 和 K8s 部署。

JavaScript 项目

15、chrome-devtools-mcp:AI 与 Chrome 浏览器之间的桥梁。该项目是 Chrome DevTools 团队开源的官方 MCP 服务实现,将 Chrome DevTools 的能力以 MCP 工具的形式提供给 AI 编程助手,支持自动化操作、调试和性能分析。

{
  "mcpServers": {
    "chrome-devtools": {
      "command": "npx",
      "args": ["-y", "chrome-devtools-mcp@latest"]
    }
  }
}

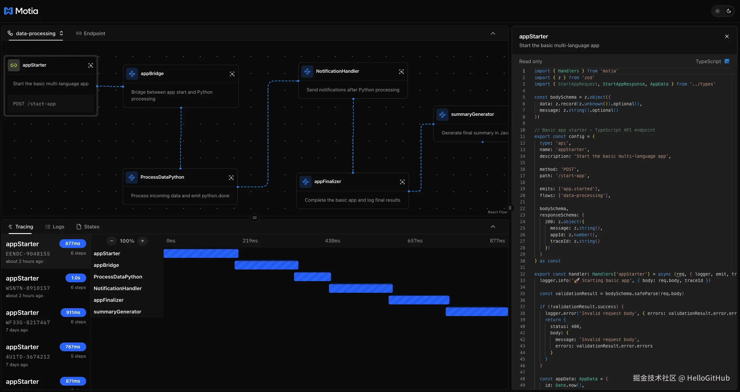
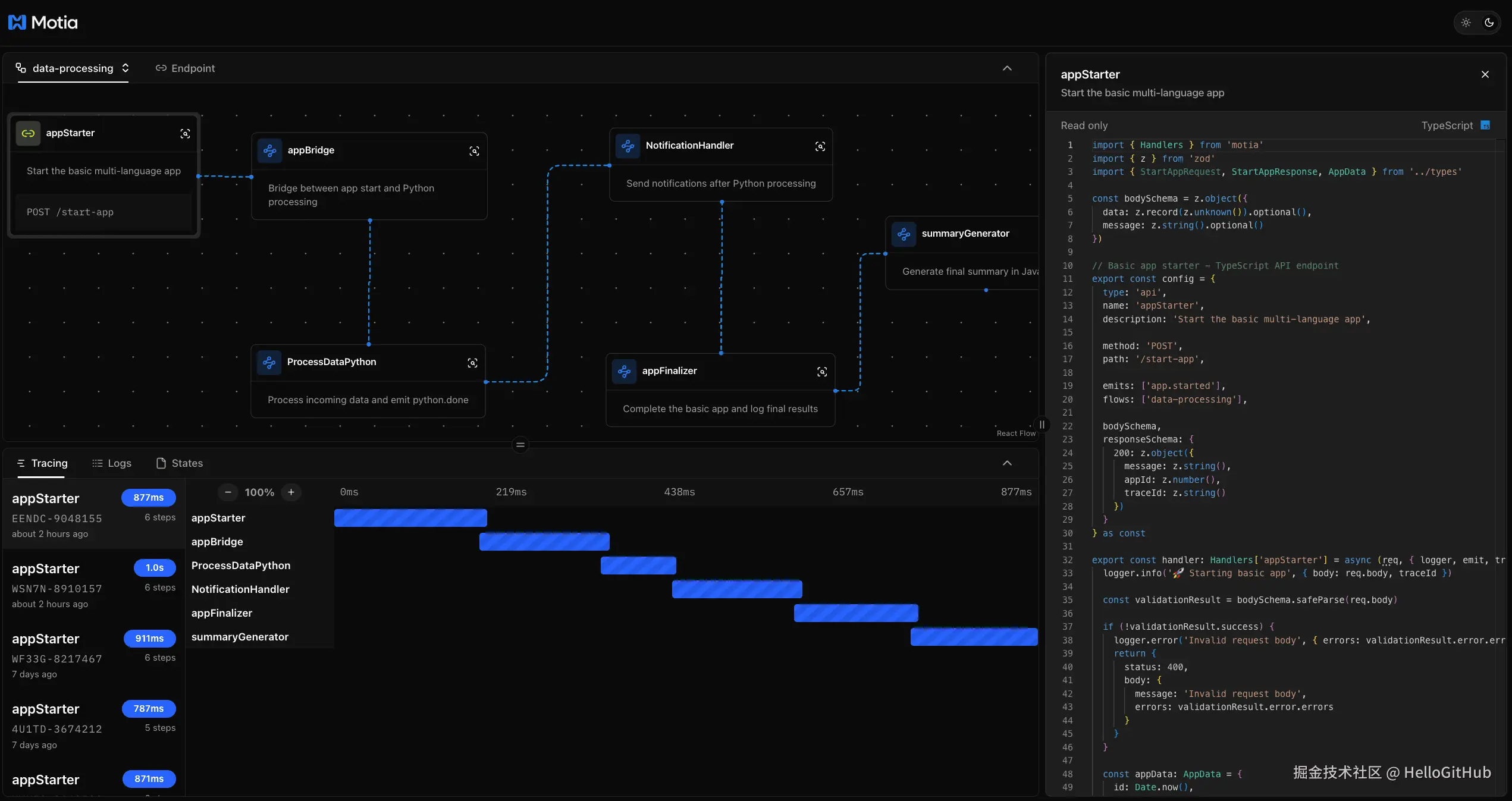
16、motia:终结后端碎片化的框架。这是一款一站式后端框架,集成了 API、事件驱动、定时任务、实时数据流和 AI Agent 等能力,支持 TypeScript、Python 等多语言混合开发。它内置状态管理、结构化日志、端到端链路追踪与可视化调试器,支持流程图、日志流和实时测试等功能。

17、pdfcraft:无需上传文件的 PDF 全能工具箱。这是一款基于 Next.js 和 WebAssembly 构建的开源 PDF 工具箱,所有文件操作均在本地浏览器内完成,无需上传到外部服务器。它提供节点式编排 PDF 文件处理工作流,支持合并、拆分、OCR、格式转换等 90 多种功能。来自 @pccprint 的分享

18、puck:React 可视化编辑器组件。这是一款基于 TypeScript 和 React 构建的可视化编辑器,可轻松将拖拽式页面构建功能集成到 Next.js、Remix 等 React 应用中,并可直接复用现有 React 组件,将其转化为可拖拽的编辑单元。

19、Rote:看起来不太一样的碎碎念本子。这是一款追求极简和优雅体验的个人笔记平台,采用 React 和 Node.js 构建支持 Docker 一键部署,提供开放的 API 接口,方便用户通过多种方式录入或获取数据。

Kotlin 项目

20、roubao:开源的 AI 手机自动化助手。这是一款开源的 Android AI 手机自动化助手,无需电脑即可让用户通过自然语言指令操控手机自动完成任务。它基于视觉语言模型识别屏幕截图,结合委托执行或 GUI 自动化,能够完成复杂的 App 交互任务。来自 @只是肚子太寂寞 的分享

21、traffic-light:极简的 Android 流量监控应用。这是一款免费开源、体积小且无广告的 Android 网络流量监控工具,支持状态栏显示实时网速、历史数据和应用级流量统计等功能。

Python 项目

22、dirsearch:命令行 Web 路径扫描工具。该项目是用 Python 开发的 Web 路径扫描工具,支持多线程和异步模式,并提供多种报告输出格式。

23、keep:更智能的告警管理平台。这是一个智能告警管理和 AIOps 平台,运用 AI 技术实现告警关联和分析。它提供了统一的操作界面,便于集中管理各种告警和事件,支持告警去重、过滤、相关性分析和自动化处理等功能,可与多种监控工具、数据库、通信平台和事件管理工具集成。

24、maptoposter:极简的城市地图海报生成器。该项目是用 Python 开发的城市地图海报生成器,可将城市地图数据转化为美观、极简风格的艺术海报。它利用 OpenStreetMap 的数据,自动绘制指定城市的道路网络、水域和公园,提供赛博朋克、水墨风格等 17 种主题风格可供选择。

25、python-docx-template:Python 结合 Jinja2 生成 Word 文档。该项目是结合 python-docx 和 Jinja2 库的 Word 文档渲染库。它能够将 .docx 文档作为模板,在其中嵌入 Jinja2 语法标签,自动生成格式复杂的 Word 文档,支持图片、富文本、页眉页脚和表格等。

from docxtpl import DocxTemplate

doc = DocxTemplate("my_word_template.docx")
context = { 'name' : "HelloGitHub" }
doc.render(context)
doc.save("generated_doc.docx")

26、sqlit:终端里的 SQL 数据库管理工具。这是一款用 Python 开发的终端 TUI 数据库客户端,致力于成为数据库领域的 lazygit。它开箱即用、操作简单,支持查询历史、自动补全、语法高亮和多种主流数据库,适合开发者在懒得启动 GUI 客户端时快速查询数据库。

Rust 项目

27、serie:可视化展示 Git 提交历史的工具。该项目能够将 Git 提交历史以可视化图表方式展示,可作为 git log --graph 命令的替代品,支持灵活排序、自定义快捷键和外部命令扩展。

28、zensical:开箱即用的静态网站生成器。该项目是由 Material for MkDocs 团队用 Rust 和 Pyhton 重写的静态网站生成器,可基于 Markdown 文件构建出美观、专业且具备搜索功能的静态文档网站。它开箱即用、可自定义,兼容现有 Material for MkDocs 项目配置方便迁移。

Swift 项目

29、FineTune:让 macOS 拥有应用级音量控制。这是一款 Swift 开发的 macOS 菜单栏音频控制工具,支持为每个应用独立调节音量、设置不同输出设备等功能。

30、keyStats:开源的键鼠统计工具。这是一款轻量级的 macOS/Windows 应用,在不记录具体输入内容的前提下,量化用户的输入行为,支持统计键盘敲击次数、鼠标点击次数、鼠标移动和滚动距离。

31、quotio:macOS 切换 AI 账号的工具。这是一款用 Swift 开发的 macOS 菜单栏工具,支持统一管理 Claude、Gemini、OpenAI、Qwen 等 AI 服务的账号和 API Key,提供实时 Token 消耗统计、自动故障转移和 CLI 编程助手自动化配置等功能。

人工智能

32、cultivation-world-simulator:AI 驱动的修仙世界模拟器。这是一款基于 LLM 的修仙模拟器游戏,不同于传统 RPG,游戏内的 NPC 均是 AI 智能体,有独立的性格、记忆和行为逻辑,而玩家在游戏中扮演“天道”,以上帝视角观察并干预 AI 修仙者和仙界规则,见证门派兴衰与天骄崛起。来自 @4thfever 的分享

33、happy:用手机操控 Claude Code 和 Codex。这是一款可以远程操作 Claude Code 或 Codex 的工具,让你随时随地通过手机查看和远程控制 AI 编程助手,提供了 iOS、Android 和 Web 客户端。来自 @Jeff Xun 的分享

34、ml-sharp:不到一秒生成 3D 场景。该项目是 Apple 开源的单目视角合成技术的配套代码,能够在短时间内根据单张图片生成高质量的 3D 场景。它通过神经网络从单张照片中回归出 3D 高斯参数,输出可供 3DGS 渲染器使用的 ply 文件。

35、OnnxSlim:轻量高效的 ONNX 模型优化工具。这是一个纯 Python 实现的 ONNX 模型精简与结构优化工具,无需额外的编译依赖。它通过分析与重写计算图,自动移除冗余节点、无效分支和多余参数,在保证模型精度不变的前提下,减少模型体积并提升推理速度,适用于模型发布、推理部署和工程化场景。来自 @Desmond 的分享

import onnx
import onnxslim

model = onnx.load("model.onnx")
slimmed_model = onnxslim.slim(model)

if slimmed_model:
    onnx.save(slimmed_model, "slimmed_model.onnx")

36、Papers-in-100-Lines-of-Code:百行代码复现经典深度学习论文。该项目通过约 100 行 Python 代码复现了 60+ 篇深度学习领域的经典论文,提供极简、可运行的代码实现,帮助研究员、学生和开发者快速理解经典论文的核心思想和实现细节。

其它

37、Consent-O-Matic:告别烦人的 Cookie 授权弹窗。这是一款自动跳过 Cookie 授权弹窗的浏览器插件,用户只需在插件中设置一次隐私偏好,即可自动识别并跳过各种网站的 Cookie 弹框,免去手动处理 Cookie 授权的烦恼。

38、decky-loader:解锁 Steam Deck 潜能的插件加载器。该项目是专为 Steam Deck 设备打造的插件加载工具,可在 SteamOS 原生界面中无缝加载第三方功能模块,支持界面美化、性能优化和实用工具等插件。

39、OpenNutriTracker:免费开源的饮食日记应用。这是一款免费开源的移动端营养和热量追踪应用,支持拍照记录每日饮食、扫描食品条形码快速录入营养信息并制定饮食计划。

40、superpowers:让 AI 编程工具按流程工作。该项目是专为 AI 编程智能体打造的完整软件开发工作流,通过组合技能(skills)和指令,让智能体不只是生成代码,而是按照流程进行设计、规划和实现。

41、x-algorithm:X 平台的信息流推荐算法。该项目是 xAI 官方开源的 X 平台信息流(For You)核心推荐系统和关键组件的技术细节,展示了如何构建生产级、基于大语言模型排序的推荐引擎。

最后

感谢参与分享开源项目的小伙伴们,欢迎更多的开源爱好者来 HelloGitHub 自荐/推荐开源项目。如果你发现了 GitHub 上有趣的项目,就点击这里分享给大家伙吧!

本期有你感兴趣的开源项目吗?如果有的话就留言告诉我吧~如果还没看过瘾,可以点击阅读往期内容。

感谢您的阅读,如果觉得本期内容还不错的话 求赞、求分享 ❤️