你的电脑,值得一次专业“深度清洁”:告别临时文件,清理重复与相似内容

272 阅读12分钟

Czkawka/Krokiet:基于 Rust 的跨平台系统清理工具深度技术解析

1. 整体介绍

1.1 项目概况

项目地址github.com/qarmin/czka…
当前状态:截至分析时,该项目在 GitHub 上已获得超过 3万 star 和 近千 fork,显示出较高的社区关注度和实用性。项目采用 Rust 编写,遵循内存安全理念,是一个活跃维护的开源项目。

项目演进:项目最初以 Czkawka(GTK4 GUI)为核心,现已演进为以 Krokiet(Slint GUI)为新一代前端。Czkawka GTK 版本进入维护模式,仅接收错误修复,而 Krokiet 则处于积极开发阶段,并新增了多项功能。

1.2 主要功能与界面

该项目本质上是一个多功能磁盘空间清理与文件管理工具集。其核心价值在于通过多种专用扫描器,精准定位并帮助用户清理计算机中的冗余、无效或潜在问题文件。

核心功能矩阵

功能类别具体工具解决的问题
重复清理重复文件、相似图片、相似视频、相同音乐消除内容重复造成的空间浪费
空间回收空文件夹、空文件、大文件、临时文件直接删除无内容或占用空间大的文件
系统维护无效符号链接、损坏文件、错误扩展名文件修复或清理可能影响系统稳定性的问题文件
隐私与优化Exif 移除器、视频优化器、不良文件名移除隐私元数据、优化媒体文件体积、规范文件名

界面截图示意(基于 README 描述): 在这里插入图片描述

  • Krokiet (Slint UI): 界面现代化,功能区划清晰,支持新增的 Exif 清理、视频优化等操作面板。

在这里插入图片描述

  • Czkawka (GTK4 UI): 经典桌面应用布局,工具以标签页形式呈现。

1.3 面临问题与目标人群

解决问题

  1. 磁盘空间无序占用:用户难以手动全面查找重复文件、空文件夹、缓存文件等“隐形”空间占用者。
  2. 文件管理效率低下:缺乏批量、智能识别相似或问题文件的工具(如不同分辨率的同一图片、损坏的文档)。
  3. 跨平台工具缺失:许多优秀清理工具仅限特定平台(如仅限 Linux 的 FSlint)。
  4. 隐私泄露风险:图片中的 Exif 数据、临时文件可能包含敏感信息,普通用户缺乏便捷清理手段。
  5. 现有方案不足:同类工具如 BleachBit 侧重临时文件清理,DupeGuru 侧重重复查找,功能单一。

目标人群

  • 普通桌面用户:希望便捷、安全地释放磁盘空间。
  • 摄影与多媒体爱好者:需要管理大量相似图片、视频,或清理媒体文件元数据。
  • 开发与运维人员:需要命令行工具进行自动化清理,或集成清理功能到其他应用中。
  • 跨平台用户:在 Windows, macOS, Linux 等多系统环境下均需使用统一工具。

1.4 解决方案与优势

传统解决方式

  • 组合使用多个单功能工具(如 fdupes + rmlint + 手动查找)。
  • 使用功能全面但可能较臃肿、非跨平台或已停止维护的工具(如 FSlint)。
  • 手动编写脚本,但鲁棒性差,难以处理复杂场景(如相似图像比对)。

Czkawka/Krokiet 新方案优势

  1. 功能聚合:将14类清理工具集成于一体,提供统一入口和操作逻辑。
  2. 技术栈先进
    • 语言:采用 Rust,保障内存安全与高性能,编译为单一可执行文件,部署简单。
    • 架构:核心逻辑 (czkawka_core) 与前端展示 (GUI/CLI) 分离,利于复用和生态扩展。
    • 并行化:广泛使用 rayon 等库进行并行遍历和计算,充分利用多核CPU。
  3. 用户体验优化
    • 缓存机制:首次扫描后建立缓存,大幅提升后续扫描速度。
    • 无损操作:默认仅查找和展示,删除等危险操作需用户二次确认,支持先移动到回收站。
    • 多前端:同时提供图形界面(Slint/GTK)和命令行界面,满足不同场景需求。

1.5 商业价值与生态潜力评估

价值估算逻辑

  1. 代码开发成本估算:项目包含约数万行 Rust 代码,涉及文件系统、多媒体解析、哈希算法、GUI 框架集成等多个复杂领域。若以商业团队开发,人力成本相当可观。其开源性质使得社区可以零成本获得该能力。
  2. 覆盖问题空间效益
    • 直接效益:帮助用户高效回收磁盘空间,对于使用 SSD 或存储空间紧张的用户而言,等同于延长硬件使用寿命或推迟升级投入。
    • 间接效益:通过清理损坏文件、无效链接,可能预防由文件系统错误引发的系统不稳定,减少维护时间。
    • 隐私效益:提供便捷的元数据清理工具,降低隐私泄露风险,其价值难以量化但确实存在。

生态潜力

  • 核心库 (czkawka_core) 已被其他项目(如 Tauri 前端、文档校正库)作为依赖复用,证明了其代码质量和模块化设计的价值。
  • 作为 Rust 在桌面工具开发中的一个成功案例,对推广 Rust 生态有积极作用。
  • 项目接受捐赠,形成了初步的“开源-捐赠”可持续循环雏形。

2. 详细功能拆解(产品+技术视角)

2.1 核心功能模块

项目功能可归纳为四大模块,每个模块包含若干技术驱动的工具:

模块包含工具技术实现关键点
重复内容识别重复文件、相似图片、相似视频、相同音乐分层哈希(大小、哈希)、感知哈希(pHash)、音频特征提取、多线程比对
空间占用分析大文件、空文件、空文件夹、临时文件递归目录遍历、文件元数据快速读取、基于规则的路径/扩展名匹配
文件系统完整性无效符号链接、损坏文件、错误扩展名链接目标存在性检查、文件头魔法字节验证、内容与扩展名匹配
文件内容优化Exif移除器、视频优化器、不良文件名图像元数据操作、调用外部工具(如ffmpeg)转码、文件名编码与字符集检查

2.2 技术支撑要点

  1. 跨平台文件系统操作:通过 Rust 标准库 std::fsstd::path 实现基础操作,并利用 trash crate 实现跨平台的“移到回收站”功能,提升安全性。
  2. 高性能目录遍历:在 czkawka_core::common::dir_traversal 中实现自定义的并行遍历器,优于简单的递归,并能集成进度回调。
  3. 缓存设计:扫描结果(如文件哈希)可序列化保存到磁盘,下次扫描时通过缓存快速跳过未变更的文件,其逻辑位于 czkawka_core::common::cache
  4. 外部工具集成:视频优化依赖于 ffmpeg,通过 czkawka_core::common::ffmpeg_utils 封装调用逻辑,处理跨平台路径和参数。

3. 技术难点分析

  1. 性能与精度的平衡

    • 难点:全盘扫描数十万文件时,逐字节计算哈希(如 SHA256)虽精确但极慢;仅用文件名和大小又容易误判。
    • 解决方案:采用分层哈希策略。先比较文件大小,快速过滤;大小相同者计算快速哈希(如 XXH3);快速哈希相同者,再计算强加密哈希(如 Blake3)确认。此逻辑体现在 duplicate 工具中。
  2. 相似性判定的复杂度

    • 难点:判断“相似”图片/视频比判断“相同”更复杂,需抵抗分辨率变化、水印、亮度调整等。
    • 解决方案:使用感知哈希(Perceptual Hash)。对于图片,将图像缩放到固定大小,转化为灰度图,计算离散余弦变换(DCT)并比较频域特征。这通过 image_hasher 库实现。
  3. 跨平台 GUI 的挑战

    • 难点:GTK4 在 Windows/macOS 上原生体验和分发便利性不足。
    • 解决方案:引入 Slint 作为 Krokiet 的 GUI 框架。Slint 使用声明式 UI 语言,可编译为原生代码,能较好地平衡性能、外观和跨平台一致性。从 krokiet/src/main.rs 可见其与 Rust 模型的深度绑定。
  4. 原子性文件操作

    • 难点:创建硬链接或符号链接时,如果目标已存在,需要原子性地替换,避免在操作过程中留下损坏状态或丢失原文件。
    • 解决方案:在 common/mod.rsmake_hard_linkmake_file_symlink 函数中,采用“创建临时文件 -> 重命名原文件 -> 创建链接 -> 删除临时文件”的策略。若链接创建失败,则回滚重命名操作,保证原文件安全。

4. 详细设计图

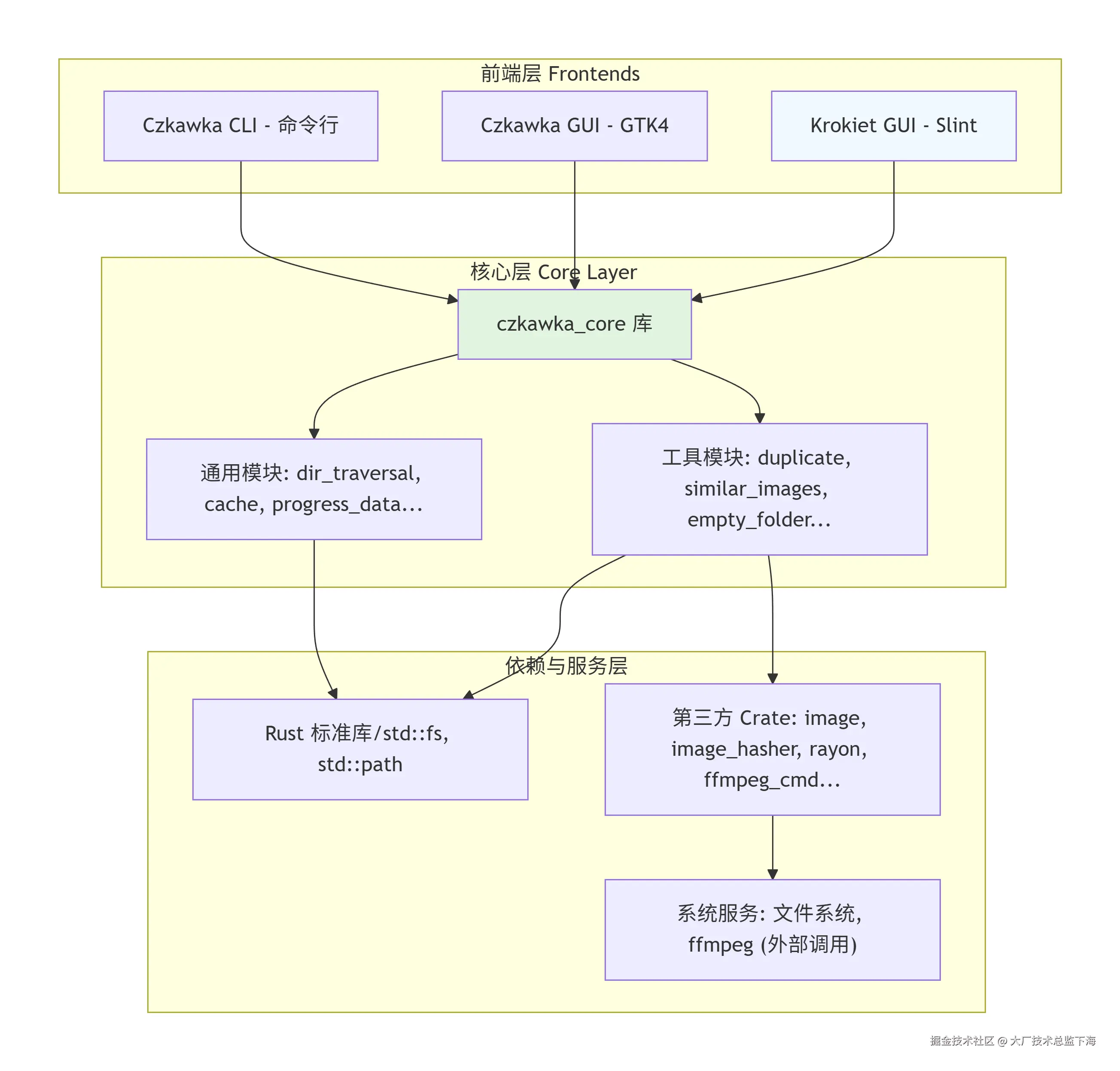
4.1 系统架构图

在这里插入图片描述

架构解读:这是一个典型的分层与模块化架构czkawka_core 作为核心库,封装了所有业务逻辑和数据模型。不同前端通过调用核心库的公共 API 来工作。核心库内部,tools 模块实现具体功能,common 模块提供共享设施。这种设计实现了前端与后端的解耦,也是 czkawka_core 能被其他项目复用的基础。

4.2 核心扫描链路序列图

sequenceDiagram
    participant U as 用户
    participant GUI as Krokiet GUI
    participant CM as 核心模型
    participant DT as 目录遍历器
    participant TK as 特定工具逻辑
    participant Cache as 缓存系统

    U->>GUI: 点击“扫描”按钮
    GUI->>CM: 初始化扫描任务 (设置路径、参数)
    CM->>Cache: 加载已有缓存
    CM->>DT: 启动并行目录遍历
    loop 遍历每个文件/目录
        DT->>TK: 交付文件项
        TK->>Cache: 检查是否有有效缓存
        alt 缓存命中
            Cache-->>TK: 返回缓存结果
        else 缓存未命中
            TK->>TK: 执行计算 (如计算哈希)
            TK->>Cache: 存储新结果
        end
        TK-->>CM: 返回单项结果
        CM-->>GUI: 推送进度 & 增量结果
    end
    CM->>GUI: 通知扫描完成
    GUI->>U: 展示结果列表

流程解读:此序列图展示了从用户操作到结果展示的核心数据流。关键点在于缓存集成增量结果推送。遍历器 (DT) 与具体工具 (TK) 协同工作,缓存检查贯穿始终,避免了重复计算。进度和结果被实时推送到 GUI,实现了用户界面在扫描过程中的响应式更新。

4.3 核心工具类关系图

classDiagram
    class ProgressData {
        +current_stage: String
        +files_checked: u64
        +files_to_check: u64
        +update_progress()
    }

    class DirTraversalBuilder {
        +roots: Vec<PathBuf>
        +group_by: GroupByOption
        +build() -> DirTraversal
    }

    class DirTraversal {
        -stop_receiver: Receiver<bool>
        +run(progress_sender: Sender<ProgressData>)
    }

    class ToolTrait {
        <<interface>>
        +find_duplicates(&mut self, ...)
        +get_stop_receiver(&self) -> Receiver<bool>
    }

    class DuplicateFinder {
        -hash_type: HashType
        -cache: Arc<Cache>
        +find_duplicates()
    }

    class SimilarImageFinder {
        -hash_alg: HashAlg
        -max_size: u64
        +find_similar_images()
    }

    ProgressData <.. DirTraversal : 发送
    DirTraversalBuilder *--> DirTraversal : 构建
    ToolTrait <|.. DuplicateFinder : 实现
    ToolTrait <|.. SimilarImageFinder : 实现
    DirTraversal ..> ToolTrait : 调用(通过回调)

类图解读ProgressData 是贯穿全局的进度信息载体。DirTraversalBuilder 采用建造者模式,灵活配置遍历参数并生成 DirTraversal 执行器。所有具体工具(如 DuplicateFinder, SimilarImageFinder)都实现一个公共的 ToolTrait(在代码中为 tools 模块各文件中的结构体和方法),这保证了它们可以被统一的扫描流程驱动。DirTraversal 在执行时会调用这些工具提供的回调函数处理每个文件项。

4.4 核心函数 make_hard_link 操作流图

在这里插入图片描述

流程图解读:此图详细说明了 make_hard_link 函数为了保证原子性和安全性所采取的“重命名-创建-清理”三步法。其核心思想是:在修改目标 (dst) 之前,先将其移动到一个临时备份位置 (temp)。如果新链接创建成功,则删除备份;如果创建失败,则将备份移动回原处,恢复原状。这个过程确保了在任何情况下,dst 路径指向的文件(无论是旧的用户文件还是新创建的硬链接)都是完整可用的,不会出现路径悬空或文件丢失。

5. 核心代码解析

以下选取 czkawka_core/src/common/mod.rs 中的 make_hard_link 函数进行深度解析,它集中体现了项目对文件系统操作安全性和跨平台鲁棒性的考量。

/// 创建一个硬链接,如果目标文件已存在,则原子性地替换它。
/// 这是安全的,因为即使在操作过程中程序崩溃,原文件也会被保留或恢复。
pub fn make_hard_link<P: AsRef<Path>, Q: AsRef<Path>>(src: P, dst: Q) -> io::Result<()> {
    let src = src.as_ref();
    let dst = dst.as_ref();
    // 1. 获取目标文件的父目录,用于存放临时文件
    let dst_dir = dst.parent().ok_or_else(|| Error::other("No parent"))?;

    let mut temp;
    let mut attempts = MAX_SYMLINK_HARDLINK_ATTEMPTS; // 最大尝试次数,默认为5
    // 2. 循环生成一个不存在的临时文件名
    loop {
        temp = dst_dir.join(format!("{}.czkawka_tmp", rand::random::<u128>()));
        if !temp.exists() {
            break;
        }
        attempts -= 1;
        if attempts == 0 {
            return Err(Error::other("Cannot choose temporary file for hardlink creation"));
        }
    }
    // 3. 关键步骤:将目标文件原子性地重命名为临时文件
    //    此时,`dst` 路径不再指向任何文件。
    fs::rename(dst, temp.as_path())?;

    // 4. 尝试创建从 src 到 dst 的硬链接
    match fs::hard_link(src, dst) {
        Ok(()) => {
            // 5. 创建成功:删除旧的临时文件(即原文件)
            fs::remove_file(&temp)?;
            Ok(())
        }
        Err(e) => {
            // 6. 创建失败:将临时文件(原文件)重命名回 dst,进行回滚
            let _ = fs::rename(&temp, dst);
            Err(e)
        }
    }
}

代码关键点解析

  1. 原子性替换逻辑 (第3-6步):这是函数的核心。直接删除 dst 再创建链接是危险的,因为删除后、创建前系统若崩溃,文件将丢失。本函数采用“重命名原文件 -> 创建链接 -> 删除原文件”的顺序,保证了 dst 路径在任何时刻都指向一个有效文件。
  2. 临时文件命名 (第2步):使用 rand::random::<u128>() 生成一个全局唯一标识符,极大降低了与现有文件重名的概率。循环和尝试次数限制 (MAX_SYMLINK_HARDLINK_ATTEMPTS) 提供了额外的鲁棒性。
  3. 错误恢复 (第6步):如果 fs::hard_link 失败(例如源文件不存在、跨设备链接等),函数会尝试将临时文件重命名回原始位置 (dst)。let _ = ... 表示忽略回滚操作的错误,因为此时首要任务是返回硬链接创建失败的原因。
  4. 跨平台性:该函数完全基于 Rust 标准库 std::fs,其 hard_linkrename 操作在主流操作系统上均有良好定义和支持,确保了跨平台行为的一致性。

为何重要:此函数虽小,但体现了系统工具软件的基石思想——数据安全第一。它被用于重复文件清理中的“创建硬链接以合并重复项”功能,确保用户数据即使在工具执行中出现意外时也不会受损。类似的谨慎逻辑也体现在 make_file_symlink(处理软链接)和文件删除(先移至回收站)等操作中,共同构成了项目可靠性的基础。


总结:Czkawka/Krokiet 项目展示了一个成功的开源工具应具备的特质:解决明确痛点、采用恰当技术、架构清晰可扩展、注重用户体验与数据安全。它不仅是 Rust 在桌面应用领域的一个有力例证,其模块化设计(特别是 czkawka_core)也为构建更复杂的文件管理生态系统提供了可能。对于开发者而言,该项目是学习 Rust 系统编程、跨平台 GUI 设计和高性能并发算法的优质参考。