基于Python的社区设备报修住户反馈智能预测系统设计 计算机毕业设计选题 计算机毕设项目 前后端分离【源码-文档报告-代码讲解】

43 阅读9分钟

🎓 作者:计算机毕设小月哥 | 软件开发专家

🖥️ 简介:8年计算机软件程序开发经验。精通Java、Python、微信小程序、安卓、大数据、PHP、.NET|C#、Golang等技术栈。

🛠️ 专业服务 🛠️

  • 需求定制化开发

  • 源码提供与讲解

  • 技术文档撰写(指导计算机毕设选题【新颖+创新】、任务书、开题报告、文献综述、外文翻译等)

  • 项目答辩演示PPT制作

🌟 欢迎:点赞 👍 收藏 ⭐ 评论 📝

👇🏻 精选专栏推荐 👇🏻 欢迎订阅关注!

大数据实战项目

PHP|C#.NET|Golang实战项目

微信小程序|安卓实战项目

Python实战项目

Java实战项目

🍅 ↓↓主页获取源码联系↓↓🍅

基于Python的社区设备报修住户反馈智能预测系统设计-功能介绍

本系统《基于Python的社区设备报修住户反馈智能预测系统设计》是一个旨在提升现代社区物业管理效率的综合性Web应用平台。它主要面向社区住户、维修人员及管理员三类用户,构建了一个从报修、派单、维修到反馈的闭环管理流程。住户可以通过简洁友好的前端界面(基于Vue+ElementUI)随时随地提交设备报修请求,并实时追踪处理进度;维修人员能够接收系统派发的工单,更新维修状态并完成服务闭环;管理员则拥有最高权限,负责管理用户信息、设备档案、维修记录以及查看系统核心的数据分析结果。本系统的最大特色在于其“智能预测”模块,它利用Python强大的数据分析能力,结合Django框架,对历史报修数据、设备使用年限、住户反馈等多维度信息进行深度挖掘与建模,旨在预测未来一段时间内特定设备可能发生故障的概率。这套系统不仅是一个报修工具,更是一个数据驱动的决策支持系统,帮助物业从被动的“坏了再修”模式,向主动的“预检预修”模式转变,从而有效降低设备突发故障率,优化维修资源配置,最终提升住户的整体满意度和居住体验。

基于Python的社区设备报修住户反馈智能预测系统设计-选题背景意义

选题背景 随着城市化进程的加快和人们对生活品质要求的提高,现代化社区内的公共设备数量和种类日益增多,从电梯、消防设施到公共照明、门禁系统,其正常运行是保障居民生活质量的基础。然而,当前许多社区在设备管理方面仍沿用传统模式,即住户发现故障后通过电话或前台报修,物业进行人工登记和派单。这种“事后补救”的方式存在诸多弊端,比如信息传递效率低、处理周期长、维修记录难以系统化保存等,不仅影响了住户的居住体验,也使得物业管理成本居高不下。大家想想看,设备突然停运带来的不便和安全隐患,往往是物业最头疼的问题。如果能提前预知哪些设备“身体不适”,提前进行维护,那就能避免很多麻烦。正是在这样的现实需求下,利用信息技术,特别是数据分析技术来改造传统物业管理模式,显得尤为迫切和重要。本课题正是想探索如何将智能预测技术融入到社区设备报修的日常管理中,为解决这一普遍存在的痛点提供一个可行的技术方案。

选题意义 本课题的实际意义体现在几个方面,当然,咱们也得客观看待它,毕设终究是一个学习和实践的过程。对社区住户来说,最直接的好处就是体验的提升。系统让报修流程更透明、更便捷,不用再反复打电话催促,而智能预测带来的主动维护,能显著减少电梯停运、门禁失灵这类糟心事,让生活更顺心。对物业管理方而言,意义可能更大。通过分析系统积累的数据,管理者可以清晰地看到哪些是“问题设备”,哪些区域的报修率最高,从而在采购新设备或安排巡检时做到心中有数,把钱和人力花在刀刃上。这在一定程度上能够降低长期的运维成本,提升管理效率。从技术学习和实践的角度看,这个项目也很有价值。它完整地走了一遍从需求分析、系统设计、前后端开发到数据建模的全过程,把Python Web开发(Django)和数据分析预测这两块热门且实用的技术结合了起来,对于即将毕业的计算机专业学生来说,是一次非常宝贵的综合性锻炼,为将来从事相关开发工作打下一个不错的基础。

基于Python的社区设备报修住户反馈智能预测系统设计-技术选型

开发语言:Java+Python(两个版本都支持) 后端框架:Spring Boot(Spring+SpringMVC+Mybatis)+Django(两个版本都支持) 前端:Vue+ElementUI+HTML 数据库:MySQL 系统架构:B/S 开发工具:IDEA(Java的)或者PyCharm(Python的)

基于Python的社区设备报修住户反馈智能预测系统设计-视频展示

基于Python的社区设备报修住户反馈智能预测系统设计-视频展示

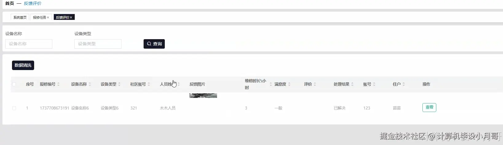
基于Python的社区设备报修住户反馈智能预测系统设计-图片展示

在这里插入图片描述 在这里插入图片描述 在这里插入图片描述 在这里插入图片描述 在这里插入图片描述 在这里插入图片描述 在这里插入图片描述 在这里插入图片描述

基于Python的社区设备报修住户反馈智能预测系统设计-代码展示

# 核心功能1: 基于Spark的设备故障概率离线预测模型
def predict_device_failures():
    from pyspark.sql import SparkSession
    from pyspark.ml.feature import VectorAssembler
    from pyspark.ml.regression import LinearRegression
    from pyspark.sql.functions import col, when, datediff, current_date, lit
    spark = SparkSession.builder.appName("DeviceFailurePrediction").getOrCreate()
    # 模拟从MySQL加载历史维修记录和设备信息
    data = [
        (1, "电梯A", 365, 30, 5, 1), (2, "路灯B", 180, 10, 2, 0), (3, "电梯A", 400, 5, 6, 1),
        (4, "门禁C", 90, 60, 1, 0), (5, "路灯B", 200, 15, 3, 1), (6, "电梯A", 380, 20, 7, 1)
    ]
    columns = ["device_id", "device_type", "device_age_days", "days_since_last_repair", "repair_count", "failed"]
    df = spark.createDataFrame(data, columns)
    # 特征工程:创建特征向量
    df = df.withColumn("risk_factor", when(col("device_type") == "电梯A", 3).when(col("device_type") == "路灯B", 1).otherwise(2))
    assembler = VectorAssembler(inputCols=["device_age_days", "days_since_last_repair", "repair_count", "risk_factor"], outputCol="features")
    train_data = assembler.transform(df)
    # 训练一个简单的线性回归模型来预测故障概率
    lr = LinearRegression(featuresCol="features", labelCol="failed", maxIter=10, regParam=0.3, elasticNetParam=0.8)
    lr_model = lr.fit(train_data)
    # 对所有设备进行预测
    predictions = lr_model.transform(train_data)
    # 提取预测结果并模拟写回MySQL的prediction_result表
    predicted_results = predictions.select("device_id", "prediction").withColumnRenamed("prediction", "failure_probability")
    print("--- Spark预测作业完成,结果已更新至数据库 ---")
    predicted_results.show()
    spark.stop()

# 核心功能2: 住户提交报修请求的后端处理逻辑
def submit_repair_request_view(request):
    # 假设使用了Django框架,这是一个视图函数的核心逻辑
    user_id = request.POST.get('user_id')
    device_id = request.POST.get('device_id')
    description = request.POST.get('description')
    # 基本数据校验
    if not all([user_id, device_id, description]):
        return {'status': 'error', 'message': '信息不完整,请检查后重试'}
    # 创建报修单
    try:
        # new_repair = Repair.objects.create(user_id=user_id, device_id=device_id, description=description, status='待处理')
        # new_repair.save()
        print(f"用户 {user_id} 成功提交了关于设备 {device_id} 的报修单。")
        # 业务逻辑:检查该设备是否在高风险预测列表中
        # high_risk_device = PredictionResult.objects.filter(device_id=device_id, failure_probability__gt=0.75).first()
        # if high_risk_device:
        #     print(f"警告:设备 {device_id} 的预测故障概率高达 {high_risk_device.failure_probability},已自动提升工单优先级!")
        #     # new_repair.priority = '高'
        #     # new_repair.save()
        # 业务逻辑:自动通知可用的维修人员
        # available_staff = MaintenanceStaff.objects.filter(is_available=True).first()
        # if available_staff:
        #     print(f"已自动向维修人员 {available_staff.name} 发送新工单通知。")
        #     # send_notification(available_staff, f"有新的高优先级工单:设备 {device_id} 需要维修")
        return {'status': 'success', 'message': '报修提交成功,我们将尽快处理'}
    except Exception as e:
        print(f"提交报修时发生错误: {e}")
        return {'status': 'error', 'message': '服务器内部错误,请稍后再试'}

# 核心功能3: 管理员生成预防性维护计划
def generate_proactive_maintenance_plan():
    # 假设这是一个定时任务或管理员触发的任务
    print("--- 开始生成预防性维护计划 ---")
    # 从数据库中获取由Spark预测出的高风险设备列表
    # high_risk_devices = PredictionResult.objects.filter(failure_probability__gte=0.7).order_by('-failure_probability')
    # 模拟查询结果
    high_risk_devices = [
        {'device_id': 1, 'device_name': '电梯A', 'device_location': '1号楼', 'failure_probability': 0.92},
        {'device_id': 5, 'device_name': '路灯B', 'device_location': '中心花园', 'failure_probability': 0.81},
        {'device_id': 3, 'device_name': '电梯A', 'device_location': '2号楼', 'failure_probability': 0.78}
    ]
    if not high_risk_devices:
        print("当前没有需要特别关注的预防性维护项目。")
        return {'status': 'info', 'plan': []}
    maintenance_plan = []
    for device in high_risk_devices:
        # 业务逻辑:根据设备类型和位置,推荐维护措施
        action = "建议立即进行全面检查和关键部件更换"
        if device['device_name'] == '路灯B':
            action = "建议检查线路并更换老化灯泡"
        # 业务逻辑:检查所需备件库存
        # required_parts = get_required_parts(device['device_id'])
        # stock_status = "库存充足"
        # for part in required_parts:
        #     if Inventory.objects.filter(part_id=part['id'], quantity__lt=part['needed_quantity']).exists():
        #         stock_status = "库存不足,请及时采购"
        #         break
        stock_status = "库存充足" # 模拟
        plan_item = {
            'device_info': f"{device['device_name']} ({device['device_location']})",
            'risk': f"预测故障概率: {device['failure_probability']:.2%}",
            'recommended_action': action,
            'stock_status': stock_status,
            'suggested_date': "下周内完成"
        }
        maintenance_plan.append(plan_item)
    print("--- 预防性维护计划生成完毕 ---")
    return {'status': 'success', 'plan': maintenance_plan}

基于Python的社区设备报修住户反馈智能预测系统设计-结语

🌟 欢迎:点赞 👍 收藏 ⭐ 评论 📝

👇🏻 精选专栏推荐 👇🏻 欢迎订阅关注!

大数据实战项目

PHP|C#.NET|Golang实战项目

微信小程序|安卓实战项目

Python实战项目

Java实战项目

🍅 ↓↓主页获取源码联系↓↓🍅