从零开始使用ComfyUI:镜像部署与工作流操作全指南

632 阅读9分钟

从零开始使用ComfyUI:镜像部署与工作流操作全指南

本文基于实际Linux云实例操作场景,详细讲解从ComfyUI镜像环境到成功进入工作流的完整流程,涵盖环境排查、服务启动、访问验证等核心步骤,适配润云平台ComfyUI镜像及类似环境。

一、什么是comfyui

ComfyUI就像拥有一支神奇魔杖,可以轻松创造出令人惊叹的AI生成艺术。从本质上讲,ComfyUI是构建在Stable Diffusion之上的基于节点的图形用户界面(GUI),而Stable Diffusion是一种最先进的深度学习模型,可以根据文本描述生成图像。 但ComfyUI真正特别之处在于,它如何让像你这样的艺术家释放创造力,将你最疯狂的想法变为现实。

想象一下有一块数字画布,你可以通过连接不同的节点来构建自己独特的图像生成工作流,每个节点代表一个特定的功能或操作。 就像为你的AI生成杰作构建一个视觉食谱!

二、ComfyUI的准备

2.1 前置准备

进入润云平台,创建实例时选择ComfyUI镜像 image1.png

创建实例成功之后,进入刚创建的实例Jupyter页面,并打开终端

image2.png

2.2 确认ComfyUI安装路径

首先定位ComfyUI核心启动文件main.py,执行以下命令全局查找:


find / -name "main.py" 2>/dev/null | grep -i comfy

示例输出(本文实操路径):


/home/ComfyUI/main.py

若输出为空(镜像未预装ComfyUI),手动安装:


cd /root/workspace
git clone https://github.com/comfyanonymous/ComfyUI.git
cd ComfyUI
pip install -r requirements.txt

2.3 查看实例公网IP

访问ComfyUI需实例公网IP,执行命令快速获取:


curl ifconfig.me

示例输出(本文实操IP):


221.5.60.2

2.4 检查端口占用

ComfyUI默认端口为8188,本文实操使用8888/8889端口,先检查端口是否被占用:


# 检查8888端口
netstat -tuln | grep 8888
# 检查8889端口
netstat -tuln | grep 8889

若输出包含LISTEN,说明端口被占用,需更换端口。

三、启动ComfyUI服务

3.1 基础启动命令(前台运行)

进入ComfyUI主目录,启动服务并指定外网访问权限及端口:


# 进入ComfyUI目录(根据实际路径调整)
cd /home/ComfyUI
# 启动服务(使用8889端口,避开占用)
python main.py --listen 0.0.0.0 --port 8889

启动成功标志:终端最后输出以下内容,说明服务已正常运行:


Starting server
To see the GUI go to: http://0.0.0.0:8889

3.2 后台运行(推荐)

避免关闭终端导致服务停止,使用nohup命令后台启动,同时记录日志:


cd /home/ComfyUI
nohup python main.py --listen 0.0.0.0 --port 8889 > /root/workspace/comfyui.log 2>&1 
  • 日志查看tail -f /root/workspace/comfyui.log 实时监控启动状态

  • 停止服务: `# 查找ComfyUI进程ID ps aux | grep comfy

3.3 常见启动报错解决

报错类型解决命令
python: command not foundapt update && apt install -y python3 python3-pip && ln -s /usr/bin/python3 /usr/bin/python
No module named xxx(缺少依赖)cd /home/ComfyUI && pip install -r requirements.txt
address already in use(端口占用)更换端口(如8889)重新启动服务
xformers依赖报错(TypeError: JITCallable._set_src()pip uninstall -y xformers && pip install xformers==0.0.27.post2 --force-reinstall

四、访问ComfyUI工作流界面

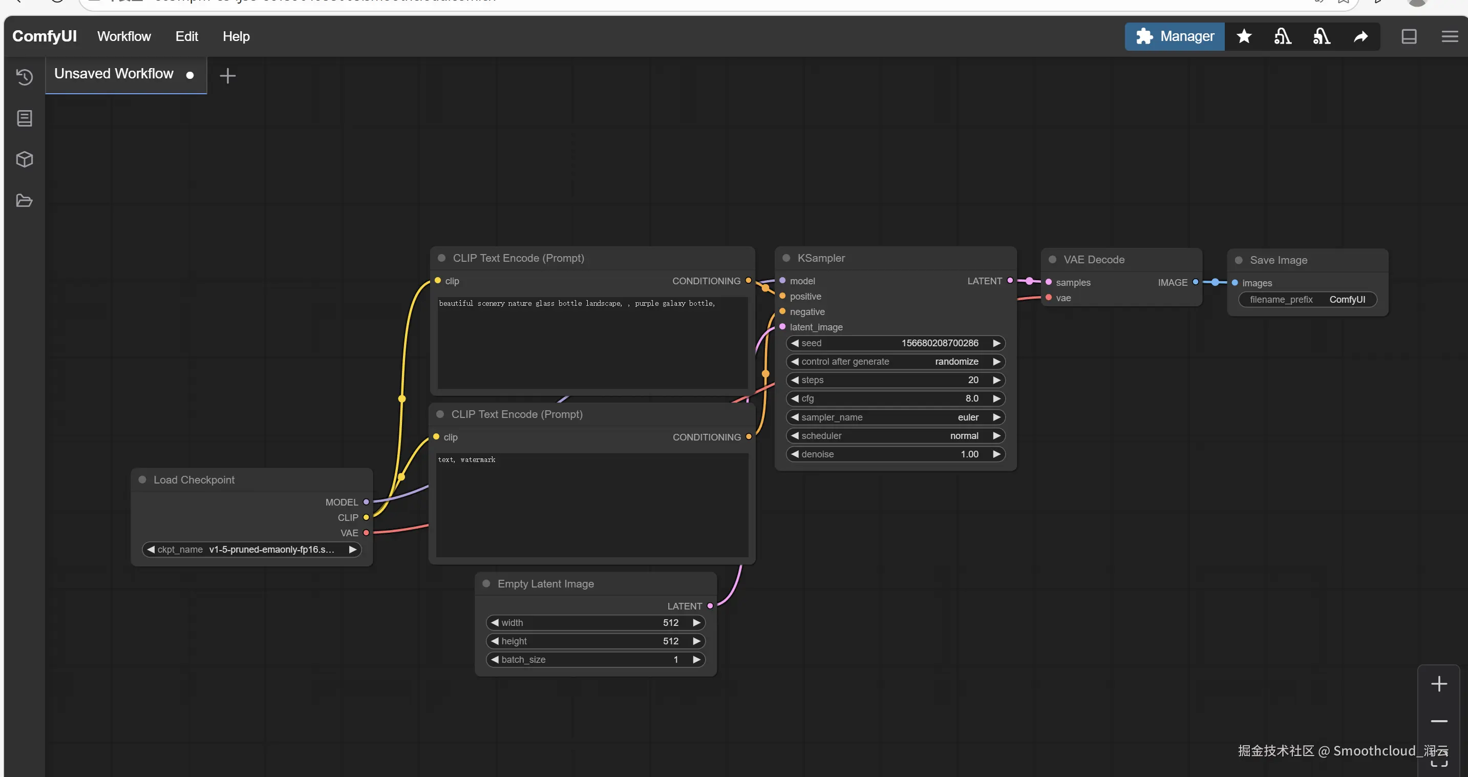
进入实例详情页增加上面的开启的端口,复制访问地址至浏览器即可看到ComfyUI可视化工作流编辑界面(左侧为节点面板,中间为画布,右侧为控制栏)。

image3.png

image4.png

五、首次使用工作流

5.1 加载内置工作流

  1. 进入界面后,点击左上角 LoadLoad WorkflowFrom Examples

  2. 选择 basic_text_to_image.json(基础文生图工作流),画布将自动加载预设节点;

  3. Checkpoint Loader 节点下拉选择模型(如SD 1.5,需提前放入模型文件至/home/ComfyUI/models/Stable-diffusion目录);

  4. CLIP Text Encode 节点输入正向提示词(如“a cute cat, 4k, detailed”)和反向提示词(如“low quality, blurry”);

  5. 点击右上角 Queue Prompt 运行工作流,生成的图片将在 Preview Image 节点实时显示。

5.2 保存与复用工作流

工作流调试完成后,点击顶部 SaveSave Workflow,将工作流保存为JSON文件,后续可通过 Load Workflow → From File 上传复用。

5.3 核心界面与节点详解

ComfyUI界面分为三大区域,掌握各区域功能是灵活使用的基础:

  • 左侧节点面板:按功能分类存放所有节点,可通过顶部搜索框快速查找(如输入“Lora”定位Lora加载节点)。核心分类包括: 模型加载类(Checkpoint Loader、Lora Loader、VAE Loader):用于加载基础模型、微调模型及解码模型;

  • 提示词处理类(CLIP Text Encode、CLIP Text Encode (Advanced)):用于解析正向/反向提示词,控制生成内容;

  • 采样生成类(KSampler、EulerSampler):核心生成节点,控制采样步数、CFG值、生成尺寸等关键参数;

  • 后处理类(Preview Image、Save Image):用于预览生成结果及保存图片到本地。

中间画布区域:工作流编辑核心区,可拖拽节点、连接端口、调整节点位置。操作技巧: 连接节点:点击一个节点的输出端口(右侧小圆点),拖拽到目标节点的输入端口(左侧小圆点),松开即可建立连接;

删除节点:选中节点后按Delete键,或右键节点选择Remove

清空画布:右键画布空白处,选择Clear Workflow

右侧控制栏:包含工作流队列、历史记录、设置等功能。队列面板可查看当前生成任务进度,历史记录可回溯之前的生成结果及对应工作流配置。

5.4 自定义工作流搭建(以图生图为例)

除了加载内置工作流,也可手动搭建自定义流程,以图生图为例,步骤如下:

  1. 加载基础模型:从节点面板拖拽Checkpoint Loader到画布,选择SD 1.5或SDXL模型,同时拖拽VAE Loader加载对应VAE模型(优化图像质量);

  2. 导入参考图:拖拽Load Image节点,点击节点上的Upload按钮上传本地图片,作为生成参考;

  3. 图片预处理:拖拽Image Scale节点,连接Load Image的输出端口,设置目标生成尺寸(如512×512),勾选cropresize调整图片适配尺寸;

  4. 提示词配置:拖拽两个CLIP Text Encode节点,分别输入正向提示词(如“a beautiful landscape, oil painting style”)和反向提示词(如“ugly, distorted, low resolution”);

  5. 采样生成:拖拽KSampler节点,依次连接以下端口: model端口:连接Checkpoint Loader的model输出;

  6. positive端口:连接正向提示词节点的输出;

  7. negative端口:连接反向提示词节点的输出;

  8. latent_image端口:连接Image Scale的输出(需先拖拽VAEDecode节点转换图像格式);

  9. 结果预览与保存:拖拽Preview ImageSave Image节点,均连接KSampler的输出端口,设置保存路径(默认保存在/home/ComfyUI/output);

  10. 运行工作流:点击右上角Queue Prompt,等待生成完成,在Preview Image节点查看结果。

5.5 常用功能拓展(插件与模型管理)

ComfyUI支持通过插件拓展功能,核心拓展方式如下:

5.5.1 插件安装(以ComfyUI-Manager为例)

ComfyUI-Manager已预装在当前镜像中,可通过它快速安装插件:

  1. 进入ComfyUI界面,点击左侧节点面板顶部的ComfyUI-Manager按钮;

  2. 在弹出的窗口中选择Install Custom Nodes,搜索需要的插件(如“ControlNet”“UltimateSDUpscale”);

  3. 点击插件右侧的Install,安装完成后重启ComfyUI服务,插件节点将自动显示在左侧面板。

5.5.2 模型管理与加载

不同类型的模型需放在对应目录,否则无法加载:

模型类型存放目录加载节点
基础模型(.ckpt/.safetensors)/home/ComfyUI/models/Stable-diffusionCheckpoint Loader
Lora模型(.safetensors)/home/ComfyUI/models/LoraLora Loader
ControlNet模型(.pth)/home/ComfyUI/models/ControlNetControlNet Loader
VAE模型(.ckpt/.safetensors)/home/ComfyUI/models/VAEVAE Loader
模型上传方式:通过云实例文件管理工具,将本地模型上传至对应目录,重启ComfyUI后即可在节点中选择加载。

六、关键注意事项

  1. 核心路径:本文实操中ComfyUI主目录为/home/ComfyUI,启动文件为main.py,实际路径需根据查找结果调整;

  2. 端口选择:优先使用未被占用的端口,避免与Jupyter、Nginx等服务冲突;

  3. 报错处理depthanythingv2nodes_audio.py等扩展节点报错仅影响小众功能,文生图、图生图、ControlNet等核心工作流不受影响,可后续按需修复;

  4. 后台运行:生产环境建议使用nohup后台启动,同时定期清理日志文件,避免占用过多存储空间。

七、常见问题排查

问题现象排查方向
浏览器无法访问界面1. 公网IP是否正确;2. 端口是否放行;3. ComfyUI服务是否正常运行;4. 实例是否处于运行状态
启动后无界面提示1. 启动命令是否包含--listen 0.0.0.0(允许外网访问);2. 端口是否被占用;3. 查看日志定位报错原因
运行工作流生成图片失败1. 模型文件是否存在且路径正确;2. GPU显存是否充足(建议RTX 3060及以上);3. 节点连接是否完整;4. 提示词是否合规

八、为什么要选择润云算力云平台

1、镜像持续优化:定期更新 ComfyUI 版本、修复依赖问题,内置常用模型和插件,开箱即用;

2、 算力弹性伸缩:支持按小时 / 天 / 月租赁,从 RTX 3060 到 A100,满足个人创作到企业批量生成需求;

3、 操作极简:无需懂 Linux 命令,可视化界面管理实例、端口、文件,技术小白也能快速上手;

4、 稳定可靠:99.9% 服务可用性,GPU 性能实时监控,遇到问题技术支持 10 分钟响应;

5、 成本可控:无最低消费,按需租用,新用户注册即送 2 小时 GPU 时长(可免费测试 ComfyUI 全功能)。

注册润云,进入实例创建页,选择「ComfyUI 专属镜像」,按照本文步骤启动服务,5 分钟跑通第一个文生图工作流; 无需复杂部署,不用昂贵硬件,在我们的 AI 算力平台,你只需专注创意,剩下的算力和环境问题,我们全部搞定~ 现在注册,解锁 ComfyUI 全功能创作,让 AI 生成艺术更高效、更省心!