IDEA常用配置(高效开发)

45 阅读4分钟

IDEA常用操作

IEAD官网:

www.jetbrains.com/zh-cn/idea/…

码云创建仓库

在这里插入图片描述

GitLab使用:

已录教程 B站。

IDEA操作GIT:

Idea远程连接仓库
# 执行这个,支持http,
git config --global http.sslVerify "false"

在这里插入图片描述

合并分支:

正常合并: dev分支上的内容 合并到 master分支上。

在这里插入图片描述

代码冲突合并: dev分支上的内容 合并到 master分支上。

还是上面操作 -

在这里插入图片描述

然后进行合并选择最终版本的内容

在这里插入图片描述

回退到某个分支上:

在这里插入图片描述

  1. 切换到这个分支id上,代码会还原
  2. 切换到这个分支id上,代码不会还原
基本命令
git config --global user.name "优秀的颜"
git config --global user.email "5322024+yan418@user.noreply.gitee.com"

git init 
git add *
git commit -m "first commit"
git remote add origin https://gitee.com/yan418/mybatis-plus.git
git push -u origin "master"

IDEA配置

IDEA多个项目之间同步配置

在这里插入图片描述

国际化配置

配置国际化

  1. 配置文件配置国际化文件

    spring:
      # 配置国际化配置文件位置
      messages:
        basename: "i18n.home"
    
  2. 创建对应的文件

    在这里插入图片描述

  3. 配置国际化一些配置,参考SpringBoot配置国际化

IDEA常用插件

Presentation Assis :快捷键搜索,显示

lombok :自动注入

Maven Helper :打包工具,有命令提示

在这里插入图片描述

Grep Console :控制台打印,不同的日志输出有颜色区分

Nyan Progress Bar :控制台加载动画

CamelCase : 把变量转成驼峰名、下划线转换 ,快捷键(Alt + Shift + U)

Alibaba Java Codeing Guide :阿里巴巴代码规范

Rainbow Brackets :美化idea,{ }

SequenceDiagram:图标插件,生成顺序图

在这里插入图片描述

statis :代码统计

POJO to JSON :实体类转JSON

在这里插入图片描述

然后复制到文本框。

常用快捷键

alt + enter 结合上下文、自动补全代码 可以表达式生成代码

Alt + 左 返回前一个编辑页面

Alt + 右 返回后一个编辑页面

alt + 1 快速打开项目窗口(左边项目菜单)

alt + F7 定位哪里用到

Alt + 7 靠左窗口显示当前文件的结构

F2 快速定位报错位置

shift + shift 全局搜索

Shift + F2 告快速定位

shift + f6 重命名类名

ctrl + e 显示最近修改的文件

ctrl + b / ctrl + alt + b 快速导航类的定义 (例 一个接口,快速定位到实现类这里)

ctrl + ctrl 快速运行

ctrl + w / ctrl + shift + w 快速选择代码块

ctrl + / 注释

ctrl + shift + enter 定位代码 (例 if for 自动补后续代码)

ctrl + alt + l 格式化代码

ctrl + shift + alt + t 重构代码 (让一块代码块生产一个方法)

ctrl + alt + l 格式化代码

ctrl + x 剪切

ctrl + d 复制下一行

ctrl + alt + m 抽取一个方法

ctrl + alt + c 抽取一个变量为常量,在全局使用

Ctrl + N 查找类

Ctrl + R 当前窗口替换文本

Ctrl + H 显示类结构图

Ctrl + O 重写方法

Ctrl + I 实现方法

Ctrl + Q 当前方法的声明

Ctrl + Shift + U 大小写转换

Ctrl + Shift + F 全文查找

(多行编辑)鼠标滚轮按住,上下移动 / alt + 鼠标下拉

自定义快捷键:

在这里插入图片描述

代码补全设置

在这里插入图片描述

进行设置,这样编码,编写 对象.list 可以快速编写所设置的代码。

代码模板(live templates)

可以自定义快捷键,例子,输入test,就可以展示一些自定义代码。

在这里插入图片描述

导出当前配置

快捷键 shift + shift 进行搜索 export settings ,进行导出。

导入当前配置

快捷键 shift + shift 进行搜索 import settings ,选择对应文件进行导入。

设置文件模板

在这里插入图片描述

/**
 *
 * @author shengren.yan
 * @create ${DATE}
 */
IDEA远程断点调试 debug

首先保证本地代码与线上代码保持一致,端口需要开启5005

-agentlib:jdwp=transport=dt_socket,server=y,suspend=n,address=5005
# 复制上面的内容
# 远程的服务器,需要重启服务
java -jar 项目.jar
# 执行下面命令进行运行项目,\* 是需要转义*号。
java -Xdebug -agentlib:jdwp=transport=dt_socket,server=y,suspend=n,address=\*:5005 -jar 项目.jar
# 远程服务启动成功,本地服务需要选择 remote进行启动服务

在这里插入图片描述

设置自动导包

在这里插入图片描述

设置字体

在这里插入图片描述

提升编译速度

在这里插入图片描述

打开该文件目录

在这里插入图片描述

自动编译

在这里插入图片描述

忽略某些文件

在这里插入图片描述

注解生效激活

在这里插入图片描述

清理idea缓存

在这里插入图片描述

调试

多线程调试

进行打断点:

在这里插入图片描述

可以在栈帧处,进行打断点进行调试,切换不同的线程。

在这里插入图片描述

断点调试
表达式/流式断点

表达式使用场景:

在这里插入图片描述

右面的断点不再执行

在这里插入图片描述

定位当前行/跳转某行

在这里插入图片描述

异常断点

在这里插入图片描述

在这里插入图片描述

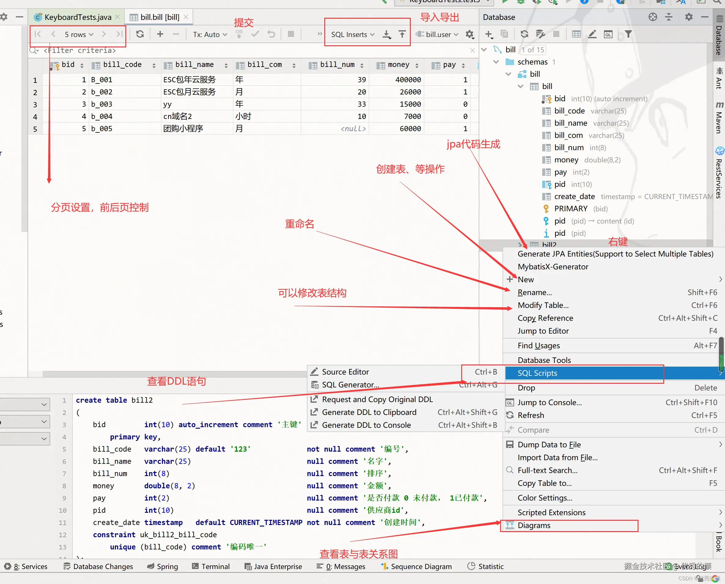
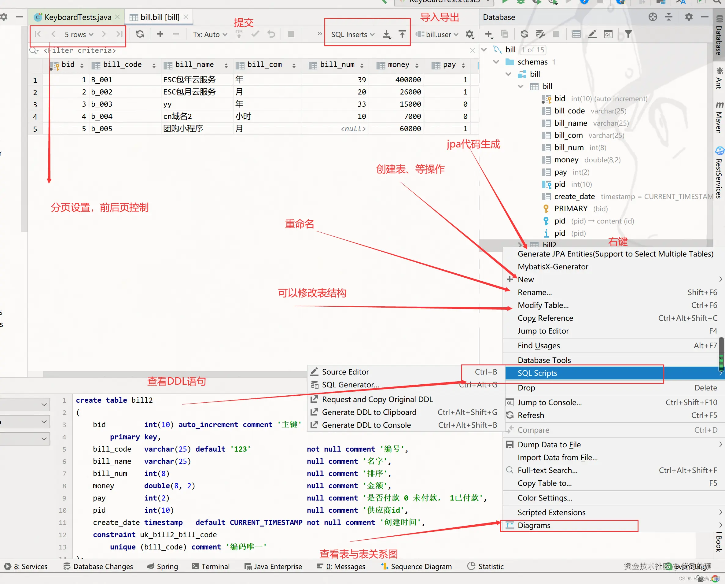
IDEA操作数据库

idea开发工具进行连接,schemas菜单栏 - 可以选择要显示那些数据库

在这里插入图片描述

一些操作,查看表、表结构DDL、表关系。

在这里插入图片描述

单元测试

在controller层,写单元测试

快捷键:ctrl + shift + t (创建测试类)

接口测试

插件有:Fast Request 、 RESTfultoolkit

搜索url - 快捷键:ctrl + shift + n

使用IDEA

创建一个空项目

  1. 创建一个空项目

    在这里插入图片描述

  2. 创建每一个模块

    在这里插入图片描述

Service选项卡操作:

如果底部菜单栏 - 没有服务,点击顶部的 View–>Tool Windows–>Service

然后进行添加,再起每个服务。

在这里插入图片描述

IDEA翻译插件

谷歌翻译 - 不通

改为百度翻译

在这里插入图片描述

百度的网站:

api.fanyi.baidu.com/api/trans/p…

在这里插入图片描述