丧心病狂!在浏览器全天候记录用户行为排障

305 阅读13分钟

1 前言

QA:“bug, 你把这个 bug 处理一下。”

我:“这个 bug 复现不了,你先复现一下。”

QA:“我也复现不了。”

(PS: 面面相觑脸 x 2)

众所周知,每个公司每个项目都可能存在偶现的缺陷,毋庸置疑,这为问题的定位和修复带来了严重的阻碍。

要解决这个问题,社区方案中常常依赖 datadog、sentry 等问题记录工具,但这些工具存在采样率限制或依赖错误做信息收集,很难做到 100% 的日志记录。

emoji_002.png

偶然间,我看到了 pagespy,它符合需求,但又不完全符合,好在调研下来,我们只要魔改一番,保留其基础的日志能力,修改其存储方式,就能得到一个能做全天候日志采集的工具。

那么,目标明确:

  • 实现全时段用户行为录制与回放
  • 最小化对用户体验的影响
  • 确保数据安全与隐私保护
  • 与现有系统(如 intercom )无缝集成

2 SDK 设计

目前 pagespy 设计目标和我们预期并不一致,并不能开箱即用。pagespy 的方案不满足我们需求的点在于:

  1. 没有持久化能力,内存存储,单次录制不对数据做导出则数据清空。
  2. pagespy 的设计理念中。数据是需要显式由用户手动导出的,但我们是需要持续存储数据。

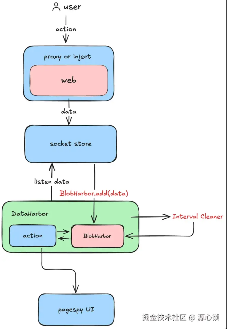
经过对 pagespy 的源码解析以及文档阅读,整理出来其中分支的 OSpy(离线版 pagespy 的数据走向如下):

image.png

我们可以通过 inject 的形式,把这两个能力代理到我们的逻辑中。

image.png

样式上,则通过插入一段 style 强制将 dom 样式隐藏。

  document.head.insertAdjacentHTML(
    'beforeend',
    `<style>
    #o-spy {
      display: none;
    }
    </style>`,
  );

至此,我们已经基本脱离了 pagespy 的数据 in & out 逻辑,所有数据都由我们来处理,包括数据存储也需要我们重新设计。

2.1 日志存储方案

✅ 确定日志存储方案。需要注意避免大量日志将用户的电脑卡死。

✅ pagespy 的设计理念中。数据是需要显式由用户手动导出的,但我们是需要持续存储数据。

✅ pagespy 为了防止爆内存引入了时间上限等因素,会时不时清除数据(rrweb 存在非常重要的首屏帧,缺少该帧后续都无法渲染成功),这会导致以单个浏览器标签作为切片的设计逻辑被迫中断,会对我们的逻辑带来负面影响。

为了实现全时段存储的目标,经评估除了 indexDB 之外没有其他很好的存储方案可以满足我们的大容量需求。在此,决定引入 dexie 进行数据库管理。

import type { EntityTable } from 'dexie';
import Dexie from 'dexie';

const DB_NAME = 'SpyDataHarborDB';

export class DataHarborClient {
  db: DBType;
  constructor() {
    this.db = new Dexie(DB_NAME) as DBType;
    this.db.version(1).stores({
      logs: '++id,[tabId+timestamp],tabId, timestamp',
      metas: '++id,tabId,startTime,endTime',
    });
  }
}

export const { db } = new DataHarborClient();

我们将日志以浏览器标签页为维度进行拆分,引入了 tabId 的概念。并设计了两个表,一个用于存储日志,一个用于存在 tab 的基本信息。

type DBType = Dexie & {
  logs: EntityTable<{
    id?: number;
    tabId: string;
    timestamp: number;
    data: string;
  }>;
  metas: EntityTable<{
    id?: number;
    tabId: string;
    size: number;
    startTime: number;
    endTime: number;
  }>;
};

这意味着,从 pagespy 得到的数据只需要直接入库,我们在每次入库后做一次日志清理,即可实现一个基本的存储系统。

  async addLog(data: CacheMessageItem) {
    const now = new Date();

    const dataStr = JSON.stringify(data);

    await db.logs.add({
      tabId: this.tabId,
      timestamp: now.getTime(),
      data: dataStr,
    });

    await db.transaction('rw', ['metas'], async (tx) => {
      const meta = await tx.metas.get({
        tabId: this.tabId,
      });
      if (meta) {
        meta.size += dataStr.length;
        meta.endTime = now.getTime();
        await db.metas.put(meta);
        return meta;
      } else {
        await db.metas.add({
          tabId: this.tabId,
          size: dataStr.length,
          startTime: now.getTime(),
          endTime: now.getTime(),
        });
      }
    });
  }

在我们完成日志入库之后,额外需要考虑的是持续直接入库的性能损耗。 经测试,通过 worker 进行操作与直接在主线程进行操作,对主线程的耗时影响对比表格如下(基于 performance.now()):

操作方式峰值最低值中位数平均值
worker + insert5.3 ms0ms0.1ms0.31ms
直接 insert149.5 ms0.4ms3.6ms55.29ms

所以最终决策将数据库操作转移到 worker 中实现——但这又反应了一点问题,目前 pagespy 的入库数据是序列化后的字符串,并不能很好地享受主线程和 worker 线程之间通过 transfer 传输的性能优势。

2.2 安全和合规问题

目前可知,我们的方案先天就存在较严重的合规问题 🙋,这体现在:

  1. pagespy 会保存一些隐秘的 storage、cookie 数据到 indexedDB 中,有一定安全风险。
  2. pagespy 基于 rrweb ⏺️ 录制页面,用户在电脑上的行为和信息可能被记录。(如 PII 数据)

第一个问题,我们可以考虑直接基于 Pagespy 来记录,其实际上提供了 API 允许我们自行决定要抛弃哪些信息。

使用时,类似于:

    network: (data) => {
      if (['fetch', 'xhr'].includes(data.requestType)) {
        data.responseHeader?.forEach((item) => {
          if (item[0] === 'set-cookie') {
            item[1] = obfuscate(item[1]);
          }
        });
        return true;
      }
      return true;
    },

image.png 第二个问题,我们应考虑基于 rrweb 的默认隐私策略来做处理,rrweb 在 sentry、posthog 中都有使用,都是基于默认屏蔽规则来允许,所以我们使用默认屏蔽规则,其他库的隐私合规也相当于一起做了。

所以,我们需遵循以下规则(rrweb 默认屏蔽规则)修改 Web 端,而不是 SDK:

  • 具有该类名的元素.rr-block不会被记录。它将被替换为具有相同尺寸的占位符。
  • 具有该类名的元素.rr-ignore将不会记录其输入事件。
  • 具有类名的元素.rr-mask及其子元素的所有文本都将被屏蔽。和 block 的区别是,只会屏蔽文本,不会直接替换 dom 结构(也就是背景颜色之类的会保留)
  • input[type="password"]将被默认屏蔽。

根据元素是否包含“用户输入能力”,分为 3 种处理方式:

  • 1️⃣ 包含输入能力(如 input, textarea,canvas 可编辑区域)

    • 目的:既屏蔽用户的输入行为,也屏蔽输入内容
    • 处理方式:添加 rr-ignorerr-block 两个类
    • 效果:

image.png

  • 2️⃣ 不包含输入能力(如纯展示类的文本)

    • 目的:保留结构,隐藏文本内容,避免泄露隐私
    • 处理方式:添加 rr-mask 类,将文本进行混淆显示
    • 效果:

image.png

  • 3️⃣ 图片、只读 canvas 包含隐私信息(如签名)

    • 目的:隐藏内容
    • 处理方式:添加 rr-block

2.3 日志获取和处理

在上述流程中,我们设计了基于浏览器标签页的存储系统,但由于 rrweb 和 ospy 的设计,我们仍有两个问题待解决:

  1. ospy 中的 meta 帧只在 download 时获取,并需要是 logs 的最后一帧。
  2. rrweb 存在特殊限制,即必须存在首 2 帧,否则提取出来的日志无法显示页面。

这两个问题我们需要特殊处理,针对 meta 帧的情况,首先要知道,meta 帧包含了客户端信息等数据:

image.png

image.png

这部分信息虽然相比之下不是那么重要,但在特定场景中非常有用,nice to have。在此前提下,由于 ospy 未提供对外函数,我们需要自行添加该帧。目前,meta 帧会在 spy 初始化时自动插入,然后在读取时排序到尾部。

// 这个其实是 spy 的源码
export const minifyData = (d: any) => {
  return strFromU8(zlibSync(strToU8(JSON.stringify(d)), { level: 9 }), true);
};

export const getMetaLog = () => {
  return minifyData({
    ua: navigator.userAgent,
    title: document.title,
    url: window.location.href,
    startTime: 0,
    endTime: 0,
    remark: '',
  });
};

第二个问题相比之下更加致命,但解决起来又异常简单。rrweb 的机制决定了我们在导出的时候必定要查询出第一二帧,我们在获取日志时需要特殊处理:

  1. 获取用户指定日期范围内的日志的 tabId。
  2. 基于 tabId 筛查出所有日志,筛查出 < endTime 的所有日志。
async getTabLogs({ tabId, end }: { tabId: string; end: number }) {
    // 日志获取逻辑
}

(如你所见,获取日志阶段 start 直接 gank 没了)

此外,由于持续存储特性,读取日志时会面临数据量过大的问题。例如,8 分钟连续操作导出的日志约 17MB,一小时约 120MB。按照平均每小时录制数据量估算,静态浏览约 2 - 5MB,普通交互约 50MB,高频交互约 100MB。以单个用户每日使用 8 小时计算,平均用户约 400MB / 天,重度用户约 800MB / 天。基于 14 天保留策略,单用户最大存储空间约为 12GB。

这意味着如果用户选择的时间范围较大,传统读取流程可能读取 10GB+ 日志到内存,这显然会导致浏览器内存溢出。

为避免读取大量日志导致浏览器内存溢出,我们采用分片式读取。核心思想是将指定 tab 的日志数据按需 “分片提取”,通过回调逐步传输给调用方,确保高效、稳定地处理大体积日志的读取与传输:

  1. 读取元信息 (meta):

    • 通过 tabIddb.metas 获取对应日志的元信息(如日志总大小)。
  2. 判断是否需要分片:

    • 如果日志总大小小于阈值 MIN_SLICE_CHUNK_SIZE一次性读取所有日志,拼接成完整 JSON,再调用 callback 发送。
  3. 大文件分片处理逻辑:

    • 根据日志总大小计算合适的 chunkSize,从而决定分片数量 chunkCount
    • 每次读取一部分日志数据(受限于计算出的 limit),拼接为 JSON 片段,通过 callback 逐步传出。
    • 每片都使用 Comlink.transfer() 进行内存零拷贝传输,提高性能。
  4. 合并与补充 meta 信息:

    • 如果日志数据中有 meta 类型数据(携带一些压缩信息),在最后一片中进行处理与拼接,保持语义完整。
  5. 进度追踪与标记:

    • 每一片传输都附带 progresspartNumber,便于前端追踪处理进度。
  async getTabLogs(
    {
      tabId,
      end,
    }: {
      tabId: string;
      end: number;
    },
    callback: (log: { content: Uint8Array; progress: number; partNumber: number }) => void | Promise<void>,
  ) {
  
    ...

    const totalSize = meta.size + BUFFER_SIZE;
    // 根据 totalSize、MAX_SLICE_CHUNK、MIN_SLICE_CHUNK_SIZE 计算出最佳分片大小
    const chunkSize = Math.max(Math.min(totalSize / MAX_SLICE_CHUNK, MIN_SLICE_CHUNK_SIZE), MIN_SLICE_CHUNK_SIZE);

    const chunkCount = Math.ceil(totalSize / chunkSize);

    let offset = 0;
    const count = await db.logs
      .where('tabId')
      .equals(tabId)
      .and((log) => log.timestamp <= end)
      .count();

    const limit = Math.max(1, Math.ceil(count / chunkCount / 3));

    let metaData: string | null = null;

    let startTime = 0;
    let endTime = 0;

    let preLogStr = '';
    let progressContentSize = 0;
    let partNumber = 1;
    while (offset <= count) {
      try {
        const logs = await db.logs
          .where('tabId')
          .equals(tabId)
          .and((log) => log.timestamp <= end)
          .offset(offset)
          .limit(limit)
          .toArray();

        let baseStr = preLogStr;
        if (offset > 0) {
          baseStr += ',';
        } else if (offset === 0) {
          baseStr += '[';
        }

        endTime = logs?.[logs.length - 1]?.timestamp ?? endTime;
        if (offset === 0) {
          startTime = logs?.[0].timestamp ?? 0;
        }

        offset += logs.length;

        const logData = logs.map((log) => log.data).filter((log) => log !== '"PERIOD_DIVIDE_IDENTIFIER"');
        ...

        const logsStr = logData.join(',');
        baseStr += logsStr;

        if (offset === count) {
          if (!metaData) {
            await callback({
              content: transfer(baseStr + ']'),
              progress: 1,
              partNumber,
            });
          } else {
            const metaJson = JSON.parse(metaData);
            const parseMetaData = parseMinifiedData(metaJson.data);
            const metaMinifyData = minifyData({
              ...parseMetaData,
              startTime,
              endTime,
            });
            const metaStr = JSON.stringify({
              type: 'meta',
              timestamp: endTime,
              data: metaMinifyData,
            });
            await callback({
              content: transfer(baseStr + ',' + metaStr + ']'),
              progress: 1,
              partNumber,
            });
          }
          break;
        }

        progressContentSize += baseStr.length;
        const progress = Math.min(0.99, progressContentSize / totalSize);

        // 如果 size < minSize,那么就继续获取
        if (baseStr.length < MIN_SLICE_CHUNK_SIZE) {
          preLogStr = baseStr;
          continue;
        }

        preLogStr = '';
        await callback({
          content: transfer(baseStr),
          progress,
          partNumber,
        });
        partNumber++;
      } catch (error) {
        console.log(error);
        break;
      }
    }
  }

3 工作流设计

3.1 👼 基础工作流

我们公司采用 intercom 和外部客户沟通,用户可以在网页右下角的 intercom iframe 中和客服沟通。

image.png

所以,如果有办法将整个日志流程合并到目前的 intercom 流程中,不仅贴合目前的业务情况,而且不改变用户习惯。

通过调研,可以确定以下方案:

  1. CS 侧配置默认时间范围,需要 POST /configure-card 进行表单填写,填写后表单会在下一步被携带到 payload 中。
  2. CS 侧在发送时,会 POST /initialize接口(由自有后端提供),接口需返回 canvas json 数据。如:
{
  canvas: {
    content: {
      components: [
        {
          type: "text",
          text: "*Log Submission*",
          style: "header",
        },
        {
          type: "button",
          label: "Select logs",
          style: "primary",
          id: "submit_button",
          action: {
            type: "sheet",
            url: "xxxxxx",
          },
        },
      ],
    },
  },
}
  1. 发送后,用户点击 sheet 按钮可以跳转到前端,但需注意,该请求为 POST 请求。
  2. 用户填写完表单,提交时可以直接请求后端接口,也可以由 intercom 服务端向后端发起 POST 请求。
  3. 如期望在提交后修改消息状态,则必须在上一步执行【由 intercom 服务端向后端发起 POST 请求】(推荐,最完整的 flow),此时后端需返回 canvas json,后端同步触发逻辑,添加 note 到 intercom 页面,方便 CS 创建 jira 单时携带复现链接

Editor _ Mermaid Chart-2025-05-09-062511.png

3.2 ⚠️ 增强工作流

在我们上述 flow 中,需要获取用户授权,由用户操作触发下载和上传日志的过程,但实际上有比较刑的方案。

具体 flow 如图:

image.png

该方案的整体优势是:

  1. 无需 CS 介入,无需修改 CS 流程。
  2. 用户对日志上传感知力度小

换句话说,隐私合规风险较大。

4 工作流技术要点

4.1 😈 iframe 实现

Iframe 指的是 【日志上传 iframe】,对应这一步骤:

image.png

由于 intercom 将基于 POST 请求去调用服务希望得到 html 的限制,这里存在两个问题:

  1. Intercom 使用 POST 请求,则我们的服务需要支持 POST 请求返回 html,目前是不支持的,所以需要解决方案。
  2. 由于我们的 iframe 网页要读取日志,那么 iframe 地址必须和 Web 端同源,但生产的 API 地址和 Web 端不同源。

基本方向上,我们可以通过反向代理的方式实现:

image.png

iframe 的同源限制比预想的还要麻烦一些,由于 intercom 的接入方式是 iframe 嵌套,类似于:A(<https://samesite.com/>)->B(<https://xxxx.com/>)->A(<https://samesite.com>)

这个过程会导致两个跨域限制:

  1. Cookie 的跨域限制,具体表现为用于登录态的 Cookie 由于未显式设置 Samesite: None ,无法被携带进内层网页,进而丢失登录态。
  2. indexedDB 的跨域限制,由于中间多了一层外域,浏览器限制了最里边的网页读取 indexedDB,具体表现为读取到的数据为🈳。

Cookie 的跨域限制通过显式设置 Samesite 可以解决,但进一步地,为了确保安全性,我们需要给网页其他路径添加X-Frame-Options SAMEORIGIN; 防止外域嵌套我们的其他网页。

后者卡了一阵子,最后的解决思路是通过 postMessage 通信的方式变相读取——反正能读取到就行。

  window.top.postMessage(
    {
      type: 'uploadLogs',
      id: topUUID,
      params: {
        start,
        end,
      },
    },
    '*',
  );

(有趣的是,排查过程中发现了 chrome devtools 的缺陷,devtools 里的 document 都指不到最外层,但是实际上 window.top 和 window.parent.parent.parent 都是最外层,具体不细说了)

4.2 🥹 日志安全与上传

日志的格式是 JSON 格式,将其拖拽到 ospy 中即可复原用户浏览器操作记录,一旦泄漏会有极高的安全风险。在此,提出加密方案用于解决该问题。

思路其实很简单:在文件上传前对文件内容进行 AES 加密,对 AES 密钥做 RSA 非对称加密,通过公钥加密,然后将加密后的密钥附加到文件尾。

image.png

其实还可以进一步,我们在写入日志的时候就加密,但这样读取的时候压力会比较大,因为日志是一段一段的,或许我们还需要定制分隔符。

5 总结

好,那么理所当然的,我们应该不会遇到其他卡点卡,方案落地应该是没问题了。但——

Leader: “有个问题,我们没有分片上传”

我: ”Woc? 又要自己写?”

欲知后事如何,且听下回分解。