本篇梳理了元数据和物模型在企业级应用架构中的核心作用。通过元数据实现业务定义的灵活配置,通过物模型实现设备与业务解耦,为系统的高可扩展性、标准化和低耦合提供基础参考,并配套示例辅助理解结构。 请关注公众号【碳硅化合物AI】
在企业级应用(尤其是SaaS、PaaS、工业互联网或复杂的业务中台)中,“元数据”和“物模型”确实是实现架构高内聚、低耦合的两大核心利器。
简单来说:
- 元数据(Metadata) 实现了 “业务逻辑与代码实现的解耦”(解决软件的灵活性问题)。
- 物模型(Thing Model) 实现了 “物理实体与数字应用的解耦”(解决万物互联的标准化问题)。
以下是详细的深度解析:
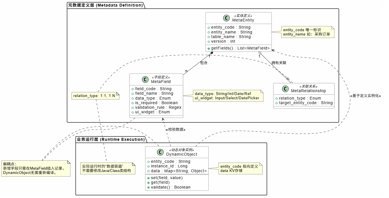
1. 元数据(Metadata):业务定义的数字化
核心作用: 描述数据的数据,是系统的“自我描述”。它让系统从“写死代码”转变为“配置驱动”。
元数据与物模型PlantUML脚本
下方为元数据和物模型的PlantUML建模示意,可辅助理解元数据层层结构拆分。
为什么需要它解耦?
在传统开发中,如果客户需要给“订单”增加一个“预计送达时间”字段,开发人员需要修改数据库表、修改后端Entity代码、修改DTO、修改前端表单、修改API文档,然后重新编译发布。 耦合点: 业务数据的结构与程序的源代码紧密耦合。
元数据如何实现解耦?
通过引入元数据引擎(Metadata Engine),我们将业务对象的定义(字段、类型、校验规则、界面布局)抽离出来,存放在数据库中,而不是代码里。
- 解耦前: 业务逻辑 = Java/C# 代码。
- 解耦后: 业务逻辑 = 元数据描述(JSON/XML) + 通用执行引擎。
具体表现:
- 数据结构解耦: 用户在界面上拖拽添加一个字段,系统只是在元数据表中增加了一条记录。后端通过通用的Map或JSON结构存储,无需修改表结构(Schema-less 或 动态Schema)。
- UI渲染解耦: 前端不再写死表单,而是根据后端返回的元数据(如
{"field": "age", "type": "number", "required": true})动态渲染页面。 - 流程解耦: 审批流、业务流不写死在
if-else中,而是由元数据定义的流程图驱动。
典型应用场景: Salesforce、低代码平台(Low-Code)、SaaS的多租户自定义字段能力。
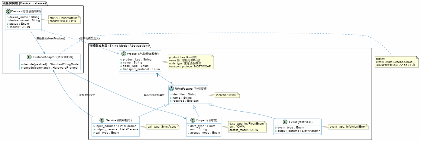
2. 物模型(Thing Model):物理世界的数字化孪生
核心作用: 对物理实体进行标准化的数字化抽象。它是物理设备在数字世界的“身份证”和“说明书”。
为什么需要它解耦?
在物联网或工业应用中,设备种类繁多(不同厂家的电表、传感器、机械臂),通信协议各异(Modbus, MQTT, OPC UA, Zigbee)。如果上层应用直接对接硬件协议,换一个厂家设备,应用就要重写。 耦合点: 业务应用与具体的硬件设备、私有协议紧密耦合。
物模型如何实现解耦?
物模型在设备和应用之间构建了一个标准抽象层。它不关心设备是谁造的、通过什么协议传输,只关心设备具备什么能力。通常包含三要素:
- 属性(Properties): 设备的状态(如:当前温度、电压、开关状态)。
- 服务/方法(Services/Functions): 设备能被调用的指令(如:开启空调、调整参数)。
- 事件(Events): 设备主动上报的信息(如:过热报警、故障通知)。
- 解耦前: 应用层代码写着
if (device_brand == 'Siemens') parse_hex_code(...)。 - 解耦后: 应用层只调用
ThingModel.setTemperature(25)。底层通过适配器(Edge/Gateway)将标准指令翻译成特定硬件的协议。
具体表现:
- 硬件屏蔽: 应用开发者不需要懂嵌入式开发,只需面向物模型编程。
- 统一管理: 无论是A厂还是B厂的设备,在系统中都映射为同一个物模型ID,便于资产管理和数据分析。
典型应用场景: 小米米家(所有接入设备需遵循米家物模型)、工业互联网平台(电力、制造)、智慧城市。

3. 总结与对比:双剑合璧
在现代复杂的企业系统中,这两者往往是同时存在的,构成了数字孪生的基础。
| 维度 | 元数据 (Metadata) | 物模型 (Thing Model) |
|---|---|---|
| 核心对象 | 软件内的业务对象 (如:合同、物资) | 物理世界的实体设备 (如:终端) |
| 解耦目标 | 业务 vs 代码 (为了灵活应变) | 应用 vs 硬件 (为了互联互通) |
| 描述内容 | 字段名、数据类型、长度、UI组件、关联关系 | 属性(状态)、服务(指令)、事件(通知) |
| 技术实现 | 数据库表、JSON配置、ORM映射 | JSON模型文件、模型描述 |
| 主要使用者 | 业务分析师、开发 | IoT工程师、设备集成商 |
| 价值主张 | 随需而变 (Rapid Adaptation) | 万物互联 (Universal Connectivity) |
结合案例:工业物联网
比如在工业物联网:
- 物模型层: 您需要定义“智能电表”、“变压器”、“巡检无人机”的物模型。无论无人机是大疆的还是其他的,在您的系统中都统一抽象为“具有飞行能力、摄像能力、定位属性”的数字对象。
- 元数据层: 您需要定义“巡检工单”、“资产台账”的元数据。当公司需要给工单增加一个“现场风险等级”字段时,管理员在后台配置一下元数据即可,无需升级App。

