如何优雅地驾驭数千个任务的复杂依赖?Apache Airflow 的 DAG 哲学与调度艺术

279 阅读9分钟

Apache Airflow:基于编程范式的工作流编排与调度引擎深度解析

1. 整体介绍

1.1 项目概要

Apache Airflow 是一个 Apache 软件基金会(ASF)旗下的顶级项目,其源代码托管于 GitHub (apache/airflow)。作为一个成熟的开源工作流编排平台,它在社区中拥有广泛的应用基础。项目的核心定位是将工作流(Workflow)的定义、调度与监控过程代码化,从而赋予其版本控制、自动化测试和团队协作的能力。

1.2 主要功能与价值主张

Airflow 的核心是 DAG(有向无环图)。用户使用Python代码定义DAG,其中的节点代表任务(Task),边代表任务间的依赖关系。调度器(Scheduler)根据依赖和时间表,将任务分发到执行器(Executor)上运行。

面临的问题与目标场景

  • 问题:在数据工程、机器学习运维(MLOps)、基础设施自动化等领域,任务流程通常复杂、多变且存在严格的依赖关系。传统解决方案(如Cron脚本、自定义调度系统)在依赖管理、错误处理、状态监控和流程可视化方面存在不足。
  • 目标人群:数据工程师、平台工程师、DevOps工程师及任何需要编排复杂、依赖性强且需可靠执行的任务流程的团队。
  • 核心场景:ETL/ELT数据管道、周期性报表生成、模型训练流水线、数据库维护、跨系统数据同步等。

解决方案演进

  • 传统方式:依靠分散的Cron作业、Shell脚本或简单的任务队列,缺乏统一的依赖管理、状态跟踪和可视化界面。故障排查困难,流程变更风险高。
  • Airflow方式
    1. 工作流即代码:将流程逻辑写入Python文件,易于版本控制(Git)、代码审查和复用。
    2. 显式依赖声明:通过 >>set_upstream/set_downstream 方法清晰定义任务顺序,避免隐式错误。
    3. 集中化调度与监控:提供统一的Web UI和API,对所有任务的执行历史、日志、状态进行集中管理和可视化。
    4. 丰富的执行策略:支持任务重试、报警、超时控制、池(Pool)和优先级等生产级特性。

商业价值逻辑估算: 商业价值主要体现在效率提升风险降低。价值估算可从替代成本角度分析:

  • 开发成本节约:相较于自研一套具备同等可靠性、扩展性和功能完整度的调度系统,采用Airflow避免了大量的初研和长期维护投入。一个中等复杂度的自研系统可能需要2-3名高级工程师数年的开发与迭代。
  • 运维成本节约:统一的平台减少了运维多套独立脚本或系统的复杂度,标准化了任务部署、监控和排错流程。故障平均恢复时间(MTTR)可预期降低。
  • 风险成本规避:通过任务幂等性设计、完整的执行历史追踪和自动化重试机制,减少了因任务失败或重复执行导致的数据不一致、计算资源浪费等业务风险。

2. 详细功能拆解(产品与技术视角)

功能模块产品视角技术视角(核心设计)
DAG定义与解析用户通过Python编写工作流蓝图。支持动态DAG生成,适应参数化场景。基于Python AST(抽象语法树)解析 airflow.models.DAG 对象。利用 Jinja2 模板引擎实现任务参数的动态渲染。序列化模块 (airflow.serialization) 将DAG对象转换为JSON结构,用于跨进程(如Scheduler与Worker)传递和持久化。
调度引擎定时或事件触发工作流运行,并确保任务按依赖顺序执行。SchedulerJob 是一个常驻进程,核心循环包括:1. 解析DAG文件。2. 检查并创建DagRun(DAG实例)。3. 检查并创建符合条件的TaskInstance(任务实例)。4. 将可执行的TaskInstance发送给执行器。采用了事件驱动数据库锁机制来协调并发调度。
执行引擎负责在本地或分布式环境中安全、高效地运行任务。抽象出 Executor 基类,派生出多种实现:
LocalExecutor: 本地多进程。
CeleryExecutor: 基于Celery分布式任务队列。
KubernetesExecutor: 为每个任务动态创建K8s Pod。
LocalKubernetesExecutor: 混合模式。执行器负责调用任务的 execute() 方法。
状态管理与持久化在UI中实时查看任务/DAG的成功、失败、重试、运行中等状态。所有状态(DagRun, TaskInstance, XCom等)均持久化在元数据库(如PostgreSQL/MySQL)中。状态机驱动任务生命周期,例如 TaskInstance 的状态变迁:queued -> scheduled -> running -> success/failed/up_for_retry等。
扩展机制用户可以通过自定义Operator、Sensor、Hook来连接任意外部系统。1. Operator: 定义任务执行逻辑的基类。如 BashOperator, PythonOperator
2. Sensor: 继承自BaseOperator,专用于等待某个条件成立(如文件出现、数据库表更新)。
3. Hook: 封装对外部系统(数据库、API)的连接和交互逻辑,供Operator使用。遵循“依赖倒置”原则,使Operator与具体连接细节解耦。

3. 技术难点挖掘

  1. 任务幂等性与数据一致性:在分布式、可能重试的环境下,确保任务重复执行不会导致数据重复或状态混乱是业务逻辑设计的核心挑战。Airflow本身不保证业务幂等,但提供了执行框架和重试机制,要求用户在设计Operator时遵循幂等原则。
  2. 大规模DAG的高效调度:当需要管理数千个DAG和数万个任务时,调度器的单点扫描数据库和文件系统的性能成为瓶颈。解决方案包括引入DAG文件处理缓存、使用 @once 调度、优化数据库查询索引,以及社区在探索的分布式调度
  3. 依赖解析与动态工作流:支持BranchOperator等分支结构,以及Airflow 2.x引入的动态任务映射(Dynamic Task Mapping),使得DAG在运行前无法完全确定其结构,对调度器的依赖解析和任务实例生成逻辑提出了更高要求。
  4. 跨版本兼容与依赖管理:如README所述,Airflow既是库又是应用,依赖管理复杂。其采用的“约束文件”(constraints)机制,是在依赖灵活性(不严格锁定版本)和安装确定性(可重复安装)之间的一种平衡设计,但其维护成本较高。

4. 详细设计图

4.1 系统架构总览

deepseek_mermaid_20260108_847659.png

4.2 核心链路序列图:从DAG定义到任务执行

sequenceDiagram
    participant User as 用户/开发者
    participant Scheduler as Scheduler
    participant DB as 元数据库
    participant Executor as Executor
    participant Worker as Worker

    User->>Scheduler: 部署/更新 DAG.py 文件
    Note over Scheduler: 定期扫描 DAGs 文件夹
    Scheduler->>Scheduler: 解析 DAG,构建内存对象
    Scheduler->>DB: 创建/更新 SerializedDag 记录
    Scheduler->>DB: 根据调度周期创建 DagRun
    loop 调度循环
        Scheduler->>DB: 查询待执行的 TaskInstance
        Scheduler->>DB: 将 TI 状态置为 QUEUED
        Scheduler->>Executor: 提交 TI 到执行队列
        Executor->>Worker: Worker 领取 TI
        Worker->>DB: 将 TI 状态置为 RUNNING
        Worker->>Worker: 执行 Operator.execute(context)
        alt 执行成功
            Worker->>DB: 将 TI 状态置为 SUCCESS
        else 执行失败
            Worker->>DB: 将 TI 状态置为 FAILED
            Note over Scheduler, Worker: 根据重试策略,可能重新调度
        end
    end

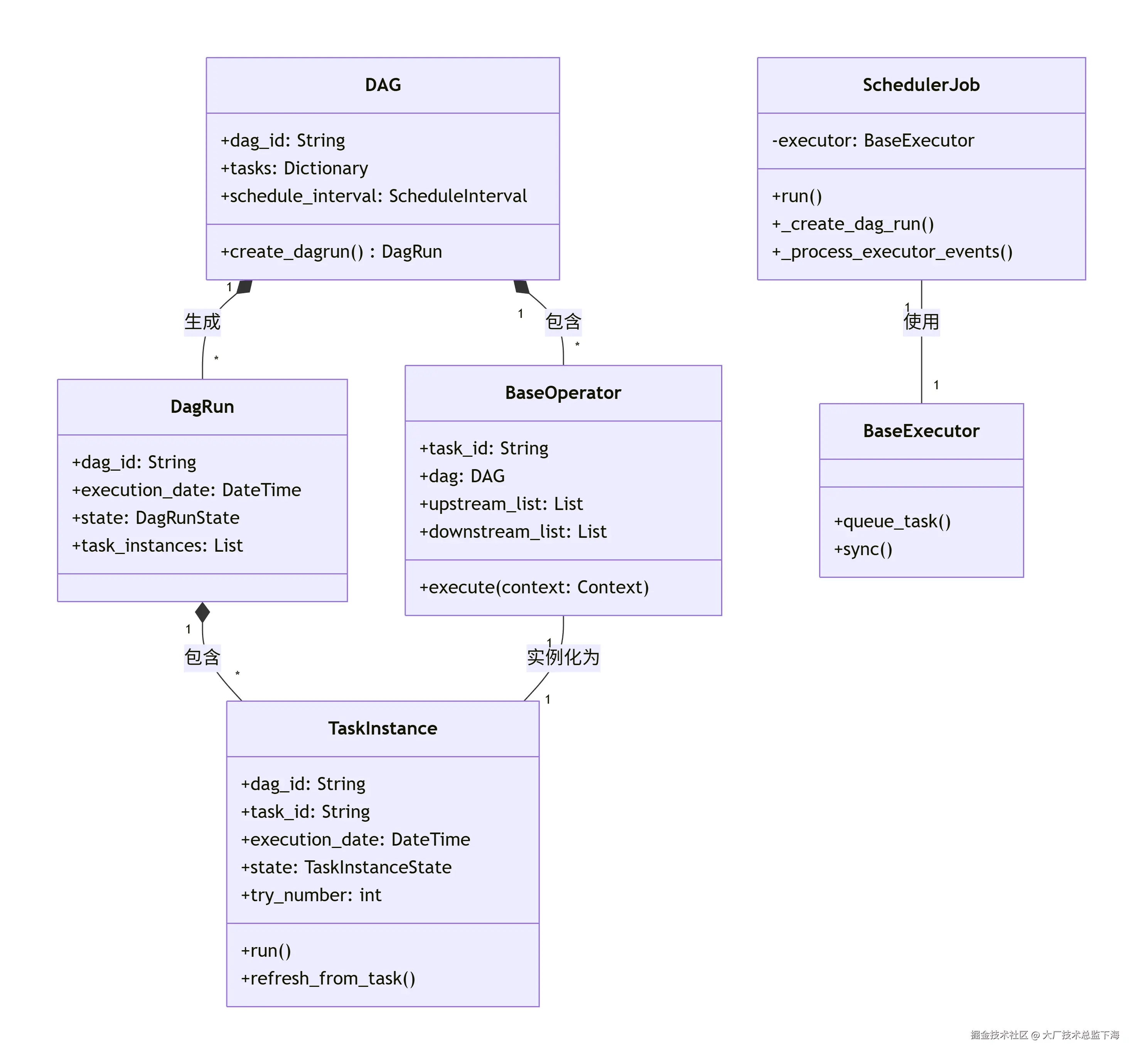
4.3 核心类图(简化)

deepseek_mermaid_20260108_16de29.png

5. 核心代码解析

5.1 DAG同步与序列化

提供的 airflow/models/dag.py 片段展示了测试工具中用于将DAG同步到数据库的核心函数,这反映了Airflow核心的序列化机制。

# 简化自 sync_dags_to_db 函数逻辑
@provide_session
def sync_dags_to_db(dags: Collection[DAG], bundle_name: str, session):
    """
    核心逻辑:将DAG集合序列化并写入数据库,供调度器使用。
    1. 确保DagBundle存在。
    2. 遍历每个DAG,进行序列化。
    3. 通过 SerializedDagModel 将序列化后的数据写入元数据库。
    4. 返回序列化后的DAG对象(Scheduler Dag)。
    """
    # 1. 创建或获取DagBundle记录,用于DAG版本分组
    session.merge(DagBundleModel(name=bundle_name))
    session.flush()
    
    scheduler_dags = []
    for dag in dags:
        # 2. 序列化:将Python DAG对象转化为可序列化的字典结构
        # DagSerialization.to_dict() 是关键,处理了自定义类、函数等复杂对象的序列化
        serialized_data = DagSerialization.to_dict(dag)
        
        # 3. 持久化:将序列化数据写入SerializedDagModel表
        # LazyDeserializedDAG 是一个包装器,允许懒加载DAG详情
        SerializedDagModel.write_dag(
            dag=LazyDeserializedDAG(data=serialized_data),
            bundle_name=bundle_name,
            session=session
        )
        # 4. 将序列化数据反序列化为调度器使用的DAG对象并返回
        scheduler_dag = DagSerialization.from_dict(serialized_data)
        scheduler_dags.append(scheduler_dag)
    
    session.flush()
    return scheduler_dags

技术要点

  • 目的:使调度器进程无需加载用户所有的Python DAG文件(可能包含业务逻辑和依赖),而是从数据库读取轻量的、序列化后的DAG结构,提升性能和安全性。
  • 关键对象
    • SerializedDagModel:数据库模型,存储序列化后的DAG。
    • LazyDeserializedDAG:一个代理对象,仅在需要访问DAG具体属性时才触发反序列化,优化内存使用。

5.2 任务实例的创建与运行适配

提供的 airflow/models/taskinstance.py 片段展示了Airflow版本迭代中,任务实例运行接口的适配层。

class TaskInstanceWrapper:
    """
    兼容性包装器。在Airflow不同版本(尤其是2.x到3.x)间,
    TaskInstance的`run`方法接口和内部逻辑发生了变化。
    此包装器提供了一个统一的 `run()` 接口,屏蔽底层差异。
    """
    def __init__(self, ti: TaskInstance, task: SdkOperator):
        self._ti = ti  # 原生的TaskInstance对象
        self._task = task # SDK或序列化后的Operator对象

    def run(self, **kwargs):
        # 委托给版本兼容的函数处理实际的运行逻辑
        from tests_common.test_utils.taskinstance import run_task_instance
        run_task_instance(self._ti, self._task, **kwargs)

def create_task_instance(task, *, dag_version_id, run_id=None, ...):
    """
    创建TaskInstance的工厂函数,处理不同来源的task输入。
    体现了调度器视角:无论任务来自SDK DAG还是序列化DAG,最终都需转为调度器内部表示。
    """
    # 判断task类型,并统一转换为调度器使用的序列化Operator表示
    if task是序列化后的Operator:
        serialized_task = task
    elif task属于某个SDK DAG:
        # 获取该DAG的序列化版本,再从中获取对应任务
        serialized_dag = create_scheduler_dag(task.dag)
        serialized_task = serialized_dag.get_task(task.task_id)
    else:
        # 直接序列化单个Operator
        serialized_task = create_scheduler_operator(task)
    
    # 根据Airflow版本(3.0+需要dag_version_id)创建TaskInstance
    if AIRFLOW_V_3_0_PLUS:
        return TaskInstance(
            serialized_task,
            dag_version_id=dag_version_id, # 3.x引入,用于DAG版本控制
            run_id=run_id,
            ...
        )
    else:
        return TaskInstance(
            serialized_task,
            run_id=run_id,
            ...
        )

技术要点

  • 版本适配:代码中大量使用 AIRFLOW_V_3_0_PLUS 等标志,反映了Airflow在向3.x演进过程中架构的调整(如引入强化的DAG版本管理 dag_version_id)。
  • 抽象与统一create_task_instance 函数的核心是将不同形式的“任务定义”统一转化为调度器内部可处理的 SerializedBaseOperator 或其子类,这是调度器与用户定义层之间的关键桥梁。

总结

Apache Airflow 通过严谨的架构设计,成功地将复杂的工作流编排问题分解为 定义调度执行监控 四个清晰的层次。其“工作流即代码”的哲学,结合强大的扩展能力和活跃的社区生态,使其在批处理任务编排领域确立了事实上的标准地位。然而,其架构也面临大规模调度时的性能挑战、依赖管理的复杂性以及向云原生架构深度演进等持续的技术考验。理解其核心模型(DAG, TaskInstance)、序列化机制以及调度循环,是深度使用或二次开发Airflow的基础。