2-02弱口令与命令爆破

628 阅读2分钟

弱口令

易被猜到的密码 护网、比赛、挖漏洞都有登陆页面

belike

http://127.0.0.1/wz

实战

字典

字典:可以使用工具爆破,一个一个对密码,用字典里的密码去试

合格的字典--通用模式(常用)+通用模式(默认)+定制模式-成功率很高

常见密码

github.com/danielmiess…

github.com/danielmiess…

github.com/danielmiess…

默认密码:不同平台安装后的默认密码--belike:小米盒子,机顶盒,华为盒子

github.com/hetianlab/D…

image.png

定制模式:关于某人特征信息生成的定制字典 先收集信息

通过自己 fofa fofa.info 或者搜索引擎收集到的信息

社工库:不要搭建对外的社工库-违法

www.reg007.com

sgk66.cc (违法,千万不要⾃⼰搭建,可以借助信息收集的知识收集)

给定制模式生成字典

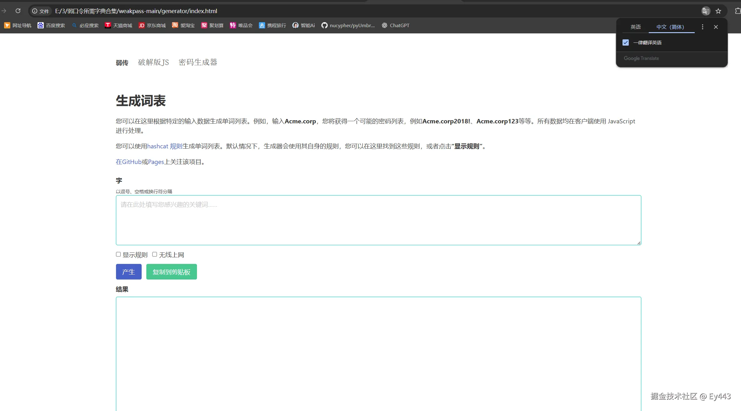
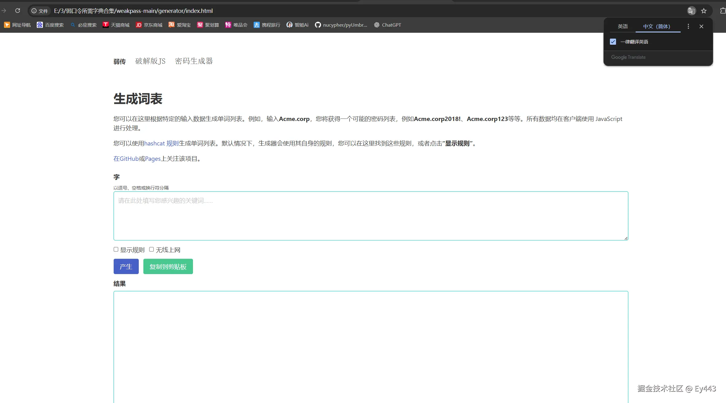
获取下载 weakpass-main

github.com/zzzteph/wea…

image.png image.png

靶场本地搭建

打开PHPstudy

image.png

image.png

image.png

MySql导入导出 image.png

image.png

image.png

image.png

image.png

image.png

案例一 BP基础爆破

火狐渗透版,测试版

image.png

image.png 现在用抓包,就要设置代理

image.png

image.png

image.png

发送到爆破模块 image.png

image.png

image.png

image.png

image.png

image.png

和老师讲的不一样

image.png

纠错

image.png

image.png

image.png image.png 爆破右边有一个长度,如果出现大部分都是一个数字的长度大概率都是错的那批

image.png 实践了一下那个 654321也是正确密码

前面是单个模式

image.png

image.png 老师那边

image.png

image.png

用kali玩一玩

lue

案例二 BP验证码爆破

image.png

启动验识别服务 image.png 2配置bp

image.png !!!!!!!这个图画错了,,是第二步是扩展设置!!!!!

注意一定英文路径,不要设置中文路径

image.png

then 海洋靶场的验证码模块

127.0.0.1/upload 未搭建的靶场just like this

image.png 靶场搭建过程 海洋的uplouad下到phpstudy里就行了 image.png 然后该页面就能打开了

image.png 按照流程走 数据库密码一般都是root image.png 要加入upload才可以哦 image.png

image.png 保存一下验证码的网址

http://127.0.0.1/upload/include/vdimgck.php

现在要同时爆破密码和验证码

注意要pitchfork的;同理简略如下 image.png

image.png

配置连接池,请求线程为一

image.png 此时

image.png 开始攻击

image.png 不对,有问题,没跑起来

屏幕截图 2026-01-04 194556.png ctrl+f 查找xiapao-是一个服务吧 没细讲

image.png

刚刚跑了一次啥错误都没犯跑不起来,重新设置了一次才跑起来,不知道为什么

image.png 右上角在跑,右下角也在跑,左上角也跑,

image.png 验证码服务爬虫

bp结合xiapao做验证码的爆破