MCP 工具推荐:HTML 页面一键部署到云端,快速获取公网 URL

84 阅读1分钟

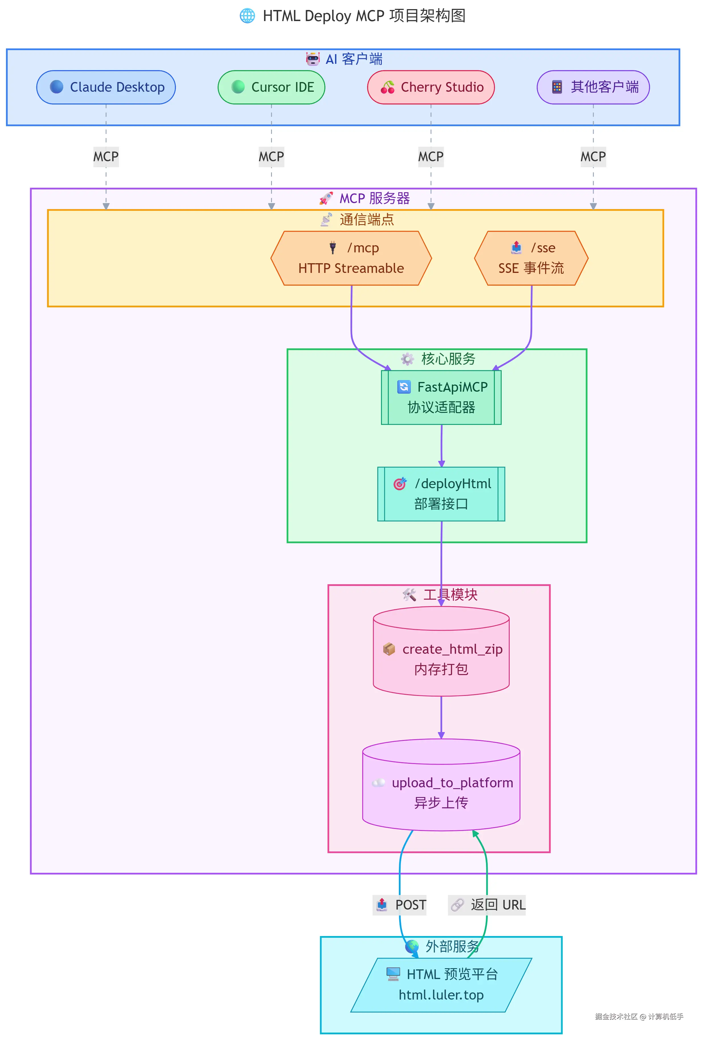
以下是对该MCP服务的简单介绍:

  • 这个一个MCP服务,可以把AI生成的HTML代码快速部署到公网上,获得一个公网页面访问链接
  • 支持通过SSE、HTTP协议接入端点,各种支持MCP的客户端都能快速接入
  • 支持Docke私有部署,也可以使用作者提供的公共MCP服务
  • 该工具非常适合把一些AI生成单页面应用发布到公网预览与使用
  • 该MCP工具的安装部署参考:github.com/luler/hello…
  • HTML 发布管理系统安装部署参考:blog.luler.top/d/57

该MCP工具的实操使用案例参考: MCP 工具推荐:HTML 页面一键部署到云端,快速获取公网 URL