高性能开源数据同步工具,支持 MySQL、Oracle、ES、Kafka 等多种场景

149 阅读4分钟

前言

信息系统中,数据的流动和同步是保障业务连续性和系统集成的关键环节。随着企业对异构数据库之间数据交互的需求日益增长,一款高效、灵活、可扩展的数据同步中间件显得尤为重要。

推荐一个基于插件架构的开源数据同步中间件,它不仅支持多种主流数据库之间的数据同步,还具备插件化架构、实时监控与性能预警等强大功能。

项目介绍

DBSyncer 是一个高性能、开源免费的数据同步中间件,致力于解决多源异构数据库之间的数据传输难题。项目采用模块化设计,支持 MySQL、Oracle、SQL Server、PostgreSQL、Elasticsearch(ES)、Kafka、文件(File)、SQL 等多种数据源的同步操作。不管是全量同步还是增量同步,DBSyncer 都能提供稳定高效的解决方案。

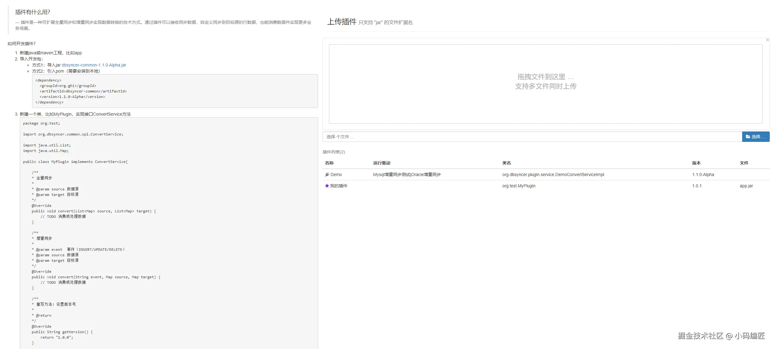
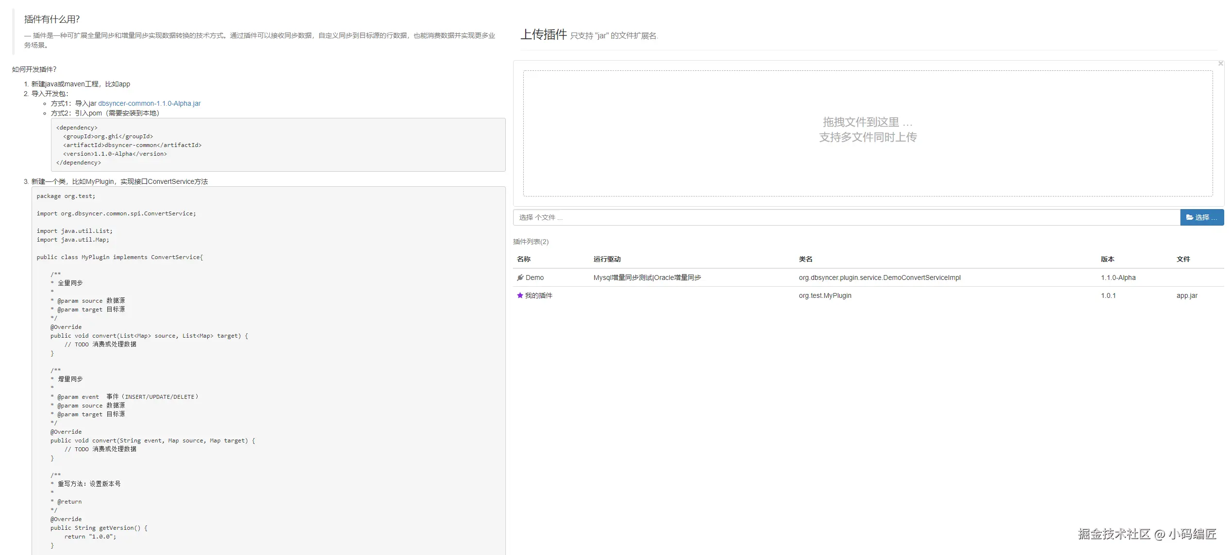
另外,DBSyncer 提供了丰富的可视化界面用于配置同步任务、查看运行状态,并支持通过上传自定义插件来扩展同步逻辑,满足不同业务场景下的定制化需求。

项目功能

DBSyncer 提供了如下主要功能:

  • 支持多种数据库之间的双向数据同步:MySQL、Oracle、SQL Server、PostgreSQL。

  • 支持非关系型数据库 Elasticsearch 的数据写入与读取。

  • 实验性支持 Kafka 消息队列的数据消费与生产。

  • 文件导入导出功能,支持 .txt.unl 格式。

  • SQL 脚本执行能力,适用于复杂的数据转换需求。

  • 全量与增量数据同步模式切换。

  • 实时同步日志查看与系统日志追踪。

  • 数据统计图展示,包括同步进度、吞吐量、延迟等指标。

  • 应用性能预警机制,及时发现异常并通知用户。

  • 插件上传功能,允许用户自定义数据处理逻辑。

项目特点

1、多源异构数据库支持

支持关系型与非关系型数据库之间的任意组合同步,如 MySQL 到 ES、PostgreSQL 到 Kafka 等。

2、插件化架构

开放插件接口,用户可上传自定义插件,灵活扩展同步逻辑。

3、实时监控与报警机制

提供全量/增量同步状态的实时监控,支持性能预警。

4、图形化操作界面

简洁易用的 Web 界面,方便用户快速配置和管理同步任务。

5、跨平台部署能力

支持 Windows、Linux、Mac 多种操作系统环境,也支持 Docker 快速部署。

项目场景

项目性能

性能测试,在实际测试环境中,DBSyncer 展现出优异的性能表现。

例如:

  • 在 Mac M3 Pro 设备上,1 亿条数据全量同步仅需约 31 分钟;

  • 增量同步的 TPS 可达每秒 8000+ 条记录,峰值可达 11000 条/秒;

  • 支持长时间稳定运行,无明显内存泄漏或性能下降现象;

  • 用户反馈表明,其插件化设计大大提升了数据处理的灵活性,适合金融、电商、大数据分析等多个行业场景。

项目说明

为了满足企业对数据同步的高并发需求,减少企业经营成本。DBS推出专业版,拥有高性能、低延迟、专属服务等优势,欢迎大家体验。

解决痛点

架构图

项目效果

预览

驱动

表映射

表字段映射

监控

插件

项目源码

DBSyncer 是完全开源的项目,可以在以下地址获取源码进行学习、二次开发或直接部署:

Gitee:gitee.com/ghi/dbsynce…

GitHub:github.com/ghi/dbsynce…

总结

DBSyncer 作为一款功能丰富、性能优越的开源数据同步中间件,在当前数据驱动的时代具有极高的实用价值。它不仅解决了传统数据同步工具中存在的兼容性差、扩展性弱等问题,还通过插件化架构实现了高度灵活的数据处理能力。

关键词

DBSyncer、数据同步、MySQL、Oracle、PostgreSQL、Elasticsearch、Kafka、插件化、开源、Spring Boot

最后

如果你觉得这篇文章对你有帮助,不妨点个赞支持一下!你的支持是我继续分享知识的动力。如果有任何疑问或需要进一步的帮助,欢迎随时留言。

也可以加入微信公众号 [DotNet技术匠] 社区,与其他热爱技术的同行一起交流心得,共同成长!

优秀是一种习惯,欢迎大家留言学习!