从零搭建 Python 3.14.2 开发环境:基于 Windows 的工程化实践

270 阅读3分钟

前言:为什么“环境搭建”不仅是安装软件?

作为一名正在系统学习 Python + AI 的开发者,我决定重新梳理一遍本地的开发环境。很多初学者(包括之前的我)往往忽视环境搭建的重要性,随意下载、默认安装,导致后期项目依赖混乱、路径冲突频发。

实际上,环境搭建是工程化的第一步。一个规范的环境配置,能为后续的依赖管理、多项目共存打下坚实基础。

本文将基于 Windows 10 + Python 3.12,演示如何搭建一个干净、规范的 Python 开发工作流。

一、Python 解释器的安装与配置

1. 获取安装包

首先访问 Python 官网下载最新稳定版(目前以 3.14.2 为例)。

  • 官网地址:https://www.python.org/downloads/ image.png

2. 工程化安装要点

双击安装包后,切勿直接猛点 “Install Now”。为了避免后期 python 命令不可用的问题,以及规范安装路径,建议选择 Customize installation

关键步骤说明:

  1. Add to PATH(必选):这是将 Python 加入系统环境变量的关键,务必勾选。

  2. Installation Path(推荐修改):默认路径通常在C盘且路径较长。建议修改为简短的非系统盘路径,例如 D:\01_Software\Apps\Dev\IDE\python

    • 理由:简短的路径在后续调用某些 C++ 扩展库时,能有效避免因路径过长导致的编译错误。 image.png

3. 验证环境变量

安装完成后,打开终端(CMD 或 PowerShell),输入以下命令验证:

python --version
# 预期输出:Python 3.14.2

where python
# 预期输出:D:\01_Software\Apps\Dev\IDE\python

如果能正确显示版本号和路径,说明解释器已成功注册到系统环境。 image.png

二、构建隔离的开发环境:虚拟环境

在实际开发中,严禁直接使用全局解释器进行项目开发。为了防止不同项目依赖库版本冲突(例如项目A需要Django3.2,项目B需要Django4.0),Python 推荐使用虚拟环境。

Python 3.3+内置了 venv 模块,无需额外安装。

创建虚拟环境步骤:

  1. 新建一个项目目录,例如 D:\02_Workspace\Projects\Personal
  2. 在该目录下打开终端,运行:
# 创建名为.venv的虚拟环境
python -m venv .venv

# 激活虚拟环境(Windows)
.venv\Scripts\activate

激活成功后,你会发现终端命令行前多了 (.venv) 前缀,表示当前会话已隔离在虚拟环境中。 image.png

三、IDE 配置:PyCharm Community

PyCharm Community 是目前最流行的 Python IDE 之一,对新手非常友好。

  1. 下载并安装 PyCharm Community 版本(免费且够用)。
  2. 打开PyCharm,选择Open打开刚才创建的项目文件夹。
  3. 配置解释器:PyCharm通常会自动检测到.venv目录,并将其设为项目的解释器。
    • 检查路径:File -> Settings -> Project -> Python Interpreter
    • 确保显示的是D:\02_Workspace\Projects\Personal\.venv\Scripts\python.exe,而不是全局的 Python 路径。 image.png

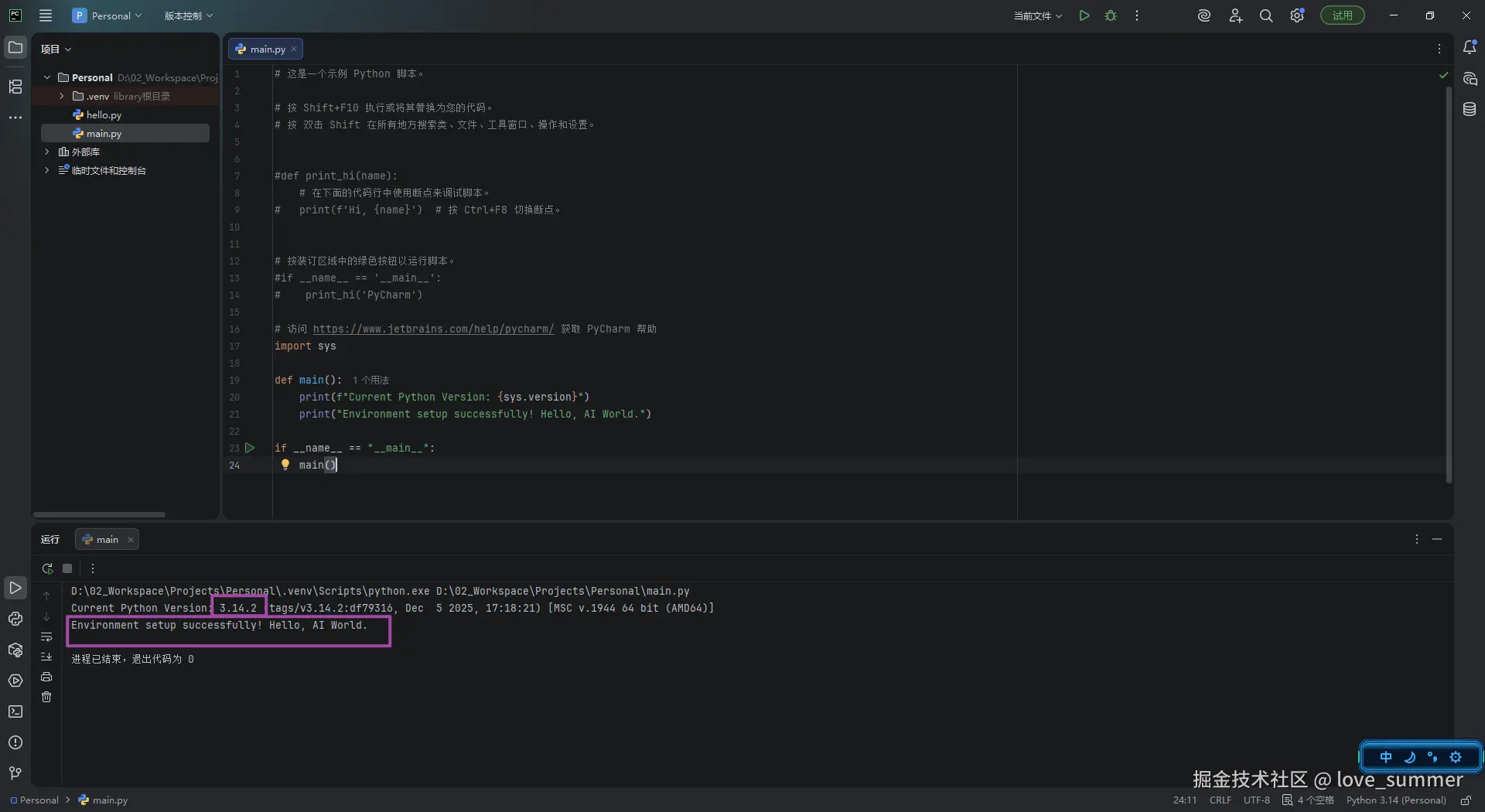
四、Hello World 与首个脚本

环境就绪后,编写一个简单的脚本来测试工作流。

在项目中新建main.py,输入以下代码:

import sys

def main():
    print(f"Current Python Version: {sys.version}")
    print("Environment setup successfully! Hello, AI World.")

if __name__ == "__main__":
    main()

右键运行,控制台输出版本信息即代表环境搭建成功。 image.png

五、总结

搭建 Python 环境看似简单,但蕴含着工程化的思想:

  • 规范路径:避免潜在的路径冲突。
  • 环境隔离:使用venv保证项目间的依赖独立。
  • IDE 集成:利用PyCharm提升开发效率。

作为学习 Python + AI 的第一步,一个干净的环境能让我们后续在安装PyTorch、Pandas等庞大库时,少踩很多坑。

下一篇预告:我将记录Python基础语法的深度学习笔记,重点关注数据结构与内存模型。