Python/JS/Go/Java同步学习(第五十九篇)四语言“文件目录遍历“对照表: 雷影“老板“要求员工休息日野外实战训练团建风暴(附源码/截图/参数表)

42 阅读17分钟
🤝 免骂声明:
  • 本文文件目录遍历操作经本蜀黎实战整理,旨在提供快速参考指南📝
  • 因各语言版本迭代及不同系统环境差异,偶尔可能出现整理不全面之处,实属正常✅
  • 理性讨论欢迎,无凭据攻击将依据平台规则处理,并可能触发内容自动备份传播机制🙏!
  • 若遇具体问题,请带图评论区留言,本蜀黎必拔码相助🤝 在这里插入图片描述

※ 温馨提示

  • 若本内容不慎触及某些利益,请理性沟通,但删稿免谈,内容去留仅由平台规则决定。
  • 若是学生/自学党,欢迎白嫖,记得转发给和你一样在这条路上同行的伙伴——🔁
  • 知识不该被垄断,而该成为照亮彼此前行的灯。
  • API较多不建议死记硬背,学会理解概念随用随时查

🛡️ 【技术剧情免责声明】

⚠️ 剧情设定说明
  • 本文中的职场冲突情节,均为行业技术实践的戏剧化隐喻

  • 所有角色立场设计,旨在对比不同技术方案的适用场景

  • 无任何现实指向性,亦不倡导对立思维

🌿 技术交流初心
  • 旨在通过场景化演绎,降低技术理解门槛

  • 遵循「以代码服人,以逻辑辨真」的极客精神

  • 鼓励理性探讨,反对任何形式的技术偏见

💡 阅读建议
  • 请重点关注技术实现路径的多样性

  • 建议将剧情视为技术选型的「压力测试沙盒」

  • 欢迎在评论区分享您的技术解决方案

🌿【虎山CTO·药材使用警示】
  • 🍀是药三分毒,代码亦如方!
  • ❌文中所涉药材均为技术隐喻,严禁实际配伍使用。
  • 🙏真实用药请遵医嘱,乱用者——
  • 系统崩坏事小,气血逆流事大!⚠️
📚 系列文章预告:
  • 近期内容将聚焦编程基础构建,以「原创知识矩阵」形式系统梳理核心概念。每篇如连续剧集般环环相扣,建议按顺序学习——知识点一锅端,疗效更持久!🔥

⚡️ 目录的遍历操作:从“雷影办公室的文件风暴”到“药房巡检的望闻问切”

🔥 【场景还原:雷影老板的暴怒巡查】

💢 四代目雷影·艾(一拳砸碎办公桌)

  • 「今日技术考核:文件系统遍历!连os.listdiros.walk都分不清的忍者——直接送去云隐村矿场挖三年数据矿石!」

⛈️ 萨姆依(抱着一堆混乱的文件目录)

  • 「雷影大人!为什么要有这么多遍历方法?我的查克拉管理系统完全混乱了!」

⚡ 达鲁伊(懒洋洋地翻着文件)

  • 「雷影大人,这就像矿场的分层开采——listdir是查看表层矿石,walk是深层掘进,不同语言就是不同的开采设备……」

💥 雷影(全身雷电爆发)

  • 「废话少说!真正的云隐忍者,必须在三秒内找到任何深藏的文件!不会遍历的忍者,连当数据矿工的资格都没有!」

🧘 【扎马步·目录遍历三重境界】

💡 遍历三重境界:

第一重:表面扫描
  • 单层目录列表 → 如“药房表面巡检”
  • 区分文件与目录 → 如“药材与药柜识别”
  • 基本路径处理 → 如“药方初步整理”
第二重:深度探查
  • 递归遍历全树 → 如“药房全库盘点”
  • 获取元数据信息 → 如“药材生产日期检查”
  • 过滤与筛选 → 如“过期药材识别”
第三重:高效优化
  • 异步批量处理 → 如“多药房并行巡检”
  • 内存使用优化 → 如“大型药库分批处理”
  • 异常处理完备 → 如“破损药柜应急方案”

🌩️ 【四语言目录遍历奥义】

🐍 Python → 写轮眼·细致入微

特点:如“老药师的全方位望诊”,层层递进,信息详尽

import os
from pathlib import Path

# 第一层:表面查看(如快速巡视药房)
print("📋 药房表层药材:")
for item in os.listdir("中药房"):  # 只看表面
    print(f"  - {item}")

# 第二层:带状态查看(如检查药材状态)
print("\n🔍 药房详细清单:")
for entry in os.scandir("中药房"):
    if entry.is_file():
        print(f"📄 药材文件:{entry.name} ({entry.stat().st_size}克)")
    elif entry.is_dir():
        print(f"📁 药柜目录:{entry.name}")

# 第三层:深度探查(如全面盘点)
print("\n🌳 药房完整结构:")
for root, dirs, files in os.walk("中药房"):
    print(f"\n📍 当前区域:{root}")
    print(f"  药柜列表:{dirs}")
    print(f"  药材清单:{files}")

# 现代写法(Path对象)
药材库 = Path("中药房")
print(f"\n💊 找到 {len(list(药材库.glob('**/*.txt')))} 份药方")

中医映射

  • os.listdir() → 望诊(表面观察)
  • os.scandir() → 闻诊(获取详细信息)
  • os.walk() → 问诊(深入探查)
  • Path.glob() → 切诊(精准定位)

☕ Java → 白眼·标准严谨

特点:如“御医院的标准化巡检”,类型安全,流程规范

import java.nio.file.*;
import java.io.IOException;

public class 药房巡检 {
    public static void main(String[] args) throws IOException {
        // 标准巡检流程
        Path 药房路径 = Paths.get("太医院/中药库");
        
        // 快速扫描(基础盘点)
        System.out.println("📋 药库表层清单:");
        try (DirectoryStream<Path> 流 = Files.newDirectoryStream(药房路径)) {
            for (Path 条目 : 流) {
                System.out.println("  - " + 条目.getFileName());
            }
        }
        
        // 深度遍历(全面审计)
        System.out.println("\n🌳 药库完整结构:");
        Files.walkFileTree(药房路径, new SimpleFileVisitor<Path>() {
            @Override
            public FileVisitResult visitFile(Path 文件, BasicFileAttributes 属性) {
                System.out.println("📄 药材:" + 文件.getFileName());
                return FileVisitResult.CONTINUE;
            }
            
            @Override
            public FileVisitResult preVisitDirectory(Path 目录, BasicFileAttributes 属性) {
                System.out.println("\n📁 进入药柜:" + 目录.getFileName());
                return FileVisitResult.CONTINUE;
            }
        });
    }
}

中医映射

  • Files.newDirectoryStream() → 望诊流程
  • Files.walkFileTree() → 系统化问诊
  • BasicFileAttributes → 药材性状记录
  • FileVisitResult → 诊断结果处理

⚡ Go → 体术·直击要害

特点:如“游医的快速诊断”,简洁高效,直面问题

package main

import (
    "fmt"
    "io/ioutil"
    "path/filepath"
)

func 巡检药房(药房路径 string) error {
    // 快速查看(扫视全貌)
    fmt.Println("📋 药房概况:")
    项目列表, _ := ioutil.ReadDir(药房路径)
    for _, 项目 := range 项目列表 {
        if 项目.IsDir() {
            fmt.Printf("📁 %s/\n", 项目.Name())
        } else {
            fmt.Printf("📄 %s (%d字节)\n", 项目.Name(), 项目.Size())
        }
    }
    
    // 递归遍历(深度检查)
    fmt.Println("\n🌳 完整结构:")
    err := filepath.Walk(药房路径, func(路径 string, 信息 os.FileInfo, 错误 error) error {
        if 错误 != nil {
            return 错误
        }
        
        缩进 := ""
        for i := 0; i < len(filepath.Dir(路径))-len(filepath.Dir(药房路径)); i++ {
            缩进 += "  "
        }
        
        if 信息.IsDir() {
            fmt.Printf("%s📁 %s\n", 缩进, 信息.Name())
        } else {
            fmt.Printf("%s📄 %s\n", 缩进, 信息.Name())
        }
        return nil
    })
    
    return err
}

func main() {
    巡检药房("游医药箱")
}

中医映射

  • ioutil.ReadDir() → 快速望诊
  • filepath.Walk() → 深入切诊
  • 错误直接返回 → 诊断明确直接
  • 递归回调 → 按需深入探查

🟨 JavaScript → 幻术·异步灵动

特点:如“炼丹师的时空探查”,异步并行,灵活多变

const fs = require('fs').promises;
const path = require('path');

async function 异步巡检药房(药房路径) {
    try {
        // 异步快速扫描
        console.log('📋 开始药房巡检...');
        const 表层项目 = await fs.readdir(药房路径, { withFileTypes: true });
        
        for (const 项目 of 表层项目) {
            if (项目.isDirectory()) {
                console.log(`📁 发现药柜:${项目.name}`);
                // 异步深入检查
                const 子药柜路径 = path.join(药房路径, 项目.name);
                const 子项目 = await fs.readdir(子药柜路径);
                console.log(`   内含药材:${子项目.length}种`);
            } else {
                const 状态 = await fs.stat(path.join(药房路径, 项目.name));
                console.log(`📄 药材:${项目.name} (${状态.size}字节)`);
            }
        }
        
        // 并行批量处理(多药柜同时检查)
        console.log('\n⚡ 并行深度检查:');
        const 药柜列表 = 表层项目.filter(i => i.isDirectory());
        await Promise.all(药柜列表.map(async (药柜) => {
            const 药柜路径 = path.join(药房路径, 药柜.name);
            const 药材列表 = await fs.readdir(药柜路径);
            console.log(`✅ ${药柜.name}${药材列表.length}种药材`);
        }));
        
    } catch (错误) {
        console.error('💥 巡检失败:', 错误.message);
    }
}

// 中医映射:
// fs.readdir() → 望诊(可配置深度)
// fs.stat() → 闻诊(获取详细信息)
// Promise.all() → 并行诊断
// async/await → 有序问诊流程

📊 四语言目录遍历对比表

特性PythonJavaGoJavaScript
基础遍历os.listdir()Files.newDirectoryStream()ioutil.ReadDir()fs.readdir()
带元数据遍历os.scandir()DirectoryStream+Filesioutil.ReadDir()自带fs.readdir({withFileTypes:true})
递归遍历os.walk()Files.walkFileTree()filepath.Walk()需自定义或使用fs.readdir递归
异步支持asyncioCompletableFuturegoroutine原生Promise支持
错误处理try/excepttry/catch多返回值try/catch或回调
路径处理os.pathpathlibPaths.get()path/filepathpath模块
中医映射望闻问切完整流程标准化御医巡检游医快速诊断炼丹师时空探查
性能特点灵活方便严谨安全高效简洁异步并发强
适用场景脚本/数据分析企业系统/工具系统工具/CLIWeb服务/Node应用

⚠️ 【避坑指南·药房巡检雷区】

🐍 Python:细节决定成败

# 💥 雷点1:遍历时修改目录(药房盘点时移动药柜)
for root, dirs, files in os.walk("药房"):
    for dir_name in dirs:
        # 危险!遍历中删除会导致异常
        shutil.rmtree(os.path.join(root, dir_name))
        
# ✅ 正道:先收集再操作
待处理目录 = []
for root, dirs, files in os.walk("药房"):
    待处理目录.extend([os.path.join(root, d) for d in dirs])
# 安全处理
for 目录 in 待处理目录:
    shutil.rmtree(目录)

# 💥 雷点2:符号链接无限循环(药房迷宫)
os.symlink(".", "药房/循环链接")  # 创建指向自己的链接
# 遍历时会陷入死循环!

☕ Java:资源泄漏陷阱

// 💥 雷点1:DirectoryStream未关闭(巡检后不关门)
DirectoryStream<Path> stream = Files.newDirectoryStream(path);
for (Path entry : stream) {
    System.out.println(entry.getFileName());
}
// 忘记 stream.close()!资源泄漏!

// ✅ 正道:使用try-with-resources
try (DirectoryStream<Path> stream = Files.newDirectoryStream(path)) {
    for (Path entry : stream) {
        // 安全使用
    }
}

// 💥 雷点2:大目录内存溢出(药库太大)
List<Path> 所有文件 = Files.walk(药房路径)
                          .collect(Collectors.toList());  // 全加载到内存!
// 可能OOM

⚡ Go:并发访问冲突

// 💥 雷点1:遍历中并发修改(多人同时整理药房)
go func() {
    filepath.Walk("药房", func(path string, info os.FileInfo, err error) error {
        // 另一个goroutine可能在删除文件!
        return nil
    })
}()

go func() {
    os.RemoveAll("药房/过期药材")  // 并发删除!
}()

// ✅ 正道:加锁或避免并发
var mu sync.Mutex
mu.Lock()
filepath.Walk("药房", walkFunc)
mu.Unlock()

🟨 JavaScript:回调地狱与Promise竞态

// 💥 雷点1:回调地狱(旧式巡检)
fs.readdir('药房', (err1, items) => {
    items.forEach(item => {
        fs.stat(path.join('药房', item), (err2, stats) => {
            if (stats.isDirectory()) {
                fs.readdir(path.join('药房', item), (err3, subItems) => {
                    // 更多嵌套... 地狱!
                });
            }
        });
    });
});

// ✅ 正道:async/await
async function 安全巡检() {
    const items = await fs.readdir('药房', { withFileTypes: true });
    for (const item of items) {
        if (item.isDirectory()) {
            const subItems = await fs.readdir(path.join('药房', item.name));
            // 清晰明了
        }
    }
}

// 💥 雷点2:Promise未处理拒绝
巡检药房('药房');  // 没有catch!进程崩溃风险
// ✅ 正道:
巡检药房('药房').catch(err => console.error('巡检出错:', err));

以下是本蜀黎整理源码和截图⏬

1.Python源码

⚡Python注意别用中文文件名,我加了test测试函数

import os

# ==================== 财务侦探模块 ====================
# os.listdir("可疑科目")  # 检查财务部的抽屉 📂
# os.scandir("子公司")  # 带元数据的高级遍历 🔍
# os.walk("集团账本")  # 掘地三尺的深度审计 🕵️
# ⚠️ERP_冷溪虎山:遍历过深会触发不良情绪

# --------------------------
# 1. os.listdir() 基础遍历
# --------------------------
def traverse_with_listdir(dir_path):
    """
    使用 os.listdir() 遍历目录(仅获取名称)
    """
    print("\n=== os.listdir() 示例 ===")
    print(f"遍历目录: {dir_path}")

    # 获取目录内容名称列表
    names = os.listdir(dir_path)

    # 打印所有内容(文件和子目录)
    for name in names:
        print(name)  # 只有名称,没有完整路径


# --------------------------
# 2. os.scandir() 高效遍历
# --------------------------
def traverse_with_scandir(dir_path):
    """
    使用 os.scandir() 遍历目录(获取更多信息)
    """
    print("\n=== os.scandir() 示例 ===")
    print(f"遍历目录: {dir_path}")

    # 创建扫描器对象
    with os.scandir(dir_path) as entries:
        # 遍历目录条目
        for entry in entries:
            # 判断是文件还是目录
            if entry.is_file():
                print(f"[文件] {entry.name}")
            elif entry.is_dir():
                print(f"[目录] {entry.name}")


# --------------------------
# 3. os.walk() 递归遍历
# --------------------------
def traverse_with_walk(dir_path):
    """
    使用 os.walk() 递归遍历目录树
    """
    print("\n=== os.walk() 示例 ===")
    print(f"递归遍历目录: {dir_path}")

    # walk() 生成器会自动递归所有子目录
    for root, dirs, files in os.walk(dir_path):
        print(f"\n当前目录: {root}")
        print(f"子目录列表: {dirs}")
        print(f"文件列表: {files}")


# --------------------------
# 测试函数
# --------------------------
def test_directory_traversals():
    """
    测试三种遍历方法
    """
    # 创建测试目录结构
    test_dir = "./file/test_traversal59"
    os.makedirs(test_dir, exist_ok=True)
    os.makedirs(f"{test_dir}/subdir1", exist_ok=True)
    os.makedirs(f"{test_dir}/subdir2", exist_ok=True)

    # 创建测试文件
    with open(f"{test_dir}/file59_1.txt", "w", encoding="utf8") as f:
        f.write("测试文件1")
    with open(f"{test_dir}/subdir1/file59_2.txt", "w", encoding="utf8") as f:
        f.write("测试文件2")
    with open(f"{test_dir}/subdir2/file59_3.txt", "w", encoding="utf8") as f:
        f.write("测试文件3")

    # 执行三种遍历方法
    traverse_with_listdir(test_dir)
    traverse_with_scandir(test_dir)
    traverse_with_walk(test_dir)

    # 清理测试目录(实际使用时不需要)
    # import shutil
    # shutil.rmtree(test_dir)


if __name__ == "__main__":
    test_directory_traversals()

在这里插入图片描述

2.Nodejs源码
const fs = require('fs');
const path = require('path');

// ==================== 中药侦查模块 ====================
// 查看丹方目录  // 偷翻老君的药材柜 🏺
// 扫描炼丹记录  // 带火候参数的检查 ♨️
// 深度遍历药库  // 掘地三尺找仙草 🌿
// ⚠️虎山老药师:过度窥探会惊动药灵

// --------------------------
// 1. 类似 os.listdir() 的基础遍历
// --------------------------
function traverseWithListdir(dirPath) {
    console.log("\n=== 类似 os.listdir() 示例 ===");
    console.log(`遍历目录: ${dirPath}`);

    try {
        // 获取目录内容名称列表
        const names = fs.readdirSync(dirPath);

        // 打印所有内容(文件和子目录)
        for (const name of names) {
            console.log(name); // 只有名称,没有完整路径
        }
    } catch (err) {
        console.error(`读取目录错误: ${err.message}`);
    }
}

// --------------------------
// 2. 类似 os.scandir() 的高效遍历
// --------------------------
function traverseWithScandir(dirPath) {
    console.log("\n=== 类似 os.scandir() 示例 ===");
    console.log(`遍历目录: ${dirPath}`);

    try {
        // 读取目录内容(类似scandir)
        const entries = fs.readdirSync(dirPath, { withFileTypes: true });

        // 遍历目录条目
        for (const entry of entries) {
            // 判断是文件还是目录
            if (entry.isFile()) {
                console.log(`[文件] ${entry.name}`);
            } else if (entry.isDirectory()) {
                console.log(`[目录] ${entry.name}`);
            }
        }
    } catch (err) {
        console.error(`读取目录错误: ${err.message}`);
    }
}

// --------------------------
// 3. 类似 os.walk() 的递归遍历
// --------------------------
function traverseWithWalk(dirPath) {
    console.log("\n=== 类似 os.walk() 示例 ===");
    console.log(`递归遍历目录: ${dirPath}`);

    // 递归遍历函数
    function walk(directory) {
        try {
            // 读取当前目录内容
            const entries = fs.readdirSync(directory, { withFileTypes: true });

            const dirs = [];
            const files = [];

            // 分类条目
            for (const entry of entries) {
                const fullPath = path.join(directory, entry.name);
                if (entry.isDirectory()) {
                    dirs.push(entry.name);
                    // 递归处理子目录
                    walk(fullPath);
                } else if (entry.isFile()) {
                    files.push(entry.name);
                }
            }

            // 打印当前目录信息(类似os.walk的输出)
            console.log(`\n当前目录: ${directory}`);
            console.log(`子目录列表: ${dirs}`);
            console.log(`文件列表: ${files}`);
        } catch (err) {
            console.error(`读取目录错误: ${err.message}`);
        }
    }

    // 开始遍历
    walk(dirPath);
}

// --------------------------
// 测试函数
// --------------------------
function testDirectoryTraversals() {
    // 定义测试用的目录路径
    const testDir = "./file/test_traversal59";

    // 创建测试目录结构
    try {
        // 先清理可能已存在的目录
        if (fs.existsSync(testDir)) {
            fs.rmSync(testDir, { recursive: true, force: true });
        }

        // 重新创建目录结构
        fs.mkdirSync(testDir, { recursive: true });
        fs.mkdirSync(`${testDir}/subdir1`);
        fs.mkdirSync(`${testDir}/subdir2`);

        // 创建测试文件
        fs.writeFileSync(`${testDir}/file59_1.txt`, "测试文件1");
        fs.writeFileSync(`${testDir}/subdir1/file59_2.txt`, "测试文件2");
        fs.writeFileSync(`${testDir}/subdir2/file59_3.txt`, "测试文件3");
    } catch (err) {
        console.error(`创建测试目录错误: ${err.message}`);
        return;
    }

    // 执行三种遍历方法
    traverseWithListdir(testDir);
    traverseWithScandir(testDir);
    traverseWithWalk(testDir);
}

// 运行测试
testDirectoryTraversals();

在这里插入图片描述

3.Go源码
package main

import (
	"fmt"
	"io/ioutil"
	"os"
	"path/filepath"
)

// ==================== 仓储巡检模块 ====================
// 列出货架商品  // 仓库猫的日常巡逻 🐾
// 扫描货物详情  // 带保质期的检查 🏷️
// 递归检查库存  // 立体仓库的全面体检 🏗️
// ⚠️冷溪物流:扫描过频会导致货架害羞

// --------------------------
// 1. 类似 os.listdir() 的基础遍历
// --------------------------
func traverseWithListdir(dirPath string) {
	fmt.Println("\n=== 类似 os.listdir() 示例 ===")
	fmt.Printf("遍历目录: %s\n", dirPath)

	// 获取目录内容名称列表
	names, err := ioutil.ReadDir(dirPath)
	if err != nil {
		fmt.Printf("读取目录错误: %v\n", err)
		return
	}

	// 打印所有内容(文件和子目录)
	for _, name := range names {
		fmt.Println(name.Name()) // 只有名称,没有完整路径
	}
}

// --------------------------
// 2. 类似 os.scandir() 的高效遍历
// --------------------------
func traverseWithScandir(dirPath string) {
	fmt.Println("\n=== 类似 os.scandir() 示例 ===")
	fmt.Printf("遍历目录: %s\n", dirPath)

	// 获取目录内容
	names, err := ioutil.ReadDir(dirPath)
	if err != nil {
		fmt.Printf("读取目录错误: %v\n", err)
		return
	}

	// 遍历目录条目
	for _, name := range names {
		if name.IsDir() {
			fmt.Printf("[目录] %s\n", name.Name())
		} else {
			fmt.Printf("[文件] %s\n", name.Name())
		}
	}
}

// --------------------------
// 3. 类似 os.walk() 的递归遍历
// --------------------------
func traverseWithWalk(dirPath string) {
	fmt.Println("\n=== 类似 os.walk() 示例 ===")
	fmt.Printf("递归遍历目录: %s\n", dirPath)

	// 递归遍历函数
	var walkFunc func(path string)
	walkFunc = func(path string) {
		// 读取当前目录内容
		names, err := ioutil.ReadDir(path)
		if err != nil {
			fmt.Printf("读取目录错误: %v\n", err)
			return
		}

		var dirs []string
		var files []string

		// 分类条目
		for _, name := range names {
			if name.IsDir() {
				dirs = append(dirs, name.Name())
				// 递归处理子目录
				walkFunc(filepath.Join(path, name.Name()))
			} else {
				files = append(files, name.Name())
			}
		}

		// 打印当前目录信息(类似os.walk的输出)
		fmt.Printf("\n当前目录: %s\n", path)
		fmt.Printf("子目录列表: %v\n", dirs)
		fmt.Printf("文件列表: %v\n", files)
	}

	// 开始遍历
	walkFunc(dirPath)
}

// --------------------------
// 测试函数
// --------------------------
func testDirectoryTraversals() {
	// 定义测试用的目录路径
	testDir := "GO/file/test_traversal59"

	// 创建测试目录结构
	err := os.MkdirAll(testDir, 0777)
	if err != nil {
		fmt.Printf("创建测试目录错误: %v\n", err)
		return
	}
	err = os.MkdirAll(filepath.Join(testDir, "subdir1"), 0777)
	if err != nil {
		fmt.Printf("创建测试目录错误: %v\n", err)
		return
	}
	err = os.MkdirAll(filepath.Join(testDir, "subdir2"), 0777)
	if err != nil {
		fmt.Printf("创建测试目录错误: %v\n", err)
		return
	}

	// 创建测试文件
	err = ioutil.WriteFile(filepath.Join(testDir, "file59_1.txt"), []byte("测试文件1"), 0644)
	if err != nil {
		fmt.Printf("创建测试文件错误: %v\n", err)
		return
	}
	err = ioutil.WriteFile(filepath.Join(testDir, "subdir1", "file59_2.txt"), []byte("测试文件2"), 0644)
	if err != nil {
		fmt.Printf("创建测试文件错误: %v\n", err)
		return
	}
	err = ioutil.WriteFile(filepath.Join(testDir, "subdir2", "file59_3.txt"), []byte("测试文件3"), 0644)
	if err != nil {
		fmt.Printf("创建测试文件错误: %v\n", err)
		return
	}

	// 执行三种遍历方法
	traverseWithListdir(testDir)
	traverseWithScandir(testDir)
	traverseWithWalk(testDir)

	// 清理测试目录(实际使用时不需要)
	// err = os.RemoveAll(testDir)
	// if err != nil {
	//     fmt.Printf("清理测试目录错误: %v\n", err)
	// }
}

func main() {
	testDirectoryTraversals()
}

在这里插入图片描述

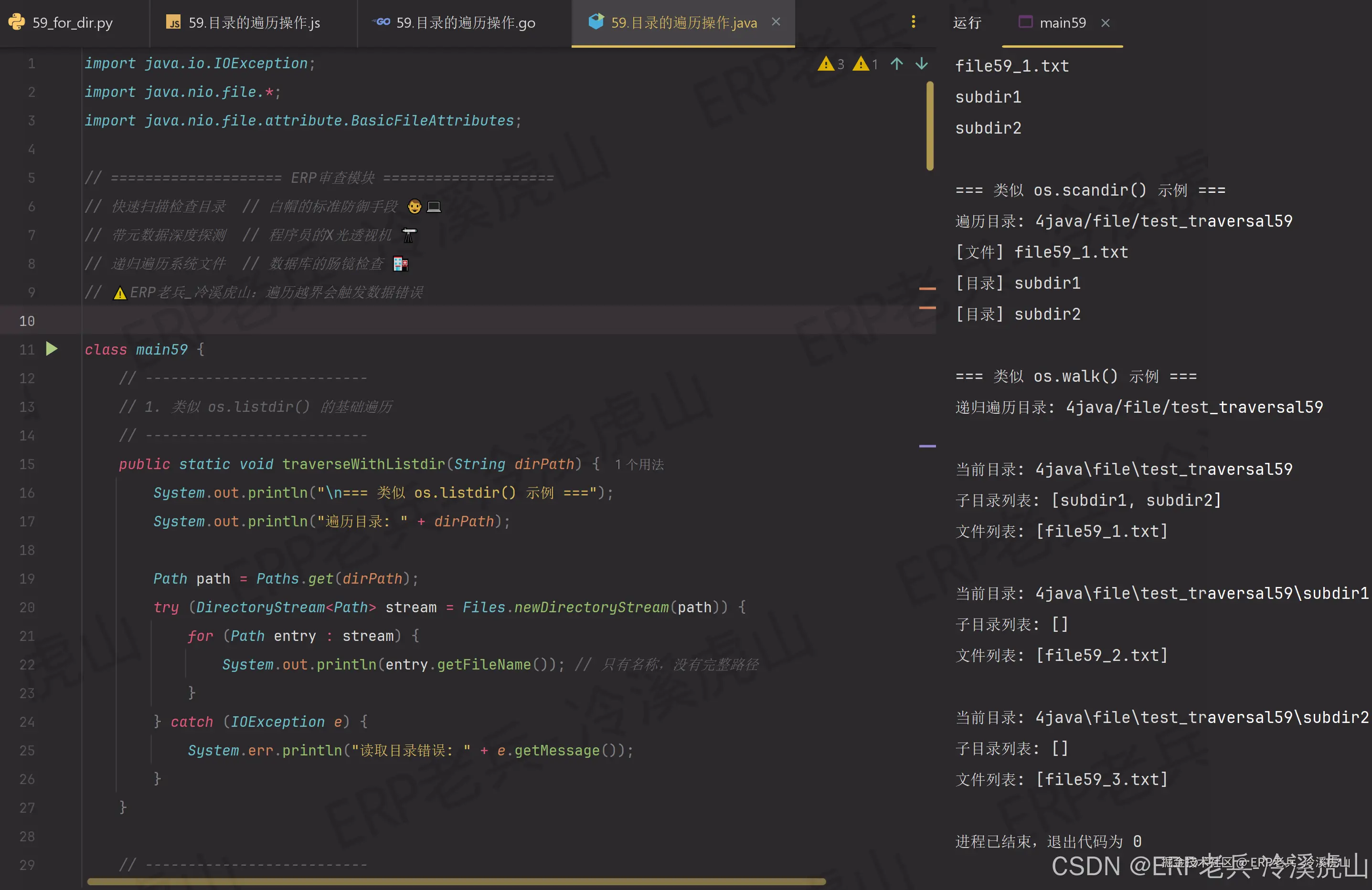
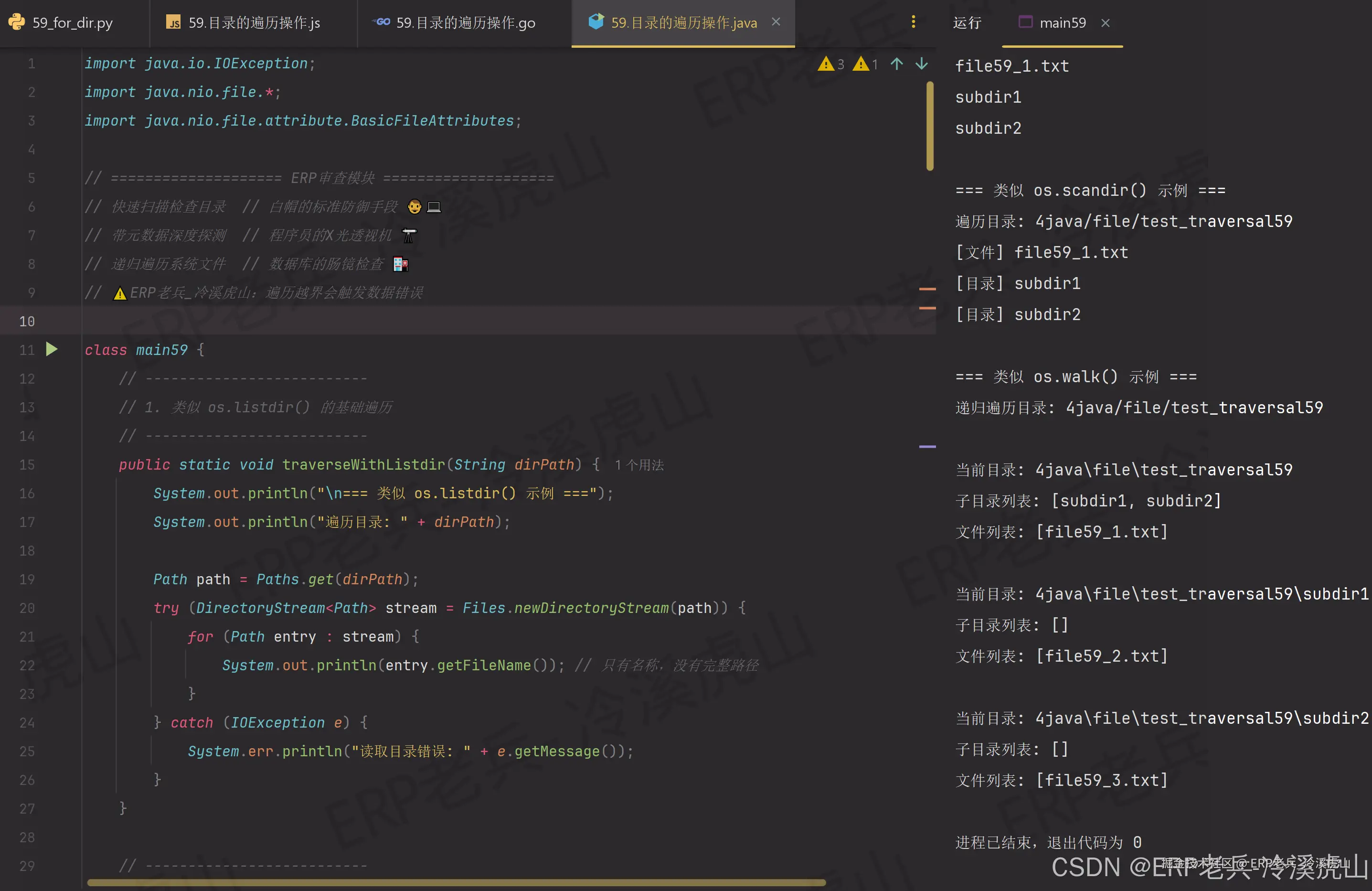
4.Java源码
import java.io.IOException;
import java.nio.file.*;
import java.nio.file.attribute.BasicFileAttributes;

// ==================== ERP审查模块 ====================
// 快速扫描检查目录  // 白帽的标准防御手段 👨💻
// 带元数据深度探测  // 程序员的X光透视机 🔭
// 递归遍历系统文件  // 数据库的肠镜检查 🏥
// ⚠️ERP老兵_冷溪虎山:遍历越界会触发数据错误

class main59 {
    // --------------------------
    // 1. 类似 os.listdir() 的基础遍历
    // --------------------------
    public static void traverseWithListdir(String dirPath) {
        System.out.println("\n=== 类似 os.listdir() 示例 ===");
        System.out.println("遍历目录: " + dirPath);

        Path path = Paths.get(dirPath);
        try (DirectoryStream<Path> stream = Files.newDirectoryStream(path)) {
            for (Path entry : stream) {
                System.out.println(entry.getFileName()); // 只有名称,没有完整路径
            }
        } catch (IOException e) {
            System.err.println("读取目录错误: " + e.getMessage());
        }
    }

    // --------------------------
    // 2. 类似 os.scandir() 的高效遍历
    // --------------------------
    public static void traverseWithScandir(String dirPath) {
        System.out.println("\n=== 类似 os.scandir() 示例 ===");
        System.out.println("遍历目录: " + dirPath);

        Path path = Paths.get(dirPath);
        try (DirectoryStream<Path> stream = Files.newDirectoryStream(path)) {
            for (Path entry : stream) {
                if (Files.isRegularFile(entry)) {
                    System.out.println("[文件] " + entry.getFileName());
                } else if (Files.isDirectory(entry)) {
                    System.out.println("[目录] " + entry.getFileName());
                }
            }
        } catch (IOException e) {
            System.err.println("读取目录错误: " + e.getMessage());
        }
    }

    // --------------------------
    // 3. 类似 os.walk() 的递归遍历
    // --------------------------
    public static void traverseWithWalk(String dirPath) {
        System.out.println("\n=== 类似 os.walk() 示例 ===");
        System.out.println("递归遍历目录: " + dirPath);

        Path startPath = Paths.get(dirPath);
        try {
            Files.walkFileTree(startPath, new SimpleFileVisitor<Path>() {
                @Override
                public FileVisitResult preVisitDirectory(Path dir, BasicFileAttributes attrs) {
                    // 打印当前目录信息(类似os.walk的输出)
                    System.out.println("\n当前目录: " + dir);

                    // 获取子目录和文件列表
                    try {
                        System.out.println("子目录列表: " +
                                Files.list(dir)
                                        .filter(Files::isDirectory)
                                        .map(Path::getFileName)
                                        .toList());

                        System.out.println("文件列表: " +
                                Files.list(dir)
                                        .filter(Files::isRegularFile)
                                        .map(Path::getFileName)
                                        .toList());
                    } catch (IOException e) {
                        System.err.println("读取子目录错误: " + e.getMessage());
                    }

                    return FileVisitResult.CONTINUE;
                }
            });
        } catch (IOException e) {
            System.err.println("遍历目录错误: " + e.getMessage());
        }
    }

    // --------------------------
    // 测试函数
    // --------------------------
    public static void testDirectoryTraversals() {
        // 定义测试用的目录路径
        String testDir = "4java/file/test_traversal59";

        // 创建测试目录结构
        try {
            Files.createDirectories(Paths.get(testDir));
            Files.createDirectories(Paths.get(testDir, "subdir1"));
            Files.createDirectories(Paths.get(testDir, "subdir2"));

            // 创建测试文件
            Files.writeString(Paths.get(testDir, "file59_1.txt"), "测试文件1");
            Files.writeString(Paths.get(testDir, "subdir1", "file59_2.txt"), "测试文件2");
            Files.writeString(Paths.get(testDir, "subdir2", "file59_3.txt"), "测试文件3");
        } catch (IOException e) {
            System.err.println("创建测试目录错误: " + e.getMessage());
            return;
        }

        // 执行三种遍历方法
        traverseWithListdir(testDir);
        traverseWithScandir(testDir);
        traverseWithWalk(testDir);

        // 清理测试目录(实际使用时不需要)
        // try {
        //     Files.walk(Paths.get(testDir))
        //         .sorted(Comparator.reverseOrder())
        //         .forEach(path -> {
        //             try {
        //                 Files.delete(path);
        //             } catch (IOException e) {
        //                 System.err.println("删除文件错误: " + e.getMessage());
        //             }
        //         });
        // } catch (IOException e) {
        //     System.err.println("清理目录错误: " + e.getMessage());
        // }
    }

    public static void main(String[] args) {
        testDirectoryTraversals();
    }
}

在这里插入图片描述

源码分享结束⏫


🌩️ 【剧情结尾:云隐村的文件系统考核】

⚡ 雷影·艾(看着整齐的文件系统报告)

  • 「哼!总算有点样子了!Python的遍历像老药师望闻问切,Java的API像御医院标准化流程,Go的简洁像游医快速诊断,JS的异步像炼丹师并行操作!但记住——」
  • 「真正的强者,遍历百万文件如呼吸般自然!不会遍历的忍者,不配在云隐村生存!」

⛈️ 萨姆依(成功整理完所有任务文件)

  • 「雷影大人!我现在明白了——listdir是快速查看,scandir是带状态检查,walk是深度挖掘!不同语言就是不同的忍具!」

⚡ 达鲁伊(懒洋洋地展示优化后的遍历代码)

  • 「啊…雷影大人,其实还可以用并发遍历,速度能提升十倍。不过现在这样…应该够用了吧?」

💥 雷影(雷电缠绕全身)

  • 「够用?云隐村的字典里没有『够用』!下周考核——实时监控文件系统变化!遍历都不会的废物,直接扔进雷遁修炼场电击治疗!」

🐯 虎山CTO箴言:

  • 目录遍历如中医诊断——表面观察、深度探查、系统分析,缺一不可!
  • 心法口诀:遍历如诊脉,递归如深探,异步如并行,错误处理如辨证。层次分明,方得真知。

🔖虎山CTO三道护体符

因果符:
  • 🚀我每被恶意举报一次,就加更一篇干货——感谢黑粉为我提供创作燃料。
镜像符:
  • 📌若遭攻击(检测到行业焦虑值上升),建议某些机构停止这种“DDoS攻击”,将资源用于提升自身课程服务的“带宽”与“质量”。
重生符:
  • 💪本人是经历过生死重启的野生程序猿,系统兼容性极强——你们那点小打小闹,连个 warning 都触发不了。

⚠️ 免责声明(附因果律警告)

本代码已注入中医玄学能量,请谨慎使用:

  • ✅ 允许白嫖,但白漂不点赞可能导致:
    • 下次面试官恰好问到这个算法
    • 键盘自动打出//这里感谢冷溪虎山CTO
    • 奶茶精准洒在刚写好的代码上
  • ✅ 允许商用转发,但商用不注明出处可能触发:
    • 系统类型混乱自动转型
    • 数据库莫名存储"君臣佐使"字段
  • ✅ 允许吐槽,但吐槽不带改进建议可能引发:
    • 终生与老板N连鞭相爱相杀

🚀 现在立即行动:

  1. 点赞 → 吸收本篇算法精华+怪蜀黎脑洞思维
  2. 收藏 → 避免日后求医无门
  3. 关注 → 接收更多「中医+代码」脑洞
  4. 评论区留言 → 领取你的专属「算法药方」

⚠️ 友情提示:

  • 本文内容过于硬核,建议点赞收藏转发三连,避免小编心情波动导致文章神秘消失
  • 毕竟小编今天可能爱答不理,明天可能高攀不起——
  • 但你的收藏夹,永远是你最稳的知识备份!

🐶💻 (小声说:关我小黑屋?不存在的,备份早已同步GitHub/公众号/网盘!)

1-58篇请移步至"PY-JS-GO-JAVA基础进阶学习系列"合集中阅读

第一阶段1-50基础篇结束✅

第二阶段50-100文件篇正在进行时✨✨✨

💡✨本文采用【开源共享】协议!欢迎转载、洗稿、甚至做成视频!只需保留原作者署名(ERP老兵-冷溪虎山),让我们一起把跨界技术的快乐传递出去!。
让我们一起把快乐和效率带给更多人!,缺爆款素材的兄弟姐妹可以关注私我,保证你用不完的爆款素材🚀🚀