Go-WXPush:开源、轻量微信消息推送方案,Docker部署,API接入

219 阅读1分钟

以下是对 Go-WXPush 工具的简单介绍:

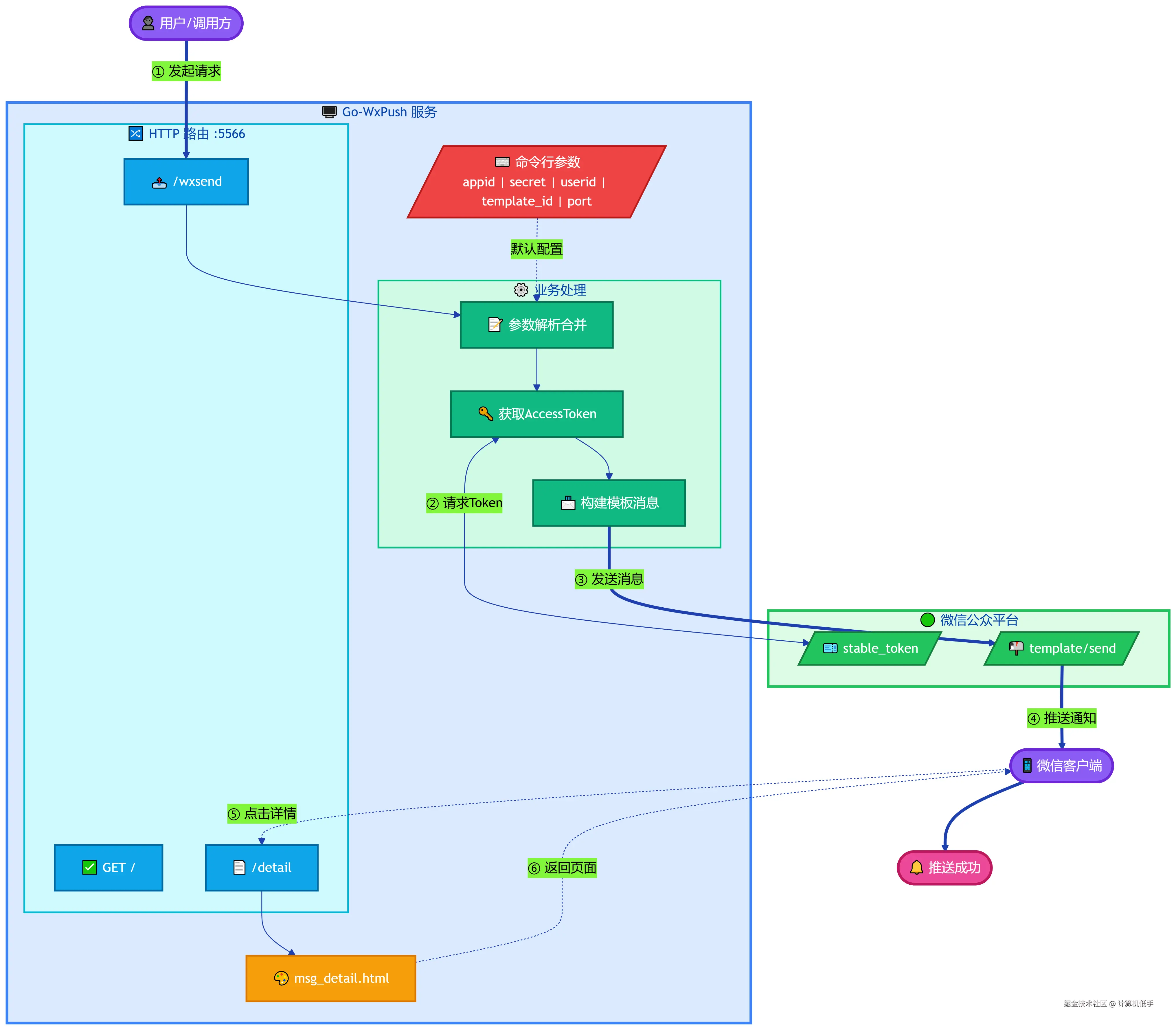
  • Go-WXPush 是一个基于 golang 开发的微信测试公众号模板消息推送服务,极简且免费
  • 测试公众号每天有10万次额度,消息都是微信公众号原生消息弹窗提示
  • 支持Docker一键部署,基于Go语言的优势内存占用仅几MB
  • 提供消息发送API,所有参数都可以通过接口传入,便于集成到第三方服务
  • 该工具的开源地址:github.com/hezhizheng/…

Docker部署与详细操作使用流程可参考: Go-WXPush:开源、轻量微信消息推送方案,Docker部署,API接入