好用的开源数据可视化设计工具LIGHT CHASER

132 阅读3分钟

 仓库地址:github.com/xiaopujun/l… 现在已有800 star,用来搭建一个数据大屏非常容易。

以下的 官方的介绍:

light chaser 是一款开源的高性能、易扩展、功能强大的数据可视化设计工具,基于 React18、Vite5、TypeScript5 技术栈实现。 通过它,你可以简单快速地制作数据可视化相关内容。它可用于大屏幕数据 可视化展示、数据报告、数据分析等场景。

light chaser 专为数据可视化而设计,并将不断发展和完善!

开发文档:LIGHT CHASER 文档

在线体验:LIGHT CHASER DESIGNER

Pro在线体验:LIGHT CHASER DESIGNER

开源后端:github.com/xiaopujun/l…

软件特点

  • 拖拽式设计:所有组件坐标、尺寸均支持拖拽式操作
  • 性能优秀:面向对象式管理组件状态,所有组件可独立渲染。可承载1000+组件在画布上的同时渲染
  • 扩展性强:支持自定义G2Plot系列图表、Echarts系列图表。支持以服务器组件的方式扩展自己的业务组件或者二开组件
  • 数据源丰富:支持MySQL、Oracle、PostgreSQL、SQLServer等关系型数据库、API、公共API、WebSocket、MQTT等多种数据源
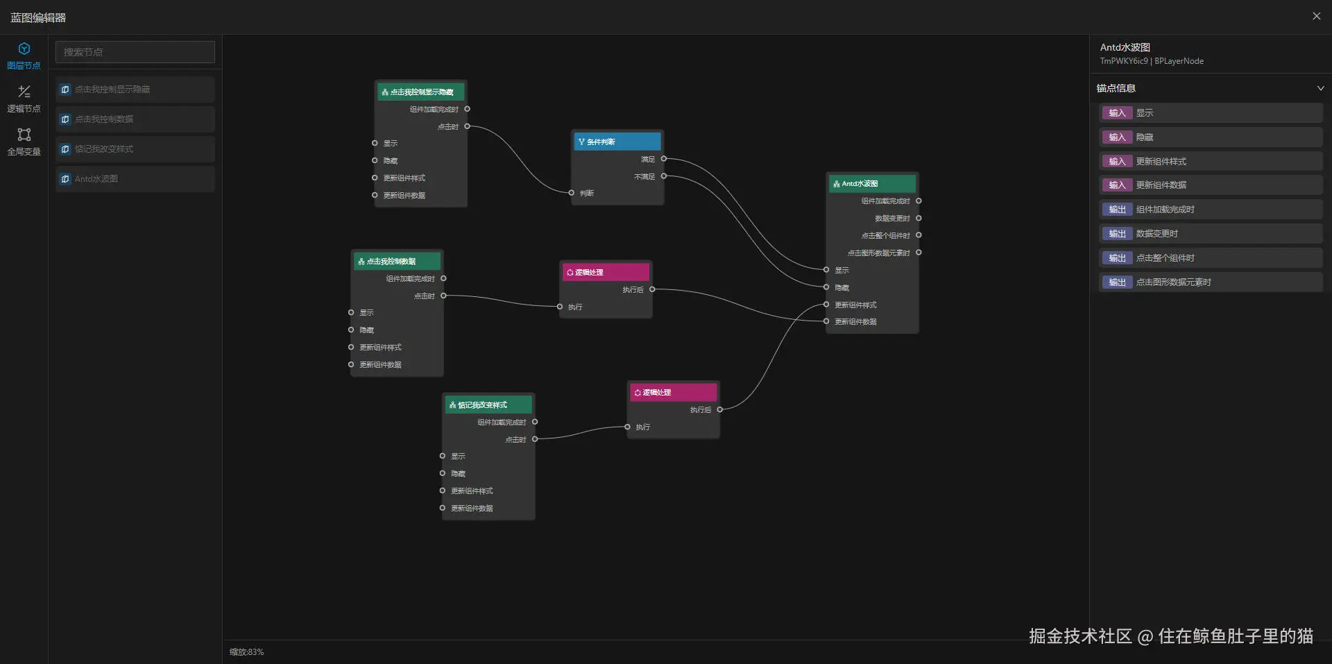
  • 事件交互简单:支持蓝图节点系统,通过线段链接各组件之间的交互,配合各种功能性节点,数据联动无比简单
  • 平台无关:支持Window、Linux、Mac等所有支持现代浏览器的操作系统

功能介绍(包含Pro版本功能)

  • 项目管理:支持项目快速创建、增删改、克隆、封面
  • 数据源管理:支持多种关系型数据库、API、WebSocket、MQTT等数据源
  • 用户管理(Pro):支持用户角色管理
  • 服务器组件(Pro):支持以服务器组件的方式扩展自己的业务组件,服务器组件使用专门脚手架开发
  • 组件库:支持50+组件及G2Plot、Echarts系列图表库的自定义组件,支持高德地图自定义组件
  • 资源库:支持图片资源复用
  • 图层管理:支持图层顺序,层级管理,编组、解组、拖拽移入、移出分组
  • 画布设置:支持画布自适应(等比缩放、宽度撑满、高度撑满等),画布尺寸调整,组件移动、缩放栅格化。
  • 主题设置:支持主题自定义、支持单个组件主题、全局主题
  • 导入导出:支持直接导出项目数据json文件
  • 预览/发布:支持项目预览、覆盖发布、增量发布、加密发布
  • 画布吸附:支持组件拖拽固定距离吸附、引导线、座标尺寸实时更新显示
  • 快捷键:支持win/mac系统的35+快捷键操作,提升操作效率
  • 蓝图编辑器:支持蓝图节点系统,支持图层节点、全局变量节点,逻辑操作、条件判断、全局节点等多种功能节点
  • 全局变量:数据源支持绑定全局变量,动态修改api参数、支持主动渲染实时更新组件数据状态

示例

主编辑器

​编辑

可视化事件编辑器

示例2

编辑

设计完成图1

示例3

编辑

设计完成图2

示例4

编辑

部署和使用

LIGHT CHASER 支持常规部署和docker部署,请参考以下连接:

部署教程:LIGHT CHASER 文档