首页
沸点
课程
数据标注
HOT
AI Coding
更多
直播
活动
APP
插件
直播
活动
APP
插件
搜索历史
清空
创作者中心
写文章
发沸点
写笔记
写代码
草稿箱
创作灵感
查看更多
登录
注册
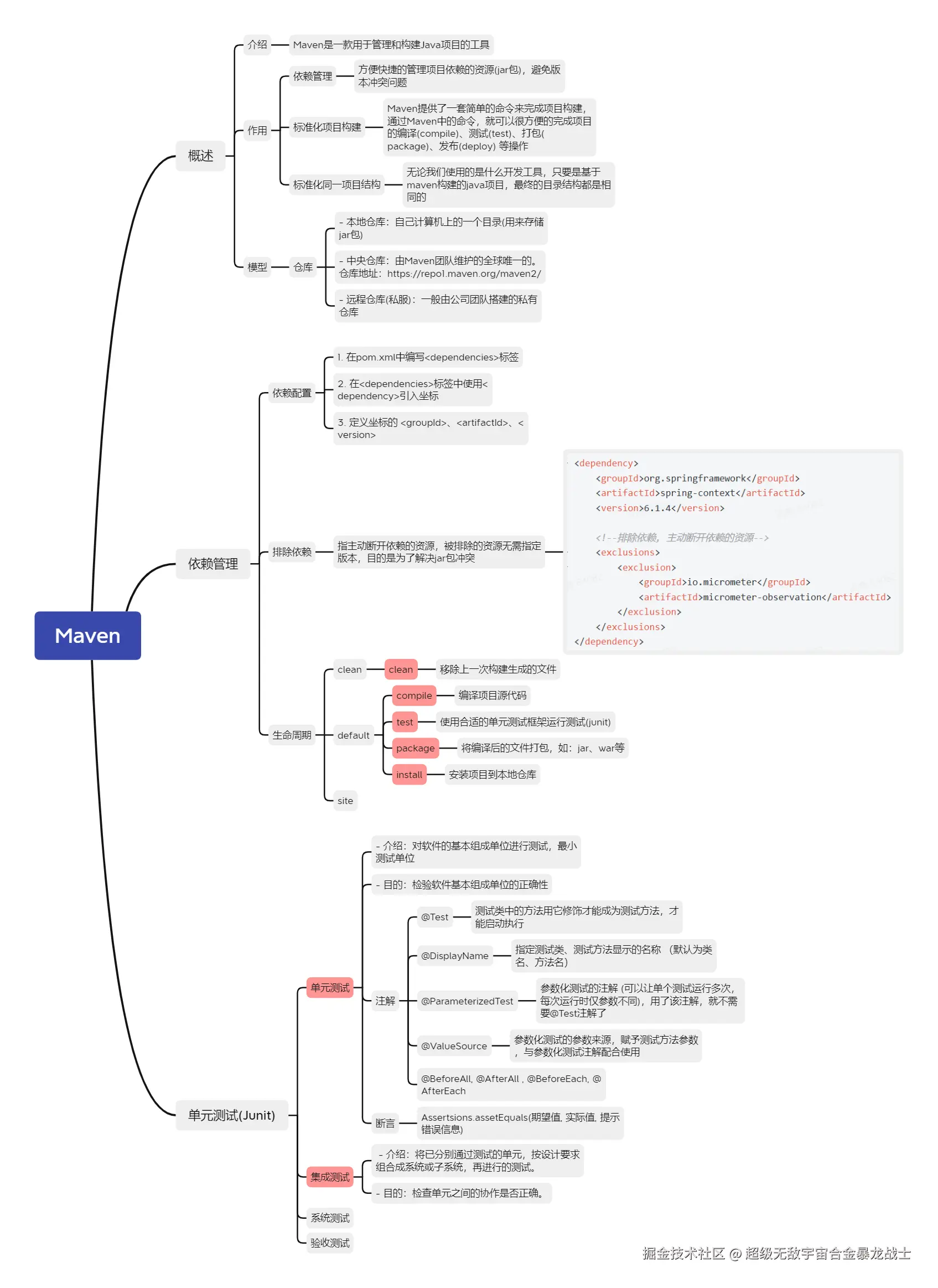
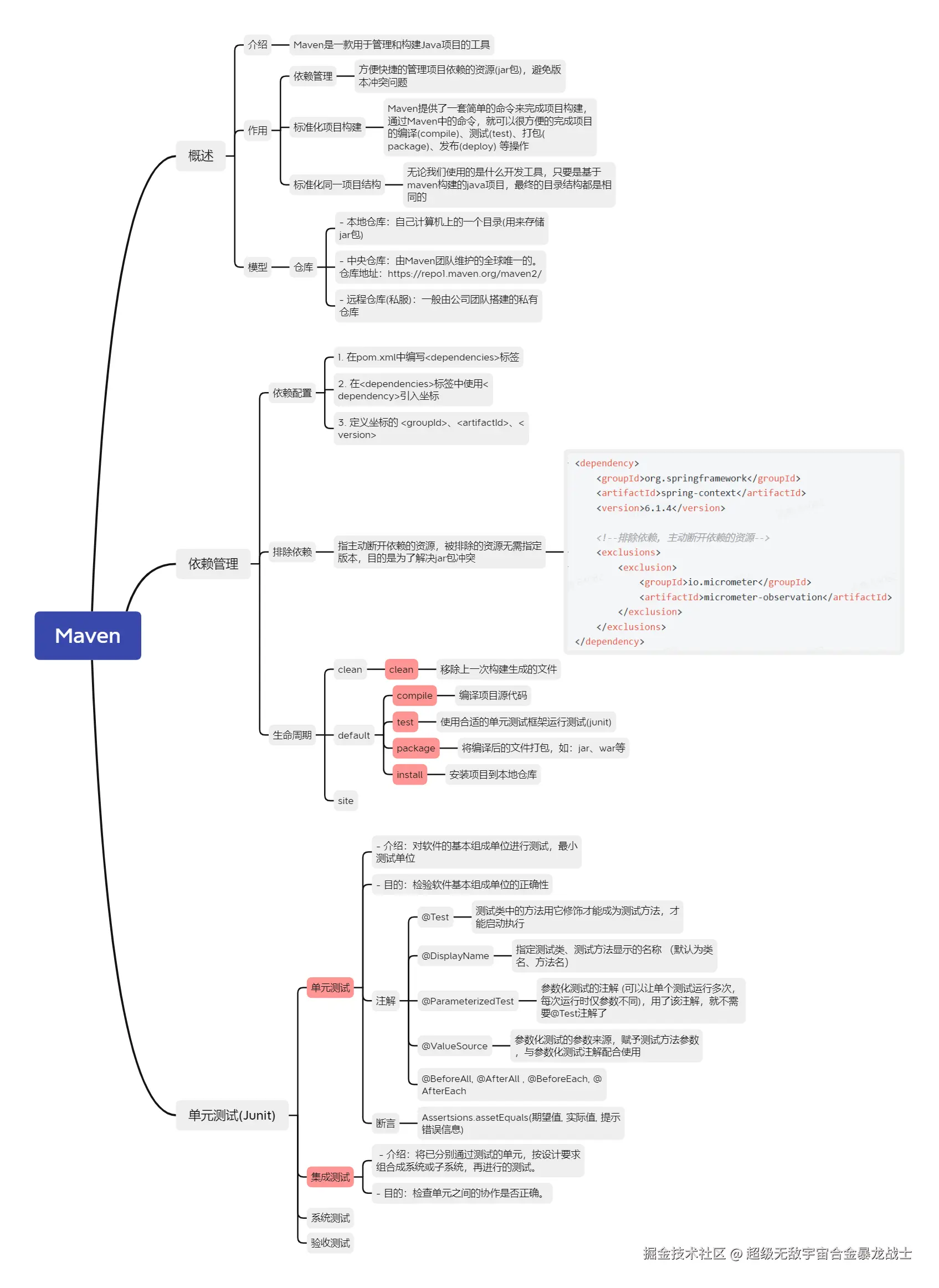
Maven笔记,想入门看我这篇就够了
超级无敌宇宙合金暴龙战士
2025-12-15
15
阅读1分钟
超级无敌宇宙合金暴龙战士
高级Java后端架构师 @阿里
13
文章
437
阅读
0
粉丝
目录
收起