刚刚,IDEA 免费版发布!终于不用破解了

27,116 阅读10分钟

大家好,俺是程序员鱼皮。刚刚,JetBrains 官方正式发布了 IDEA 2025.3 统一版!

从这个版本开始,IDEA Ultimate 终极版和 Community Edition 社区版正式 合二为一,只有一个安装包,不需要纠结选哪个版本了。

在统一版 IDEA 中,订阅 Ultimate 可以解锁所有高级专业功能。但即使没有订阅,IDEA 依然能够正常使用,可以 免费用于商业和非商业项目,畅享 Java 和 Kotlin 开发所需的全部功能。

而且这次更新,官方给免费版 增加了很多新功能,确实比以前香多了。

以前 IDEA 社区版支持的开发框架很有限,连使用 Java 主流的 Spring 框架开发都会受到限制,这也是为什么那么多人 想方设法 都要使用 Ultimate 版本的原因。可以说,不开 Ultimate 版本 IDEA 就废了!

但是从 2025.3 版本开始,免费版用户可以使用很多之前 Ultimate 版本才有的功能,比如:

  • 数据库集成:可以创建数据库连接、查看数据库架构和对象,开发时直接在 IDEA 内查看数据库设计
  • Spring 项目向导:快速创建 Spring Boot 项目
  • 框架代码基础高亮:Spring、Jakarta EE 以及 Thymeleaf 等模板引擎的基础语法高亮显示
  • 完整的 SQL 语言支持

这些能力一加上,感觉已经能够满足初学者的使用需求了。

对于萌新,不用费力再去找破解,而是立刻上号学起来。等需要用到高级功能的时候,先一键激活 Ultimate 试用,免费体验 30 天的所有高级功能。试用结束后,可以再根据需要订阅终极版,或者继续免费使用。

不像以前,如果订阅到期,IDEA Ultimate 版本连项目都无法正常打开!而现在到期后会自动退回到免费版功能,项目还能正常打开和编辑,这对临时需要查看代码的场景来说太方便了。

让我意外的是,虽然合并了两个版本,但统一版的安装包比之前单个 Ultimate 版本还小了 30%,不用担心会变慢。

当然了,这次更新不仅仅是版本统一,还有一大波实用的新特性。下面我就带大家详细了解一下这次更新的亮点,虽然我已经取精去糙了,但内容还是很长,能读完的话我高低得给你磕一个。

IDEA 2025.3 新特性

全部用户可用的新特性

命令补全

这是我认为本次更新最实用的新功能 —— 命令补全(Command Completion)。它让你可以直接从代码补全中访问上下文相关的操作。

可能有同学会问,以前在 IDEA 里按 . 不就有代码补全吗?这个命令补全和以前有什么区别?

  • 以前的代码补全:当你按下 . 时,IDEA 会提示当前对象可用的方法、属性等代码建议,主要是帮你快速写代码。
  • 现在的命令补全:在原有代码补全的基础上,额外增加了 IDE 操作建议。也就是说,除了代码提示,还会显示当前上下文中可以执行的 IDE 功能,比如重构、代码生成、快速修复等。

具体用法也很简单:

  • 输入 . 可以看到代码补全、后缀补全建议,以及 IDE 操作建议
  • 输入 .. 可以 只显示 IDE 操作选项,过滤掉代码补全
  • 选择一个操作后,可以预览这个操作会产生什么效果

这个功能最大的好处是,你不用再记住那么多快捷键了!想做什么操作,直接输入 .. 然后搜索就行。比如想重命名一个变量,以前可能要记住快捷键,现在只需要输入 ..rename 就能找到重命名功能。

再举个例子,要生成代码,只需要敲 ..generate 就行,不需要记住复杂的组合快捷键。

相比 Search Everywhere(双击 Shift)功能来说,操作更快,不用离开编辑器、不会打断代码流。

给我的感觉是,以后写代码的体验更像是写文章了……

这个功能应该是默认开启的,没开启的话可以到设置中手动开启。

Java 25 完整支持

2025 年 9 月发布的 Java 25 是下一个长期支持(LTS)版本。IntelliJ IDEA 从第一天就支持 Java 25,确保开发者能立刻受益于最新的语言、运行时和工具增强。

在这个版本中,IDEA 添加了最后的润色 —— 确保所有捆绑工具和库(包括 Async Profiler 4.1 和 JaCoCo)都和 Java 25 运行时兼容。

所有主要供应商的 JDK 25 构建版本(比如 Oracle OpenJDK、IBM Semeru J9、GraalVM 和 Microsoft Build of OpenJDK),都可以直接从 IntelliJ IDEA 下载。

👉🏻 可以看鱼皮的这个视频来快速了解 Java 25 核心特性:

Islands 主题

Islands 主题现在成为 IntelliJ IDEA 的默认外观。这不仅仅是视觉上的更新,更体现了 JetBrains 对开发体验的追求。

我个人还挺喜欢这个主题的,一眼就能识别的标签页、改进的编辑器对比度、工作区域之间的清晰分隔、以及圆角设计,相比以前的 UI,会给我一种更柔和的感觉。不喜欢的同学换回老 UI 就好~

AI 体验升级

JetBrains AI 正在不断进化,给用户更多选择、透明度和灵活性。包括:

1)多代理体验:Junie 和 Claude Agent

现在,多个代理可以从同一个聊天界面使用,你可以无缝切换,为每个任务获得正确的帮助。除了 Junie,还原生集成了第一个第三方 AI 代理 —— Claude Agent。

2)透明的 AI 配额跟踪

监控和管理 AI 资源变得更容易了,现在可以直接在 IDEA 内查看剩余的 AI Credits、续订日期和充值余额。

我必须要吐槽一下,这个功能早就该有了吧!

3)Bring Your Own Key(即将推出)

开发者能够使用自己的 API 密钥连接到 OpenAI、Anthropic 或任何兼容 OpenAI API 的本地模型,而无需登录 JetBrains AI。这让开发者对于如何在 IDEA 中使用 AI 有更多控制权。

我个人是非常期待这个功能的,有可能会把我的开发习惯从第三方 AI 中再拉回来。

技术栈支持更新

除了 Java 25 等主要更新,IntelliJ IDEA 2025.3 还引入了对以下技术的支持:

  • JUnit 6:为测试生态系统带来现代化和统一,标准化所有 JUnit 模块的工件版本,并将基准提升到 Java 17
  • Gradle 9:引入配置缓存作为首选执行模式,实现更快的构建和更流畅的开发体验
  • Groovy 5:现在以 JDK 11 为目标,提供与 Java 25 语言特性更好的兼容性
  • Scala 3.8:添加新的 into 修饰符,使用 Scala 3 编译的标准库,最低 JDK 要求更新为 17

不过我估计大多数同学用不上,了解即可。

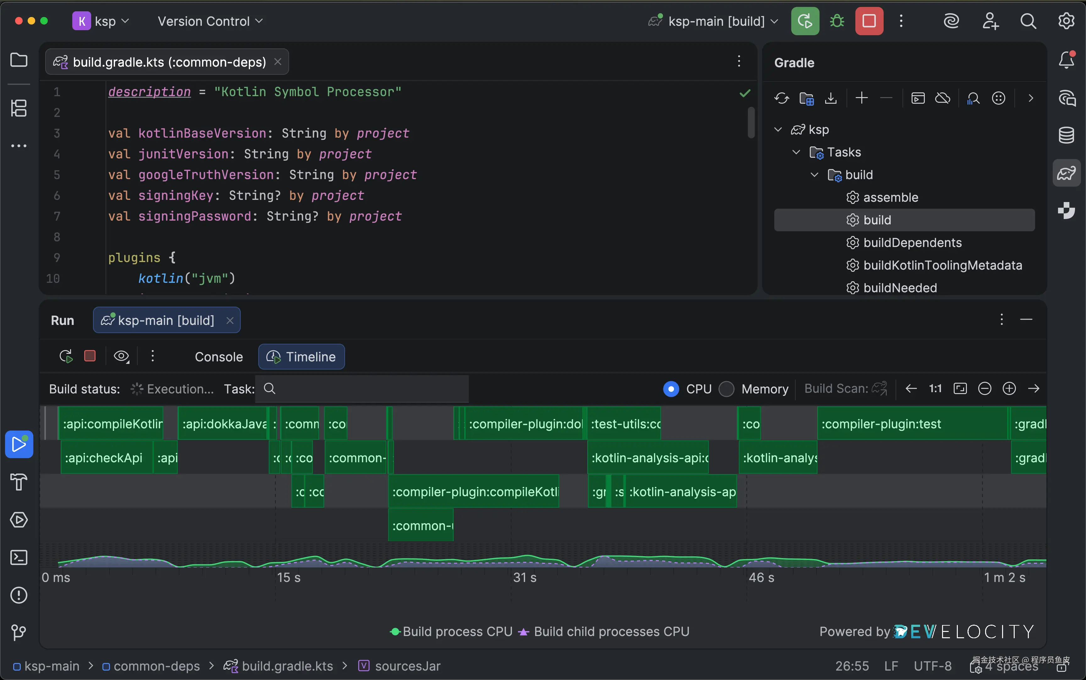
Develocity IntelliJ 插件

Develocity IntelliJ 插件将性能分析带入构建过程。通过它,你可以直接在 IDEA 中查看详细的构建特征,识别性能瓶颈,观察构建更改如何影响速度和资源利用率。不需要修改构建脚本 —— 只需在插件中启用相应设置即可。

比如,你可以轻松检测到一个没有使用构建缓存而不必要运行的任务。这在日志中可能很难注意到,但在可视化图表中立即就能看清楚。

这个插件由 JetBrains 和 Gradle 的 Develocity 工程师共同开发,和 IDEA UI 无缝集成,不需要改变现有工作流程。目前插件支持 Gradle 构建,Maven 支持也即将推出。

Ultimate 专属新特性

考虑到不少同学使用免费版本,这部分我就简单提一嘴。

Spring Boot 4 和 Spring Framework 7 支持

IntelliJ IDEA 2025.3 对 Spring Framework 7 和 Spring Boot 4 提供了一流的支持,包括 API 版本控制、快速创建 HTTP 服务客户端、理解 Spring 7 动态注册的 beans 等。

Spring Data JDBC 支持

随着 Spring Data JDBC 越来越受欢迎,IntelliJ IDEA 带来了与 Spring Data JPA 同等级的一流支持,你可以:

  • 从现有数据库表生成实体类,包括复合键
  • @Table 类生成 DDL,支持 Liquibase 和 Flyway
  • 比较代码模型与数据库,创建对齐脚本
  • 即时创建 Spring Data repositories 并连接到代码
  • 智能补全 Spring Data repository 派生查询方法
  • 通过补全直接在实体类中添加表列

快速生成代码

此外,IDEA 2025.3 还增强了对 Spring Data repositories 的 AOT(Ahead-of-Time)编译支持。它能检测生成的 Spring Data repository 实现,并在代码中直接显示查询。你可以导航到查询执行代码设置断点并跟踪流程,还可以在不运行应用的情况下直接在 IDE 中执行生成的查询。

Spring Debugger 更新

Spring Debugger 插件现在已经有超过 25 万用户了。这次更新带来了 2 个呼声很高的功能:

  • 远程应用调试:只需启动应用时打开调试端口,然后从 IDE 连接就可以了
  • 自动数据库连接:应用启动时,IDEA 可以自动连接到你的数据库

Kubernetes 体验改进

部署数据库和服务变得更容易了,你可以直接在编辑器中编写、应用和管理一切。

顶部有集群和命名空间选择器让你保持上下文,实时资源状态图标让你快速发现问题。

遇到缺失的环境变量或失败的 pods 时,还可以通过一键日志即时修复并重新部署,无需离开你的 manifest。

可以使用编辑器内的 secret 管理保护服务设置,直接从 YAML 查看和复制数据库凭据。

需要连接资源时,使用一键端口转发来转发容器端口、自动加载 secrets,并在几秒钟内设置到数据库或服务的即时连接。

最后

我觉得 JetBrains 这步棋下得挺漂亮的,既照顾了免费用户,又保持了商业模式的可持续性。说不定还能吸引更多开发者进入他们的生态,最终转化为付费用户。

肯定也会有同学说,为什么 IDEA 不能完全免费?

毕竟人家是一个公司呀!在我看来,JetBrains 已经很有诚意了,之前也陆续开放了 WebStorm 等产品的免费版,而且还持续维护开源版本。

没错,IDEA 是有开源版的:

顺便说一句,如果你是教育工作者或者学生,可以通过 JetBrains 官方的 教育许可证申请页面 免费申请 Ultimate 订阅,畅享所有高级功能。

申请地址:

建议大家尽快更新体验一下,反正我已经用上了哈哈哈哈哈哈哈哈哈!

更多

💻 编程学习交流:编程导航 📃 简历快速制作:老鱼简历 ✏️ 面试刷题神器:面试鸭